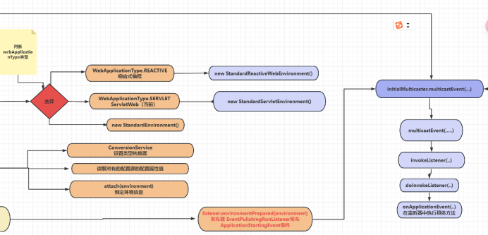
springboot源码分析全体流程图
Spring Boot是一个开源的Java-based框架,用于开发基于Spring的应用程序。它旨在简化Spring应用程序的创建和开发过程,通过自动配置和嵌入式服务器支持,使得开发者可以快速地构建生产级别的、独立的、基于Spring的应用,SpringBoot是一个集成了Spring技术栈的一个大整合,是一个简化了Spring应用开发的框架,可以一站式解决J2EE的开发流程
springboot源码分析全体流程图

springboot源码分析全体流程图-局部高清图






想要免费获取高清完整大图请关注下面微信公众号,回复:springboot源码分析全体流程图

浙公网安备 33010602011771号