一.k8s概述
1.K8S作用
用于自动部署、扩展和管理“容器化( containerized) 应用程序”的开源系统
可以理解成K8S是负责自动化运维管理多个容器化程序(比如Docker)的集群,是–个生态极其丰富的容器编排框架工具
2.由来
k8S由google的Borg系统(博格系统,google内部使用的大规模容器编排工具)作为原型,后经G0语言延用Borg的思路重写并捐献给CNCF基金会开源
3.含义
词根源于希腊语的舵手、飞行员
官网:
https://kubernetes.io
GitHub: .
https://github.com/kubernetes/kubernetes
4.为什么要用K8S?
试想下传统的后端部署办法:把程序包(包括可执行二进制文件、配置文件等)放到服务器上,接着运行启动脚本把程序跑起来,同时启动守护脚本定期检查程序运行状态、必要的话重新拉起程序
设想一下,如果服务的请求量上来,已部署的服务响应不过来怎么办?传统的做法往往是,如果请求量、内存、CPU超过阈值做了告警,运维人员马上再加几台服务器,部署好服务之后,接入负载均衡来分担已有服务的压力
这样问题就出现了:从监控告警到部署服务,中间需要人力介入! 那么,有没有办法自动完成服务的部署、更新、卸载和扩容、缩容呢?
而这就是K8S要做的事情: 自动化运维管理容器(Docker) 程序。K8s的目标是让部署容器化应用简单高效
K8S解决了裸跑Docker的若干痛点:
●单机使用,无法有效集群
●随着容器数量的.上升,管理成本攀升
●没有有效的容灾、自愈机制
●没有预设编排模板,无法实现快速、大规模容器调度
●没有统一 的配置管理中心工具
●没有容器生命周期的管理工具
●没有图形化运维管理工具
k8s提供了容器编排,资源调度,弹性伸缩,部署管理,服务发现等一系列功能
5.k8s的特性
●弹性伸缩
使用命令、UI或者基于CPU使用情况自动快速扩容和缩容应用程序实例,保证应用业务高峰并发时的高可用性:业务低峰时回收资源,以最小成本运行服务
●自我修复
在节点故障时重新启动失败的容器,替换和重新部署,保证预期的副本数量:杀死健康检查失败的容器,并且在未准备好之前不会处理客户端请求,确保线上服务不中断
●服务发现和负载均衡
K8s为多个容器提供一-个统一访问入口(内部IP地址和一个DNS名称),并且负载均衡关联的所有容器,使得用户无需考虑容器IP问题
●自动发布(默认滚动发布模式)和回滚
K8s采用滚动更新策略更新应用,一次更新一个Pod,而不是同时删除所有Pod,如果更新过程中出现问题,将回滚更改,确保升级不受影响业务
●集中化配置管理和密钥管理
管理机密数据和应用程序配置,而不需要把敏感数据暴露在镜像里,提高敏感数据安全性。并可以将一些常用的配置存储在K8S中,方便应用程序使用
●存储编排,支持外挂存储并对外挂存储资源进行编排
挂载外部存储系统,无论是来自本地存储,公有云( 如AWS),还是网络存储( 如NFS、Glusterfs、Ceph) 都作为集群资源的一部分使用, 极大提高存储使用灵活性
●任务批处理运行
提供一次性任务,定时任务:满足批量数据处理和分析的场景
二.常见的k8s部署方式
●Mini kube
Minikube是一个工具,可以在本地快速运行一个单节点微型K8s,仅用于学习预览K8s的一些特性使用
部署地址: https: / /kubernetes.io/docs/setup/minikube
●Kubeadmin
Kubeadmin也是一个工具,提供kubeadm init和kubeadm join,用于快速部署K8S集群,相对简单
https: / /kubernetes.io/docs/reference/setup-tools/kubeadm/kubeadm/
●二进制安装部署
生产首选,从官方下载发行版的二进制包,手动部署每个组件和自签TLS证书,组成K8s集群,新手推荐
https: / /github.com/kubernetes/kubernetes/releases
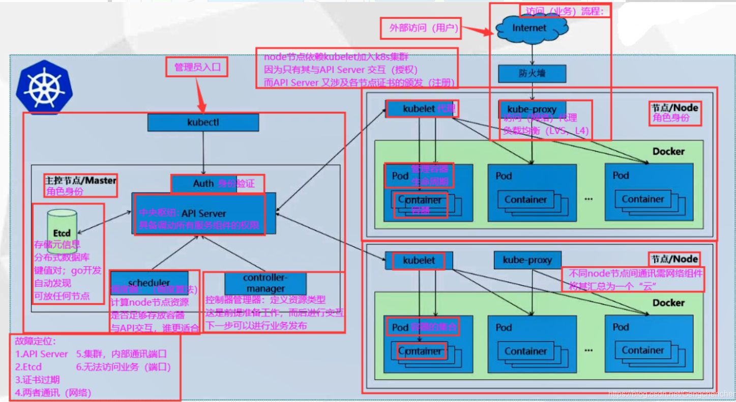
三.k8s工作流程

1.API Server 接收请求创建一批Pod,会存储pod数据到etcd
2.Controller-manager 通过API Server 到etcd中读取按照预设的模板去创建Pod。Controller-manager 又会通过API Server让Scheduler为新创建的Pod 根据预算策略以及优选策略,选择最适合的Node 节点把pod调度过来
比如运行这个Pod需要2C 4G 的资源,Scheduler 会通过预算策略在所有Node’节点中挑选最优的。Node 节点中还剩多少资源是通过汇报给API Server 存储在etcd 里,API Server 会调用一个方法找到etcd里所有node节点的剩余资源,再对比pod所需要的资源,在所有node节点中查找哪些node节点符合要求
如果都符合,预算策略就交给优选策略处理,优选策略再通过CPU 的负载、内存的剩余量等因素选择最合适的Node节点,并把Pod调度到这个Node’节点上运行
3.scheduler通过Api server来让Kubelet根据调度结果执行Pod创建操作,并且对node节点进行监视,会定时向api server汇报自己node节点运行的服务状态
在这期间,Controller Manager同时会根据K8S的mainfiles文件执行RC Pod的数量来保证指定的Pod副本数
4.在每个node上都会有一个kube-proxy,来实现pod的网络代理,它是Kubernetes Service 资源的载体。在任何一个节点上访问一个service的虚拟ip,都可以访问到pod。
所有Node上运行的Proxy进程通过APIServer查询并监听service对象与其对应的Endponts信息,建立一个软件方式的负载均衡器来实现Service访问到后端Pod的流量转发功能
Master组件
●Kube-apiserver(所有服务访问的统一入口)
用于暴露 Kubernetes API,任何资源请求或调用操作都是通过 kube-apiserver 提供的接口进行。以 HTTP Restful API 提供接口服务,所有对象资源的增删改查和监听操作都交给 API Server 处理后再提交给 Etcd 存储。
可以理解成 API Server 是 K8S 的请求入口服务。API Server 负责接收 K8S 所有请求(来自 UI 界面或者 CLI(命令行工具),然后根据用户的具体请求,去通知其他组件干活。可以说 API Server 是 K8S 集群架构的大脑。
Kube-controller-manager(管理资源控制器的控制器)
运行管理控制器,是 K8S 集群中处理常规任务的后台线程,是 K8S 集群里所有资源对象的自动化控制中心。在 K8S 集群中,一个资源对应一个控制器,而 Controller manager 就是负责管理这些控制器的。
由一系列控制器组成,通过 API server 监控整个集群的状态,并确保集群处于预期的工作状态,比如当某个 Node 意外宕机时,Controller Manager 会及时发现并执行自动化修复流程,确保集群始终处于预期的工作状态。
这些控制器主要包括
| Node Controller(节点控制器) | 负责在节点出现故障时发现和响应 |
| Replication Controller(副本控制器) | 负责保证集群中一个 RC(资源对象 Replication Controller)所关联的 Pod 副本数始终保持预设值。一直确保集群中有且仅有 N 个 Pod 实例,N是RC中定义的Pod副本数量 |
| Endpoints Controller(端点控制器) | 填充端点对象(即连接 Services 和 Pods),负责监听 Service 和对应的 Pod 副本的变化可以理解端点是个服务暴露出来的访问点,如果需要访问一个服务,则必须知道它的 endpoint |
| Service Account & Token Controllers(服务帐户和令牌控制器) | 为新的命名空间创建默认帐户和 API 访问令牌 |
| ResourceQuota Controller (资源配额控制器) | 确保指定的资源对象在任何时候都不会超量占用系统物理资源 |
| Namespace Controller(命名空间控制器) | 管理 namespace 的生命周期 |
| Service Controller(服务控制器) | 属于 K8S 集群与外部的云平台之间的一个接口控制器 |
| ●Kube-scheduler | |
| 是负责资源调度的进程,根据调度算法为新创建的 Pod 选择一个合适的 Node节点。 |
可以理解成 K8S 所有 Node 节点的调度器。当用户要部署服务时,Scheduler 会根据调度算法选择最合适的 Node 节点来部署 Pod,先使用预算策略在使用优选策略
●预算策略(predicate)
●优选策略(priorities)
存储中心etcd
K8S的存储服务。etcd是分布式键值存储系统(键值对数据库),存储了K8S的关键配置和用户配置,K8S中仅API Server才具有读写权限,其他组件必须通过API Server的接口才能读写数据
Worker Node组件
●Kubelet
监视node节点上的资源和服务状态并汇报给apiserver跟容器引擎交互实现容器的生命周期管理
Node 节点的监视器,以及与 Master 节点的通讯器。Kubelet 是 Master 节点安插在 Node 节点上的 "眼线",它会定时向 API Server 汇报自己Node 节点上运行的服务的状态,并接受来自 Master 节点的指示采取调整措施。
从 Master 节点获取自已节点上 Pod 的期望状态(比如运行什么容器、运行的副本数量、网络或者存储如何配置等),直接跟容器引擎交互实现容器的生命周期管理,如果自已节点上Pod 的状态与期望状态不一致,则调用对应的容器平台接口 (即 docker 的接口)达到这个状态。
管理镜像和容器的清理工作,保证节点上镜像不会占满磁盘空间,退出的容器不会占用太多资源。
●Kube-Proxy
在每个 Node 节点上实现 Pod 网络代理,是 Kubernetes Service 资源的载体,负责维护网络规则和四层负载均衡工作。负责写入规则至iptables、ipvs实现服务映射访问的。
(K8S默认只支持四层,七层需要安装工具,默认使用iptables,但ipvs是好的)
Kube-Proxy本身不是直接给 Pod 提供网络,Pod 的网络是由 Kubelet 提供的,Kube-Proxy 实际上维护的是虚拟的 Pod 集群网络。
Kube-apiserver 通过监控 Kube-Proxy 进行对 Kubernetes Service 的更新和端点的维护。
在 K8S 集群中微服务的负载均衡是由 Kube-proxy 实现的。Kube-proxy 是 K8S 集群内部的负载均衡器。它是一个分布式代理服务器,在 K8S 的每个节点上都会运行一个 Kube-proxy 组件。
●docker 或 rocket
容器引擎,运行容器,负责本机的容器创建和管理工作。
工作流程完整版叙述:
k8s有两个模块,master 模块和worker-node 模块。
master 节点包括apiserver ; scheduler ; controller-manager ; node节点包括 kubelet, proxy,docker engine
用户通过客户端发送请求给集群的唯一入口 API Server
API Server 先将用户的请求信息写入到 etcd存储中。再去找Controller manager 创建对应的pod
Controller Manager通过API Server 去读取etcd 里的用户请求信息,根据请求去创建预设的模板(如什么镜像,多少实例,健康检查等),将模板写入到etcd中,在根据模板创建pod
Controller Manager 通过 API Server 去找到Scheduler调度pod,为新创建的Pod选择node节点
Scheduler 通过API Server 再etcd 存储中读取node节点的资源信息(信息由kubele发送到master的),通过预算策略和优选策略,从node节点中挑选最优的,并把pod调度到这个节点运行。
预算策略:将所有node节点的剩余资源和pod所需的资源对比,找出符合pod资源需求的node节点
优选策略:预算策略筛选后的node节点被交给优选策略。通过cpu负载,内存剩余等因素,找出最合适的node节点。把pod调度到这个节点运行
Scheduler 确定了调度的节点后,通过API Server 去找到对应node节点上的kublet,由kublet 调动容器引擎创建pod
kublet 不仅和容器引擎交互,实现容器的生命周期管理。还 监控node节点上的资源信息,pod状态。将这些汇报给API Server 存储到etcd中。
kube-proxy创建网络规则,制定转发规则。创建service作为负载均衡的访问入口(cluster-ip),把用户的请求通过 负载均衡转发到关联的pod上,从而发布pod里的业务
四、Kubernetes 核心概念
Kubernetes 包含多种类型的资源对象∶Pod、Label、Service、Replication Controller 等。
所有的资源对象都可以通过 Kubernetes 提供的 kubectl 工具进行增、删、改、查等操作,并将其保存在 etcd 中持久化存储。
Kubernets其实是一个高度自动化的资源控制系统,通过跟踪对比etcd存储里保存的资源期望状态与当前环境中的实际资源状态的差异,来实现自动控制和自动纠错等高级功能。
●Pod
Pod是 Kubernetes 创建或部署的最小/最简单的基本单位,一个 Pod 代表集群上正在运行的一个进程。
可以把 Pod 理解成豌豆荚,而同一个Pod内的每个容器是一颗颗豌豆。
一个 Pod 由一个或多个容器组成,Pod中容器共享网络、存储和计算资源,在同一台 Docker 主机上运行。
一个 Pod 里可以运行多个容器,又叫边车模式(SideCara)模式。而在生产环境中一般都是单个容器或者具有强关联互补的多个容器组成一个Pod。
同一个 Pod 之间的容器可以通过localhost 互相访问,并且可以挂载Pod内所有的数据卷
不同的 Pod 之间的容器不能用 localhost 访问,也不能挂载其他 Pod 的数据卷。
●Pod 控制器
Pod 控制器是 Pod 启动的一种模版,用来保证在K8S里启动的 Pod 始终按照用户的预期运行(副本数、生命周期、健康状态检查等)
K8S 内提供了众多的 Pod 控制器,常用的有以下几种
| Deployment | 无状态应用部署。Deployment 的作用是管理和控制 Pod 和 ReplicaSet,管控它们运行在用户期望的状态中。 |
| 无状态:不论是第几次访问都是同样的响应状态,例如:nginx、apache | |
| 有状态:有状态服务在服务端保留之前请求的信息,用以处理当前请求,访问上下之间都是有关系的比如session等 | |
| Replicaset | 确保预期的 Pod 副本数量。ReplicaSet 的作用就是管理和控制 Pod,管控他们好好干活。但ReplicaSet 受控于 Deployment。 |
| 可以理解成 Deployment 就是总包工头,主要负责监督底下的工人 Pod 干活,确保每时每刻有用户要求数量的 Pod在工作。如果一旦发现某个工人Pod 不行了,就赶紧新拉一个 Pod 过来替换它。而ReplicaSet 就是总包工头手下的小包工头。 | |
| 从 K8S 使用者角度来看,用户会直接操作 Deployment 部署服务,而当 Deployment 被部署的时候,K8S会自动生成要求的 ReplicaSet 和Pod。用户只需要关心 Deployment 而不操心 ReplicaSet。 | |
| 资源对象 Replication Controller 是 ReplicaSet 的前身,官方推荐用 Deployment 取代 Replication Controller 来部署服务。 | |
| Daemonset | 确保所有节点运行同一类 Pod,保证每个节点上都有一个此类 Pod 运行,通常用于实现系统级后台任务。 |
| Statefulset | 有状态应用部署 |
| Job | 一次性任务。根据用户的设置, Job 管理的 Pod 把任务成功完成就自动退出了。 |
| Cronjob | 周期性计划性任务 |
| ●Label | |
| 标签,是 K8S 特色的管理方式,便于分类管理资源对象。 | |
| Label 可以附加到各种资源对象上,例如 Node、Pod、Service、RC 等,用于关联对象、查询和筛选。 | |
| 一个 Label 是一个 key-value 的键值对,其中 key 与 value 由用户自己指定。 | |
| 一个资源对象可以定义任意数量的Label,同一个Label 也可以被添加到任意数量的资源对象中,也可以在对象创建后动态添加或者删除。 | |
| 可以通过给指定的资源对象捆绑一个或多个不同的 Label,来实现多维度,细粒度(更加细分)的资源分组管理功能。 |
与 Label 类似的,还有 Annotation(注释)。
区别在于有效的标签值必须为63个字符或更少,并且必须为空或以字母数字字符([a-z0-9A-Z])开头和结尾,中间可以包含横杠(-)、下划线(_)、点(.)和字母或数字。注释值则没有字符长度限制。
●Label 选择器(Label selector)
给某个资源对象定义一个 Label,就相当于给它打了一个标签,随后可以通过标签选择器(Label selector)查询和筛选拥有某些 Label 的资源对象。
标签选择器目前有两种∶基于等值关系(等于、不等于)和基于集合关系(属于、不属于、存在)。
●Service
在K8S的集群里,虽然每个Pod会被分配一个单独的IP地址,但由于Pod是有生命周期的(它们可以被创建,而且销毁之后不会再启动),随时可能会因为业务的变更,导致这个 IP 地址也会随着 Pod 的销毁而消失。
Service 就是用来解决这个问题的核心概念,防止pod因为生命周期或其他原因发生业务变更IP地址失效导致用户无法正常访问服务
K8S 中的 Service 并不是我们常说的"服务"的含义,而更像是网关层,可以看作一组提供相同服务的Pod的对外访问接口、流量均衡器。
Service 通过标签选择器选择那些关联了对应label的Pod,把Pod的IP加入到自己的endpoints当中,当service收到请求后根据endpoints里的ip进行转发
在 K8S 集群中,Service 可以看作一组提供相同服务的 Pod 的对外访问接口。客户端需要访问的服务就是 Service 对象。每个 Service 都有一个固定的虚拟 ip(这个 ip 也被称为 Cluster IP),自动并且动态地绑定后端的 Pod,所有的网络请求直接访问 Service 的虚拟ip,Service 会自动向后端做转发。
Service 除了提供稳定的对外访问方式之外,还能起到负载均衡(Load Balance)的功能,自动把请求流量分布到后端所有的服务上,Service 可以做到对客户透明地进行水平扩展(scale)
而实现 service 这一功能的关键,就是 kube-proxy。kube-proxy 运行在每个节点上,监听 API Server 中服务对象的变化,可通过以下三种流量调度模式∶ userspace(废弃)、iptables(濒临废弃)、ipvs(推荐,性能最好)来实现网络的转发。
Service 是 K8S服务的核心,屏蔽了服务细节,统一对外暴露服务接口,真正做到了"微服务"。比如我们的一个服务 A,部署了 3 个副本,也就是 3 个 Pod,对于用户来说,只需要关注一个 Service 的入口就可以,而不需要操心究极应该请求哪一个 Pod。优势非常明显∶一方面外部用户不需要感知因为 Pod 上服务的意外崩溃、K8S 重新拉起 Pod 而造成的 IP 变更,外部用户也不需要感知因升级、变更服务带来的 Pod 替换而造成的 IP 变化。
●Ingress
Service 主要负责 K8S 集群内部的网络拓扑,集群外部访问集群内部就需要 Ingress 了。Ingress 是整个 K8S 集群的接入层,负责集群内外通讯。
Ingress 是 K8S 集群里工作在 OSI 网络参考模型下,第7层的应用,对外暴露的接口,典型的访问方式是 http/https。Service 只能进行第四层的流量调度,表现形式是 ip+port。Ingress 则可以调度不同业务域、不同URL访问路径的业务流量。
比如∶客户端请求 http://www.accp.com:port ---> Ingress ---> Service --->Pod
●Name
由于 K8S 内部,使用 "资源" 来定义每一种逻辑概念(功能),所以每种"资源",都应该有自己的 "名称"。
"资源" 有 api 版本(apiyersion)、类别(kind)、元数据(metadata)、定义清单(spec)、状态(status)等配置信息。"名称" 通常定义在 "资源" 的"元数据" 信息里。在同一个 namespace 空间中必须是唯一的。
●Namespace
随着项目增多、人员增加、集群规模的扩大,需要一种能够逻辑上隔离 K8S 内各种"资源"的方法,这就是 Namespace。
Namespace 是为了把一个 K8S 集群划分为若干个资源不可共享的虚拟集群组而诞生的。
不同 Namespace 内的 "资源" 名称可以相同,同一 Namespace 内的同种"资源","名称" 不能相同。
合理的使用 K8S 的 Namespace, 可以使得集群管理员能够更好的对交付到 K8S 里的服务进行分类管理和浏览。
K8S 里默认存在的 Namespace 有∶default、kube-system、kube-public 等。
查询 K8S 里特定 "资源" 要带上相应的 Namespace。
浙公网安备 33010602011771号