【Postman】2 Postman环境变量的使用
一、Postman中环境、变量的概念
变量使您可以在请求和脚本中存储和重用数据。通过将值存储在变量中,可以在整个collenction,请求中引用它,如果需要更新值,则只需在一个位置进行更改。使用变量可以提高有效工作的能力,并最大程度地减少出错的可能性。
环境允许您针对不同的数据集运行collection和请求。例如,您可能有一个开发环境,一个环境用于测试,另一个环境用于生产,您可以使用变量在请求和测试之间传递数据。Postman中的环境是变量的键值对。每个变量名都表示其键,因此引用变量名可以访问其值。
二、Postman中变量的选择
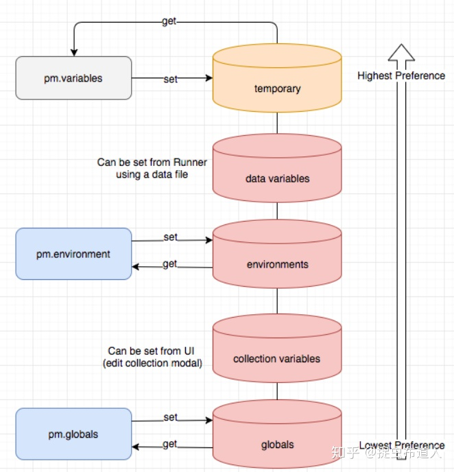
Postman提供了:全局环境变量global、collection variable(创建collection集合时,可以设置的集合级别的变量)、局部环境变量Environment、data数据(来自txt、csv、json文件中的数据)和本地数据(是临时的,只能在您的请求脚本中访问,可以在预处理脚本中添加:pm.variables.set("variable_key", "variable_value")),他们的可变范围如下:

如果在两个不同的范围内声明了具有相同名称的变量,则将使用范围最窄的变量中存储的值-例如,如果有一个全局变量和一个局部变量都名为username,则在请求时将使用局部值运行。

三、Postman中环境的使用:Globals和Environment
Globals只需一组变量,postman中全局可用,不用单独指定
Environment可以设置多组变量,每个用例需要单独指定即可

1、下面我们看一下如何创建Globals和Environment的变量,点击上图的齿轮按钮。

2、下面创建以创建global变量为例演示,Environment变量的创建也是一样,只是可以创建多组,在不同的请求中可以选择。

3、在请求中使用创建的环境变量

4、说明:本文提到的主要是环境变量的使用,其使用场景主要时测试环境迁移,通过更换环境变量中的数据,可以直接将脚本用于开发环境、测试环境、生产环境、发布环境等,给我们的测试带来极大的便利。


浙公网安备 33010602011771号