wireshark抓包分析
Wireshark抓包详解
简述
wireshark是非常流行的网络封包分析工具,功能十分强大。可以截取各种网络封包,显示网络封包的详细信息。使用wireshark的人必须了解网络协议,否则就看不懂wireshark了。
为了安全考虑,wireshark只能查看封包,而不能修改封包的内容,或者发送封包。
wireshark能获取HTTP,也能获取HTTPS,但是不能解密HTTPS,所以wireshark看不懂HTTPS中的内容,总结,如果是处理HTTP,HTTPS 还是用Fiddler, 其他协议比如TCP,UDP 就用wireshark.
1、wireshark 开始抓包
开始界面

wireshark是捕获机器上的某一块网卡的网络包,当你的机器上有多块网卡的时候,你需要选择一个网卡。
点击Caputre->Interfaces.. 出现下面对话框,选择正确的网卡。然后点击"Start"按钮, 开始抓包

Wireshark 窗口介绍

2、WireShark 主要分为这几个界面
1> Display Filter(显示过滤器), 用于过滤
2> Packet List Pane(封包列表), 显示捕获到的封包, 有源地址和目标地址,端口号。 颜色不同,代表信息不同
3> Packet Details Pane(封包详细信息), 显示封包中的字段
4> Dissector Pane(16进制数据)
5> Miscellanous(地址栏,杂项)
显示过滤器:

使用过滤是非常重要的, 初学者使用wireshark时,将会得到大量的冗余信息,在几千甚至几万条记录中,以至于很难找到自己需要的部分。搞得晕头转向,过滤器会帮助我们在大量的数据中迅速找到我们需要的信息。过滤器有两种:一种是显示过滤器,就是主界面上那个,用来在捕获的记录中找到所需要的记录,一种是捕获过滤器,用来过滤捕获的封包,以免捕获太多的记录。 在Capture -> Capture Filters中设置保存过滤,在Filter栏上,填好Filter的表达式后,点击Save按钮, 取个名字。比如"Filter 102"。

Filter栏上就多了个"Filter 102" 的按钮。

|
过滤表达式 |
用途 |
|
http |
只查看Http协议的记录 |
|
ip.src ==192.168.1.102 or ip.dst==192.168.1.102 |
源地址或者目标地址是192.168.1.102 |
|
|
|
封包列表(Packet List Pane)
封包列表的面板中显示,编号,时间戳,源地址,目标地址,协议,长度,以及封包信息。 你可以看到不同的协议用了不同的颜色显示。你也可以修改这些显示颜色的规则, View ->Coloring Rules。

封包详细信息 (Packet Details Pane)
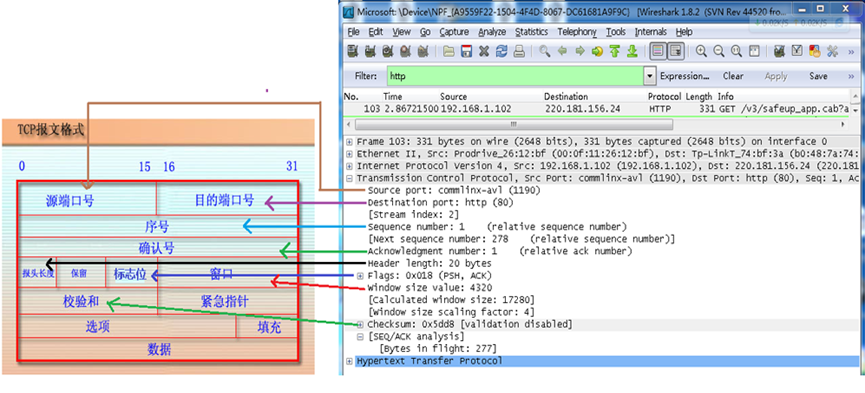
这个面板是我们最重要的,用来查看协议中的每一个字段。各行信息分别为:Frame:物理层的数据帧概况;Ethernet II: 数据链路层以太网帧头部信息;Internet Protocol Version 4: 互联网层IP包头部信息;Transmission Control Protocol: 传输层T的数据段头部信息,此处是TCP;Hypertext Transfer Protocol: 应用层的信息,此处是HTTP协议;
Wireshark与对应的OSI七层模型:

TCP包的具体内容:
从下图可以看到wireshark捕获到的TCP包中的每个字段。

3、实例分析TCP三次握手过程
看到这, 基本上对wireshak有了初步了解, 现在我们看一个TCP三次握手的实例。三次握手过程为:

这图我都看过很多遍了, 这次我们用wireshark实际分析下三次握手的过程。打开wireshark, 打开浏览器输入www.baidu.com ,在wireshark中输入http过滤, 然后选中GET /tankxiao HTTP/1.1的那条记录,右键然后点击"Follow TCP Stream",这样做的目的是为了得到与浏览器打开网站相关的数据包,将得到如下图:

图中可以看到wireshark截获到了三次握手的三个数据包。第四个包才是HTTP的, 这说明HTTP的确是使用TCP建立连接的。
第一次握手数据包:
客户端发送一个TCP,标志位为SYN,序列号为0, 代表客户端请求建立连接。 如下图:

第二次握手的数据包:
服务器发回确认包, 标志位为 SYN,ACK. 将确认序号(Acknowledgement Number)设置为客户的ISN加1以.即0+1=1, 如下图:

第三次握手的数据包:
客户端再次发送确认包(ACK) SYN标志位为0,ACK标志位为1.并且把服务器发来ACK的序号字段+1,放在确定字段中发送给对方.并且在数据段放写ISN的+1, 如下图:

就这样通过了TCP三次握手,建立了连接。
三次握手Three-way Handshake
一个虚拟连接的建立是通过三次握手来实现的
1. (Client) –> [SYN] –> (Server)
假如Client和Server通讯. 当Client要和Server通信时,Client首先向Server发一个SYN (Synchronize) 标记的包,告诉Server请求建立连接.
注意: 一个 SYN包就是仅SYN标记设为1的TCP包(参见TCP包头Resources). 认识到这点很重要,只有当Server收到Client发来的SYN包,才可建立连接,除此之外别无他法。因此,如果你的防火墙丢弃所有的发往外网接口的SYN包,那么你将不 能让外部任何主机主动建立连接。
2. (Client)
接着,Server收到来自Client发来的SYN包后,会发一个对SYN包的确认包(SYN/ACK)给Client,表示对第一个SYN包的确认,并继续握手操作.
注意: SYN/ACK包是仅SYN 和 ACK 标记为1的包.
3. (Client) –> [ACK] –> (Server)
Client收到来自Server的SYN/ACK 包,Client会再向Server发一个确认包(ACK),通知Server连接已建立。至此,三次握手完成,一个TCP连接完成。
Note: ACK包就是仅ACK 标记设为1的TCP包. 需要注意的是当三此握手完成、连接建立以后,TCP连接的每个包都会设置ACK位。
这就是为何连接跟踪很重要的原因了. 没有连接跟踪,防火墙将无法判断收到的ACK包是否属于一个已经建立的连接.一般的包过滤(Ipchains)收到ACK包时,会让它通过(这绝对不是个好主意). 而当状态型防火墙收到此种包时,它会先在连接表中查找是否属于哪个已建连接,否则丢弃该包。
另:
WireShark分析RTP丢包率

浙公网安备 33010602011771号