AirtestProject-2-airtest安装与连接模拟器
一、airtest安装
1.官方下载链接:https://airtest.netease.com/

2.解压后将该exe发送到桌面,双击运行


二、模拟器安装与设置
1.本人使用的是逍遥模拟器,下载:https://www.xyaz.cn
下一步下一步安装,显示设置为手机。

2.设置开发者模式
设置-关于手机-连续点击版本号,直到提示已开启开发者模式

3.开发者选项开启及usb调试

三、airtest连接模拟器
1.adb查看设备
利用airtest的adb.exe进行查看,复制该路径在文件夹中打开

输入 adb devices 可以看到模拟器设备。

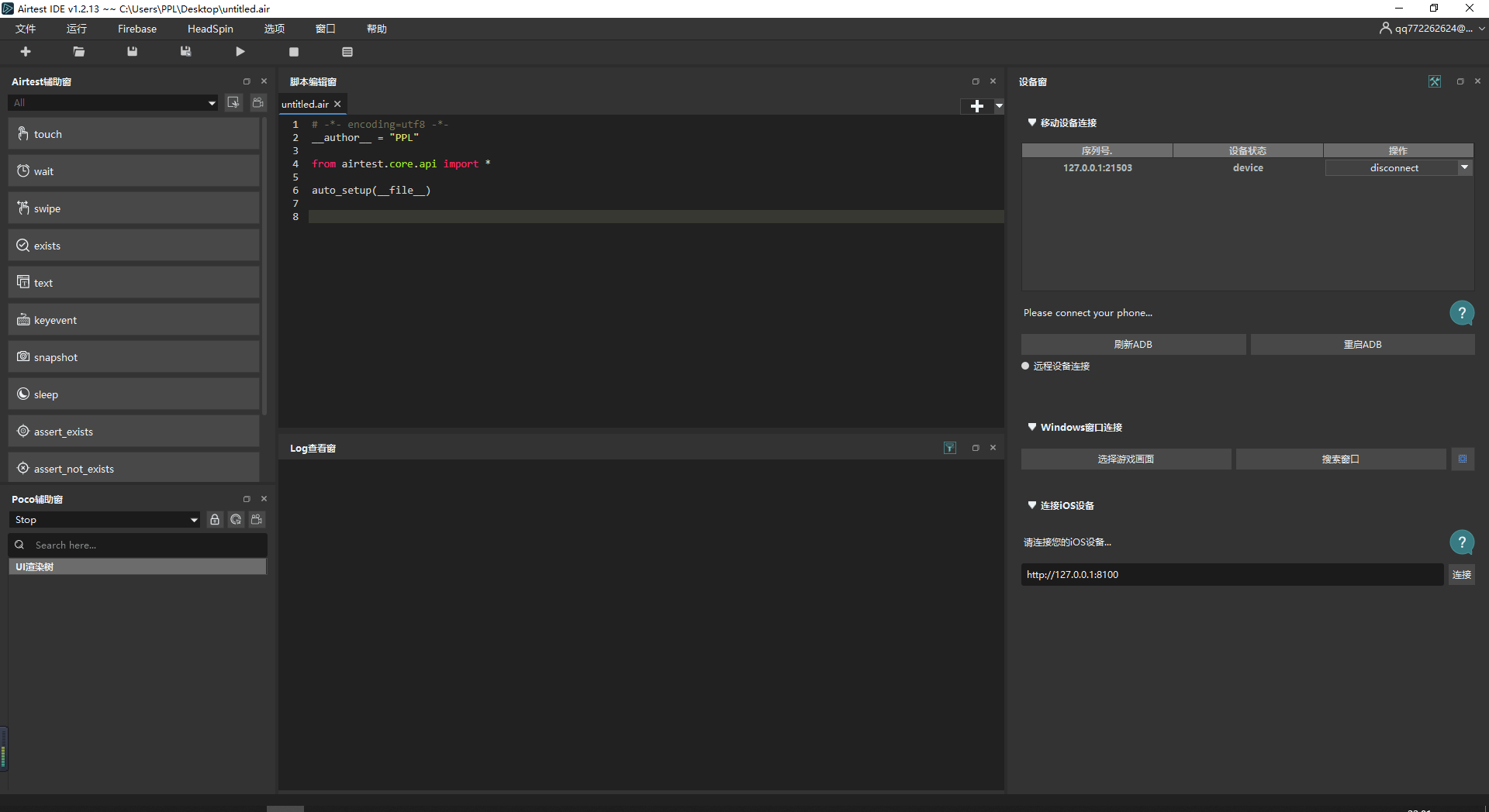
2.先刷新adb,看到移动设备,点击 connect 即可


出现没有找到设备,那么需要手动操作远程连接试一下:
逍遥模拟器端口为 21501-2150x

如果使用真机也是以上差不多的步骤。如有连接问题可查阅官方文档:https://airtest.doc.io.netease.com/IDEdocs/3.2device_connection/3_android_faq/


浙公网安备 33010602011771号