题目集4~6的总结性Blog
前言
在完成题目集4到6之后,我有了一些心得和体会。在此分享关于题目集4到6的一些见解和看法。
关于题目集4的答题判题程序-4,这次的题目是在题目集3的答题判题程序-3的基础上,增加了选择题和填空题的相关处理,考查了字符串处理,数据结构与算法,排序与优先级处理等知识点。题量并不大,但是题目难度相对于题目集3的答题判题程序-3有了一定的提升。
关于题目集5的家居强电电路模拟程序-1,这次的题目是要求设计一个智能家居强电电路模拟系统。它考查了面向对象设计与实现,数据结构,字符串与输入处理等知识点。题量不大。题目难度较大,但是在经过一段时间的努力也是可以成功拿到高分。
关于题目集6的家居强电电路模拟程序-2,这次的题目在家居强电电路模拟程序-1的基础上增加了并联的处理方式,并需要考虑一些设备的电阻,题量少,只有一题,但是难度相比于题目集5的家居强电电路模拟程序-1有了显著的提升,难度很大。
设计与分析
1.题目集4
答题判题程序-4:
代码分析:
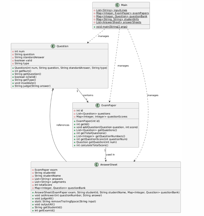
(1) Question 类
属性:
num:题目编号,唯一标识每个题目。
question:题目内容(如问题文本)。
standardAnswer:题目的标准答案,用于判分。
valid:标记题目是否有效(默认有效,若被删除则标记为无效)。
type:题型,有三种类型:"single"(单选)、"multiple"(多选)、"fill-in"(填空)。
方法:
构造方法:初始化题目编号、内容、标准答案、题型,并默认设置为有效。
getNum():获取题目编号。
getQuestion():获取题目内容。
isValid():判断题目是否有效。
getType():获取题型。
invalidate():将题目标记为无效(删除操作)。
judge(answer):判断用户提交的答案是否正确,根据题型返回 "true"、"false" 或 "partially correct"。
功能:
该类用于封装题目的基本信息和判分逻辑。
(2) ExamPaper 类
属性:
id:试卷编号。
questions:试卷中的题目列表。
questionScores:题目编号和对应分值的映射。
方法:
构造方法:初始化试卷编号和空的题目列表。
getId():获取试卷编号。
addQuestion(question, score):将题目及其对应分值添加到试卷。
getQuestions():获取试卷中的所有题目。
getTotalQuestions():返回试卷的题目总数。
getQuestionNumbers():返回试卷中所有题目的编号列表。
getQuestionScore(questionNum):根据题号获取题目的分值(若无效则返回 0)。
getQuestion(num):根据题号获取对应的题目对象。
calculateTotalScore():计算试卷的总分,仅计算有效题目的分数。
功能:
管理试卷的题目及其分值,提供计算总分和查询题目信息的功能。
(3) AnswerSheet 类
属性:
exam:关联的试卷对象。
studentId:学生学号。
studentName:学生姓名。
answers:用户提交的答案列表。
judgments:判题结果列表,存储每道题的判分结果(如 "true"、"false")。
totalScore:答卷的总分。
questionBank:题库引用,用于查询题目信息。
方法:
构造方法:初始化答卷对象,关联试卷和学生信息,同时传入题库引用。
setAnswer(questionNumber, answer):根据题号设置学生的答案。
judgeAll():对所有题目进行判分,更新判题结果和总分。
removeTrailingSpace(input):移除答案末尾的多余空格(辅助函数)。
outputAll():输出答卷的完整信息,包括每道题的内容、答案、判分结果,以及学生的总得分。
getStudentId():获取学生学号。
getExamId():获取试卷编号。
功能:
用于管理学生的答卷,完成答案记录、判分和输出答卷信息的功能。
(4) Main 类
属性和数据结构:
inputLines:存储所有输入行。
examPapers:存储所有试卷对象的映射(试卷编号 -> 试卷对象)。
questionBank:存储题库的映射(题号 -> 题目对象)。
studentInfo:存储学生信息的映射(学号 -> 姓名)。
answerSheets:存储所有答卷对象的列表。
主要功能和逻辑:
解析题目信息:根据输入的前缀(如 #N:、#Z:、#K:)解析不同类型的题目,创建 Question 对象并存入 questionBank。
解析学生信息:读取以 #X: 开头的行,提取学号和姓名信息,存入 studentInfo。
解析试卷信息:读取以 #T: 开头的行,创建 ExamPaper 对象,并将题目添加到试卷中。如果试卷总分不为 100,则输出警告信息。
解析答卷信息:读取以 #S: 开头的行,创建 AnswerSheet 对象,记录学生的答案。
使用 #A: 部分记录题号和答案,并存入答卷。
删除题目:若以 #D: 开头,则将对应题目标记为无效。
判分并输出:遍历所有答卷,调用 judgeAll() 对答案进行判分。
按学号和试卷号排序后,调用 outputAll() 输出完整的答卷信息。
代码整体功能和作用:
(1)题库管理:
通过 Question 类管理题目内容和判分逻辑。
Main 类实现了题库的动态构建(解析输入生成题库)。
(2)试卷管理:
ExamPaper 类管理试卷的题目和分值,支持题目添加、分值查询、总分计算等功能。
(3)答卷管理:
AnswerSheet 类处理学生的答卷信息,包括记录答案、判分、输出结果等。
(4)主程序逻辑:
通过输入解析,动态构建题库、试卷和答卷。完成答卷判分并输出结果,支持题目删除和试卷验证等功能。
程序相关类图如下

2.题目集5
家居强电电路模拟程序-1:
代码分析:
(1) Switch 类
属性:
state:开关状态,0 表示打开(turned on),1 表示闭合(closed)。
inputVoltage:输入电压。
outputVoltage:输出电压。
方法:
toggle():切换开关状态。
setInputVoltage(double inputVoltage):设置输入电压并更新输出。
getOutputVoltage():获取当前输出电压。
getInputVoltage():获取当前输入电压。
updateOutput():根据当前状态更新输出电压。
getStateString():获取状态的字符串描述。
getDeviceType():返回设备类型。
功能:
模拟一个开关设备,控制电路是否闭合以及电压是否传导。
(2) SteppedController 类
属性:
level:当前档位。
MAX_LEVEL:最大档位值(常量)。
LEVEL_RATIOS:每个档位对应的输出电压比例(常量数组)。
inputVoltage:输入电压。
outputVoltage:输出电压。
方法:
setInputVoltage(double inputVoltage):设置输入电压并更新输出。
updateOutput():根据当前档位更新输出电压。
increaseLevel():增加档位,最高档位为 MAX_LEVEL。
decreaseLevel():降低档位,最低档位为 0。
getLevel():获取当前档位。
getOutputVoltage():获取当前输出电压。
功能:
模拟分档调速器,根据输入电压和当前档位计算输出电压。
(3) ContinuousController 类
属性:
level:档位值,范围在 0.0 到 1.0。
inputVoltage:输入电压。
outputVoltage:输出电压。
方法:
setInputVoltage(double inputVoltage):设置输入电压并更新输出。
updateOutput():根据档位值和输入电压更新输出电压。
setLevel(double level):设置档位值(范围 0.0 到 1.0)。
getFormattedLevel():获取格式化后的档位值(两位小数)。
getOutputVoltage():获取当前输出电压。
功能:
模拟连续调速器,通过调节档位值改变输出电压。
(4) IncandescentLamp 类
属性:
brightness:灯的亮度(lux)。
方法:
setVoltageDifference(double voltageDiff):根据输入电压差计算亮度。
getBrightness():获取当前亮度。
功能:
模拟白炽灯设备,电压差决定灯的亮度。
(5) FluorescentLamp 类
属性:
brightness:灯的亮度(lux)。
方法:
setVoltageDifference(double voltageDiff):根据输入电压差设置亮度。
getBrightness():获取当前亮度。
功能:
模拟日光灯设备,简单的开关亮灭功能。
(6)CeilingFan 类
属性:
voltageDifference:电压差。
speed:风扇的转速。
方法:
setVoltageDifference(double voltage):设置电压差并更新转速。
updateState():根据电压差更新风扇转速。
getSpeed():获取当前转速。
功能:
模拟吊扇设备,电压差影响转速。
(7) ConnectionManager 类
属性:
devices:存储所有设备实例的映射(设备名 -> 设备对象)。
connections:存储连接关系(输出引脚 -> 输入引脚)。
方法:
createDeviceIfAbsent(String identifier, String deviceKey):动态创建设备。
addConnection(String pin1, String pin2):添加连接关系。
processCommand(String command):处理输入指令,解析并创建设备或连接。
adjustDevice(String command):根据指令调整设备状态。
updateAllOutputs():更新所有设备的输出状态。
clearAllDeviceStates():清零所有设备状态。
checkCircuitClosure(String startPin, String targetPin):检查电路是否闭合。
printDeviceStatus():打印所有设备的状态。
功能:
管理设备的创建、连接和状态更新,模拟整个电路的运行逻辑。
(8) Main 类
功能:创建 ConnectionManager 实例。
接收用户输入,解析指令,动态创建设备、连接电路并更新输出状态。
输出所有设备的状态。
代码整体功能和作用:
(1) 动态设备管理
代码通过 ConnectionManager 类实现了设备的动态创建和管理:
设备种类:Switch(开关):可以控制电路的通断。
SteppedController(分档调速器):可以分档调节输出电压(四个档位:0、1、2、3)。
ContinuousController(连续调速器):可以连续调整输出电压,范围在 0.0 到 1.0。
IncandescentLamp(白炽灯):根据输入电压差调整亮度。
FluorescentLamp(日光灯):简单的亮/灭逻辑。
CeilingFan(吊扇):根据输入电压差调整转速。
VCC 和 GND:电源电压和地线,作为特殊设备,初始电压分别为 220V 和 0V。
设备动态创建:ConnectionManager 通过设备标识符(如 K 表示 Switch)动态创建设备实例。
使用 Map 数据结构存储设备,确保可以随时查找和更新设备状态。
(2) 电路连接管理
连接关系:
使用 Map<String, String> 存储设备之间的连接关系,表示输出引脚连接到输入引脚。
支持动态添加连接(通过 addConnection() 实现)。
电路闭合检测:
使用递归方法 checkCircuitClosure(),从某个设备的输出引脚开始遍历,检查是否能到达目标输入引脚。
如果电路未闭合,则清零所有设备的状态。
(3) 电压传导与设备状态更新
输出电压更新:
每个设备根据其输入电压、状态(如开关状态、调速档位等)计算输出电压。
输出电压通过连接关系传递给下游设备。
状态更新逻辑:
调用 updateAllOutputs() 方法,通过多轮循环迭代设备状态,直到所有设备的输出稳定。
设备状态变化后会触发其他设备的状态更新,确保整个电路的状态一致。
(4)指令解析与执行
指令格式:
连接指令:形如 [设备1-引脚1 设备2-引脚2],表示将设备1的引脚1与设备2的引脚2连接。
控制指令:
[1]#KX:控制开关 X,切换状态。
[2]#FX+ / #FX-:控制分档调速器 X 增加或减少档位。
[3]#LX:level:设置连续调速器 X 的档位值为 level。
解析与执行:
主类 Main 中,用户输入通过 processCommand() 方法解析。
根据指令动态创建设备、设置连接关系或调整设备状态。
调整设备状态后,会更新电路中所有设备的状态。
(5) 状态输出
设备状态输出:按设备类型和编号排序,依次输出设备的当前状态(如开关状态、调速档位、灯的亮度等)。
输出格式:@设备名:状态值。
程序类图如下

3.题目集6
家居强电电路模拟程序-2:
代码分析:
(1) Switch 类
属性:
private int state = 0;表示开关状态:0 表示打开,1 表示闭合。
private double inputVoltage = 0;输入电压。
private double outputVoltage = 0;输出电压。
private final int resistance = 0;电阻,固定为 0。
方法:
public void toggle()切换开关状态,并更新输出电压。
public boolean isClosed()判断开关是否闭合。
public void setInputVoltage(double inputVoltage)设置输入电压并更新输出电压。
public double getOutputVoltage()获取输出电压。
private void updateOutput()根据开关状态更新输出电压。
public String getStateString()返回开关状态的字符串表示("turned on" 或 "closed")。
public int getDeviceResistance()获取设备电阻。
功能与作用:
表示电路中的一个开关,可以开合以控制电压的通过。开关的状态直接影响其输出电压。
(2) SteppedController 类
属性:
private int level = 0;控制器的当前级别。
private static final int MAX_LEVEL = 3;控制器的最大级别。
private static final double[] LEVEL_RATIOS = {0.0, 0.3, 0.6, 0.9};每个级别对应的电压比例。
private double inputVoltage = 0;输入电压。
private double outputVoltage = 0;输出电压。
private final int resistance = 0;电阻,固定为 0。
方法:
public int getDeviceResistance()获取设备电阻。
public void setInputVoltage(double inputVoltage)设置输入电压并更新输出电压。
public double getLevelRatios()获取当前级别对应的电压比例。
public void updateOutput()根据当前级别和输入电压计算输出电压。
public void increaseLevel()增加控制器的级别,最高不超过 MAX_LEVEL。
public void decreaseLevel()减少控制器的级别,最低不低于 0。
public int getLevel()获取当前级别。
public double getOutputVoltage()获取输出电压。
功能与作用:
用于控制电压的逐级调节,通过增加或减少级别来调整输出电压的比例。
(3) ContinuousController 类
属性:
private double level = 0.0;控制器的当前水平,范围在 0.0 到 1.0 之间。
private double inputVoltage = 0;输入电压。
private double outputVoltage = 0;输出电压。
private final int resistance = 0;电阻,固定为 0。
方法:
public int getDeviceResistance()获取设备电阻。
public void setInputVoltage(double inputVoltage)设置输入电压并更新输出电压。
public double getLevel()获取当前水平。
public void updateOutput()根据当前水平和输入电压计算输出电压。
public void setLevel(double level)设置控制器的水平,范围在 0.0 到 1.0 之间,并更新输出电压。
public String getFormattedLevel()获取格式化后的水平字符串表示。
public double getOutputVoltage()获取输出电压。
功能与作用:
提供连续的电压调节功能,允许用户设置任意在 0.0 到 1.0 之间的水平,以精确控制输出电压。
(4)IncandescentLamp 类
属性:
private double brightness = 0;灯泡亮度。
private final int resistance = 10;电阻,固定为 10。
方法:
public void setVoltageDifference(double voltageDiff)根据电压差设置亮度。
public int getBrightness()获取灯泡的亮度。
public int getDeviceResistance()获取设备电阻。
功能与作用:
表示白炽灯,其亮度与电压差成一定的关系。通过电压差的变化,调整灯泡的亮度。
(5) FluorescentLamp 类
属性:
private int brightness = 0;灯泡亮度。
private final int resistance = 5;电阻,固定为 5。
方法:
public void setVoltageDifference(double voltageDiff)根据电压差设置亮度。
public int getBrightness()获取灯泡的亮度。
public int getDeviceResistance()获取设备电阻。
功能与作用:
表示荧光灯,其亮度取决于电压差。电压差为 0 时亮度为 0,否则亮度为 180。
(6) CeilingFan 类
属性:
private double voltageDifference;电压差。
private int speed;风扇速度。
private final int resistance = 20;电阻,固定为 20。
方法:
public void setVoltageDifference(double voltage)设置电压差并更新风扇状态。
private void updateState()根据电压差更新风扇速度。
public int getSpeed()获取风扇速度。
public int getDeviceResistance()获取设备电阻。
功能与作用:
表示吊扇,根据电压差调整风扇的运行速度。电压差越大,风扇速度越高。
(7)FloorFan 类
属性:
private double voltageDifference;电压差。
private int speed;风扇速度。
private final int resistance = 20;电阻,固定为 20。
方法:
public void setVoltageDifference(double voltage)设置电压差并更新风扇状态。
private void updateState()根据电压差更新风扇速度。
public int getSpeed()获取风扇速度。
public int getDeviceResistance()获取设备电阻。
功能与作用:
表示落地扇,类似于 CeilingFan,但风扇速度的调整可能有所不同。
(8) SeriesCircuit 类
属性:
private List
private double inputVoltage = 0;输入电压。
private double outputVoltage = 0;输出电压。
方法:
public SeriesCircuit(List
public void setInputVoltage(double inputVoltage)设置输入电压并更新输出电压。
private void updateOutput()根据输入电压和电路状态更新输出电压。
public double getOutputVoltage()获取输出电压。
public List
public String getStartPin()获取电路的起始引脚。
public String getEndPin()获取电路的结束引脚。
功能与作用:
表示串联电路,管理一系列设备的连接,并根据输入电压计算输出电压。
(9)ParallelCircuit 类
属性:
private List
private double inputVoltage = 0;输入电压。
private double outputVoltage = 0;输出电压。
方法:
public ParallelCircuit(List
public List
public void setInputVoltage(double inputVoltage)设置输入电压并更新输出电压。
private void updateOutputVoltage()根据各个串联电路的输出电压更新并联电路的输出电压。
public double getOutputVoltage()获取输出电压。
public String getStartPin()获取并联电路的起始引脚。
public String getEndPin()获取并联电路的结束引脚。
功能与作用:
表示并联电路,包含多个串联电路,并根据各个串联电路的输出电压计算并联电路的总输出电压。
(10)EndpointDevice 类
属性:
private final int resistance = 0;电阻,固定为 0。
方法:
public int getResistance()获取设备电阻。
功能与作用:
表示电路的输入(IN)和输出(OUT)端点设备,没有特定的属性和行为,主要用于标识电路的起点和终点。
(11) ConnectionManager 类
属性:
private Map<String, Object> devices = new HashMap<>();存储所有设备的映射,键为设备标识符,值为设备对象。
private Map<String, List
private Map<String, SeriesCircuit> seriesCircuits = new HashMap<>();存储所有串联电路,键为电路ID,值为 SeriesCircuit 对象。
private Map<String, ParallelCircuit> parallelCircuits = new HashMap<>();存储所有并联电路,键为电路ID,值为 ParallelCircuit 对象。
private Map<String, List
方法:
public ConnectionManager()构造函数,初始化设备映射,预设 VCC 和 GND。
public void processCommand(String command)处理输入的命令,根据命令类型解析串联电路、并联电路或调整设备状态。
private void createDeviceIfAbsent(String identifier, String deviceKey)根据设备标识符创建相应的设备对象,如果设备不存在则创建并添加到设备映射中。
private void parseSeriesCircuit(String command)解析串联电路的命令,并创建 SeriesCircuit 对象。
private void parseParallelCircuit(String command)解析并联电路的命令,并创建 ParallelCircuit 对象。
private double getDeviceResistance(Object device)获取设备的电阻。
private void adjustDevice(String command)调整设备状态,如开关切换、控制器级别调整等。
public void addConnection(String pin1, String pin2)添加两个引脚之间的连接关系。
public void printConnections()打印所有设备之间的连接关系。
private boolean checkCircuitConnectivity(String startPin, String endPin, String circuitId)检查指定电路中两个引脚之间的连通性。
private boolean dfsCheck(String currentPin, String targetPin, Set
private boolean isSwitchDisconnected(String currentPin, String nextPin, String circuitId)检查两个引脚之间的连接是否因为开关断开而中断。
public void initializeSeriesCircuitDevices()初始化所有串联电路的设备列表。
public boolean checkSeriesCircuitConnectivity(String circuitId)检查指定串联电路的连通性。
public String findMainCircuit()查找主电路(包含 VCC 和 GND 的电路)。
public double calculateTotalResistanceForCircuit(String circuitId)计算指定电路的总电阻。
private double calculateTotalResistanceForCircuitHelper(String circuitId, Set
private double calculateParallelResistance(ParallelCircuit parallelCircuit, Set
private String findCircuitIdBySeriesCircuit(SeriesCircuit targetCircuit)根据 SeriesCircuit 对象查找对应的电路ID。
public void calculateDeviceVoltagesForCircuit()计算电路中每个设备的电压。
public double calculateCurrentForCircuitFromVCCToGND()计算从 VCC 到 GND 电路的总电流。
public double calculateTotalResistanceFromVCCToGND()计算从 VCC 到 GND 的总电阻。
public void printDeviceStatus()打印所有设备的状态信息。
功能与作用:
管理整个电路系统,包括设备的创建与管理、连接关系的维护、命令的解析与处理、电路连通性检查、总电阻与电流的计算以及设备电压的分配。它是整个系统的核心控制器,协调各个设备和电路的交互。
(12) Main 类
方法:
public static void main(String[] args)主程序入口。创建 ConnectionManager 对象。从标准输入读取命令,直到输入 "end"。处理所有命令。初始化串联电路的设备列表。查找主电路。检查主电路的连通性.如果连通,计算总电阻、总电流,并计算各设备的电压。打印所有设备的状态。
功能与作用:
作为程序的入口,负责与用户交互,接收命令并通过 ConnectionManager 进行处理,最终展示电路中各设备的状态。
代码的整体功能和作用:
(1)设备建模与管理:
设备类:定义了各种电气设备的属性和行为,如开关的状态切换、控制器的电压调节、灯具的亮度变化、风扇的速度控制等。
电路类:包括串联电路(SeriesCircuit)和并联电路(ParallelCircuit),用于表示和管理设备之间的连接关系。
(2)电路连接与配置:
连接管理器(ConnectionManager):负责解析用户输入的命令,动态创建和管理设备对象,维护设备之间的连接关系,支持串联和并联电路的构建。
命令处理:用户通过特定格式的命令(如以#T开头表示串联电路,#M开头表示并联电路,其他符号用于调整设备状态)来配置电路。
(3)电路分析与计算:
连通性检查:确保电路从电源(VCC)到接地(GND)是连通的,能够正常工作。
电阻与电流计算:计算整个电路的总电阻,根据欧姆定律(I = V / R)计算总电流。
电压分配:根据电路的配置和设备的电阻,分配各个设备上的电压,模拟实际电路中的电压分布。
(4)设备状态展示:
状态输出:在电路配置和计算完成后,系统会输出每个设备的当前状态,如开关是否闭合、控制器的电压级别、灯具的亮度、风扇的速度等。
(5)用户交互:
命令输入:用户通过标准输入(如控制台)输入命令来构建和调整电路。
终止输入:输入"end"命令结束电路配置,并触发电路分析与状态输出。
程序相关类图如下

采坑心得:
1.在完成题目集5的家居强电电路模拟程序-1的过程中,我最开始只考虑了开关直接连接vcc时对电路的影响。
代码在输入
[VCC K1-1]
[K1-2 D2-1]
[D2-2 GND]
end
这个输入样例时,输出的是正确的结果
@K1:turned on
@D2:0
但是在输入
[VCC D2-1]
[D2-2 K1-1]
[K1-2 GND]
end
这个输入样例时,代码就会输出
@K1:turned on
@D2:360
这是不对的,原因就是我在更新设备的电压时,是根据设备的输入输出电压差来判断设备的电压,从而得到设备的状态。这样的逻辑在开关直接与vcc相连时是没有问题的,但是当开关不直接与vcc相连,就如刚刚的第二个输入样例一样时,开关的状态就不能决定电路整体的状态了,因为D2-1的输入电压永远是220v。为了解决这个问题,我更新了函数的逻辑,在ConnectionManager 类的updateAllOutputs()函数中,加入了一个if判断逻辑:
// 如果回路未闭合,清零整个电路中的所有设备状态
if (!circuitClosed) {
clearAllDeviceStates(); // 调用方法清零设备状态
return; // 跳出循环,因为设备状态已清零
}
这个判断逻辑,当电路中的开关是断开时,会清零整个电路的所有设备的状态。通过这个逻辑使得开关无论在电路的哪个地方都可以影响整个电路的状态,从而解决了面临的问题。
2.在完成题目集题目集6的家居强电电路模拟程序-2的过程中,我最开始没有考虑到并联电路短路的情况,从而导致电路中的总电阻计算错误,从而使得电路的电流计算错误,从而导致相关设备的电压计算错误,使得相关设备的状态没有正确更新。在进行思考过后,使用了calculateParallelResistance(ParallelCircuit parallelCircuit, Set
改进建议
1.对于家居强电电路模拟程序-2
(1)引入继承与多态
创建一个抽象基类 Device,让所有设备类(如 Switch、SteppedController 等)继承自它,统一管理共有属性和方法,减少代码重复。
(2)单一职责原则
将 ConnectionManager 拆分为多个类,每个类专注于单一功能,如命令解析、设备管理和电路计算,提高类的内聚性和可维护性。
(3)优化数据结构与类型安全
使用具体类型(如 Device)替代 Map<String, Object>,提升类型安全性,避免频繁的类型转换。优化深度优先搜索(DFS)算法,减少内存开销和提高性能。
2.对于家居强电电路模拟程序-1
(1)优化数据结构
使用泛型和具体类型:将Map<String, Object>替换为Map<String, Device>,避免不必要的类型转换,提升类型安全。
(2)单一职责原则
将ConnectionManager的职责分离,如创建设备、管理连接和更新状态分别由不同的类负责,提升类的内聚性和可维护性。
(3)优化连接管理
将connections从Map<String, String>改为Map<String, List
总结:
在完成智能家居强电电路模拟系统和答题程序的设计与实现过程中,我深入掌握了面向对象编程的核心概念,如类设计、继承与多态,并实际应用了工厂模式和命令模式,以提升代码的灵活性和可维护性。同时,我学习并运用了各种数据结构和图论算法来管理复杂的电路连接与连通性检查,以及处理复杂的输入输出格式,确保系统的功能性和效率。通过优化错误处理和输入验证,确保系统在面对异常输入时依然能够稳定运行。此外,引入缓存机制和算法优化不仅提升了系统的性能,还使其在处理大规模电路和大量答题信息时表现更加出色。在编写代码的过程中,我养成了良好的命名规范和详细的代码注释习惯,提升了代码的可读性和团队协作效率。同时,通过编写单元测试,我确保了各个模块的功能正确性,增强了代码的可靠性。这些项目还让我认识到图形化用户界面(GUI)和物联网(IoT)技术在智能家居系统中的重要性,以及在答题程序中处理多种题型和复杂逻辑的挑战,激发了我进一步学习这些领域的兴趣。对于未来的学习,我计划多了解高级设计模式、并发编程及物联网技术。此外,我建议课程设计中增加更多实践项目和设计模式的深入讲解,提供丰富的实验资源,并促进课堂上的互动与合作,以更好地培养学生的综合能力和实际应用技能。通过这些项目,我不仅提升了编程和系统设计能力,还培养了系统思维和问题解决能力。

浙公网安备 33010602011771号