微服务事务 事务演变
什么是事务
事务是由一组操作组成的一个工作单元。怎么去理解这个问题呢?
我们从现实生活中去理解
那么事务有哪些特性呢?
事务特性
原子性:事务内部的一组操作要么同时成功,要么同时失败
隔离性:不同事务之间是互相不影响的
一致性:事务内部一组操作,各自操作产生的结果数据,要能够保证都是预期的状态
持久性:事务内部一组操作,各个操作产生的数据要能够持久的效应


什么是本地事务
本地事务就是由一组sql语句操作的集合,
本地事务主要就是指sql语句的操作

什么是分布式事务
分布式事务就是一组服务操作的集合
例如:在分布式系统或者微服务系统内,完成一个任何,需要涉及到多个服务来共同完成,这一组服务操作组成的集合,就是分布式事务

分布式事务类型
不同服务不同数据库

不同服务相同数据库

相同服务不同数据库

为什么要使用分布式事务
现在有这样一个需求,我想通过在团队聚合微服务里面添加团队信息和成员信息
如果在添加团队信息和成员信息,如果添加团队信息成功了,成员信息失败了,那么这个时候,就会出现
团队添加成功,而成员信息就没有添加成功,是吧。那么,这个问题该如何解决呢?
那么分布式事务是如何解决的呢,
目前方案有很多,目前事务分为两类,一种是刚性事务,一种是柔性事务 (一共五种)
刚性事务
就是完全遵守事务4大特性的分布式事务 ----- 主要体现在一致性(强一致性) cap理论
分两类:
2阶段提交
3阶段提交
柔性事务
就是不完全遵守事务4特性的分布式事务-----主要体现在一致性(不完全一直,最终一致性) base理论
可查询操作:服务操作具有全局唯一标识,操作唯一确定的时间
幂等操作:重复调用多次产生的业务结果与调用一次产生的结果相同,一是通过业务操作实现幂等性,二是系统缓存所有请求与处理结果,最后是检测到重复请求之后,自动返回之前的处理结果。
同步事务(http,rpc)
Tcc分布式事务
Saga分布式事务 (微服务用得最多)
异步事务(消息队列MQ)
本地消息表
分布式事务方案演化
2阶段提交

1、准备阶段 prepare
2、提交阶段 commit
优点
保证了数据的强一致性,适合对数据强一致性要求很高的关键领域
缺点
1、同步阻塞 性能问题
2、数据一致性问题
3、单点故障
场景
两阶段完全不符合微服务使用
适合在单体架构中的同服务不同数据库
3阶段提交

1、确认阶段 canCommit
2、准备阶段 preCommit
3、提交阶段 do commit
优点
避免了单点问题,避免了阻塞问题
缺点
1、状态不一致
场景
也不适合微服务的场景
适合在同服务不同数据库
Tcc分布式事务
可以加重试机制+人工处理

优点
1.解决了跨服务的业务操作原子性问题,例如组合支付,订单减库存等场景非常实用 2.TCC的本质原理是把数据库的二阶段提交上升到微服务来实现,从而避免了数据库2阶段中锁冲突的长事务低性能风险。 3.TCC异步高性能,它采用了try先检查,然后异步实现confirm,真正提交的是在confirm方法中。
缺点
1.对微服务的侵入性强,微服务的每个事务都必须实现try,confirm,cancel等3个方法,开发成本高,今后维护改造的成本也高。 2.为了达到事务的一致性要求,try,confirm、cancel接口必须实现等幂性操作。 (定时器+重试) 3.由于事务管理器要记录事务日志,必定会损耗一定的性能,并使得整个TCC事务时间拉长,建议采用redis的方式来记录事务日志。
场景:微服务 这种方式不会阻塞 又重试机制 一个微服务commit成功其他微服务回不断重试直到成功
Saga分布式事务

优点
1、避免服务之间的循环依赖,因为saga协调器会调用saga参与者,但参与者不会调用协调器
2、集中分布式事务编排
3、降低参与者的复杂性
4、回滚更容易管理
Saga模式的一大优势是它支持长事务。因为每个微服务仅关注其自己的本地原子事务,所以如果微服务运行很长时间,则不会阻止其他微服务。这也允许事务继续等待用户输入。此外,由于所有本地事务都是并行发生的,因此任何对象都没有锁定。
缺点
协调器集中太多逻辑的风险
Saga模式很难调试,特别是涉及许多微服务时。此外,如果系统变得复杂,事件消息可能变得难以维护。Saga模式的另一个缺点是它没有读取隔离。例如,客户可以看到正在创建的订单,但在下一秒,订单将因补偿交易而被删除
场景:微服务
Saga分布式事务框架
主要用在微服务
1、Eventuate-Tram-Saga JDBC/JPA的java微服务的Saga框架
目前c# net没有支持的客户端,不好使用
2、ServiceComb Pack
是华为开源的一个微服务框架 后进入Apache软件基金会孵化,
servicecomb是华为开源的一个微服务框架,后进入Apache软件基金会孵化,现已毕业,是apache顶级开源项目,而servicecomb-pack是servicecomb孵化的三个子项目之一,是分布式事务最终一致性解决方案,0.3.0版本之前叫saga,现改名为servicecomb-pack,支持saga和tcc两种分布式事务协议,相关理论知识请移步(传送门),本文主要介绍saga模式
微服务项目中如何使用ServiceComb Pack
特性
- 高可用:支持高可用的集群模式部署。
- 高可靠:所有的关键事务事件都持久化存储在数据库中。
- 高性能:事务事件是通过高性能gRPC来上报的,且事务的请求和响应消息都是通过Kyro进行序列化和反序列化。
- 低侵入:仅需2-3个注解和编写对应的补偿方法即可引入分布式事务。
- 部署简单:支持通过容器(Docker)进行快速部署和交付。
- 补偿机制灵活:支持前向恢复(重试)及后向恢复(补偿)功能。
- 扩展简单:基于Pack架构很容实现多种协调协议,目前支持TCC、Saga协议,未来还可以添加其他协议支持。
内部概念
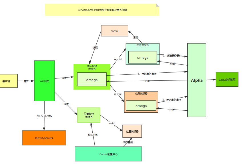
ServiceComb Pack 架构是由 alpha 和 omega组成,其中:
- alpha充当协调者的角色,主要负责对事务进行管理和协调。
- omega是微服务中内嵌的一个agent,负责对调用请求进行拦截并向alpha上报事务事件,客户端向alpha上报事务事件。
- saga数据库,存储事务参与者的事务数据。
微服务项目和ServiceComb Pack关系图


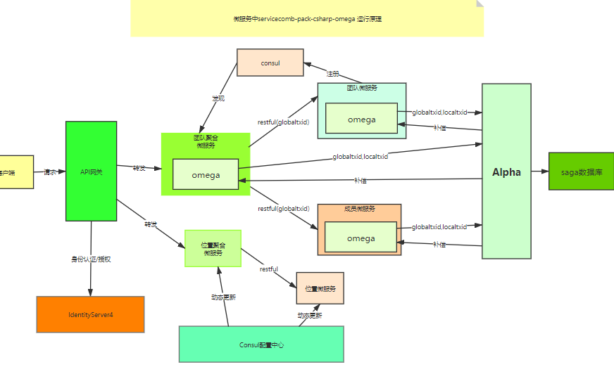
微服务项目中如何使用ServiceComb Pack
条件
1、微服务项目
2、ServiceComb Pack saga事务框架alpha,协调器
3、servicecomb-pack-csharp-omega_v0.1,saga事务框架客户端omega,客户端 用C#开发的
4、mysql或者PostgreSQL
步骤
1、微服务项目操作
1.1 启动微服务项目,正确响应出结果
2、alpha操作
2.1 环境准备
jdk1.8 下载地址http://www.oracle.com/technetwork/java/javase/downloads/jdk8-downloads-2133151.html
PostgreSQL下载地址:https://www.enterprisedb.com/downloads/postgres-postgresql-downloads。
Mysql下载地址:https://dev.mysql.com/downloads/mysql/
ServiceComb Pack 下载地址:http://servicecomb.apache.org/release/pack-downloads/
Mysql和PostgreSQL二者选一,默认是PostgreSQL
2.2 ServiceComb Pack 启动 (连接mysql为例)
2.2.1 PostgreSQL下启动ServiceComb Pack
切换到什么目录 对应目录的\alpha\apache-servicecomb-pack-distribution-0.5.0-bin 使用cmd
java -D"spring.profiles.active=prd" -D"spring.datasource.url=jdbc:postgresql://localhost:5432/saga?useSSL=false" -D"spring.datasource.username=root" -D"spring.datasource.password=root" -jar alpha-server-0.5.0-exec.jar
2.2.2 mysql配置
1、在apache-servicecomb-pack-distribution-0.5.0-bin目录下创建插件目录
plugins文件夹
2、 在plugins文件夹内部添加mysql驱动
mysql-connector-java-8.0.15.jar
3、mysql下启动ServiceComb Pack
切换到什么目录 对应目录下的\alpha\apache-servicecomb-pack-distribution-0.5.0-bin 使用cmd
java -D"spring.profiles.active=mysql" -D"loader.path=./plugins" -D"spring.datasource.url=jdbc:mysql://localhost:3306/saga?useSSL=false&serverTimezone=Asia/Shanghai" -D"spring.datasource.username=root" -D"spring.datasource.password=root" -jar alpha-server-0.5.0-exec.jar
4、查询mysql saga数据库
事务相关表信息

txexvent- 事件表详情
txtimeout-超时表详情
compenste-补偿表详情
3、omega操作
3.1 环境准备
servicecomb-pack-csharp-omega_v0.1 下载地址:https://github.com/OpenSagas-csharp/servicecomb-pack-csharp#servicecomb-pack-csharp
3.2 omega配置
1、在RuanMou.MicroService下面创建解决方案文件夹
omega文件夹
2、在omega文件下面从导入项目

3、在AggregateService,MemberService,TeamService下分别引入

4、在AggregateService,MemberService,TeamService中从Servicecomb.Saga.Omega.Core中复制AssemblyInfo.cs 到根目录下
AssemblyInfo.cs
5、在AggregateService,MemberService,TeamService项目startup.cs引入
public void ConfigureServices(IServiceCollection services) { // 7、注册saga分布式事务 services.AddOmegaCore(option => { option.GrpcServerAddress = "localhost:8080"; // 1、协调中心地址 GRPC option.InstanceId = "AggregateService-1";// 2、服务实例Id option.ServiceName = "AggregateService";// 3、服务名称 }); services.AddControllers(); }
6、在AggregateService项目AggregateController.cs文件中添加SagaStart
/// <summary> /// 添加团队和成员信息 /// </summary> /// <param name="value"></param> [HttpPost, SagaStart] public ActionResult Post(string value) { Console.WriteLine($"添加团队信息和成员信息"); // 1、添加团队 var team = new Team() { Name = "研发"}; teamServiceClient.InsertTeams(team); // 2、添加团队成员 var member = new Member() { FirstName ="tony",NickName="tony-1", TeamId = team.Id}; memberServiceClient.InsertMembers(member); return Ok("添加成功"); }
7、在MemberService项目中MemberServiceImpl.cs文件下添加
/// <summary> /// saga事务参与者 Compensable撤销业务 逻辑 /// </summary> /// <param name="member"></param> [Compensable(nameof(DeleteMember))] public void Create(Member member) { memberRepository.Create(member); } void DeleteMember(Member member) { memberRepository.Delete(member); }
8、在TeamService项目中TeamServiceImpl.cs文件下添加
/// <summary> /// saga事务参与者 Compensable撤销业务 逻辑 /// </summary> /// <param name="team"></param> [Compensable(nameof(DeleteTeam))] public void Create(Team team) { teamRepository.Create(team); } /// <summary> /// 撤销方法 /// </summary> /// <param name="team"></param> void DeleteTeam(Team team) { teamRepository.Delete(team); }
正常情况
全部执行成功的情况下面



浙公网安备 33010602011771号