优秀的 SpringBoot/SpringCloud 开源项目,开发脚手架!
Pig
项目地址:https://gitee.com/log4j/pig
基于 Spring Cloud 、Spring Boot、 OAuth2 的 RBAC 企业快速开发平台, 同时支持微服务架构和单体架构
提供对 Spring Authorization Server 生产级实践,支持多种安全授权模式
提供对常见容器化方案支持 Kubernetes、Rancher2 、Kubesphere、EDAS、SAE 支持
SmartAdmin
项目地址:https://gitee.com/lab1024/smart-admin
SmartAdmin由河南·洛阳 1024创新实验室团队研发的一套互联网企业级的通用型中后台解决方案!使用最前沿的前后台技术栈SpringBoot和Vue,前后端分离,我们开源一套漂亮的代码和一套整洁的代码规范,让大家在这浮躁的代码世界里感受到一股把代码写好的清流!同时又让开发者节省大量的时间,减少加班,快乐工作,热爱生活。SmartAdmin 让你从认识到忘不了,绝对是你最想要的!
RuoYi-Vue-Plus
项目地址:https://gitee.com/dromara/RuoYi-Vue-Plus
Dromara RuoYi-Vue-Plus 是重写 RuoYi-Vue 针对 分布式集群与多租户 场景全方位升级(不兼容原框架)
JeecgBoot
项目地址:https://gitee.com/jeecg/jeecg-boot (star 26.4k)
JeecgBoot 基于代码生成器的低代码开发平台,开源界“小普元”超越传统商业开发平台!前后端分离架构:SpringBoot 2.x,Ant Design&Vue,Mybatis-plus,Shiro,JWT。强大的代码生成器让前后端代码一键生成,无需写任何代码!
引领新开发模式(OnlineCoding-> 代码生成-> 手工MERGE),帮助Java项目解决70%重复工作,让开发更关注业务逻辑,既能快速提高开发效率,帮助公司节省成本,同时又不失灵活。
JeecgBoot 可以应用在任何 J2EE 项目的开发中,尤其适合企业信息管理系统(MIS)、内部办公系统(OA)、企业资源计划系统(ERP)、客户关系管理系统(CRM)等,其半智能手工 Merge 的开发方式,可以显著提高开发效率 70%以上,极大降低开发成本。
COLA
项目地址:https://github.com/alibaba/COLA
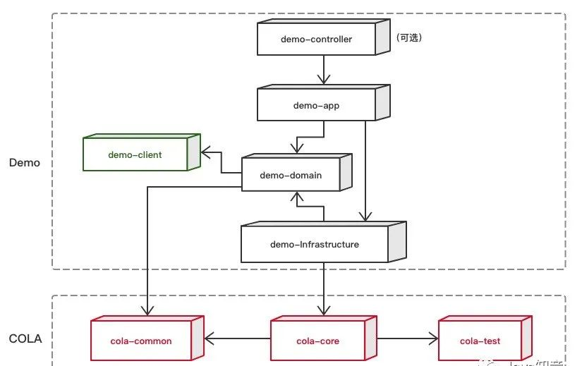
根据我的了解来看,很多公司的项目都是基于 COLA 进行开发的,相比于其他快速开发脚手架,COLA 并不提供什么已经开发好的功能,它提供的主要是一个干净的架构,然后你可以在此基础上进行开发。
如下图所示,一个通过一行命令就生成好的 web 后端项目骨架是下面这样的:

COLA 既是框架,也是架构。创建 COLA 的主要目的是为应用架构提供一套简单的可以复制、可以理解、可以落地、可以控制复杂性的”指导和约束"。
框架部分主要是以二方库的形式被应用依赖和使用。
架构部分主要是提供了创建符合 COLA 要求的应用 Archetype。
本文来自博客园,作者:Micky233,转载请注明原文链接:https://www.cnblogs.com/geek233/p/18709456

浙公网安备 33010602011771号