实验3:OpenFlow协议分析实践
实验3:OpenFlow协议分析实践
一、实验目的
- 能够运用 wireshark 对 OpenFlow 协议数据交互过程进行抓包;
- 能够借助包解析工具,分析与解释 OpenFlow协议的数据包交互过程与机制。
二、实验环境
Ubuntu 20.04 Desktop amd64
三、实验要求
(一)基本要求
1.搭建下图所示拓扑,完成相关 IP 配置,并实现主机与主机之间的 IP 通信。用抓包软件获取控制器与交换机之间的通信数据。



2.查看抓包结果,分析OpenFlow协议中交换机与控制器的消息交互过程,画出相关交互图或流程图。
流程图

HELLO
控制器6633端口(最高能支持OpenFlow 1.0) ---> 交换机52552端口


Hello报文的结构与首部结构一致
交换机52552端口(我最高能支持OpenFlow 1.5) ---> 控制器6633端口

FEATURES_REQUEST
控制器6633端口(我需要你的特征信息) ---> 交换机52552端口

源码与hello报文一致
SET_CONFIG
控制器6633端口(请按照我给你的flag和max bytes of packet进行配置) ---> 交换机52552端口


Port_Status
当交换机端口发生变化时,告知控制器相应的端口状态
交换机52554端口(端口状态) ---> 控制器6633端口


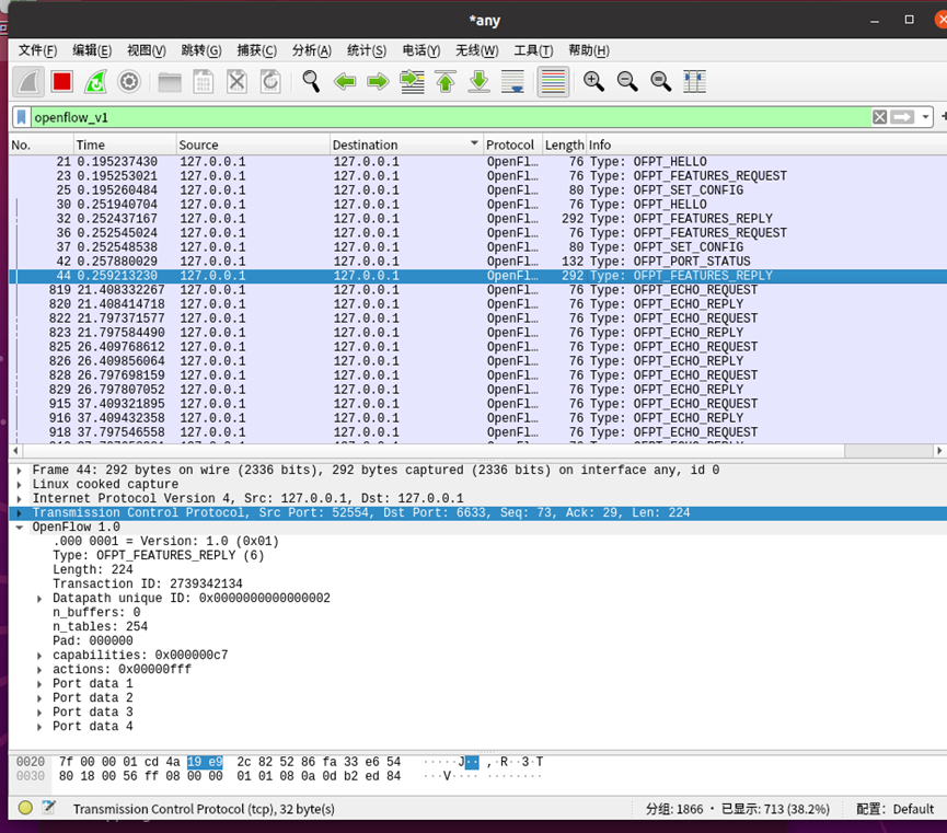
FEATURES_REPLY
交换机52554端口(这是我的特征信息,请查收) ---> 控制器6633端口


PACKET_IN
交换机52554端口(有数据包进来,请指示)--- 控制器6633端口


FLOW_MOD
分析抓取的flow_mod数据包,控制器通过6633端口向交换机52554端口下发流表项,指导数据的转发处理



PACKET_OUT
控制器6633端口(请按照我给你的action进行处理) ---> 交换机52554端口


3.回答问题:交换机与控制器建立通信时是使用TCP协议还是UDP协议?
答:使用的是TCP协议
(二)个人总结
本次实验难度不大,本次的实验我了解了控制器与交换机交互的过程,通过借助包解析工具,分析与解释 OpenFlow协议的数据包交互过程与机制,通过学习使我对于OpenFlow协议有了较深的理解。在实验的过程我也遇到了不少问题,如抓包时未发现数据包,应该先开抓包再建立拓扑;在观察交换机52554端口与控制器6633端口之间的Hello时使用wireshark,需要将过滤器改为openflow_v6才能看见数据包;使用一次后没有进行清除就会出现无法获取OFPT_PORT_STATUS包的情况,需要使用重建拓扑重建前先使用sudo mn -c命令。
浙公网安备 33010602011771号