OO第一单元总结
OO第一单元作业小结
一、写在前面:
就算我是一名没接触过java编程的菜鸡,也对oo课程有所耳闻。学长学姐们对于oo课程的描述使我瑟瑟发抖(尤其是评分靠互测)。不过,本次oo课程的改革让我看到了新的希望,引入公测是oo课程的一大进步,圣杯战争也让这门课的互测有娱乐性(甚至有点好玩?反正同质bug可以改)。PS:在此声明我是个好人不是狼(确信)。
说回正题,通过三周以来的学习,能感受到写oo作业给我带来的进步(摧残)的。靠着一本入门的headfirst java,虽然第一次作业是披着面向对象编程的面向输入处理编程,第二次、第三次作业还是很快的掌握了面向对象的使用。(谢谢第二次同屋大佬的代码,让我学会使用了继承和借口hh)尤其是第三次作业,如果使用面向过程编程怕是递归到原地自闭orz。
三周来,感觉自己变秃了,也变强了(并不)
二、基于度量分析程序结构。
第一次作业
第一次作业的流程图如下:

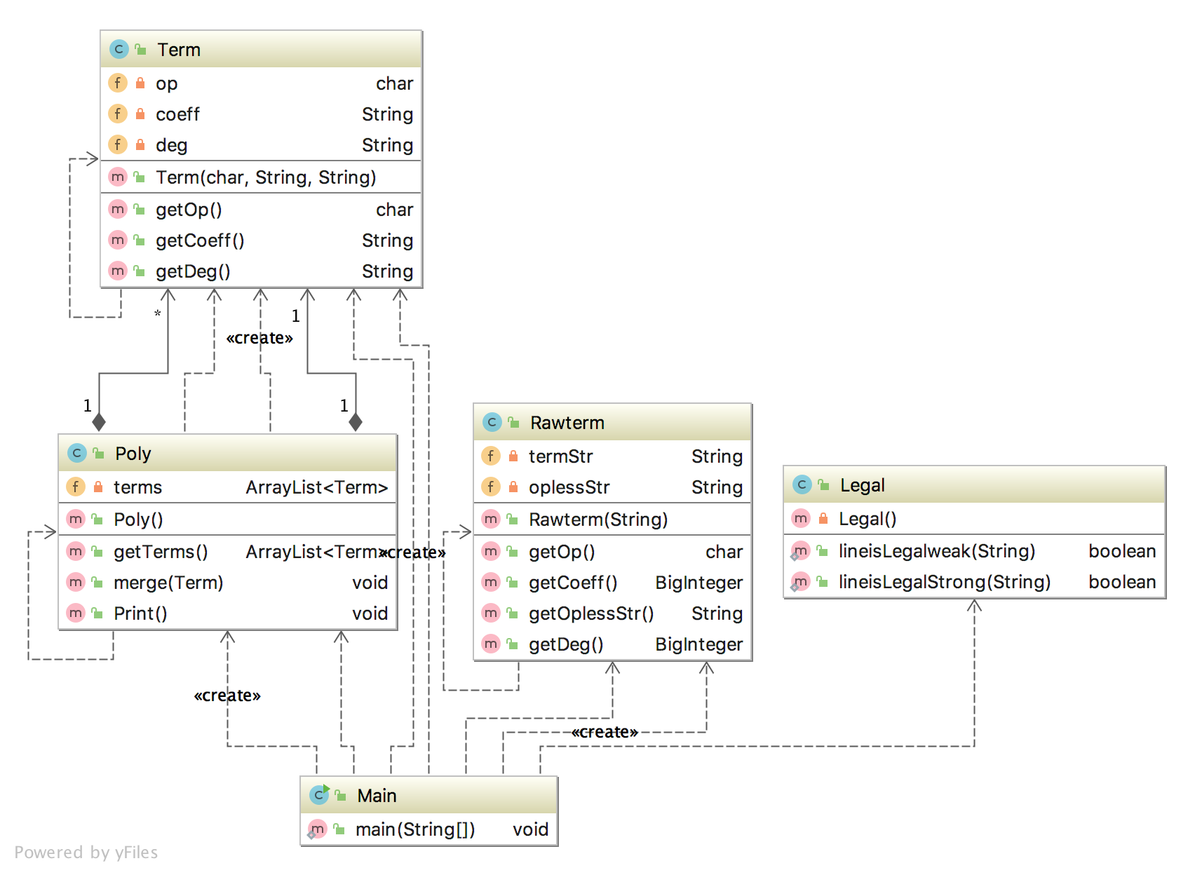
本次作业其实是将Main当作了InputHandler,然后RawTerm和Legal是两个处理函数,Term和Poly是两个简单的类。
第一次作业不甚复杂,随便水水就过了hhh
第二次作业
第二次作业流程图如下:

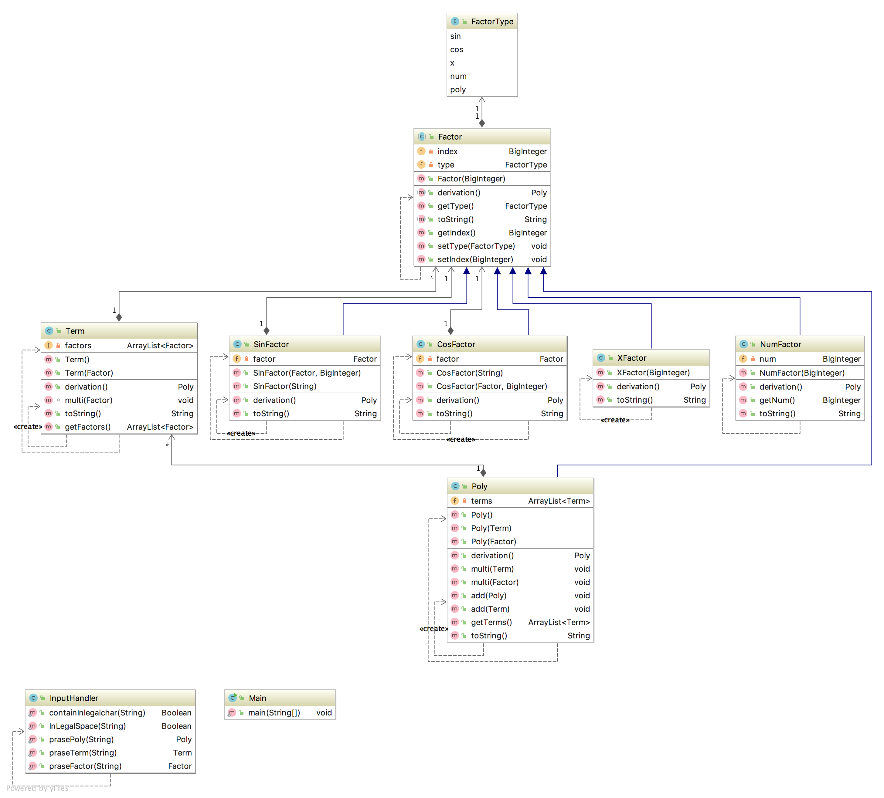
第二次作业有点东西了,考虑到为第三次作业的拓展,一串表达式构造了三个类,Poly、Term、Factor。不过非常可惜的是,由于当时并未熟练掌握继承抽象方法,Factor并没有分出三个子类,而是靠枚举一个FactorType加上if语句(switch语句)来完成不同因子的表示。
printPoly其实就是toString,不过在转化为String的过程中转化一个项就打出来一个。优化由于个人水平有限,没有使用复杂的算法,只是将可以提出sin2+cos2类别的项进行了一个简单的合并。如果写了toString方法的话,可以通过length来进行判断优化方向的判断,但我当时没想那么多QAQ
感觉写程序之前确实应该多想想,多想十分钟,少改一小时。
第三次作业
第三次作业流程图如下:

第二次作业其实已经基本把第三次作业的框架写出来了,但是第二次由于没写Factor的子类继承,化简函数写的实在太烦人,不想改了新建了个Project,干脆重构算了。
事实证明重构是对的,重新组织Factor类让我对面向对象有了更深的理解(抽象方法子类继承是真的好用QWQ)。而且第三次作业有第二次的底子,除了写输入函数有一点阻力外,刨去思考时间,写程序花费的时间出奇的少(因为没考虑性能)
至于优化:我得分95.8824,你懂的 ><
度量分析:
由于第一次第二次作业较为简单,在此仅分析第三次作业度量
首先是行数度量
Line number
| Source file | Total Line | Source Code Line | Source Code Line % | Comment Line | Comment Line % | Blank Line | Blank Line % |
|---|---|---|---|---|---|---|---|
| CosFactor.java | 68 | 62 | 0.9117647058823529 | 0 | 0.0 | 6 | 0.08823529411764706 |
| Factor.java | 30 | 22 | 0.7333333333333333 | 0 | 0.0 | 8 | 0.26666666666666666 |
| FactorType.java | 3 | 3 | 1.0 | 0 | 0.0 | 0 | 0.0 |
| InputHandler.java | 165 | 150 | 0.9090909090909091 | 6 | 0.03636363636363636 | 9 | 0.05454545454545454 |
| Main.java | 29 | 24 | 0.8275862068965517 | 3 | 0.10344827586206896 | 2 | 0.06896551724137931 |
| NumFactor.java | 24 | 18 | 0.75 | 0 | 0.0 | 6 | 0.25 |
| Poly.java | 87 | 56 | 0.6436781609195402 | 18 | 0.20689655172413793 | 13 | 0.14942528735632185 |
| SinFactor.java | 66 | 61 | 0.9242424242424242 | 0 | 0.0 | 5 | 0.07575757575757576 |
| Term.java | 80 | 64 | 0.8 | 9 | 0.1125 | 7 | 0.0875 |
| XFactor.java | 31 | 27 | 0.8709677419354839 | 0 | 0.0 | 4 | 0.12903225806451613 |
| CosFactor | 2.5 | 10.0 |
|---|---|---|
| Factor | 1.0 | 5.0 |
| FactorType | 0.0 | |
| InputHandler | 6.4 | 32.0 |
| Main | 3.0 | 3.0 |
| NumFactor | 1.0 | 4.0 |
| Poly | 1.6 | 16.0 |
| SinFactor | 2.5 | 10.0 |
| Term | 2.5 | 15.0 |
| XFactor | 1.6666666666666667 | 5.0 |
| Total | 100.0 | |
| Average | 2.380952380952381 | 10.0 |
Complexity
注:
ev(G)为Essentail Complexity,表示一个方法的结构化程度
iv(G)为Design Complexity,表示一个方法和他所调用的其他方法的紧密程度
v(G)为循环复杂度
OCavg为平均循环复杂度
WMC为总循环复杂度
| method | ev(G) | iv(G) | v(G) |
|---|---|---|---|
| InputHandler.praseFactor(String) | 9.0 | 10.0 | 10.0 |
| Term.multi(Factor) | 4.0 | 4.0 | 4.0 |
| Term.toString() | 3.0 | 4.0 | 4.0 |
| InputHandler.praseTerm(String) | 3.0 | 11.0 | 15.0 |
| InputHandler.containInlegalchar(String) | 2.0 | 1.0 | 2.0 |
| SinFactor.derivation() | 2.0 | 2.0 | 2.0 |
| InputHandler.InLegalSpace(String) | 2.0 | 1.0 | 2.0 |
| CosFactor.derivation() | 2.0 | 2.0 | 2.0 |
| XFactor.derivation() | 2.0 | 2.0 | 2.0 |
| Poly.toString() | 2.0 | 2.0 | 3.0 |
| Term.Term(Factor) | 1.0 | 1.0 | 1.0 |
| Term.derivation() | 1.0 | 4.0 | 4.0 |
| Factor.getIndex() | 1.0 | 1.0 | 1.0 |
| NumFactor.toString() | 1.0 | 1.0 | 1.0 |
| Poly.getTerms() | 1.0 | 1.0 | 1.0 |
| Poly.multi(Factor) | 1.0 | 2.0 | 2.0 |
| Factor.getType() | 1.0 | 1.0 | 1.0 |
| Poly.multi(Term) | 1.0 | 2.0 | 2.0 |
| SinFactor.SinFactor(Factor,BigInteger) | 1.0 | 1.0 | 1.0 |
| Factor.setIndex(BigInteger) | 1.0 | 1.0 | 1.0 |
| Main.main(String[]) | 1.0 | 4.0 | 4.0 |
| SinFactor.SinFactor(String) | 1.0 | 5.0 | 5.0 |
| XFactor.XFactor(BigInteger) | 1.0 | 1.0 | 1.0 |
| NumFactor.NumFactor(BigInteger) | 1.0 | 1.0 | 1.0 |
| Poly.Poly() | 1.0 | 1.0 | 1.0 |
| CosFactor.toString() | 1.0 | 2.0 | 2.0 |
| Poly.derivation() | 1.0 | 2.0 | 2.0 |
| InputHandler.prasePoly(String) | 1.0 | 5.0 | 8.0 |
| Poly.add(Term) | 1.0 | 1.0 | 1.0 |
| CosFactor.CosFactor(Factor,BigInteger) | 1.0 | 1.0 | 1.0 |
| Poly.Poly(Term) | 1.0 | 1.0 | 1.0 |
| XFactor.toString() | 1.0 | 2.0 | 2.0 |
| Factor.Factor(BigInteger) | 1.0 | 1.0 | 1.0 |
| NumFactor.derivation() | 1.0 | 1.0 | 1.0 |
| CosFactor.CosFactor(String) | 1.0 | 5.0 | 5.0 |
| Term.Term() | 1.0 | 1.0 | 1.0 |
| Term.getFactors() | 1.0 | 1.0 | 1.0 |
| Poly.Poly(Factor) | 1.0 | 1.0 | 1.0 |
| NumFactor.getNum() | 1.0 | 1.0 | 1.0 |
| SinFactor.toString() | 1.0 | 2.0 | 2.0 |
| Poly.add(Poly) | 1.0 | 2.0 | 2.0 |
| Factor.setType(FactorType) | 1.0 | 1.0 | 1.0 |
| Total | 63.0 | 96.0 | 106.0 |
| Average | 1.5 | 2.2857142857142856 | 2.5238095238095237 |
| Class | OCavg | WMC |
|---|---|---|
| CosFactor | 2.5 | 10.0 |
| Factor | 1.0 | 5.0 |
| FactorType | 0.0 | |
| InputHandler | 6.4 | 32.0 |
| Main | 3.0 | 3.0 |
| NumFactor | 1.0 | 4.0 |
| Poly | 1.6 | 16.0 |
| SinFactor | 2.5 | 10.0 |
| Term | 2.5 | 15.0 |
| XFactor | 1.6666666666666667 | 5.0 |
| Total | 100.0 | |
| Average | 2.380952380952381 | 10.0 |
从本次作业的度量中可以看出,复杂度最高的类和方法都与InputHandler有关(实际上这三次作业最大的难点就是Wrong Format!和输入数据)。因为第三次作业无限嵌套的形式,对于输入的读入只能采用递归配合正则表达式进行读入,再加上一个Factor有5个不同种类,导致InputHandler的复杂度过高QAQ
三、程序BUG分析
三次作业强侧正确性都没有问题。
第一次作业互测中存在对空格位置判断的Bug,少判断了一种带符号整数内的Bug。没有找出其他Bug
互测中第二三次均没有在互测中被测试出Bug,但实际上在后来对自己的测试中测出了某种特定情况的空格判断Bug。
综上,所有Bug都是输入过程中空格导致的Wrong format!果然简单优化/不优化连被找Bug的资格都没有QAQ
四、如何找别人BUG
在第一次作业中,我采用把别人程序下载下来,然后构造各种结构,手动进行Bug测试。
第二次作业中,我使用了自动生成的对拍器,但是同组人过于神仙,一个都没找到。
第三次作业我结合对拍器进行测试,通过观察异样输出找到了3个Bug。
结合三次作业找Bug历程,第一次和第二次的作业因为计算较为简单,Bug均集中在Wrong Format上,第三次作业不让直接使用Wrong Format,因此主要错误集中在输出格式是Wrong Format上hhhh(面向Wrong Format编程实锤了2333)
另外由于我的对拍器只能生成合法数据,根据同组人输出计算结果。。。可是同组人程序算出来的数值都没错orz,要有错也只会是格式错误(比如化简后输出空串)。
五、Applying Creational Pattern
在第三次作业中,为了进行嵌套,我使用了Factor抽象类。枚举了FactorType使之包含三角函数因子、x幂因子、常数因子以及表达式因子。
public enum FactorType {
sin,cos,x,num,poly;
}
import java.math.BigInteger;
public abstract class Factor {
private BigInteger index;
private FactorType type;
public abstract Poly derivation();
public FactorType getType() {
return type;
}
public Factor(BigInteger tmp) {
this.index = tmp;
}
public abstract String toString();
public BigInteger getIndex() {
return index;
}
public void setType(FactorType type) {
this.type = type;
}
public void setIndex(BigInteger index) {
this.index = index;
}
}
六、心得体会
好好学习天天向上,每次作业早点开始,早点结束,才能更舒服的摸鱼。
try所有catch Wrong Format确实好用。
多构思十分钟,少删改一小时。干巴爹。

浙公网安备 33010602011771号