VUE生命周期详解
vue实例的生命周期
vue生命周期实例视频(侵删)
生命周期概念
从Vue实例创建、运行、到销毁期间,总是伴随着各种各样的事件,这些事件,统称为生命周期!
-
生命周期钩子:就是生命周期事件的别名而已;
-
生命周期钩子 = 生命周期函数 = 生命周期事件
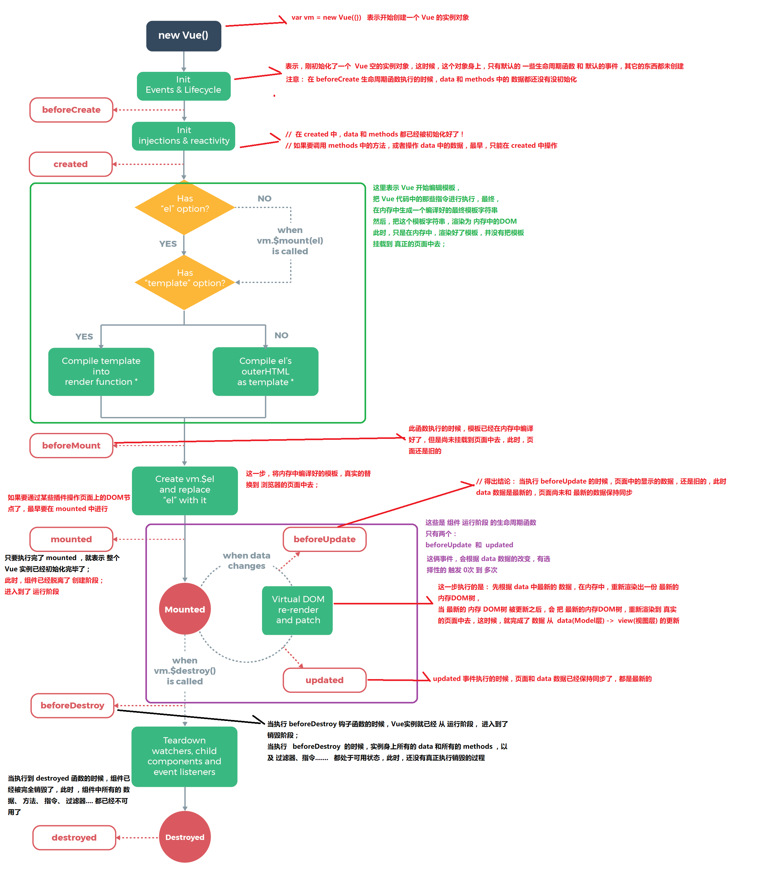
主要的生命周期函数分类
-
创建期间的生命周期函数:
- beforeCreate:实例刚在内存中被创建出来,此时,还没有初始化好 data 和 methods 属性
- created:实例已经在内存中创建好了,data 和 methods 都已经被初始化好,如果要调用 methods 中的方法,或者操作 data 中的数据,最早,只能在 created 中操作,此时还没有开始 编译模板(即还未涉及el)
- beforeMount:内存已经完成了模板的编译,但是还没有挂载到页面中,即尚未把模板渲染到 页面中,页面中的元素,还没有被真正替换过来,只是之前写的一些模板字符串,
$el属性目前不可见。(页面的还是旧的) - mounted:已经将编译好的模板,挂载到了页面指定的容器中显示,要通过某些插件操作页面上DOM节点,最早只能在这里进行
-
运行期间的生命周期函数:
- beforeUpdate:状态更新之前执行此函数, 此时 data 中的状态值是最新的,但是界面上显示的数据还是旧的,因为此时还没有开始重新渲染DOM节点
- updated:实例更新完毕之后调用此函数,此时 data 中的状态值 和 界面上显示的数据,都已经完成了更新,界面已经被重新渲染好了!
-
销毁期间的生命周期函数:
- beforeDestroy:实例销毁之前调用。在这一步,实例仍然完全可用。
- destroyed:Vue 实例销毁后调用。调用后,Vue 实例指示的所有东西都会解绑定,所有的事件监听器会被移除,所有的子实例也会被销毁。
代码演示
// 创建 Vue 实例,得到 ViewModel
var vm = new Vue({
el: '#app',
data: {
msg: 'ok'
},
methods: {
show() {
console.log('执行了show方法')
}
},
beforeCreate() { // 这是我们遇到的第一个生命周期函数,表示实例完全被创建出来之前,会执行它
// console.log(this.msg)
// this.show()
// 注意: 在 beforeCreate 生命周期函数执行的时候,data 和 methods 中的 数据都还没有没初始化
},
created() { // 这是遇到的第二个生命周期函数
// console.log(this.msg)
// this.show()
// 在 created 中,data 和 methods 都已经被初始化好了!
// 如果要调用 methods 中的方法,或者操作 data 中的数据,最早,只能在 created 中操作
},
beforeMount() { // 这是遇到的第3个生命周期函数,表示 模板已经在内存中编辑完成了,但是尚未把 模板渲染到 页面中
// console.log(document.getElementById('h3').innerText)
// 在 beforeMount 执行的时候,页面中的元素,还没有被真正替换过来,只是之前写的一些模板字符串
},
mounted() { // 这是遇到的第4个生命周期函数,表示,内存中的模板,已经真实的挂载到了页面中,用户已经可以看到渲染好的页面了
// console.log(document.getElementById('h3').innerText)
// 注意: mounted 是 实例创建期间的最后一个生命周期函数,当执行完 mounted 就表示,实例已经被完全创建好了,此时,如果没有其它操作的话,这个实例,就静静的 躺在我们的内存中,一动不动
},
// 接下来的是运行中的两个事件
beforeUpdate() { // 这时候,表示 我们的界面还没有被更新【数据被更新了吗? 数据肯定被更新了】
/* console.log('界面上元素的内容:' + document.getElementById('h3').innerText)
console.log('data 中的 msg 数据是:' + this.msg) */
// 得出结论: 当执行 beforeUpdate 的时候,页面中的显示的数据,还是旧的,此时 data 数据是最新的,页面尚未和 最新的数据保持同步
},
updated() {
console.log('界面上元素的内容:' + document.getElementById('h3').innerText)
console.log('data 中的 msg 数据是:' + this.msg)
// updated 事件执行的时候,页面和 data 数据已经保持同步了,都是最新的
}
});
图示

vue-resource实现请求
除了 vue-resource 实现 get, post, jsonp请求之外,还可以使用 axios 的第三方包实现实现数据的请求
<script src="./lib/vue-2.4.0.js"></script>
<!-- 注意:vue-resource 依赖于 Vue,所以先后顺序要注意 -->
<!-- this.$http.jsonp -->
<script src="./lib/vue-resource-1.3.4.js"></script>
List of shortcut methods:
get(url, [config])head(url, [config])delete(url, [config])jsonp(url, [config])post(url, [body], [config])put(url, [body], [config])patch(url, [body], [config])
例子
// global Vue object
Vue.http.get('/someUrl', [config]).then(successCallback, errorCallback);
Vue.http.post('/someUrl', [body], [config]).then(successCallback, errorCallback);
// in a Vue instance
this.$http.get('/someUrl', [config]).then(successCallback, errorCallback);
this.$http.post('/someUrl', [body], [config]).then(successCallback, errorCallback);
实例:
methods: {
getInfo() { // 发起get请求
// 当发起get请求之后, 通过 .then 来设置成功的回调函数
this.$http.get('http://vue.studyit.io/api/getlunbo').then(function (result) {
// 通过 result.body 拿到服务器返回的成功的数据
// console.log(result.body)
})
},
postInfo() { // 发起 post 请求 application/x-wwww-form-urlencoded
// 手动发起的 Post 请求,默认没有表单格式,所以,有的服务器处理不了
// 通过 post 方法的第三个参数, { emulateJSON: true } 设置 提交的内容类型 为 普通表单数据格式
this.$http.post('http://vue.studyit.io/api/post', {}, { emulateJSON: true }).then(result => {
console.log(result.body)
})
},
jsonpInfo() { // 发起JSONP 请求
this.$http.jsonp('http://vue.studyit.io/api/jsonp').then(result => {
console.log(result.body)
})
}
}
浙公网安备 33010602011771号