网络安全DAY2
网络安全DAY2
作业:
1、复习kali和docker设置国内镜像的方法
docker原本安装无问题,安装在本机上,同时直接使用了老师已配置安装好docker的kali镜像。
2、复习html、javascript、mysql、php等web开发的基础知识
通过菜鸟教程加GPT,快速复习了下html、javascript、mysql、php基础语法,这类基础知识原本就掌握,虽然都不精通,但天昊老师说了能理解就行,再加上现在有AI辅助,遇到问题随时可以请教AI解答。
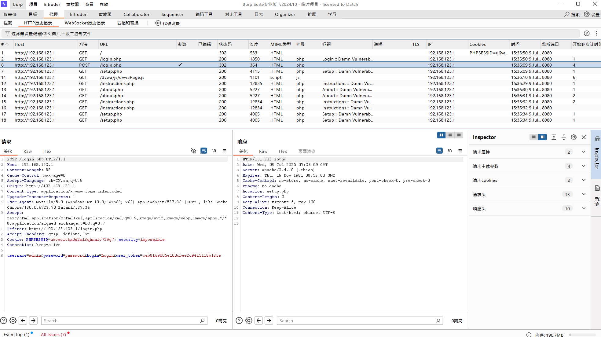
3、使用burpsuite抓包并分析dvwa靶场的登录包
在物理机上打开docker,执行docker run -d -p 80:80 sagikazarmark/dvwa,在虚拟机里打开burp代理的内嵌浏览器,访问物理机VM网卡地址,访问80端口,打开dvwa靶场进行抓包。

4、使用AI开发一个简单的留言板并使用phpstudy部署
使用cursor开发了一个美观漂亮的留言板系统,phpstudy之前没有接触使用过,因此让cursor帮我同时生成了一份使用phpstudy部署的指南,快速上手完成了网站的部署,并测试了功能,一遍就通过了。


5、简述Web系统的运行流程和核心组件
当你在浏览器地址栏输入网址并按下回车时,浏览器先通过 DNS 把域名翻译成服务器 IP,然后用 HTTP/HTTPS 把请求发给对方的 Web 服务器(如 Nginx、Apache);Web 服务器把请求转交给后端应用(例如基于 Node.js、Java、Python 的框架),后端代码根据路由决定业务逻辑,必要时访问缓存(Redis)与数据库(MySQL、PostgreSQL 等)读写数据,再把生成的 HTML/JSON 结果返回给 Web 服务器,Web 服务器随即把响应发回浏览器;浏览器收到后解析 HTML,下载和执行其中引用的 CSS、JavaScript、图片等静态资源,最后把页面渲染出来并与用户交互。核心组件可以概括为:客户端浏览器、域名解析(DNS)、网络协议(HTTP/HTTPS)、Web 服务器、中间件/应用服务器、业务代码层、缓存、数据库,以及静态资源存储与前端渲染引擎。

浙公网安备 33010602011771号