画甲小程序需求分析报告
项目背景
随着时代发展,越来越多女性愿意将可支配的钱花费在美妆上。现如今美妆美甲连锁店在全国大小城市展开,除美甲店外,许多学生也开始学习美甲技术在校园内开了自己的小美甲店,另一方面由于疫情的原因,许多大学经常处于封校的状态,想要做美甲的学生只能预约同校区的美甲店,在此条件下校园美甲店也开始迅速发展。为了给校内对美甲有需求的学生和从事美甲业务的人提供便利的预约服务,本项目应运而生。
项目简介
本项目属于预约管理类别的软件,用于美甲的预约。面向对象为大学校内对美甲有需求的学生和从事美甲业务的人员。本项目基本实现美甲预约的基本功能,如预约某一时间段内的某一美甲师提供某一项美甲服务,接受完服务后对服务和产品进行评价等功能,也可在社区内上传接受某美甲项目的上手效果并进行交流。
墨刀原型
原型链接:
https://modao.cc/app/lzuwOrjvyfesaGJE6kA #美甲副本-分享
需求分析
一.普通用户部分:
- 可以搜索美甲项目,查看美甲基本信息
- 预约,递交预约表,由美甲师审核,审核通过后同意预约(普通用户需要选择美甲师再选择项目最后预约时间,可以跟美甲师咨询)
- 评价美甲项目
- 可以浏览社区,也可以在社区发布美甲上手效果图片,可编辑和删除,可评论他人图片
- 可以举报社区不良信息
- 可以搜索美甲师,普通用户,进行交流
- 可以分享美甲项目到其它社交软件
- 注册账号
- 重置密码
二.美甲师部分(有普通用户部分所有功能):
- 查看并编辑自己美甲项目所有信息
- 查看并管理对自己的预约信息
三.管理员部分:
- 审核美甲师申请 : 收到用户发来的美甲师申请, 进行审核, 同意或拒绝, 拒绝后给出拒绝的理由
- 查看及管理美甲师: 可以看到并修改所有的校区以及相应美甲师的信息
- 审核用户举报信息
- 发布公告: 发布的公告在讨论区上可以被本系统所有成员看到, 例如系统维护等
- 可以查看并管理讨论区内容
备注:
管理员为后台层面,不会明显出现在小程序中
表结构
1普通用户表
用户姓名,账号,密码
2美甲师表
美甲师姓名,店铺地址,美甲项目,账号,密码
3预约表
用户姓名,美甲师姓名,预约时间,预约项目
4美甲项目表
美甲项目名称,项目费用
5管理员表
管理员名称,管理员账号,管理员密码
6帖子表
帖子号,发帖人,发帖日期
7举报表
帖子号,发帖人,举报人,举报日期
8公告
公告号,发布者,发布时间
E-R图
以下为画甲小程序的数据库E-R图

顺序图
以下为画甲小程序的顺序图
用户预约

项目上架

发帖

申请美甲师

数据流图
以下为画甲小程序的数据流图

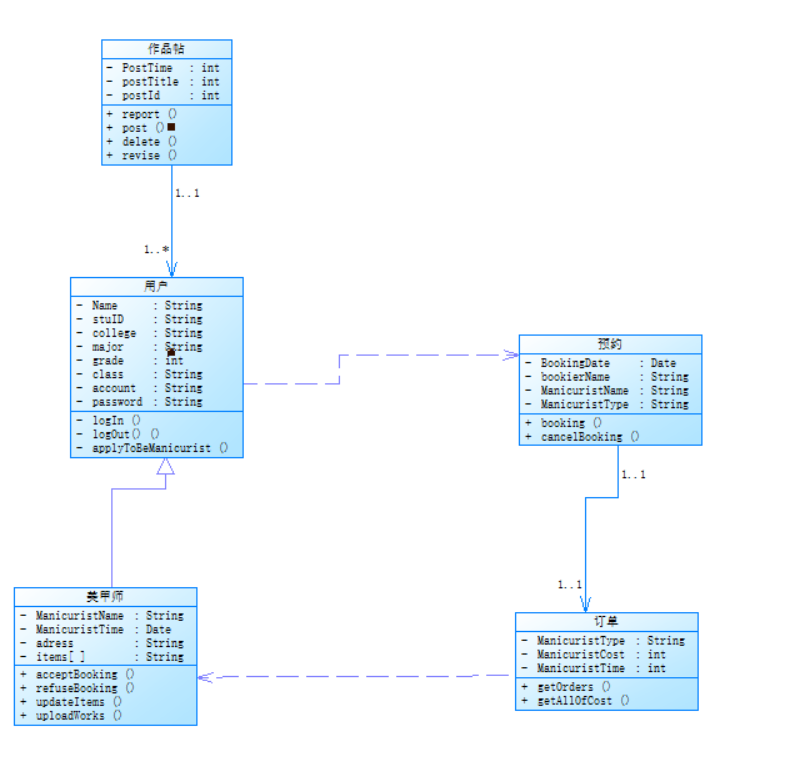
类图
以下为画甲小程序类图

原型设计
以下为画甲小程序类图
分为四个模块,分别是主页,社区,消息,我的
- 主页,可以左滑右滑查看不同楼宇的美甲师



点击任意一个美甲师,可以查看美甲师详情,包括预约情况,作品,评价等信息


2.社区,可以查看用户和美甲师以及管理员发布的帖子,点击可以查看帖子详情,评论等信息


3.消息,可以查看与普通用户和美甲师的聊天记录


4.我的(普通用户)可以查看自己的预约订单情况等信息,
(美甲师),可以查看预约自己的订单和自己的产品等信息,
均可以点击图像右边齿轮进行设置






在主页选择某一美甲项目后点击预约,可以进入以下预约流程相关页面




后台系统
我们使用若依框架搭建后台
前端web
1.输入账号密码登录系统

2.登录成功后可以查看数据库的对应数据,包括增删改查等功能,在上方的搜索框内输入可以查找对应数据

3.增加界面

4.用户编号使用uuid自动生成的32位字符串

5.对于不需要的数据可以删除,并且有删除提示

6.数据修改管理员可以修改可改动的地方

7.审核功能
选中的用户出现确认信息界面,自动获取用户的信息,确定后用户新增到美甲师表中


分工说明
|
姓名 |
主要工作 |
|
李汶津 |
原型设计,需求分析,文档撰写,后端开发 |
|
陈思明 |
原型设计,需求分析,文档撰写,数据库设计,服务器配置,后台开发 |
|
吴书雨 |
原型设计,数据库设计,文档撰写,前端开发 |
|
杨小飞 |
原型设计,数据流图绘制,后端开发 |
|
蒋可扬 |
原型设计,原型统一,文档撰写,前端开发 |
|
苗立峰 |
原型设计,类图绘制,文档撰写,前端开发 |
浙公网安备 33010602011771号