一站式掌握多协议数据交互解决方案之协议通道篇
一站式掌握多协议数据交互之协议通道篇
引言
- 我们该如何认识呢?我们桥接软件研发项目,集成了OPC DA、OPC UA、Modbus TCP、Modbus RTU、Modbus AscIII、Snap 7、Mysql、SqlServer、Oracle九个协议,每种协议都支持单向、双向搭配,实时交互。
- 本篇我们通过简单的配置九个单向协议通道,来搞清楚桥接软件的正确使用方法以及注意事项,过程尽可能生动细节。
桥接软件的安装

- 运行安装包

- 运行BridgeUtils.exe,首次运行提示注册

- 运行注册机RegisterMachine.exe

- 遇到端口占用,修改OPC UA Serer可用端口号
- 注意事项,切换网络后,网卡地址发生变化,需要重新注册。
桥接软件支持的数据类型以及协议地址转换

- 桥接软件支持以上数据类型,填写时是可以忽略大小写进行匹配的。

- Snap7数据类型转换需要单独设置,填写时按以上格式。
- Modbus协议单字节16位,表达32位浮点型,地址偏移量为2。
- Snap7协议单字节8位,表达32位浮点型,地址偏移量为4。
协议配置
- OPC DA单向
-
模型设计:通过KepServer工具,创建仿真通道simulator,创建一个设备device,两个点位tag1、tag2
tag1为浮点型斜坡函数,RAMP (1000, 1.000000, 10.000000, 0.500000)
tag2为浮点型常量,K0000

- 通道配置如上

- 通过OPC Client工具监控
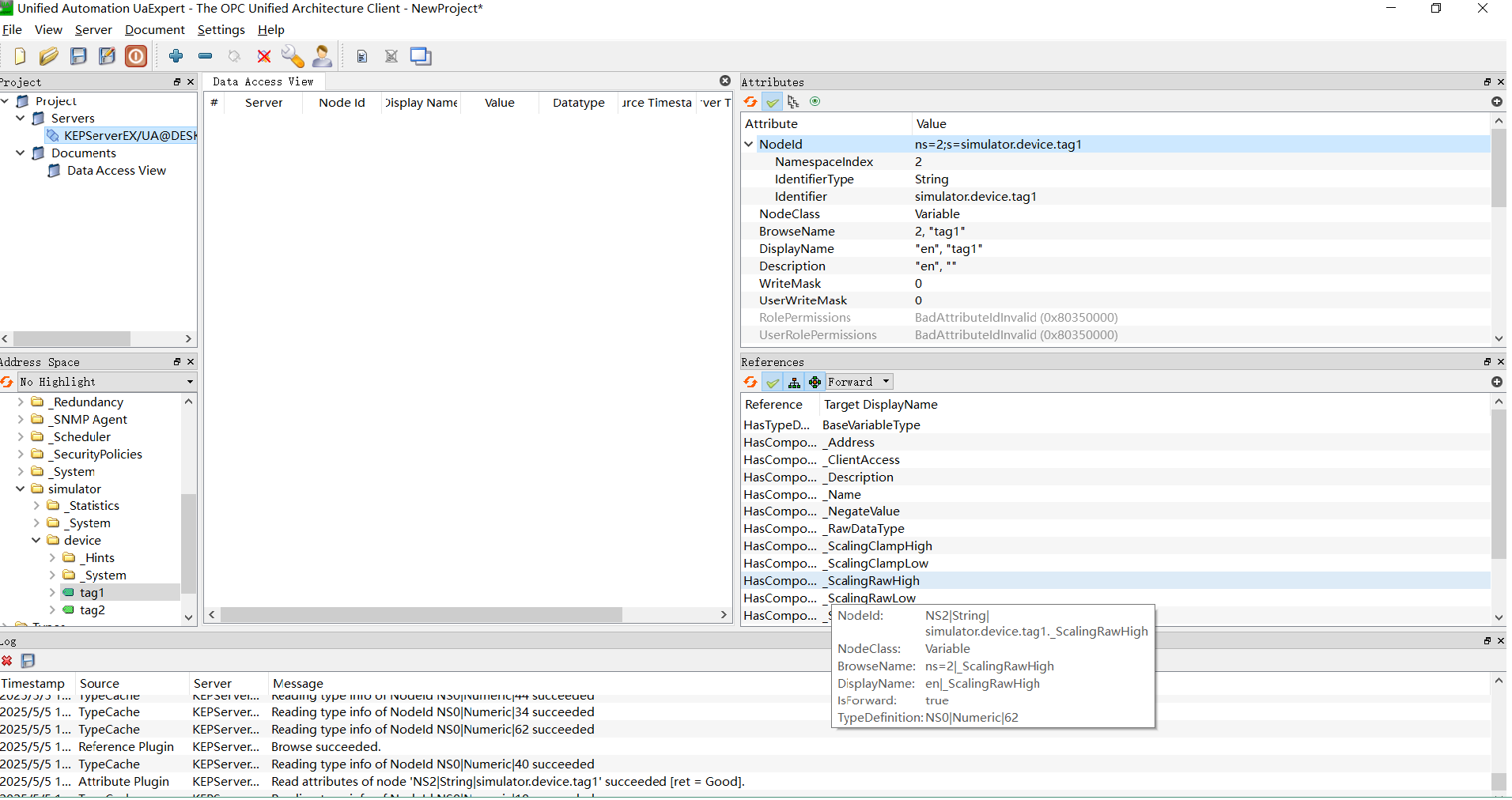
- OPC UA单向
-
模型设计:通过KepServer工具,创建仿真通道simulator,创建一个设备device,两个点位tag1、tag2
tag1为浮点型斜坡函数,RAMP (1000, 1.000000, 10.000000, 0.500000)
tag2为浮点型常量,K0000

- 通过UaExpert观察点位命名空间

- 通道配置如上

- 通过OPC Client监控
- 注意只支持匿名登录,需要设置UA Server匿名登录
- Modbus TCP单向
-
模型设计:通过Modbus Slave工具,两个个Modbus Tcp从站设置两个点位
一个设置整型递增函数
一个为整型常量
- Modbus RTU单向
-
模型设计:通过虚拟串口工具、Modbus Slave工具,Modbus RTU从站分别占用COM9-COM10、COM11-COM12,分别设置两个点位40001
COM9-COM10设置整型递增函数
COM11-COM12为整型常量

- 虚拟串口开启串口如上

- 通道配置如上

-
通过Modbus Slave监控
-
*注意COM字段保持大写
- Modbus ASCIII单向
-
模型设计:通过虚拟串口工具、Modbus Slave工具,Modbus RTU从站分别占用COM9-COM10、COM11-COM12,分别设置两个点位40001
COM9-COM10设置整型递增函数
COM11-COM12为整型常量

- 虚拟串口开启串口如上

- 通道配置如上

-
通过Modbus Slave监控
-
*注意COM字段保持大写
- Snap 7单向
- 模型设计:通过S7 Client工具写入DB1块数据,S7 Server工具观察DB2块数据

- 通道配置如上

- 通过S7 Server\Client监控
- Mysql单向
- 模型设计:通过KepServer工具,创建仿真通道simulator,创建一个设备device,一个点位tag1,向数据库插入或者更新
tag1为浮点型斜坡函数,RAMP (1000, 1.000000, 10.000000, 0.500000)

- 通道配置如上

- 通过Navicat工具查看结果
- SqlServer单向
- 模型设计:通过KepServer工具,创建仿真通道simulator,创建一个设备device,一个点位tag1,向数据库插入或者更新
tag1为浮点型斜坡函数,RAMP (1000, 1.000000, 10.000000, 0.500000)

- 通道配置如上

- 通过Navicat工具查看结果
- Oracle单向
- 模型设计:通过KepServer工具,创建仿真通道simulator,创建一个设备device,一个点位tag1,向数据库插入或者更新
tag1为浮点型斜坡函数,RAMP (1000, 1.000000, 10.000000, 0.500000)

- 通道配置如上

-
通过Navicat工具查看结果
-
注意事项,ORACLE新版本表明字段名都要大写,填写表名时,注意格式:DATABASE.TABLENAME
浙公网安备 33010602011771号