【图解设计模式系列】The Abstract Factory Pattern: 抽象工厂模式
定义:
抽象工厂模式提供了一个创建一系列相关或相互依赖对象的接口,而无需指定它们具体的类。
provides an interface for creating families of related or dependent objects without specifying their concrete classes.
Factory method create objects through inheritance. Abstract factory do it through object composition. Whenever you have families of related products you want to create, and you want to make sure your client create products that belong together, use Abstract Factory. When you want to decouple the client code from the concrete classes you ned to instantiate, or if you don’t know ahead of time all the concrete classes you are going to need, use Factory Method.

整洁一点 就是:

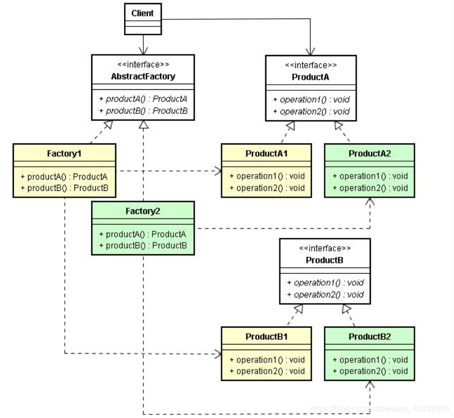
抽象工厂模式的主要角色如下:
抽象工厂(Abstract Factory):提供了创建产品的接口,它包含多个创建产品的方法 newProduct(),可以创建多个不同等级的产品。
具体工厂(Concrete Factory):主要是实现抽象工厂中的多个抽象方法,完成具体产品的创建。
抽象产品(Product):定义了产品的规范,描述了产品的主要特性和功能,抽象工厂模式有多个抽象产品。
具体产品(ConcreteProduct):实现了抽象产品角色所定义的接口,由具体工厂来创建,它 同具体工厂之间是多对一的关系。
实例
Nike公司和lining公司都会生产运动品牌产品,包括服装产品(夹克,T恤)和鞋类产品(跑鞋,篮球鞋)。
下面用代码来实现。
服装类产品
/**
* 服装产品
*/
public interface Clothes {
void printUsage();
}
/**
* 夹克
*/
public class JackClothes implements Clothes {
@Override
public void printUsage() {
System.out.println("我是夹克衫,穿我很潮");
}
}
/**
* T恤
*/
public class TShirtClothes implements Clothes {
@Override
public void printUsage() {
System.out.println("我是T恤,随意");
}
}
鞋类产品
/**
* 鞋类产品
*/
public interface Shoe {
void describeSelf();
}
/**
* 跑鞋(具体的鞋类产品)
*/
public class RunningShoe implements Shoe {
@Override
public void describeSelf() {
System.out.println("我是跑鞋,我为自己带盐");
}
}
/**
* 篮球鞋(具体的鞋类产品)
*/
public class BasketballShoe implements Shoe {
@Override
public void describeSelf() {
System.out.println("我是篮球鞋,穿我打篮球吊到爆");
}
}
工厂
/**
* 抽象工厂
*/
public interface Factory {
/**
* 既生产鞋类产品
*/
Shoe produceShoe(BRAND brand);
/**
* 又能生产服装类商品
*/
Clothes produceClothes(BRAND brand);
}
/**
* 李宁工厂,生产鞋系列产品,也生产服装系列产品
*/
public class LiningFactory implements Factory {
/**
* 生产鞋系列产品
*/
@Override
public Shoe produceShoe(BRAND brand) {
if (BRAND.BASKETBALL_SHOE == brand) {
System.out.println("---李宁工厂生产篮球鞋---");
return new BasketballShoe();
}
if (BRAND.RUNNING_SHOE == brand) {
System.out.println("---李宁工厂生产跑鞋---");
return new RunningShoe();
}
return null;
}
/**
* 生产服装系列产品
*/
@Override
public Clothes produceClothes(BRAND brand) {
if (BRAND.JACK_CLOTHES == brand) {
System.out.println("---李宁工厂生产夹克---");
return new JackClothes();
}
if (BRAND.TSHIRT_CLOTHES == brand) {
System.out.println("---李宁工厂生产T恤---");
return new TShirtClothes();
}
return null;
}
}
/**
* Nike工厂,生产鞋系列产品,也生产服装系列产品
*/
public class NikeFactory implements Factory {
/**
* 生产鞋子系列产品
*/
@Override
public Shoe produceShoe(BRAND brand) {
if (BRAND.RUNNING_SHOE == brand) {
System.out.println("---Nike工厂生产篮球鞋---");
return new RunningShoe();
}
if (BRAND.BASKETBALL_SHOE == brand) {
System.out.println("---Nike工厂生产跑鞋---");
return new BasketballShoe();
}
return null;
}
/**
* 生产服装系列产品
*/
@Override
public Clothes produceClothes(BRAND brand) {
if (BRAND.JACK_CLOTHES == brand) {
System.out.println("---Nike工厂生产夹克---");
return new JackClothes();
}
if (BRAND.TSHIRT_CLOTHES == brand) {
System.out.println("---Nike工厂生产T恤---");
return new TShirtClothes();
}
return null;
}
}
客户端代码
public class Client {
public static void main(String[] args) {
// Nike工厂,生产鞋系列产品(篮球鞋,跑鞋)和服装系列产品(夹克,T恤)
Factory nikeFactory = new NikeFactory();
// 生产鞋系列产品
Shoe nikeBasketballShoe = nikeFactory.produceShoe(BRAND.BASKETBALL_SHOE);// 篮球鞋
Shoe nikeRunningshoe = nikeFactory.produceShoe(BRAND.RUNNING_SHOE);// 跑鞋
nikeBasketballShoe.describeSelf();
nikeRunningshoe.describeSelf();
// 生产服装系列产品
Clothes nikeJack = nikeFactory.produceClothes(BRAND.JACK_CLOTHES);// 夹克衫
Clothes nikeTshit = nikeFactory.produceClothes(BRAND.TSHIRT_CLOTHES);// T恤
nikeJack.printUsage();
nikeTshit.printUsage();
System.out.println("============================");
// 李宁工厂,生产鞋系列产品(篮球鞋,跑鞋)和服装系列产品(夹克,T恤)
Factory liningFactory = new LiningFactory();
// 生产鞋系列产品
Shoe liningBasketballShoe = liningFactory.produceShoe(BRAND.BASKETBALL_SHOE);
Shoe liningRunningShoe = liningFactory.produceShoe(BRAND.RUNNING_SHOE);
liningBasketballShoe.describeSelf();
liningRunningShoe.describeSelf();
// 生产服装系列产品
Clothes liningJack = liningFactory.produceClothes(BRAND.JACK_CLOTHES);
Clothes liningTshirt = liningFactory.produceClothes(BRAND.TSHIRT_CLOTHES);
liningJack.printUsage();
liningTshirt.printUsage();
}
}

浙公网安备 33010602011771号