iOS应用程序生命周期(前后台切换,应用的各种状态)详解
IOS应用程序有五种状态:
Not running 程序没启动
inactive 程序在前台运行,不过没有接收到事件。在没有事件处理情况下程序通常停留在这个状态
active 程序在前台运行而且接收到了事件。这也是前台的一个正常的模式
background 程序在后台而且能执行代码,大多数程序进入这个状态后会在在这个状态上停留一会。时间到之后会进入挂起状态(Suspended)。有的程序经过特殊的请求后可以长期处于Backgroud状态
suspend 程序在后台不能执行代码。系统会自动把程序变成这个状态而且不会发出通知。当挂起时,程序还是停留在内存中的,当系统内存低时,系统就把挂起的程序清除掉,为前台程序提供更多的内存。


在上面8个方法对应的方法中键入NSLog打印。
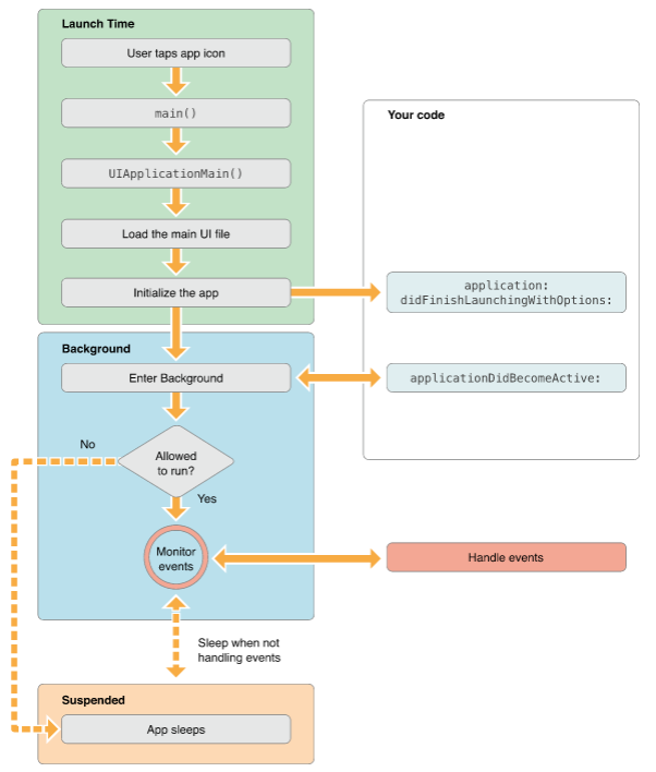
现在启动程序看看执行的顺序:
启动程序
lifeCycle[40428:11303] willFinishLaunchingWithOptions
lifeCycle[40428:11303] didFinishLaunchingWithOptions
lifeCycle[40428:11303] applicationDidBecomeActive
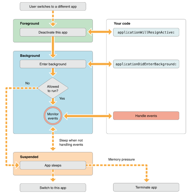
按下home键
lifeCycle[40428:11303] applicationWillResignActive
lifeCycle[40428:11303] applicationDidEnterBackground
双击home键,再打开程序
lifeCycle[40428:11303] applicationWillEnterForeground
lifeCycle[40428:11303] applicationDidBecomeActive
应用程序的生命周期:
1.加载应用程序进入前台
2.加载应用程序进入后台
关于main函数:
main函数是程序启动的入口,在iOS app中,main函数的功能被最小化,它的主要工作都交给了UIKit framework
#import <UIKit/UIKit.h>
int main(int argc, char *argv[])
{
@autoreleasepool {
return UIApplicationMain(argc, argv, nil, NSStringFromClass([MyAppDelegate class]));
}
}
UIApplicationMain函数有四个参数,你不需要改变这些参数值,不过我们也需要理解这些参数和程序是如何开始的
argc 和argv参数包含了系统带过来的启动时间。 第三个参数确定了主要应用程序类的名称,这个参数指定为nil,这样UIKit就会使用默认的程序类UIApplication。第四个参数是程序自定义的代理类名,这个类负责系统和代码之间的交互。它一般在Xcode新建项目时会自动生成。
另外 UIApplicationMain函数加载了程序主界面的文件。虽然这个函数加载了界面文件,但是没有放到应用程序的windows上,你需要在Delegate的 application:willFinishLaunchingWithOptions方法中加载它。
一个应用程序可以有一个主的storyboard文件或者有一个主的nib文件,但不能同时有两个存在。
如果程序在启动时没有自动加载主要的故事版或nib文件,你可以在application:willFinishLaunchingWithOptions方法里准备windows的展示。
响应中断的处理:
当一个基于警告式的中断发生时,比如有电话打进来了,这是程序会临时进入inactive状态,这用户可以选择如何处理这个中断,流程如下图:
在iOS5,通知不会把程序变成为激活状态,通知会显示在状态栏上,如果你;拉下状态栏,程序会变成inactive,把状态栏放回去,程序变回active。
按锁屏键也是另外一种程序的中断,当你按下锁屏键,系统屏蔽了所有触摸事件,把app放到了后台,这时app状态是 inactive,并进入后台。
当我们有这些中断的时候 app应该怎么办呢?
我们应该在applicationWillResignActive:方法中:
- 停止timer 和其他周期性的任务
- 停止任何正在运行的请求
- 暂停视频的播放
- 如果是游戏那就暂停它
- 减少OpenGL ES的帧率
- 挂起任何分发的队列和不重要的操作队列(你可以继续处理网络请求或其他时间敏感的后台任务)。
当程序回到active状态 , applicationDidBecomeActive: 方法应该上面提到的任务重新开始,比如重新开始timer, 继续分发队列,提高OpenGL ES的帧率。不过游戏要回到暂停状态,不能自动开始。
程序转到后台运行的流程:
当app进入后台运行的时候 我们得代码应该做些什么呢?
两点:保存用户数据或状态信息,所有没写到磁盘的文件或信息,在进入后台时,最后都写到磁盘去,因为程序可能在后台被杀死,
释放尽可能释放的内存。
而applicationDidEnterBackgound: 方法有大概5秒的时间让你完成这些任务。如果超过时间还有未完成的任务,你的程序就会被终止而且从内存中清除。如果还需要长时间的运行任务,可以调用 beginBackgroundTaskWithExpirationHandler 方法去请求后台运行时间和启动线程来运行长时间运行的任务。
应用程序在后台的内存使用情况:
在后台时,每个应用程序都应该释放最大的内存。系统努力的保持更多的应用程序在后台同时 运行。不过当内存不足时,会终止一些挂起的程序来回收内存,那些内存最大的程序首先被终止。
事实上,应用程序应该的对象如果不再使用了,那就应该尽快的去掉强引用,这样编译器可以回收这些内存。如果你想缓存一些对象提升程序的性能,你可以在进入后台时,把这些对象去掉强引用(什么是强引用?)。
下面这样的对象应该尽快的去掉强引用:
- 图片对象
- 你可以重新加载的 大的视频或数据文件
- 任何没用而且可以轻易创建的对象
app从后台返回前台运行,流程是怎么样的?
当app处于挂起状态时,它是不能执行任何代码的。因此它不能处理在挂起期间发过来的通知,比如方向改变,时间改变,设置的改变还有其他影响程序展现的或状态的通知。在程序返回后台或前台是,程序都要正确的处理这些通知。
程序在何种条件下会被终止?
老系统
app版本过老
设备不支持多任务
在Info.plist文件中,程序包含了 UIApplicationExitsOnSuspend 键。
app如果终止了 ,系统会调用app的代理的方法 applicationWillTerminate: 这样可以让你可以做一些清理工作。你可以保存一些数据或app的状态。这个方法也有5秒钟的限制。超时后方法会返回程序从内存中清除。
什么东西负责处理用户相关事件呢?
Main Run Loop负责处理用户相关的事件。UIApplication对象在程序启动时启动main run Loop,它处理事件和更新视图的界面。看Main Run Loop就知道,它是运行在程序的主线程上的。这样保证了接收到用户相关操作的事件是按顺序处理的。
用户操作设备,相关的操作事件被系统生成并通过UIKit的指定端口分发。事件在内部排成队列,一个个的分发到Main run loop 去做处理。UIApplication对象是第一个接收到时间的对象,它决定事件如何被处理。触摸事件分发到主窗口,窗口再分发到对应出发触摸事件的View。其他的事件通过其他途径分发给其他对象变量做处理。
大部分的事件可以在你的应用里分发,类似于触摸事件,远程操控事件(线控耳机等)都是由app的 responder objects 对象处理的。Responder objects 在你的app里到处都是,比如:UIApplication 对象。view对象,view controller 对象,都是resopnder objects。大部分事件的目标都指定了resopnder object,不过事件也可以传递给其他对象。比如,如果view对象不处理事件,可以传给父类view或者view controller。

浙公网安备 33010602011771号