题目集1_3的总结
前言:总结三次题目集的知识点、题目量、难度等情况
(1)知识点:1、题目01-7-1 if else的使用;2、题目01-7-2 对于输出格式的控制;3、题目01-7-3 对于输入格式的控制;4、题目01-7-4 数据类型强制转换的使用; 5、题目01-7-5 多层if else 的使用;6、题 目01-7-6 对于函数String.charAt(0)的使用;7、题目01-7-7对于数据存在误差的控制;8、题目01-7-9 从字符串中提取内容;9、题目01-7-9从判断三角形中了解对于一些边界值的测定;10、题目 02-7- 1将字母转换为数字;11、题目02-7-2 从二进制数据流中提取有效数据;12、题目02-7-3 String的格式判断与内容提取;13、题目03-7-1 用类解决一元二次方程;14、题目03-7-2 设计设 置私有属性,编写方法;15、题目03-7-03设计聚合类;16题目03-7-4设计聚合类;
题量:题目集1:9题;题目集2:3题;题目集3:4;
难度:题目集1:容易;题目集2:容易;题目集3:中难;
(2)设计与分析:
<1>强制转换只需要在数据前面所需要转换的方式例:a = (float )weight;
输出的方式与c语言不同,c中使用printf(" ");可以实现将空格插入的内容一同输出,在JAVA需要使用“+”,输出所需要的格式
bang=(float) (weight/0.45359237); yingcun=(float) (high/0.0254); System.out.println(bang+" "+yingcun);
<2>定义数组:存在与c语言不同的方式,在c中,使用 int a[10];JAVA中的定义方式存在区别
int num[] = new int [10];
<3>提取字符串中的单个字符
在JAVA中可以提取单独的字符,以下的例子中,定义了一个学生的学号,通过String.charAt(1),就可以提取出第二个字符
String StudentNumber ="18201123"; char a = StudentNumber.charAt(1);
<4>题目字母-数字转换
题目要求:实现输入一个由英文字母组成的字符串(大小写均可),将所有英文字母转换成它们在字母表中的序号,例如:“AbbcD”转换为“12234”
输入格式:由英文字母组成的字符串(大小写均可)。例如:“AbbcD”
若包含非英文字母,视为非法输入。
输出格式:由英文字母组成的字符串(大小写均可)。例如:“AbbcD”
若包含非英文字母,视为非法输入。
设计思路:拒绝复杂的思路,将一个个的赋值(使用if将A和a转变成需要的数字)转换成使用ASCII表,可以达到按顺序实现值的转换;使用a.length();函数可以测试出字符串的长度
踩坑心得:使用in.nextLine()好过于in.next(); in.next无法输入空格,所以对于非法输入的判断的测试点会无法通过
import java.util.Scanner;
public class Main {
public static void main(String[] args) {
Scanner in = new Scanner(System.in);
int a,i,j,num;
num=0;
// int num[]=new int[26];
String s = new String();
s = in.nextLine();
a=s.length();
for(i=0;i<a;i++) {
if((s.charAt(i)>='a'&&s.charAt(i)<='z')||(s.charAt(i)>='A'&&s.charAt(i)<='Z')) {
num++;
}
else {
System.out.println("Wrong Format");
break;
}
}
if(i==a) {
for(j=0;j<a;j++) {
if(s.charAt(j)>='a'&&s.charAt(j)<='z') {
num=s.charAt(j)-96;
System.out.print(num);
}
if(s.charAt(j)>='A'&&s.charAt(j)<='Z') {
num=s.charAt(j)-64;
System.out.print(num);
}
}
}
}
}
<5>题目-串口字符解析
题目要求:RS232是串口常用的通信协议,在异步通信模式下,串口可以一次发送5~8位数据,收发双方之间没有数据发送时线路维持高电平,相当于接收方持续收到数据“1”(称为空闲位),发送方有数据发送时,会在有效数据(5~8位,具体位数由通信双方提前设置)前加上1位起始位“0”,在有效数据之后加上1位可选的奇偶校验位和1位结束位“1”。请编写程序,模拟串口接收处理程序,注:假定有效数据是8位,奇偶校验位采用奇校验。
输入格式:由0、1组成的二进制数据流。例如:11110111010111111001001101111111011111111101111、
输出格式:所有英文字母转换成它们在字母表中的序号,例如:“12234”。
非法输入输出"Wrong Format".
设计思路:1:控制字符数量,实现多个字符一组,排除一个一个容错复杂的判断,本题需要判断的数据可以设计成11位为一组
if(a<11)
System.out.println("null data");
else if(a>=11) {//进行正确内容所需要的判断
}
2:当字符串的长度超过11位时,采用循环的方式实现每个字符的判断,首先需要找到0,所在的位置
for(i=0;i<a;i++) {
if(s.charAt(i)=='0'&&a-i<11) {
System.out.println("null data");
break;
}
if(s.charAt(i)=='0'&&a-i>=11)
break;
if(s.charAt(i)!='0'&&i==a-1) {
System.out.println("null data");
break;
}
}
3:在0的后面分部查找:第一步:计算1的个数(以便最后进行奇偶校验);第二步:判断最后的一个是否为1(判断是否为有效数据);第三步:判断奇偶校验;第四步:对于前面最后一位和奇偶校 验可以进行计数,这样在最后的一步进行判断内容是不是为有效数据的时候,存在巨大作用;
踩坑心得:判断结束符的时候,没有计数,导致最后判断不正确
if(s.charAt(j+1)!='1')//结束符号不是1//这里是错误代码,没有计数导致的错误
System.out.println("validate error");
if((odd%2==0&&s.charAt(j)=='0'&&s.charAt(j+1)=='1')||odd%2!=0&&s.charAt(j)=='1'&&s.charAt(j+1)=='1'))
System.out.println("parity check error");
if(s.charAt(j+1)!='1')//结束符号不是1{//这里是正确代码
pos++;
System.out.println(pos+":validate error");
}
if((odd%2==0&&s.charAt(j)=='0'&&s.charAt(j+1)=='1')||(odd%2 !=0&&s.charAt(j)=='1'&&s.charAt(j+1)=='1'){
pos++;
System.out.println(pos+":parity check error");
}
但是这并没有正确,这里出现了一个难以察觉的问题,对于,所用的开头没有重新赋值为0,导致长时间无法正确所以在结尾需要将odd变量重新赋值为0;以下是源代码,写的不好仅供浏览一下,刚开始还不会使用Debug,所以在里面用使用了以下输出一个 i 的值,这样就达到了当前值查看(新手使用),但是,推荐去上网查阅以下Debug的使用方法,Debug特别好用,可以一步一步的走,很快的判断出你的错误点
import java.util.Scanner; public class Main { public static void main(String[] args) { Scanner in = new Scanner(System.in); int a,i,pos=0,j,odd=0; String s = new String(); s=in.nextLine(); a=s.length(); if(a<11) System.out.println("null data"); if(a>=11) { for(i=0;i<a;i++) { if(s.charAt(i)=='0'&&a-i<11) { System.out.println("null data"); break; } if(s.charAt(i)=='0'&&a-i>=11) break; if(s.charAt(i)!='0'&&i==a-1) { System.out.println("null data"); break; } } for(i=0;i<a;i++) { if(s.charAt(i)=='0'&&a-i>=11) { // System.out.print(i); for(j=i+1;j<i+9;j++) {//寻找1的个数 if(s.charAt(j)=='1') odd++; } // System.out.print(j); if((odd%2==0&&s.charAt(j)=='1'&&s.charAt(j+1)=='1')||(odd%2!=0&&s.charAt(j)=='0'&&s.charAt(j+1)=='1')) {//正确的情况 pos++; System.out.print(pos+":"); for(i=i+1;i<j;i++) System.out.print(s.charAt(i)); System.out.printf("\n"); } // System.out.print(i); i=j+1; if(s.charAt(j+1)!='1')//结束符号不是1 { pos++; System.out.println(pos+":validate error"); } if((odd%2==0&&s.charAt(j)=='0'&&s.charAt(j+1)=='1')||(odd%2!=0&&s.charAt(j)=='1'&&s.charAt(j+1)=='1')) { pos++; System.out.println(pos+":parity check error"); } odd=0; } } } } }
<6>String的格式判断与内容提取
题目要求:学校学生学号格式定义如下:
2位年级号+2位学院号+2位班级号+2位序号,如19041103,
编写程序处理用全院学生学号连接起来的长字符串,学院编号为20,包括17、18、19、20四个年级,请从字符串中提取特定两个班级202017班、202061班同学的学号后四位输出,输出编号之间用空格分隔,不换行。
注意:需要排除非法输入。
输入格式:院学生学号组成的长字符串(学号之间无分隔)
学号格式定义如下:
2位年级号+2位学院号+2位班级号+2位序号,如19041103,
输出格式:
特定两个班级202017班、202061班同学的学号后四位
如:1701 6103 1704
设计思路:第一步:对于字符长度的判定,字符长度的界限是8;第二步:寻找需要的学号;以下是源代码:
import java.util.Scanner; public class Main { public static void main(String[] args) { Scanner in = new Scanner(System.in); int a,i,pos=0; String s = new String(); s=in.nextLine(); a=s.length(); if(a%8!=0) System.out.println("Wrong Format"); if(a%8==0) { for(i=0;i<a;i=i+8) { if(s.charAt(i)==' ') System.out.println("Wrong Format"); if(s.charAt(i)=='2'&&s.charAt(i+1)=='0'&&s.charAt(i+2)=='2'&s.charAt(i+3)=='0'&&s.charAt(i+4)=='6'&&s.charAt(i+5)=='1') { pos++; if(pos==1) System.out.print("61"+s.charAt(i+6)+s.charAt(i+7)); else { System.out.print(" "); System.out.print("61"+s.charAt(i+6)+s.charAt(i+7)); } } if(s.charAt(i)=='2'&&s.charAt(i+1)=='0'&&s.charAt(i+2)=='2'&s.charAt(i+3)=='0'&&s.charAt(i+4)=='1'&&s.charAt(i+5)=='7') { pos++; if(pos==1) System.out.print("17"+s.charAt(i+6)+s.charAt(i+7)); else { System.out.print(" "); System.out.print("17"+s.charAt(i+6)+s.charAt(i+7)); } } } } } }
踩坑心得:刚开始没有对格式进行控制,结尾存在空格,需要删除,改进措施:如果是第一个就先输出数字,后面每一个都输出“ +数字”这样是一个控制输出格式的方法
if(pos==1)
System.out.print("61"+s.charAt(i+6)+s.charAt(i+7));
else {
System.out.print(" ");
System.out.print("61"+s.charAt(i+6)+s.charAt(i+7));
}
开始的时候,认为循环时一组学号一组学号进行的,导致,自己误以为是i= i+8;导致存在一个错误:合法输入,且其中两个连续学号错位组合成一个合乎条件的学号。
,经过更改后,将原来的i = i+8;更改成i= i+1;就可以按照顺寻,一个一个的判断,实现错位连续学号的排除
<7>题目-7-1 用类解一元二次方程式
题目要求:定义一个代表一元二次方程ax2+bx+c=0的类QuadraticEquation,其属性为三个系数a、b、c(均为私有属性),类中定义的方法参考main方法中的代码。main方法源码:
注意:须提交完整源码,包括Main类。
输入格式:在一行中输入a、b、c的值,可以用一个或多个空格或回车符分开。
输出格式:当输入非法时,输出“Wrong Format”
当有一个实根时,输出(2行):
a=值,b=值,c=值:
The root is 值(保留两位小数)
当有两个实根时,输出(2行):
a=值,b=值,c=值:
The roots are 值1 and 值2(均保留两位小数)
设计思路:使用get和set函数以及构造方法即可;再使用正常的求根公式即可;
踩坑心得:对于公式差不多,只有一些个别的数据没有改变的,复制粘贴的时候,很容造成符号的错误,导致隐藏的错误难以被发现,推荐,在使用相同的格式的时候注意对个别内容的修改。注意这里的root1和root2的式公相同,会导致错误,所以,需要将内容以下就可以得到正确结果
public double getRoot1() {
root1 = (-b+Math.pow(deita, 0.5))/2*a;
return root1;
}
public double getRoot2() {
root2 = (-b+Math.pow(deita, 0.5))/2*a;//注意这里的root2和root1的内容相同,导致了错误
return root2;
}
以下是正确源代码:
import java.util.Scanner; public class Main { public static void main(String[] args) { Scanner in = new Scanner(System.in); int a,i,pos=0,j,odd=0; String s = new String(); s=in.nextLine(); a=s.length(); if(a<11) System.out.println("null data"); if(a>=11) { for(i=0;i<a;i++) { if(s.charAt(i)=='0'&&a-i<11) { System.out.println("null data"); break; } if(s.charAt(i)=='0'&&a-i>=11) break; if(s.charAt(i)!='0'&&i==a-1) { System.out.println("null data"); break; } } for(i=0;i<a;i++) { if(s.charAt(i)=='0'&&a-i>=11) { // System.out.print(i); for(j=i+1;j<i+9;j++) {//寻找1的个数 if(s.charAt(j)=='1') odd++; } // System.out.print(j); if((odd%2==0&&s.charAt(j)=='1'&&s.charAt(j+1)=='1')||(odd%2!=0&&s.charAt(j)=='0'&&s.charAt(j+1)=='1')) {//正确的情况 pos++; System.out.print(pos+":"); for(i=i+1;i<j;i++) System.out.print(s.charAt(i)); System.out.printf("\n"); } // System.out.print(i); i=j+1; if(s.charAt(j+1)!='1')//结束符号不是1 { pos++; System.out.println(pos+":validate error"); } if((odd%2==0&&s.charAt(j)=='0'&&s.charAt(j+1)=='1')||(odd%2!=0&&s.charAt(j)=='1'&&s.charAt(j+1)=='1')) { pos++; System.out.println(pos+":parity check error"); } odd=0; } } } } }
<8> 日期类设计
题目要求:参考题目集二中和日期相关的程序,设计一个类DateUtil,该类有三个私有属性year、month、day(均为整型数),其中,year∈[1820,2020] ,month∈[1,12] ,day∈[1,31] , 除了创建该类的构造方法、属性的getter及setter方法外,需要编写如下方法:
public boolean checkInputValidity();//检测输入的年、月、日是否合法
public boolean isLeapYear(int year);//判断year是否为闰年
public DateUtil getNextNDays(int n);//取得year-month-day的下n天日期
public DateUtil getPreviousNDays(int n);//取得year-month-day的前n天日期
public boolean compareDates(DateUtil date);//比较当前日期与date的大小(先后)
public boolean equalTwoDates(DateUtil date);//判断两个日期是否相等
public int getDaysofDates(DateUtil date);//求当前日期与date之间相差的天数
public String showDate();//以“year-month-day”格式返回日期值
应用程序共测试三个功能:
求下n天
求前n天
求两个日期相差的天数
设计思路:第一步:先判断年月日是否符合要求的范围,年里面有月,月里面有日,循环判断,对于闰年和平年,我们可以单独创建一个方法,以便在判断2月的天数的时候,通过判断是闰年还是平年的方法返回一个boolean类型的值,进行结合判断即可;第二步:上n天与下n天的计算方法类似(注意对于大数据的考虑,不能仅看一位数或者两位数的天数,要考虑很大的天数),所以我们通过以年为一组循环的方式,最后剩余的小于366天的时候,进行判断。第三步:设置换月时要设置的最大天数和最小天数,例如:5月1日的上一天时4月30日,6月1日的上一天时5月31日,对于不同的天数,需要进行设定特殊值需要优先考虑,例如闰年的2月和平年的2月是不一样的,还有存在跨年的现象,都需要考虑。第四步:设计相差的天数:可以采用引入第三点的方式来计算差值,这样设计会方便很多
踩坑心得:运行容易超时;当设计为按照每一天来进行判断当前运行时的天数时,如果数据很大,就会导致运行超时,需要修改算法;这个属于优化算法,非常有必要。对于是否剩余365天,还是366天,不用管,直接设置最大就可以实现,不用考虑太大
int i,count=0,max=0,newNum,max1=0; newNum=0; if(month==4||month==6||month==9||month==11) max=30; if(month==1||month==3||month==5||month==7||month==8||month==10||month==12) max=31; if(month==2&&isLeapYear(year)==false) max=28; if(month==2&&isLeapYear(year)==true) max=29; if(month==1||month==4||month==6||month==8||month==9||month==11||month==2) max1=31; if(month==5||month==7||month==10||month==12) max1=30; if(month==3&&isLeapYear(year)==false) max1=28; if(month==3&&isLeapYear(year)==true) max1=29; count=1;newNum=n; for(i=0;i<newNum;i++) { day=day+count; if(day>max) { if(month==4||month==6||month==9||month==11) max=30; if(month==1||month==3||month==5||month==7||month==8||month==10||month==12) max=31; if(month==2&&isLeapYear(year)==false) max=28; if(month==2&&isLeapYear(year)==true) max=29; if(month==1||month==4||month==6||month==8||month==9||month==11||month==2) max1=31; if(month==5||month==7||month==10||month==12) max1=30; if(month==3&&isLeapYear(year)==false) max1=28; if(month==3&&isLeapYear(year)==true) max1=29; day=1;month=month+1; if(month==13) { month=1;year=year+1; } } }
这里运行一次需要4000ms,仅打开,就需要很长时间,所以算法就很复杂,进一步改进:可以提供两种思路1、直接通过月循环就比骄快,也可以通过年循环,但是年循环需要分别讨论再3月前,还是在3月后,这样的考虑情况会多一点,但是运行的速度就会快很多
for(;n>=366;) { if((isLeapYear(year)==true)&&(month!=2&&day!=29)&&(month<3)) { n = n-366; year = year+1; } else if((isLeapYear(year)==true)&&(month>=3)){ n = n-365; year = year+1; } else if((isLeapYear(year)==true)&&(month==2&&day==29)) { n = n-366; year = year+1; month = 3;day = 1; } else if((isLeapYear(year)==false&&isLeapYear(year+1)==true)&&(month!=2&&day!=28)&&(month<3)) { n = n-365; year = year+1; } else if((isLeapYear(year)==false&&isLeapYear(year+1)==true)&&month>=3) { n = n-366; year = year+1; } else if(isLeapYear(year)==false&&isLeapYear(year+1)==false) { n = n-365; year = year +1; } } if(n<=366) { int i,count=0,max=0,newNum,max1=0; newNum=0; count=1;newNum=n; for(i=0;i<newNum;i++) { if(month==4||month==6||month==9||month==11) max=30; if(month==1||month==3||month==5||month==7||month==8||month==10||month==12) max=31; if(month==2&&isLeapYear(year)==false) max=28; if(month==2&&isLeapYear(year)==true) max=29; day=day+count; if(day>max) { day=1;month=month+1; if(month==13) { month=1;year=year+1; } } } }
如果实现了下n天的循环,那么上n天的也可以采用同样的方法来实现,类推一下就可以。
在这里我们可以设计一个DateUtil的类,通过在这个类中,设计出多种方法,每种方法都存在不同的get 和set 的方法,就可以返回所需要的值。
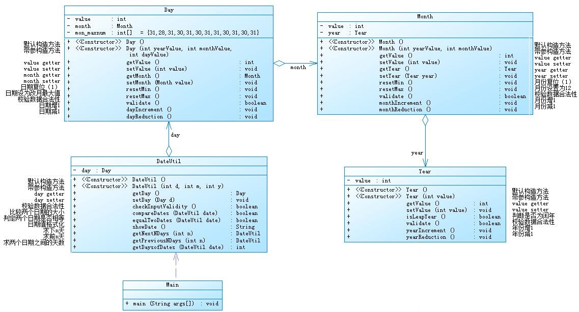
<8>日期问题面向对象设计(聚合一)
参考题目7-2的要求,设计如下几个类:DateUtil、Year、Month、Day,其中年、月、日的取值范围依然为:year∈[1900,2050] ,month∈[1,12] ,day∈[1,31]、
设计思路:可以从末尾开始设计,先设计年的类,再从年开始到月再到日,返回到DateUtil 返回到main.每一个类中都设有value++ 和value -- ;这样产生的数据就不会鱼龙混杂,结果更加清晰

上一题中的DateUtil是包含了所有的方法,这次设计中,需要将判断年月日的方法,放在Year类中.判断日期是否合理的的方法也进行了更改,分别放在了不同的里面,每一个都单独进行判断,各司其职,思路清晰,这是一种面向对象的写法。
踩坑心得:对于刚接触Java来说,创建这个类的时候,很多东西还是不明确,在这里,创建了一个day的类,相当于存在了day中所有的东西,这样实现环环相扣,大胆去下手,不要出现重复的使用代码,直接构造函数实现,这样既不会导致公式错误,也容易检查出你犯的错误
改进建议:对于这个程序来说,其中的耦合度还是很高,他存在了每一环与另外一环相扣的设计,这是不好的,我们需要存在一个控制类将每一个类都控制住,这样就可以实现单一职责的原则,实现更加低的耦合度
总结:对于以上三次题集,让我收获很多,从一开始的对于JAVA的很多语法不熟悉,到现在已经掌握了不少,尤其是字符串的应用,学会了很多,基本的定义数组不同,输入输出不同,尤其是同时又printf和println让我头晕,对于字符串JAVA有很多特别大函数,比如String.charAt(i)可以实现字符串中单独字符的提取,Character.isDigit()可以判断输入字符串中单独的一个内容是不是数字,再比如还有Double.valueof函数可以实现将字符串中数字转换成double1类型的数字,substring函数可以将字符串中的一部分提取出来,他比charAt(i)强在可以提取多个内容。对于面向对象设计的内容,学习到了一些单一职责的原则,方法的设计与c语言中的函数很像,需要自己揣摩一下,以上便是我从中学到的内容。需要改进的方面,在这段时间的学习中,还有很多语法知识的空白,还需要从实践中找到,夺取磨练,对于面向对象的设计,现在自己做的还是非常不好,写的代码,还是和以前的c语言的写法相似,导致代码内容不清晰,很拖拉,没有实现单一职责的原则,需要很多的改进,还有一个很大问题就是代码书写的格式规范程度还是很差,总是乱七八糟的,驼峰命名法,现在有些注意,还有很多的规范书写没有写好,以后需要慢慢加油。对于这几次题集,虽然最后一次的习题很难,很难受,但是效果还是很好的,慢慢坚持下去,哪怕一开始做的不好,但是经过磨练,会好起来的,加油!


浙公网安备 33010602011771号