可行性分析
第1章 系统分析
第1章 可行性分析
1.1可行性分析
赛博试衣间是一款ar试穿衣服的软件,用户可以ar上身自己喜欢的衣服从而做到居家试穿。下面分别从技术可行性、经济可行性、社会可行性以及法律可行性四个方面进行分析。
1.1.1 技术可行性分析
(一)硬件支持
随着智能手机和移动设备性能的不断提升,其具备了强大的图形处理能力和高分辨率屏幕,足以流畅运行 AR 应用。此外,深度摄像头、传感器等硬件技术的发展,为精确捕捉人体尺寸和动作提供了可能。例如,苹果的 iPhone 系列和华为的部分高端机型,都配备了先进的摄像头和传感器系统,能够实现高精度的 3D 建模与动作追踪,为 AR 试衣体验奠定了坚实的硬件基础。
(二)软件算法
近年来,AR 相关的软件算法取得了重大突破。人体姿态识别算法能够精准识别用户的身体轮廓和关节位置,使得虚拟服装能够自然贴合人体。材质模拟算法可逼真呈现服装的材质质感,如丝绸的顺滑、牛仔布的粗糙等。同时,实时渲染技术的进步,确保了虚拟服装在试穿过程中的流畅展示,几乎无延迟。像 Unity 和 Unreal 等游戏引擎,也对 AR 开发提供了良好支持,进一步降低了开发难度,加速了 AR 试衣间软件的迭代优化。
(三)数据处理与存储
大量用户试穿数据的收集与分析,对于不断优化 AR 试衣体验至关重要。云计算技术的发展使得数据存储和处理变得高效且成本可控。通过云平台,企业可以存储海量的用户数据,并利用大数据分析技术挖掘用户偏好、尺码分布等信息,用于改进服装款式设计、精准营销以及进一步优化 AR 试衣算法,提升用户满意度。
1.1.2 经济可行性分析
(一)前期投入
建设 AR 试衣间系统需要一定的前期投入。硬件方面,需采购高质量的移动设备、摄像头以及可能的展示大屏,成本较高。软件研发成本也不容忽视,包括算法开发、界面设计以及与电商平台或实体店管理系统的对接。然而,随着技术的普及和规模效应,硬件设备价格逐渐下降,同时开源的 AR 开发框架和工具也降低了软件开发成本。与传统实体店大量的服装库存成本相比,AR 试衣间在减少库存积压方面具有显著优势,长期来看可有效平衡前期投入。
(二)运营成本
运营 AR 试衣间的成本主要包括服务器维护、数据管理以及软件更新。云服务提供商的成熟解决方案使得服务器维护成本相对稳定且可预测。数据管理方面,虽然涉及用户数据隐私保护的成本,但合理的数据使用能够带来精准营销收益,弥补这部分开支。软件更新则是保持竞争力和用户体验的必要投入,相比传统服装零售行业频繁的店面装修和陈列调整费用,AR 试衣间的运营成本在可控范围内。
(三)收益预期
AR 试衣间有望显著提升用户购物体验,从而促进销售增长。一方面,消费者在虚拟试穿过程中更容易发现心仪的服装,减少因无法试穿或试穿不便导致的购买犹豫,提高购买转化率。另一方面,通过收集用户数据实现精准营销,推荐符合用户偏好的服装款式,进一步增加销售额。此外,AR 试衣间作为吸引顾客的新亮点,有助于提升品牌形象,吸引更多年轻、时尚的消费者群体,为品牌带来长期的经济效益。
1.1.3 社会可行性分析
(一)用户接受度
在当今数字化时代,消费者尤其是年轻一代,对新技术的接受度越来越高。AR 试衣间为用户提供了便捷、新颖的购物体验,满足了他们对时尚和科技融合的追求。虚拟试穿节省了传统试衣过程中的排队等待时间,且不受空间限制,消费者可以在舒适的家中或店内轻松尝试多种服装搭配。这种创新的购物方式符合现代快节奏生活下消费者对效率和个性化的需求,预计能够得到广泛的用户认可和欢迎。
(二)对就业的影响
虽然 AR 试衣间的应用可能减少对传统试衣间导购员的需求,但同时也创造了新的就业机会。技术研发领域需要大量的 AR 开发工程师、数据分析师等专业人才。在运营方面,需要人员负责服务器维护、用户数据管理以及为顾客提供技术支持和引导。此外,随着 AR 试衣间推动服装销售增长,服装设计、生产、物流等环节的就业需求也可能相应增加,从整体上看,对就业的影响是积极且多方面的。
(三)对社会文化的影响
AR 试衣间的普及有助于推动时尚文化的传播和创新。它打破了传统时尚展示的局限,让更多消费者能够轻松参与时尚搭配,激发大众的时尚创造力。同时,这种新型购物模式也促进了线上线下购物的融合,改变了人们的消费行为和社交方式,在一定程度上塑造了数字化时代的消费文化,推动社会文化向更加多元化、科技化的方向发展。
1.1.4 法律可行性分析
(一)数据隐私保护
AR 试衣间涉及收集用户的身体数据、试穿偏好等敏感信息,因此数据隐私保护至关重要。企业需遵守相关法律法规,如《通用数据保护条例》(GDPR)等,确保在数据收集、存储、使用和传输过程中的安全性和合法性。在收集数据前,应明确告知用户数据用途,并获得用户的明确同意。采用加密技术对用户数据进行存储和传输,防止数据泄露,避免因数据隐私问题引发法律纠纷。
(二)知识产权保护
虚拟服装的设计和展示涉及知识产权问题。企业在开发 AR 试衣间系统时,需确保所使用的虚拟服装模型不侵犯他人的知识产权。同时,对于自身设计的虚拟服装,应及时申请知识产权保护,防止竞争对手抄袭。在与服装品牌合作时,需签订明确的知识产权协议,明确双方在虚拟服装使用和推广过程中的权利和义务,避免潜在的知识产权纠纷。
(三)消费者权益保护
AR 试衣间展示的虚拟服装应与实际销售的服装在款式、颜色、材质等方面保持一致,确保消费者的知情权和公平交易权。企业需制定明确的售后服务政策,对于因虚拟试穿与实际商品不符导致的消费者投诉和退货,应及时妥善处理,保障消费者的合法权益,维护企业的良好形象和信誉。
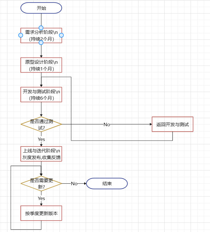
1.2 系统流程分析
1.2.1 系统开发总流程
赛博试衣间。本系统的开发流程如图3-1所示。

1.2.2 登录流程
用户登录流程是赛博试衣间重要组成部分,确保了用户能够安全地访问并操作系统。如图1-2所示,登录流程遵循以下步骤:
1.输入凭证:用户输入手机号/邮箱及密码,或使用第三方账号(微信/支付宝)快速登录。
2.身份验证:后端校验信息,启用HTTPS加密传输。
3.二次验证(可选):高风险操作触发短信/人脸验证。
4.会话管理:生成JWT令牌,控制有效时长与权限范围。
图1-2 登录流程图

1.2.3 系统操作流程
系统操作流程:
1.用户端:上传照片/实时摄像头→选择服装→调整尺寸/视角→生成试穿效果→分享或跳转购买。
2.管理端:商家上传服装模型→设置定价与推荐规则→查看试衣数据分析报表。。
图1-3系统操作流程图

1.2.4 系统性能分析
1.响应时间:图片渲染≤3秒(1080P分辨率);
2.并发能力:单服务器支持1000+并发请求(基于Kubernetes自动扩容);
3.兼容性:覆盖iOS 12+与Android 8+系统,适配90%主流机型;
4.稳定性:SLA 99.9%,故障恢复时间≤10分钟。

浙公网安备 33010602011771号