国标流媒体服务器启动成功后网页无法访问问题解决
现如今公安部及安防事业大多都在使用国标GB28181协议,国标流媒体服务器提供用户管理及Web可视化页面管理; 提供设备状态管理,可实时查看设备是否掉线等信息;实时流媒体处理,PS(TS)转ES;设备状态监测、云台控制、录像检索、回放;提供RTSP、RTMP、HTTP-FLV、HLS等多种协议流输出;对外提供服务器获取状态、信息,控制等HTTP API接口。

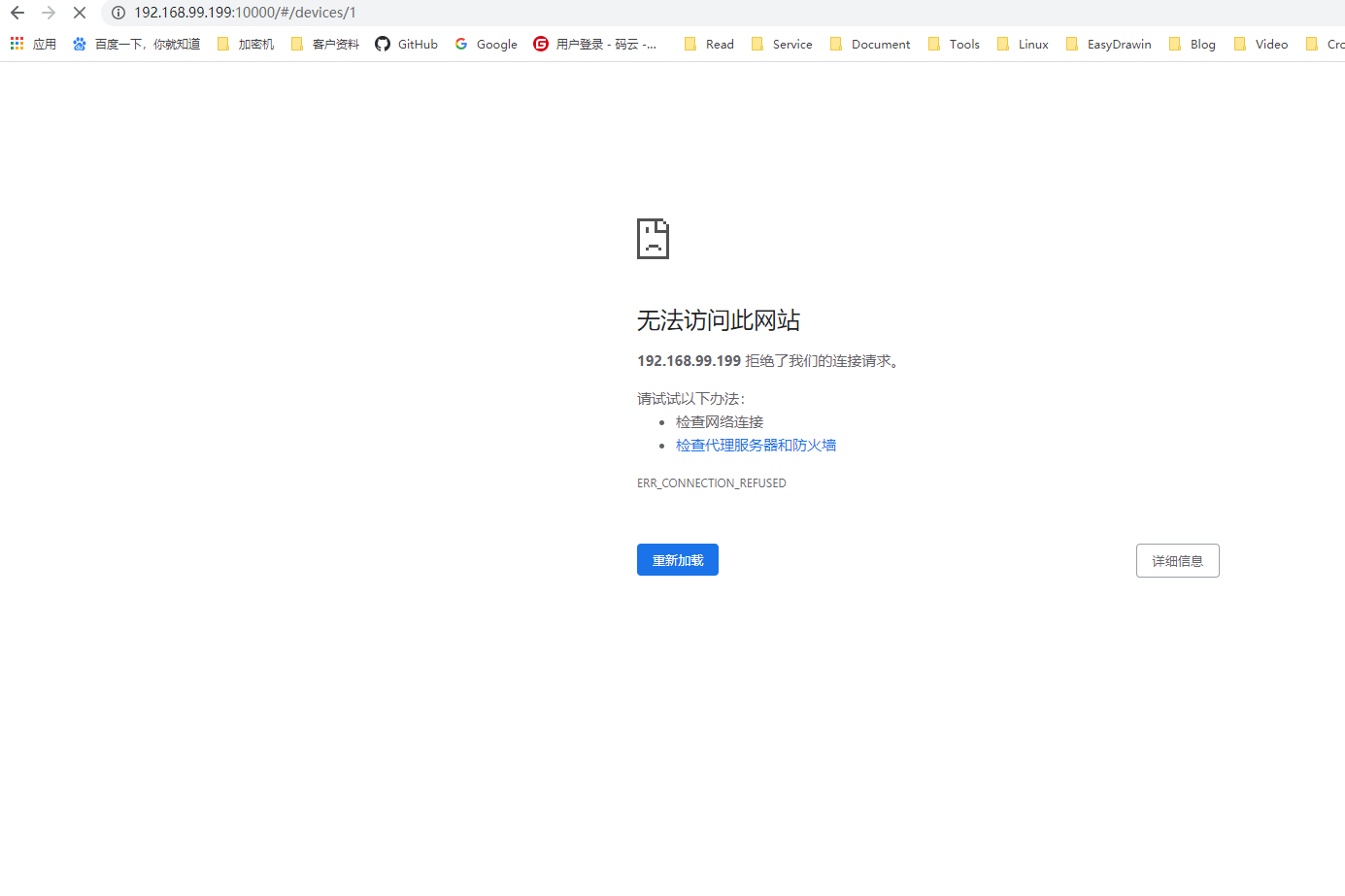
有用户直接上传国标流媒体服务器到Linux服务器,然后根据软件包使用文档来进行使用。启动软件的时候是正常的,但是通过web页面就发现访问不了。

我们通过查看服务器的防火墙和网络,发现这两个地方都是正常的,那么问题点应该还是在流媒体服务上面。
网络防火墙查看展示:


问题定位到服务排查:
通过查看服务运行日志看到

此处流媒体模块没有启动成功,查看流媒体目录发现流媒体缺少执行权限。

于是我们需要手动给流媒体添加执行权限,成功添加权限之后再启动流媒体,依旧可以成功访问到,至此这个问题就已经解决了。

浙公网安备 33010602011771号