防火墙开启端口EasyCVR平台依然不能访问的问题排查与解决
我们在前期的文章中介绍了关于EasyCVR外部不能访问的情况,防火墙开启相应端口即可访问。今天我们来分享一下,防火墙开放了端口,但是依然不能访问EasyCVR的问题排查与解决。

问题描述:
EasyCVR外部不能访问,防火墙开放了相应端口,但是依然不能访问。
解决步骤:
1)首先,查看防火墙开放的端口,如图所示:

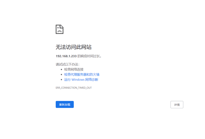
用户已经开放了18000端口,但是仍然无法正常访问EasyCVR平台:

2)查看防火墙其他策略,发现防火墙将18000加入了drop策略;

将drop策略的端口18000进行移除,如图:

3)重新加载防火墙;

查看防火墙drop策略是否还有18000端口,如图所示,已经移除了:

4)此时EasyCVR平台访问成功。

EasyCVR视频融合平台基于云边端协同架构,支持海量视频汇聚管理,可提供视频监控直播、云端录像、云存储、录像检索与回看、智能告警、平台级联、云台控制、语音对讲、电子地图、服务器集群、智能分析等视频能力与服务。

EasyCVR平台的高可用、高可靠、高拓展性等特点,可为城市“一网统管”服务平台建设提供能力层平台支撑,协助推动城市治理智慧化建设。感兴趣的用户可以前往演示平台进行体验与部署、测试。
浙公网安备 33010602011771号