EasyCVR平台https访问配置在win版本下失效,该如何解决?
我们在此前的文章中介绍过关于通过https访问EasyCVR平台的一些相关配置的文章,以及用户在操作时遇到的疑问及解决办法,感兴趣的用户可以翻阅我们往期的文章进行了解。

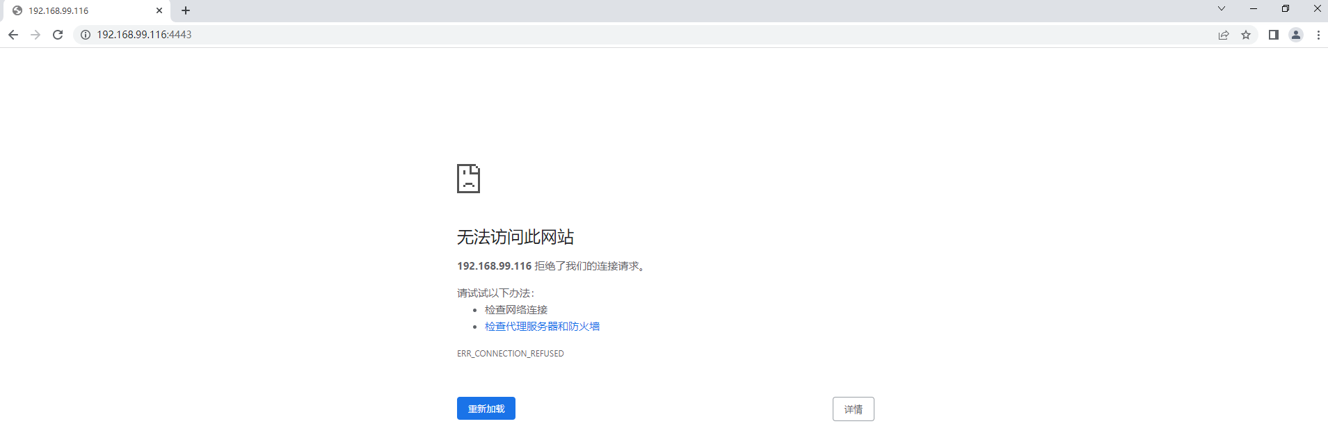
在EasyCVR平台中,默认带有可供https访问的证书,但是在用户现场的调试过程中发现,Linux版本的EasyCVR,可直接https访问,但是Windows版本的EasyCVR,访问https则出现了失败情况。
Windows版本:

Linux版本:

于是我们对该情况进行了排查,原来是在EasyCVR打包时,https访问配置默认为打开,且配置了相对路径的证书,但因为系统限制,此项配置在Linux系统下生效,但在Windows系统会被屏蔽。
那么解决这个问题,我们在Windows版本的EasyCVR配置文件中,将此项改为绝对路径(如下图),即可实现https访问。

EasyCVR平台支持海量视频汇聚与管理,基于云边端一体化架构,具有强大的数据接入、处理及分发能力,在功能上,可提供视频监控直播、云端录像、云存储、录像检索与回看、智能告警、平台级联、智能分析等。近期我们正在对EasyCVR平台进行新功能的拓展,欢迎大家关注我们的更新。
浙公网安备 33010602011771号