EasyCVR是否支持RTMP协议视频流接入?
我们接触过很多大型项目,因为需要接入的摄像头比较多,不能一一提供账号和密码,如果是rtsp需要配置账号和密码比较不方便。在这种情况下我们一般建议通过其他平台输出视频到EasyCVR平台,这就不可避免出现第三方平台输出的视频流为rtmp视频流的情况,这样的流如何接入到EasyCVR中?

从网络上接收视频时首先要解协议(RTSP/RTMP/HTTP),然后是解格式(MKV,RMVB),之后才是将视频(H264)和音频(AAC)格式数据分别解码为图像(RGB/YUV)和声音(PCM),再根据时间戳同步播放。
RTSP+RTP主要用于IPTV,原因是传输数据使用的是UDP,在网络环境比较稳定的情况下,传输效率比较高;RTMP主要用于互联网音视频传输,它使用的是TCP传输,因为互联网环境相对较差,采用RTMP保证了视频的传输质量,但是其传输延迟相对较高,传输效率相对较低。
使用RTMP技术的流媒体系统有一个非常明显的特点:使用Flash Player作为播放器客户端,而Flash Player现在已经安装在了全世界将近99%的PC上,因此一般情况下收看RTMP流媒体系统的音视频是不需要安装插件的。用户只需要打开网页,就可以直接收看流媒体,十分方便。直播服务普遍采用了RTMP作为流媒体协议,FLV作为封装格式,H.264作为视频编码格式,AAC作为音频编码格式。FLV是RTMP使用的封装格式,H.264是当今实际应用中编码效率最高的视频编码标准,AAC则是当今实际应用中编码效率最高的音频编码标准。
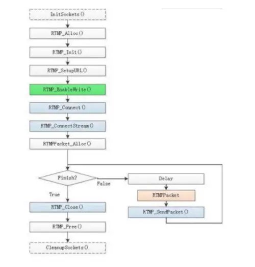
librtmp是RTMP协议的实现,可以使用librtmp来实现协议的解析和数据的收发。直播服务器可以基于nginx+rtmp实现。直播客户端方面采用librtmp负责推流,FFmpeg负责编码。收看客户端采用VLC即可,因为VLC本身既可以解析RTMP流,又可以解析编码后的视频数据。

在TSINGSEE青犀视频频平台的实际应用中,我们的取流方式是通过拉流的方式来进行获取的,我们的拉流库也同步到拉取了rtsp、rtmp、hls等网络视频流,只要在对应的配置页面填写相关信息就可以。
实际效果展示:


浙公网安备 33010602011771号