C# Webservice参数定义——String和Xml的区别
使用C#写Webservice,简单、快速、灵活、高效,在定义参数时,不同类型用法有区别。
应用场景:
C# 写Webservice服务
SoapUI调用
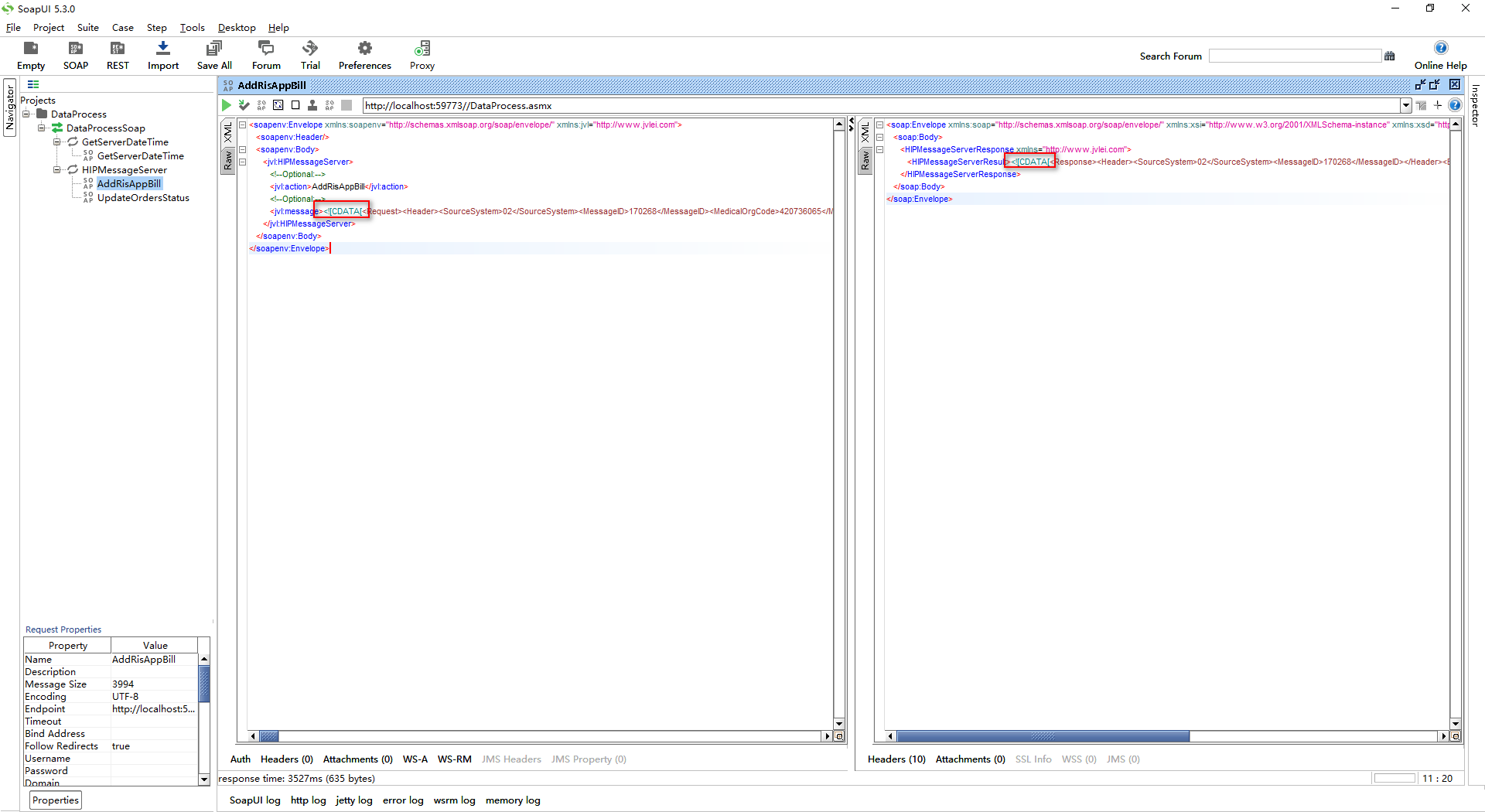
1、入参和出参定义为String,但是内容是XML
[WebMethod(Description = "数据交互")]
public string HIPMessageServer(string action, string message)
{
}
使用SoapUI调用,入参出参,默认都会用<![CDATA[]]>包一层
但是在函数里接收到的参数是没有<
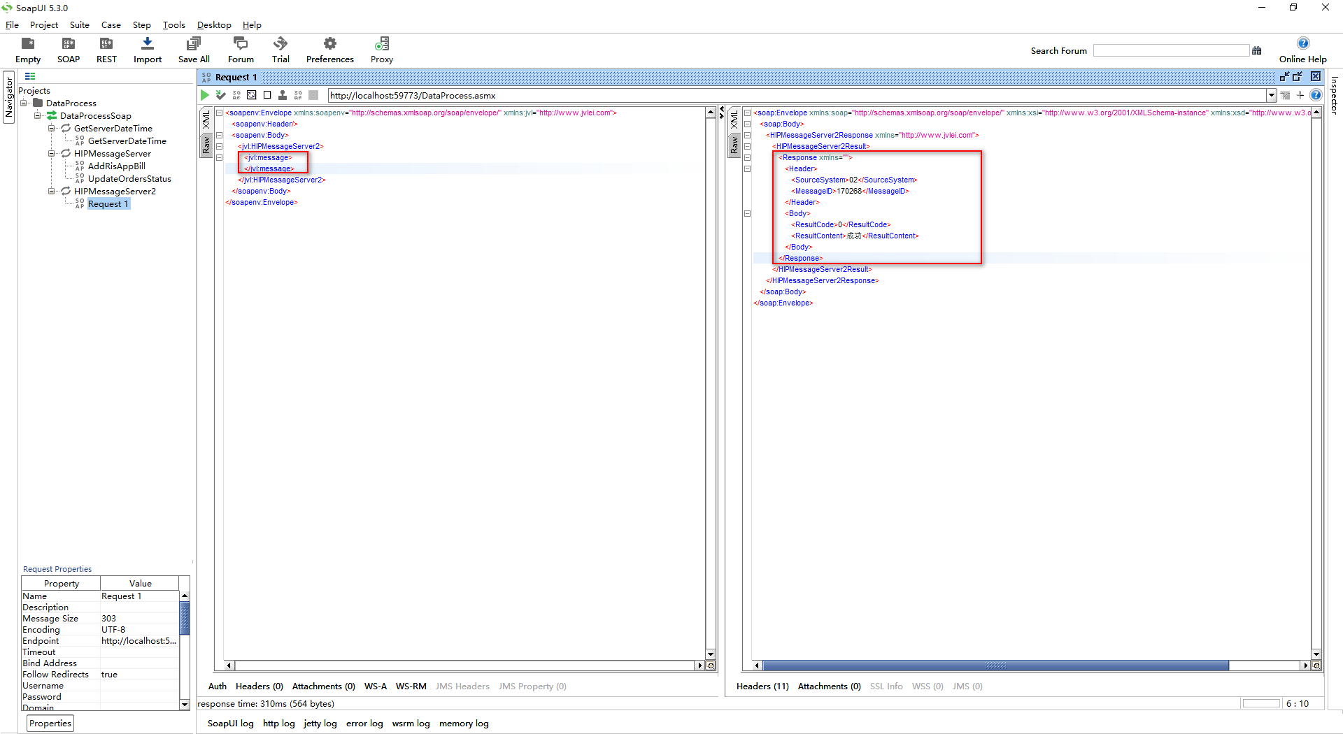
2、入参定义为XmlElement,出参定义为XmlDocument
[WebMethod(Description = "数据交互")]
public XmlDocument HIPMessageServer(string action, XmlElement message)
{
}
这时用SoapUI调用,是没有<![CDATA[]]>的,而且SoapUI会自动格式化

浙公网安备 33010602011771号