禅道安装步骤
(1).安装微软必备运行框架


注意: 由于禅道依赖PHP7.0, PHP7.0需要VC14编译, 所以需要安装VC14.
(2).安装禅道依赖环境(Apache+MySQL)
-
双击phpStudy安装程序
-
切换PHP版本为7.0
(3).安装禅道
-
将禅道源码包解压后复制到phpstudy下的www目录下
-
重启Apache+MySQL
点击: 开始安装
点击: 下一步
修改PHP配置, 是安装环境符合要求
-
;entension=php_openssl
# 去掉前面的分号
-
-
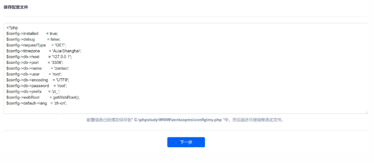
点击: 保存, 会生成配置文件
点击: 下一步
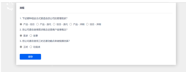
点击: 保存
截止到上一步, 就代表禅道安装基本成功了, 点击登录禅道管理系统
输入用户名和密码: admin & admin1234, 进入下面页面, 就代表可以使用了
4.禅道的初始配置
4.1 修改密码设置, 方便后续使用
-
后台 --> 安全 ---> 密码安全设置
密码安全: 不检查
修改弱口令密码: 不强制
首次登陆修改密码: 不强制
-
-


浙公网安备 33010602011771号