【十九】Django框架(Rest Framework)之视图组件
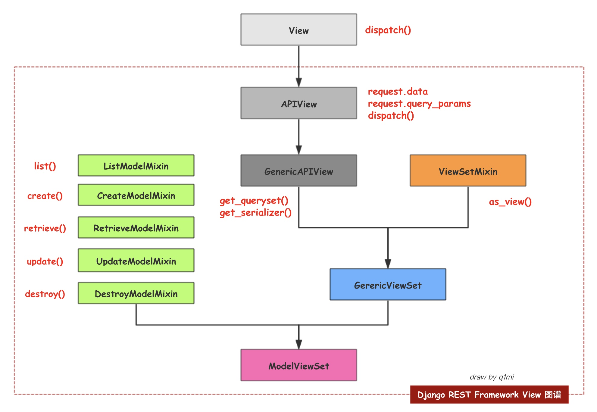
【一】DRF中的Request
- 在Django REST Framework中内置的Request类扩展了Django中的Request类
- 实现了很多方便的功能--如请求数据解析和认证等。
- 比如
- 区别于Django中的request从request.GET中获取URL参数
- 从request.POST中取某些情况下的POST数据。
- 在APIView中封装的request,就实现了请求数据的解析:
- 对于GET请求的参数我们通过request.query_params来获取。
- 对于POST请求、PUT请求的数据我们通过request.data来获取。
【二】前戏
- 葫芦娃的案例
#! /usr/bin/env python
# -*- coding: utf-8 -*-
# __author__ = "Q1mi"
# Date: 2018/8/1
class Wa1(object):
name = "红娃"
def f1(self):
print("力大无穷!")
class Wa2(object):
name = '橙娃'
def f2(self):
print('千里眼顺风耳!')
class Wa3(object):
name = '黄娃'
def f3(self):
print('钢筋铁骨!')
class Wa4(object):
name = '绿娃'
def f4(self):
print("会喷火!")
class Wa5(object):
name = '青蛙'
def f5(self):
print("会喷水!")
class Jishuwa(Wa1, Wa3, Wa5):
name = '奇数娃'
def ff(self):
print("我是{}, 我会:".format(self.name))
self.f1()
self.f3()
self.f5()
class Oushuwa(Wa2, Wa4):
name = '偶数娃'
def ff(self):
print("我是{}, 我会:".format(self.name))
self.f2()
self.f4()
dbg = Jishuwa()
dbg.ff()
zhq = Oushuwa()
zhq.ff()
# 直接定义一个基数娃
class Taowa(Wa1, Wa3, Wa5):
name = '套娃'
def ff(self):
print("我是{}, 我会:".format(self.name))
self.f1()
self.f3()
self.f5()
class Wawa(Taowa):
pass
print("=" * 120)
a = Wawa()
a.ff()
【三】前提
- 序列化
from rest_framework import serializers
from app01 import models
class CommentSerializer(serializers.ModelSerializer):
class Meta:
model = models.Comment
fields = "__all__"
extra_kwargs = {
"content": {"error_messages": {"required": "评论内容不能为空"}},
"article": {"error_messages": {"required": "文章不能为空"}}
}
class SchoolSerializer(serializers.ModelSerializer):
class Meta:
model = models.School
fields = "__all__"
【四】徒手垒代码阶段
- 视图
class SchoolView(APIView):
def get(self, request, *args, **kwargs):
query_set = models.School.objects.all()
ser_obj = app01_serializers.SchoolSerializer(query_set, many=True)
return Response(ser_obj.data)
class SchoolDetail(APIView):
def get(self, request, pk, *args, **kwargs):
obj = models.School.objects.filter(pk=pk).first()
ser_obj = app01_serializers.SchoolSerializer(obj)
return Response(ser_obj.data)
【五】使用混合类阶段
- 视图
class SchoolView(GenericAPIView, mixins.ListModelMixin):
queryset = models.School.objects.all()
serializer_class = app01_serializers.SchoolSerializer
def get(self, request, *args, **kwargs):
return self.list(request, *args, **kwargs)
class SchoolDetail(GenericAPIView, mixins.RetrieveModelMixin, mixins.CreateModelMixin):
queryset = models.School.objects.all()
serializer_class = app01_serializers.SchoolSerializer
def get(self, request, pk, *args, **kwargs):
return self.retrieve(request, pk, *args, **kwargs)
def post(self, request, *args, **kwargs):
return self.create(request, *args, **kwargs)
- 路由
url(r'school/$', views.SchoolView.as_view()),
url(r'school/(?P<pk>\d+)/$', views.SchoolDetail.as_view()),
【六】使用通用类
- 视图
class SchoolView(ListCreateAPIView):
queryset = models.School.objects.all()
serializer_class = app01_serializers.SchoolSerializer
class SchoolDetail(RetrieveUpdateDestroyAPIView):
queryset = models.School.objects.all()
serializer_class = app01_serializers.SchoolSerializer
- 路由
url(r'school/$', views.SchoolView.as_view()),
url(r'school/(?P<pk>\d+)/$', views.SchoolDetail.as_view()),
【七】使用视图集
- 视图
class SchoolView(ModelViewSet):
queryset = models.School.objects.all()
serializer_class = app01_serializers.SchoolSerializer
- 路由
url(r'school/$', views.SchoolView.as_view({
"get": "list",
"post": "create",
})),
url(r'school/(?P<pk>\d+)/$', views.SchoolView.as_view({
'get': 'retrieve',
'put': 'update',
'patch': 'partial_update',
'delete': 'destroy'
})),
【八】高级路由
- 视图
class SchoolView(ModelViewSet):
queryset = models.School.objects.all()
serializer_class = app01_serializers.SchoolSerializer
- 路由
from rest_framework.routers import DefaultRouter
router = DefaultRouter()
router.register(r'school', views.SchoolView)
urlpatterns += router.urls
【总结】

本文来自博客园,作者:Chimengmeng,转载请注明原文链接:https://www.cnblogs.com/dream-ze/p/17559503.html

浙公网安备 33010602011771号