Vue学习日记
1.Vue是什么
Vue是一个渐进式前端框架,与jQuery定义式编程不同,是一种声明式编程,自底向上的一套组件化的框架
2.最简单的Vue
<div id="app">
<h2>{{message}}<h2>
</div>
<script src="../js/vue.js"></script>
<script>
//写步骤
//let(变量)/const(常量)
//编程范式:声明式编程
let app = new Vue({
el:'#app',//用于挂载管理的元素
data:{//定义数据
message:'你好啊,'
}
})
3.Vue的MVVM模型

Model:模型,数据
View:视图,界面
View-Model:视图模型,
1.数据绑定:将Model的改变实时的反应到View中
2.dom监听:当DOM发生一些事件(点击、滚动、touch等)时,可以监听到,并在需要的情况下改变对应的Data。
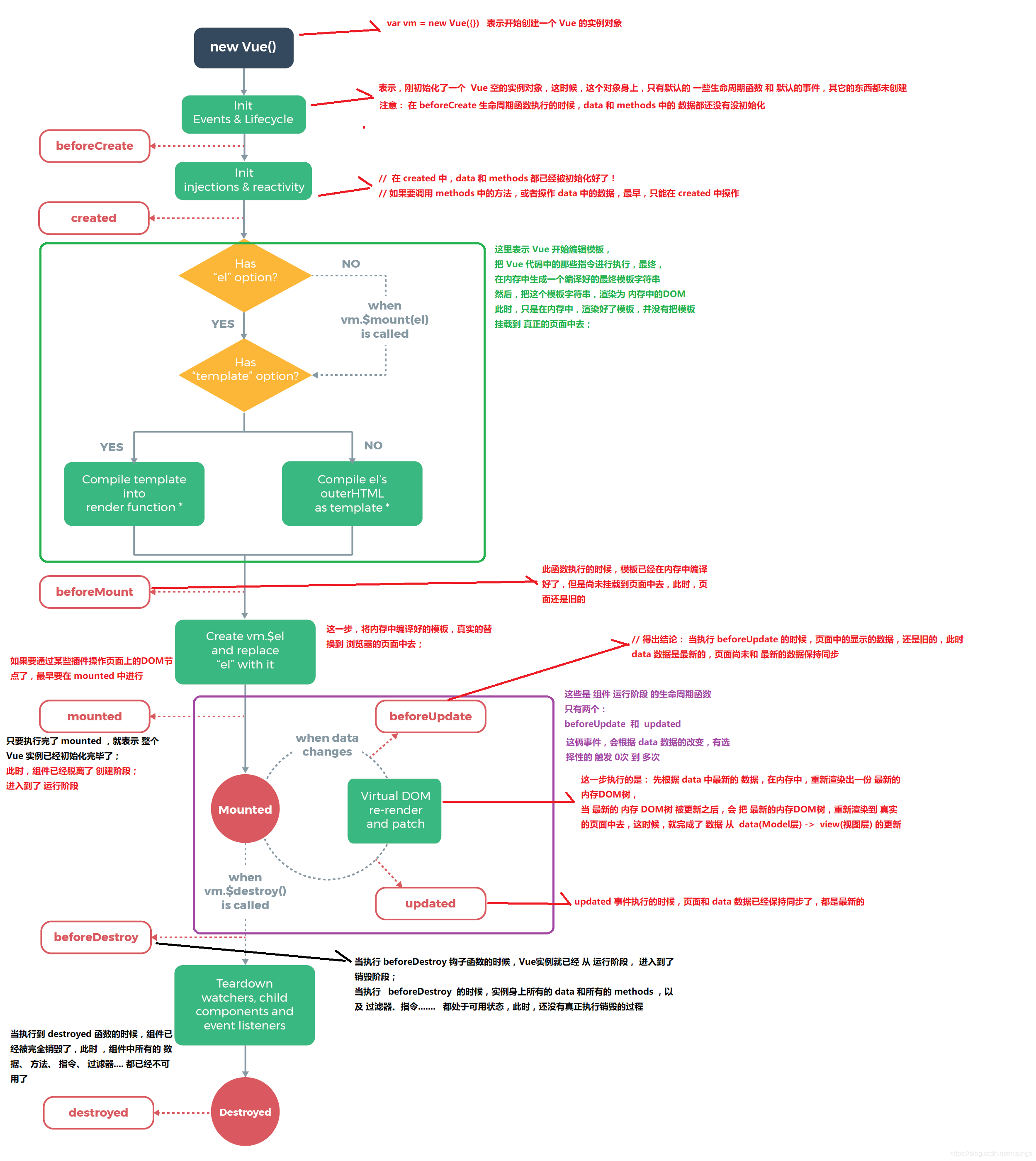
4.Vue的生命周期
从Vue实例创建、运行、销毁发生的事件
- 创建期间的生命周期函数:
+ beforeCreate:实例刚在内存中被创建出来,此时,还没有初始化好 data 和 methods 属性
+ created:实例已经在内存中创建OK,此时 data 和 methods 已经创建OK,此时还没有开始 编译模板
+ beforeMount:此时已经完成了模板的编译,但是还没有挂载到页面中
+ mounted:此时,已经将编译好的模板,挂载到了页面指定的容器中显示
- 运行期间的生命周期函数:
+ beforeUpdate:状态更新之前执行此函数, 此时 data 中的状态值是最新的,但是界面上显示的 数据还是旧的,因为此时还没有开始重新渲染DOM节点
+ updated:实例更新完毕之后调用此函数,此时 data 中的状态值 和 界面上显示的数据,都已经完成了更新,界面已经被重新渲染好了!
- 销毁期间的生命周期函数:
+ beforeDestroy:实例销毁之前调用。在这一步,实例仍然完全可用。
+ destroyed:Vue 实例销毁后调用。调用后,Vue 实例指示的所有东西都会解绑定,所有的事件监听器会被移除,所有的子实例也会被销毁。

5.Vue的常用指令
v-for:循环遍历
v-on:响应
v-bind:数据绑定

浙公网安备 33010602011771号