【Git管理篇】GitLab 版本分支管理策略(二)
我们采用目前的保留的分支体系: master 、 develop(将feature、hotfix合到develop)、release
一、代码分支
|
分支 |
说明 |
创建来源分支 |
代码来源 |
目标分支 |
代码输入方式 |
生命周期 |
命名规则★ |
|
★master |
主干分支,通常作为代码基线,所有发布的代码最终都会合并到此分支。 |
无 |
release、hotfix |
develop |
Pull request |
长期 |
Master |
|
★develop |
开发分支,通常作为其他分支的源分支,也最终会合并回此分支 |
无 |
feature、 release、hotfix |
develop |
Pull request |
长期 |
Develop |
|
feature |
功能分支,用于为未来的应用版本开发新的功能需求 |
develop |
developer |
develop |
Merge |
并入目标分支后,删除 |
Feature/{jira_issue_key} |
|
★release |
发布分支,用于辅助新版本发布的准备工作,例如小bug的修复,或者版本号的修改等等 |
develop |
developer、 hotfix |
Develop、master |
Merge |
并入目标分支后,删除 |
Release/{jira_issue_key} |
|
hotfix |
修复分支,用于正式版本的紧急修复 |
master |
开发者 |
Develop、master、release |
Merge |
并入目标分支后,删除 |
Hotfix/{jira_issue_key} |
二、功能开发

|
|
研发 |
测试 |
审查 |
|
创建并推送功能分支 |
√ |
|
|
|
创建 feature → develop 的 pull request |
√ |
|
|
|
代码审查 |
|
|
√ |
|
功能测试 |
|
√ |
|
|
合并代码到开发分支 |
|
|
√ |
|
关闭pull request |
|
|
√ |
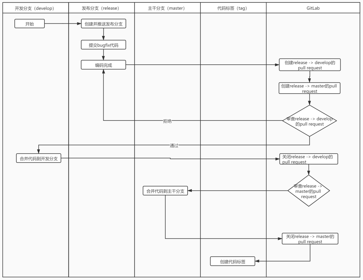
三、版本发布

|
|
研发 |
测试 |
审查 |
|
创建并推送发布分支 |
√ |
|
|
|
创建 realease → develop 的 pull request |
√ |
|
|
|
创建 realease → master的 pull request |
√ |
|
|
|
审查 realease → develop 的 pull request |
|
|
√ |
|
审查 realease → master 的 pull request |
|
|
√ |
|
发布测试 |
|
√ |
|
|
合并代码到开发分支 |
|
|
√ |
|
合并代码到主干分支 |
|
|
√ |
|
关闭realease → develop 的 pull request |
|
|
√ |
|
关闭realease → master 的 pull request |
|
|
√ |
|
创建代码标签 |
|
√ |
|

|
|
研发 |
测试 |
审查 |
|
创建并推送修复分支 |
√ |
|
|
|
创建 hotfix → develop 的 pull request |
√ |
|
|
|
创建 hotfix → release 的 pull request |
√ |
|
|
|
创建 hotfix → master的 pull request |
√ |
|
|
|
审查 hotfix → develop 的 pull request |
|
|
√ |
|
审查 hotfix → release 的 pull request |
|
|
√ |
|
审查 hotfix → master 的 pull request |
|
|
√ |
|
发布测试 |
|
√ |
|
|
合并代码到开发分支 |
|
|
√ |
|
合并代码到发布分支 |
|
|
√ |
|
合并代码到主干分支 |
|
|
√ |
|
关闭hotfix → develop 的 pull request |
|
|
√ |
|
关闭hotfix → release 的 pull request |
|
|
√ |
|
关闭hotfix → master 的 pull request |
|
|
√ |
|
创建代码标签 |
|
√ |
|
五、场景模拟
Master分支 :一定是最后一次 commit已经上线,或者 他已经顺利通过了 QA、PD、PO 的打磨锻造,分分钟拔出来上线。(ps:不用怕会祭天)
(1)常规开发
新建code库,库中 master和所有其他分支,只有项目负责人有写入权限
从code库中master克隆一个分支出来,命名为:branch_1.0.0 【develop】
开发人员在 此分支上修改,开发和自测完后,向 code库发起pull request,请求代码审查和合并
pro-master 进行代码审查、合并后,提交测试。头缺陷,继续在 branch_1.0.0 修复,然后发起pull request,如此循环,知道最后,测试完成,可以将 branch_1.0.0 上线
上线后,将此branch_1.0.0分支合并到msster,并给branch_1.0.0打上tag。 【ps:理论上,此时的 master和branch_1.0.0是完全一致的】
(2)并行开发
假定:branch_1.0.1 和 branch_1.0.2 同时并行开发
情况:
第一种: branch_1.0.1 先开发完,测试完,上线完之后,branch_1.0.2 才准备提测。 此时,需要在合并测试版本branch_1.0.2时,将master内容一起合并,合并之后再进行测试
第二种: branch_1.0.1 和 branch_1.0.2 同时开发完,可以合并成一个release版本, 或者 合并成到 branch_1.0.2 进行测试
第三种: branch_1.0.1 开发完,测试完,未上线,branch_1.0.2 开发完,准备提测, 此时 操作和 第二种一样
第四种: branch_1.0.1 和 branch_1.0.2 都开发完,需要同时测试(不建议),只能一个分支先测试完上线,另一个分支需要合并上线后的master再次测试,上线。
参考文档:https://blog.csdn.net/BoReFrontEnd/article/details/97391441

浙公网安备 33010602011771号