如何实现在下载jdk,maven之后,使用JeesiteMaster4快速搭建一个Jeesite框架开发环境呢?
JeeSite环境的搭建与配置
一、创建开发使用的数据库(以本地数据库为例,使用Navicat,新建一个mysql数据库),如下示例:
1.输入密码,测试连接本地数据库

2.成功后点击确定,如下图右键选择新建数据库:

3.之后输入数据库姓名,及数据库基本配置,如下图即可,点击确定

4.然后一个测试用的数据库就搭建好啦

二.之后在idea中正式搭建jeesite框架
1.确定jeesite4-master解压文件的位置(解压路径可选择:D:\javaDeveloping)

2.打开idea,File->Open,选择jeesite4-master解压得到的文件(本次演示因已配置过,故使用jeesite4-v4.4.1(1)进行演示),点击OK(选择新窗口和本窗口均可)


3.打开后如下

4.检查jdk,点击Project Structure,配置如右下图,Ok


5.进行maven配置,点击setting,左侧搜索maven


6.maven配置如下图,选择自己下载好的maven仓库,Ok

7.右侧侧边栏maven,进行root下pom的install:

8.进行yml配置数据库名及密码,文件位置如下,双击打开,根据自己的配置进行修改:


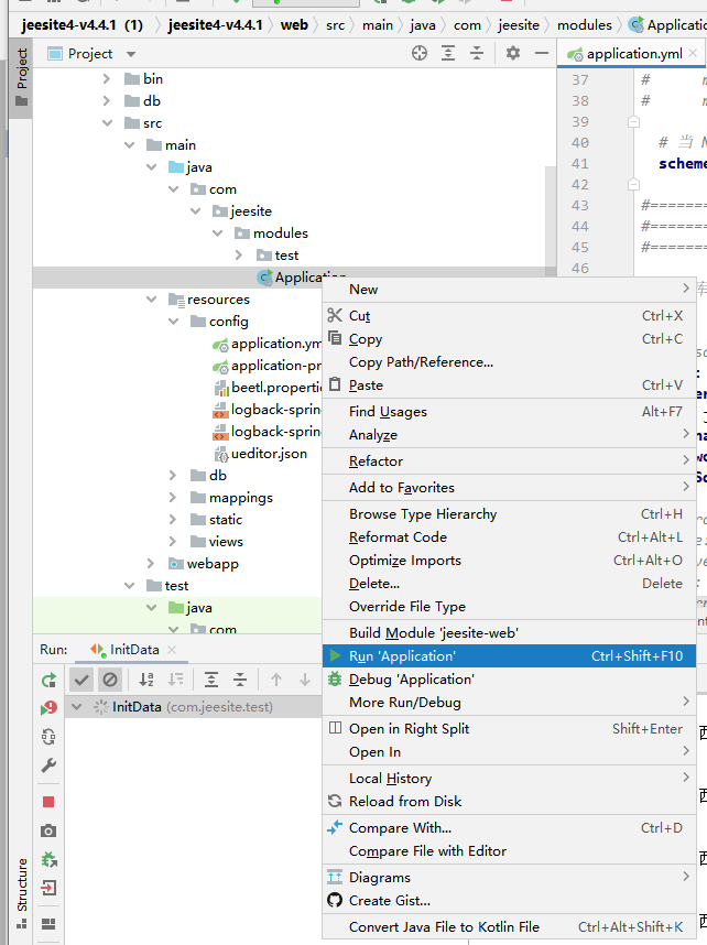
9.之后进行数据库初始化操作,执行方法如下(run/debug均可):

9.执行结束后,代表数据库初始成功,之后启动项目如下,(run/debug皆可):

10.执行成功后,打开浏览器,如下输入localhost:8980/js/a/login,弹出此页面表示成功,至此一个简单的jeesite框架,搭建成功啦!给自己鼓掌吧!



浙公网安备 33010602011771号