&【04】invokeBeanFactoryPostProcessors方法调用
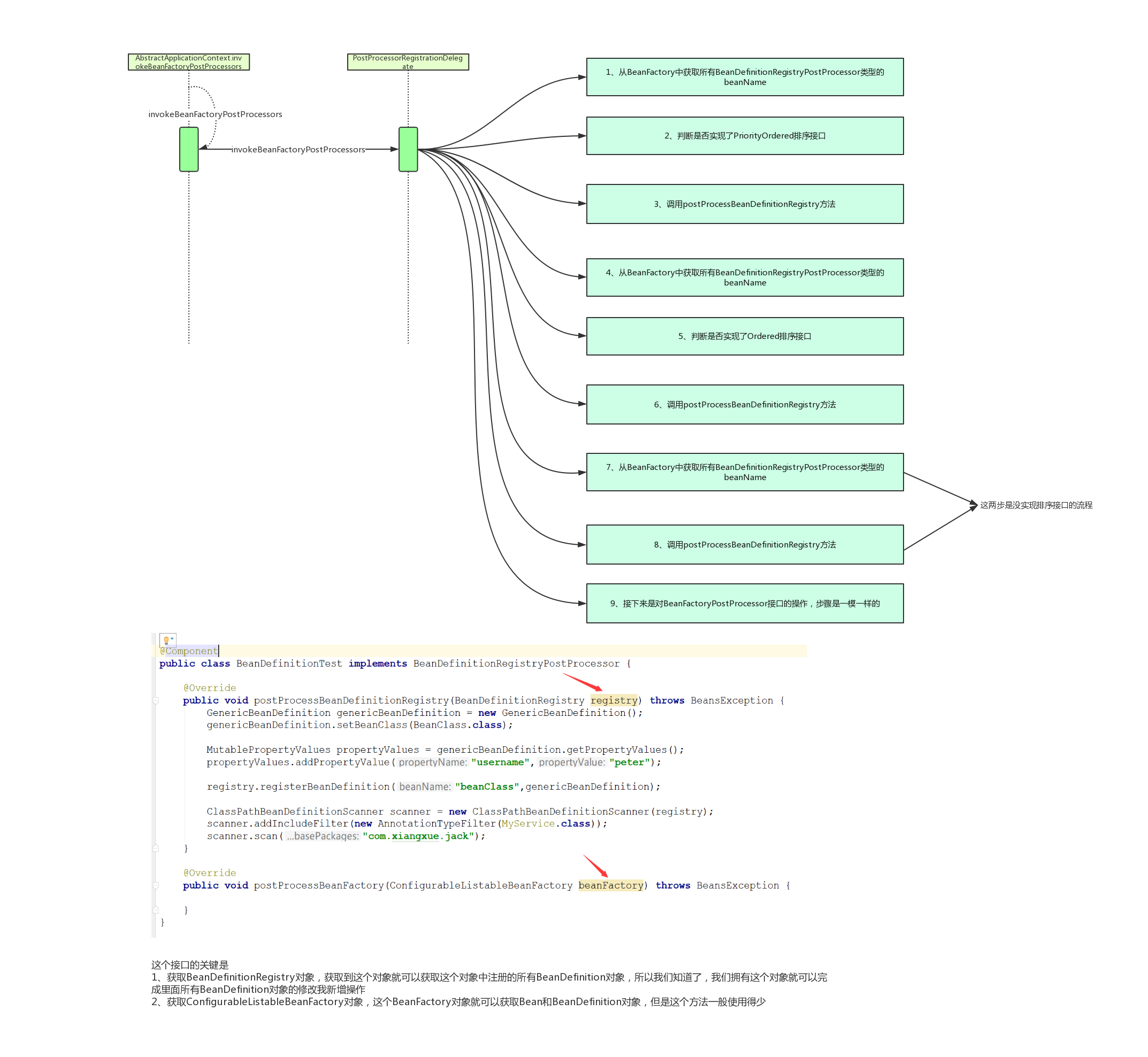
invokeBeanFactoryPostProcessors 方法调用

在xmlBeanDefinition解析后,实例化之前,可用此接口完成对beanDefinition的动态修改。

BeanDefinitionRegistryPostProcessor 方法调用
代码示例:
import org.springframework.beans.BeansException;
import org.springframework.beans.MutablePropertyValues;
import org.springframework.beans.factory.config.ConfigurableListableBeanFactory;
import org.springframework.beans.factory.support.BeanDefinitionRegistry;
import org.springframework.beans.factory.support.BeanDefinitionRegistryPostProcessor;
import org.springframework.beans.factory.support.GenericBeanDefinition;
import org.springframework.stereotype.Component;
@Component
public class BeanPro implements BeanDefinitionRegistryPostProcessor {
@Override
public void postProcessBeanDefinitionRegistry(BeanDefinitionRegistry registry) throws BeansException {
GenericBeanDefinition genericBeanDefinition = new GenericBeanDefinition();
genericBeanDefinition.setBeanClass(TestBean.class);
MutablePropertyValues propertyValues = genericBeanDefinition.getPropertyValues();
propertyValues.add("myName","xxxx");
registry.registerBeanDefinition("testBean",genericBeanDefinition);
}
/**
* 需要用到容器对象 来修改某些东西
*/
@Override
public void postProcessBeanFactory(ConfigurableListableBeanFactory beanFactory) throws BeansException {
}
}- 调用实现了 PriorityOrdered 排序接口

- 调用实现了 Ordered 排序接口

- 没有实现接口的调用

BeanFactoryPostProcessor 方法调用


总结
对上面接口的理解:
获取 BeanDefinitionRegistry 对象,获取到这个对象就可以获取这个对象中注册的所有BeanDefinition 对象,我们拥有这个对象就可以完成里面所有 BeanDefinition 对象的修改、新增操作。

浙公网安备 33010602011771号