设计点菜计价程序,根据输入的信息,计算并输出总价格。
输入内容按先后顺序包括两部分:菜单、订单,最后以"end"结束。
菜单由一条或多条菜品记录组成,每条记录一行
每条菜品记录包含:菜名、基础价格 两个信息。
订单分:桌号标识、点菜记录和删除信息、代点菜信息。每一类信息都可包含一条或多条记录,每条记录一行或多行。
桌号标识独占一行,包含两个信息:桌号、时间。
桌号以下的所有记录都是本桌的记录,直至下一个桌号标识。
点菜记录包含:序号、菜名、份额、份数。份额可选项包括:1、2、3,分别代表小、中、大份。
不同份额菜价的计算方法:小份菜的价格=菜品的基础价格。中份菜的价格=菜品的基础价格1.5。小份菜的价格=菜品的基础价格2。如果计算出现小数,按四舍五入的规则进行处理。
删除记录格式:序号 delete
标识删除对应序号的那条点菜记录。
如果序号不对,输出"delete error"
代点菜信息包含:桌号 序号 菜品名称 份额 分数
代点菜是当前桌为另外一桌点菜,信息中的桌号是另一桌的桌号,带点菜的价格计算在当前这一桌。
程序最后按输入的先后顺序依次输出每一桌的总价(注意:由于有代点菜的功能,总价不一定等于当前桌上的菜的价格之和)。
每桌的总价等于那一桌所有菜的价格之和乘以折扣。如存在小数,按四舍五入规则计算,保留整数。
折扣的计算方法(注:以下时间段均按闭区间计算):
周一至周五营业时间与折扣:晚上(17:00-20:30)8折,周一至周五中午(10:30--14:30)6折,其余时间不营业。
周末全价,营业时间:9:30-21:30
如果下单时间不在营业范围内,输出"table " + t.tableNum + " out of opening hours"
参考以下类的模板进行设计:菜品类:对应菜谱上一道菜的信息。
Dish {
String name;//菜品名称
int unit_price; //单价
int getPrice(int portion)//计算菜品价格的方法,输入参数是点菜的份额(输入数据只能是1/2/3,代表小/中/大份) }
菜谱类:对应菜谱,包含饭店提供的所有菜的信息。
Menu {
Dish\[\] dishs ;//菜品数组,保存所有菜品信息
Dish searthDish(String dishName)//根据菜名在菜谱中查找菜品信息,返回Dish对象。
Dish addDish(String dishName,int unit_price)//添加一道菜品信息
}
点菜记录类:保存订单上的一道菜品记录
Record {
int orderNum;//序号\\
Dish d;//菜品\\
int portion;//份额(1/2/3代表小/中/大份)\\
int getPrice()//计价,计算本条记录的价格\\
}
订单类:保存用户点的所有菜的信息。
Order {
Record\[\] records;//保存订单上每一道的记录
int getTotalPrice()//计算订单的总价
Record addARecord(int orderNum,String dishName,int portion,int num)//添加一条菜品信息到订单中。
delARecordByOrderNum(int orderNum)//根据序号删除一条记录
findRecordByNum(int orderNum)//根据序号查找一条记录
}
### 输入格式:
桌号标识格式:table + 序号 +英文空格+ 日期(格式:YYYY/MM/DD)+英文空格+ 时间(24小时制格式: HH/MM/SS)
菜品记录格式:
菜名+英文空格+基础价格
如果有多条相同的菜名的记录,菜品的基础价格以最后一条记录为准。
点菜记录格式:序号+英文空格+菜名+英文空格+份额+英文空格+份数注:份额可输入(1/2/3), 1代表小份,2代表中份,3代表大份。
删除记录格式:序号 +英文空格+delete
代点菜信息包含:桌号+英文空格+序号+英文空格+菜品名称+英文空格+份额+英文空格+分数
最后一条记录以“end”结束。
### 输出格式:
按输入顺序输出每一桌的订单记录处理信息,包括:
1、桌号,格式:table+英文空格+桌号+”:”
2、按顺序输出当前这一桌每条订单记录的处理信息,
每条点菜记录输出:序号+英文空格+菜名+英文空格+价格。其中的价格等于对应记录的菜品\*份数,序号是之前输入的订单记录的序号。如果订单中包含不能识别的菜名,则输出“\*\* does not exist”,\*\*是不能识别的菜名
如果删除记录的序号不存在,则输出“delete error”
最后按输入顺序一次输出每一桌所有菜品的总价(整数数值)格式:table+英文空格+桌号+“:”+英文空格+当前桌的总价
本次题目不考虑其他错误情况,如:桌号、菜单订单顺序颠倒、不符合格式的输入、序号重复等,在本系列的后续作业中会做要求。
输入格式:
桌号标识格式:table + 序号 +英文空格+ 日期(格式:YYYY/MM/DD)+英文空格+ 时间(24小时制格式: HH/MM/SS)
菜品记录格式:
菜名+英文空格+基础价格
如果有多条相同的菜名的记录,菜品的基础价格以最后一条记录为准。
点菜记录格式:序号+英文空格+菜名+英文空格+份额+英文空格+份数注:份额可输入(1/2/3), 1代表小份,2代表中份,3代表大份。
删除记录格式:序号 +英文空格+delete
代点菜信息包含:桌号+英文空格+序号+英文空格+菜品名称+英文空格+份额+英文空格+分数
最后一条记录以“end”结束。
输出格式:
按输入顺序输出每一桌的订单记录处理信息,包括:
1、桌号,格式:table+英文空格+桌号+“:”+英文空格
2、按顺序输出当前这一桌每条订单记录的处理信息,
每条点菜记录输出:序号+英文空格+菜名+英文空格+价格。其中的价格等于对应记录的菜品\*份数,序号是之前输入的订单记录的序号。如果订单中包含不能识别的菜名,则输出“\*\* does not exist”,\*\*是不能识别的菜名
如果删除记录的序号不存在,则输出“delete error”
最后按输入顺序一次输出每一桌所有菜品的总价(整数数值)格式:table+英文空格+桌号+“:”+英文空格+当前桌的总价
本次题目不考虑其他错误情况,如:桌号、菜单订单顺序颠倒、不符合格式的输入、序号重复等,在本系列的后续作业中会做要求。
输入样例:
在这里给出一组输入。例如:
麻婆豆腐 12
油淋生菜 9
table 1 2023/3/22 12/2/3
1 麻婆豆腐 2 2
2 油淋生菜 1 3
end
输出样例:
在这里给出相应的输出。例如:
table 1:
1 麻婆豆腐 36
2 油淋生菜 27
table 1: 38
输入样例1:
在这里给出一组输入。例如:
麻婆豆腐 12
油淋生菜 9
table 1 2023/3/22 17/0/0
1 麻婆豆腐 2 2
2 油淋生菜 1 3
1 delete
end
输出样例1:
在这里给出相应的输出。例如:
table 1:
1 麻婆豆腐 36
2 油淋生菜 27
table 1: 22
输入样例2:
在这里给出一组输入。例如:
麻婆豆腐 12
油淋生菜 9
table 1 2023/3/22 16/59/59
1 麻婆豆腐 2 2
2 油淋生菜 1 3
1 delete
end
输出样例2:
在这里给出相应的输出。例如:
table 1:
1 麻婆豆腐 36
2 油淋生菜 27
table 1 out of opening hours
输入样例3:
在这里给出一组输入。例如:
麻婆豆腐 12
油淋生菜 9
table 1 2022/12/5 15/03/02
1 麻婆豆腐 2 2
2 油淋生菜 1 3
3 麻辣鸡丝 1 2
5 delete
7 delete
table 2 2022/12/3 15/03/02
1 麻婆豆腐 2 2
2 油淋生菜 1 3
3 麻辣鸡丝 1 2
7 delete
end
输出样例3:
在这里给出相应的输出。例如:
table 1:
1 麻婆豆腐 36
2 油淋生菜 27
麻辣鸡丝 does not exist
delete error;
delete error;
table 2:
1 麻婆豆腐 36
2 油淋生菜 27
麻辣鸡丝 does not exist
delete error;
table 1 out of opening hours
table 2: 63
输入样例4:
在这里给出一组输入。例如:
麻婆豆腐 12
油淋生菜 9
table 1 2022/12/3 19/5/12
1 麻婆豆腐 2 2
2 油淋生菜 1 3
3 麻辣鸡丝 1 2
table 2 2022/12/3 15/03/02
1 麻婆豆腐 2 2
2 油淋生菜 1 3
3 麻辣鸡丝 1 2
1 4 麻婆豆腐 1 1
7 delete
end
输出样例4:
在这里给出相应的输出。例如:
table 1:
1 麻婆豆腐 36
2 油淋生菜 27
麻辣鸡丝 does not exist
table 2:
1 麻婆豆腐 36
2 油淋生菜 27
麻辣鸡丝 does not exist
4 table 2 pay for table 1 12
delete error;
table 1: 63
table 2: 75
7-1 菜单计价程序-3相对实现比较简单,不需要考虑太多复杂的情况,基本只要实现类的功能就能实现题目要求的菜单功能。
遇到的问题:四舍五入的问题,一开始没有用math.round去四舍五入,这在只需计算一条订单时可能看不出问,但是多条订单时就会因为没有正确四舍五入而出问题
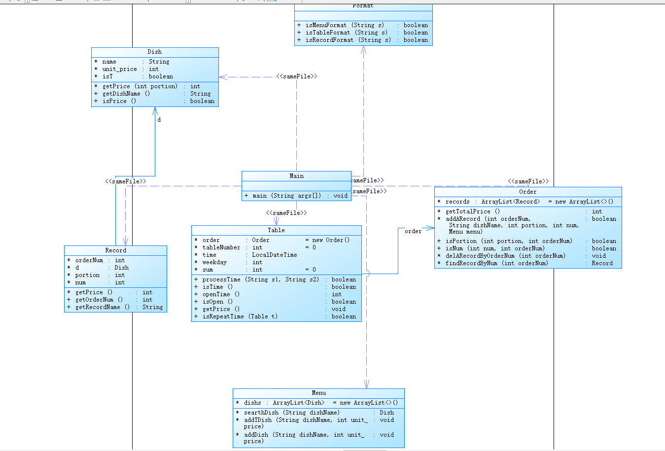
类图如下:

实现的代码:
import java.util.*;
import java.time.*;
import java.time.format.DateTimeFormatter;
//菜品类:对应菜谱上一道菜的信息。
class Dish {
String name;//菜品名称
int unit_price; //单价
int getPrice(int portion){//计算菜品价格的方法,输入参数是点菜的份额(输入数据只能是1/2/3,代表小/中/大份)
if(portion==1)
return unit_price;
else if(portion==2)
return (int)Math.round(unit_price*1.5);
else
return unit_price*2;
}
public String getDishName() {
return name;
}
}
class Menu {
ArrayList<Dish> dishs=new ArrayList<>();
Dish searthDish(String dishName){//根据菜名在菜谱中查找菜品信息,返回Dish对象。
for(Dish d:dishs) {
if(d.name.equals(dishName))
return d;
}
return null;
}
void addDish(String dishName,int unit_price){//添加一道菜品信息
Dish foundDish=searthDish(dishName);
if(foundDish==null) {
Dish dish=new Dish();
dish.name=dishName;
dish.unit_price=unit_price;
dishs.add(dish);
}
else {
foundDish.unit_price=unit_price;
}
}
}
class Record{
int orderNum;//序号
Dish d;//菜品
int portion;//份额(1/2/3代表小/中/大份)
int num;//份数
int getPrice(){//计价,计算本条记录的价格
return d.getPrice(portion)*num;
}
public int getOrderNum() {
return this.orderNum;
}
public String getRecordName() {
return d.name;
}
}
class Order {
ArrayList<Record> records=new ArrayList<>();
int getTotalPrice() {//计算订单的总价
int total=0;
for(Record re:records) {
total+=re.getPrice();
}
return total;
}
boolean addARecord(int orderNum,String dishName,int portion,int num,Menu menu){//添加一条菜品信息到订单中。
Dish foundDish=menu.searthDish(dishName);
if(foundDish==null)
return false;
else {
Record rec=new Record();
rec.d=foundDish;
rec.orderNum=orderNum;
rec.portion=portion;
rec.num=num;
records.add(rec);
return true;
}
}
void delARecordByOrderNum(int orderNum){//根据序号删除一条记录
for(int i=0;i<records.size();i++) {
if(records.get(i).orderNum==orderNum) {
records.remove(i);
return;
}
}
System.out.println("delete error;");
}
Record findRecordByNum(int orderNum){//根据序号查找一条记录
for(Record re:records) {
if(re.orderNum==orderNum)
return re;
}
return null;
}
}
class Table{//桌号标识
Order order=new Order();
int tableNumber;
LocalDateTime time;
int weekday;
int sum=0;
public void processTime(String s1,String s2) {// 处理时间
String []temp1=s1.split("/");
String []temp2=s2.split("/");
int year,month,day,hh,mm,ss;
year=Integer.parseInt(temp1[0]);
month=Integer.parseInt(temp1[1]);
day=Integer.parseInt(temp1[2]);
hh=Integer.parseInt(temp2[0]);
mm=Integer.parseInt(temp2[1]);
ss=Integer.parseInt(temp2[2]);
time = LocalDateTime.of(year,month,day,hh,mm,ss);
weekday=time.getDayOfWeek().getValue();
}
public boolean isOpen() {//判断是否开门
//System.out.println(time.getHour()+" "+time.getMinute()+" "+weekday);
if(weekday<6&&weekday>0) {
if(time.getHour()>10&&time.getHour()<14) {
return true;
}
else if(time.getHour()==10) {
if(time.getMinute()>=30)
return true;
}
else if(time.getHour()==14||time.getHour()==20) {
if(time.getMinute()<=30)
return true;
}
else if(time.getHour()>=17&&time.getHour()<20)
return true;
}
else {
if(time.getHour()>9&&time.getHour()<21) {
return true;
}
else if(time.getHour()==9) {
if(time.getMinute()>=30)
return true;
}
else if(time.getHour()==21) {
if(time.getMinute()<=30)
return true;
}
}
return false;
}
public void getPrice() {//计算每一桌折扣后价格
//System.out.println(order.getTotalPrice());
if(isOpen()) {
if(weekday<6&&weekday>0) {
if(time.getHour()>10&&time.getHour()<14) {
sum=(int)Math.round(order.getTotalPrice()*0.6);
}
else if(time.getHour()==10) {
if(time.getMinute()>=30)
sum=(int)Math.round(order.getTotalPrice()*0.6);
}
else if(time.getHour()==14) {
if(time.getMinute()<=30)
sum=(int)Math.round(order.getTotalPrice()*0.6);
}
else if(time.getHour()==20) {
if(time.getMinute()<=30)
sum=(int)Math.round(order.getTotalPrice()*0.8);
}
else if(time.getHour()>=17&&time.getHour()<20)
sum=(int)Math.round(order.getTotalPrice()*0.8);
}
else {
sum=order.getTotalPrice();
}
System.out.println("table "+tableNumber+": "+sum);
}
else
System.out.println("table "+ tableNumber+" out of opening hours");
}
}
public class Main {
public static void main(String[] args) {
Scanner input=new Scanner(System.in);
Menu menu=new Menu();
Table []table=new Table[10];
int tableCount=0;
int i=0,j=0;
while(true) {
String str=input.nextLine();
if(str.equals("end"))
break;
String [] strs=str.split(" ");
if(strs.length==2) {
if(strs[1].equals("delete")) {//当为删除时
int orderNum=Integer.parseInt(strs[0]);
table[tableCount].order.delARecordByOrderNum(orderNum);
}
else { //当输入为菜品记录
int price=Integer.parseInt(strs[1]);
menu.addDish(strs[0], price);
//System.out.println(menu.dishs.get(i).name + menu.dishs.get(i).unit_price);
i++;
}
}
else if(strs.length==4) {//当输入为点菜记录
if(strs[0].equals("table")) {//当输入为桌号信息
tableCount++;//跳过0;
j=0;
table[tableCount] =new Table();
int tableNum=Integer.parseInt(strs[1]);
table[tableCount].tableNumber=tableNum;
table[tableCount].processTime(strs[2], strs[3]);//处理时间
//table[tableCount].isOpen();
System.out.println("table"+" "+tableNum+": ");
}
else {//当为点菜记录
int orderNum=Integer.parseInt(strs[0]);
String dishName=strs[1];
int portion=Integer.parseInt(strs[2]);
int num=Integer.parseInt(strs[3]);
if(!table[tableCount].order.addARecord(orderNum, dishName, portion, num,menu))
System.out.println(dishName+" "+"does not exist");
else{
System.out.println(table[tableCount].order.records.get(j).getOrderNum()+" "+table[tableCount].order.records.get(j).getRecordName()
+" "+table[tableCount].order.records.get(j).getPrice());
j++;
}
}
}
else if(strs.length==5) {//代点菜
int tableNum=Integer.parseInt(strs[0]);
int orderNum=Integer.parseInt(strs[1]);
String dishName=strs[2];
int portion=Integer.parseInt(strs[3]);
int num=Integer.parseInt(strs[4]);
Order ord=new Order();
ord.addARecord(orderNum, dishName, portion, num, menu);
int price=ord.getTotalPrice();
if(!table[tableCount].order.addARecord(orderNum, dishName, portion, num,menu))
System.out.println(dishName+" "+"does not exist");
else {
//System.out.println(table[tableCount].order.records.size());
//4 table 2 pay for table 1 12
System.out.println(orderNum+" table "+table[tableCount].tableNumber+" pay for table "+
tableNum+" "+price);
//System.out.println(table[tableCount].order.records.get(j).getOrderNum()+" "+"table "+
//table[tableCount].tableNumber+" pay for table "+tableNum+" "+
//table[tableCount].order.records.get(j).getPrice());
}
//j++;
}
}
for(int k=1;k<=tableCount;k++) {
table[k].getPrice();
}
}
}
本体大部分内容与菜单计价程序-3相同,增加的部分用加粗文字进行了标注。
设计点菜计价程序,根据输入的信息,计算并输出总价格。
输入内容按先后顺序包括两部分:菜单、订单,最后以"end"结束。
菜单由一条或多条菜品记录组成,每条记录一行
每条菜品记录包含:菜名、基础价格 两个信息。
订单分:桌号标识、点菜记录和删除信息、代点菜信息。每一类信息都可包含一条或多条记录,每条记录一行或多行。
桌号标识独占一行,包含两个信息:桌号、时间。
桌号以下的所有记录都是本桌的记录,直至下一个桌号标识。
点菜记录包含:序号、菜名、份额、份数。份额可选项包括:1、2、3,分别代表小、中、大份。
不同份额菜价的计算方法:小份菜的价格=菜品的基础价格。中份菜的价格=菜品的基础价格1.5。小份菜的价格=菜品的基础价格2。如果计算出现小数,按四舍五入的规则进行处理。
删除记录格式:序号 delete
标识删除对应序号的那条点菜记录。
如果序号不对,输出"delete error"
代点菜信息包含:桌号 序号 菜品名称 份额 分数
代点菜是当前桌为另外一桌点菜,信息中的桌号是另一桌的桌号,带点菜的价格计算在当前这一桌。
程序最后按输入的桌号从小到大的顺序依次输出每一桌的总价(注意:由于有代点菜的功能,总价不一定等于当前桌上的菜的价格之和)。
每桌的总价等于那一桌所有菜的价格之和乘以折扣。如存在小数,按四舍五入规则计算,保留整数。
折扣的计算方法(注:以下时间段均按闭区间计算):
周一至周五营业时间与折扣:晚上(17:00-20:30)8折,周一至周五中午(10:30--14:30)6折,其余时间不营业。
周末全价,营业时间:9:30-21:30
如果下单时间不在营业范围内,输出"table " + t.tableNum + " out of opening hours"
参考以下类的模板进行设计(本内容与计价程序之前相同,其他类根据需要自行定义):
菜品类:对应菜谱上一道菜的信息。
Dish {
String name;//菜品名称
int unit_price; //单价
int getPrice(int portion)//计算菜品价格的方法,输入参数是点菜的份额(输入数据只能是1/2/3,代表小/中/大份) }
菜谱类:对应菜谱,包含饭店提供的所有菜的信息。
Menu {
Dish[] dishs ;//菜品数组,保存所有菜品信息
Dish searthDish(String dishName)//根据菜名在菜谱中查找菜品信息,返回Dish对象。
Dish addDish(String dishName,int unit_price)//添加一道菜品信息
}
点菜记录类:保存订单上的一道菜品记录
Record {
int orderNum;//序号
Dish d;//菜品\\
int portion;//份额(1/2/3代表小/中/大份)
int getPrice()//计价,计算本条记录的价格
}
订单类:保存用户点的所有菜的信息。
Order {
Record[] records;//保存订单上每一道的记录
int getTotalPrice()//计算订单的总价
Record addARecord(int orderNum,String dishName,int portion,int num)//添加一条菜品信息到订单中。
delARecordByOrderNum(int orderNum)//根据序号删除一条记录
findRecordByNum(int orderNum)//根据序号查找一条记录
}
本次课题比菜单计价系列-3增加的异常情况:
1、菜谱信息与订单信息混合,应忽略夹在订单信息中的菜谱信息。输出:"invalid dish"
2、桌号所带时间格式合法(格式见输入格式部分说明,其中年必须是4位数字,月、日、时、分、秒可以是1位或2位数),数据非法,比如:2023/15/16 ,输出桌号+" date error"
3、同一桌菜名、份额相同的点菜记录要合并成一条进行计算,否则可能会出现四舍五入的误差。
4、重复删除,重复的删除记录输出"deduplication :"+序号。
5、代点菜时,桌号不存在,输出"Table number :"+被点菜桌号+" does not exist";本次作业不考虑两桌记录时间不匹配的情况。
6、菜谱信息中出现重复的菜品名,以最后一条记录为准。
7、如果有重复的桌号信息,如果两条信息的时间不在同一时间段,(时段的认定:周一到周五的中午或晚上是同一时段,或者周末时间间隔1小时(不含一小时整,精确到秒)以内算统一时段),此时输出结果按不同的记录分别计价。
8、重复的桌号信息如果两条信息的时间在同一时间段,此时输出结果时合并点菜记录统一计价。前提:两个的桌号信息的时间都在有效时间段以内。计算每一桌总价要先合并符合本条件的饭桌的点菜记录,统一计价输出。
9、份额超出范围(1、2、3)输出:序号+" portion out of range "+份额,份额不能超过1位,否则为非法格式,参照第13条输出。
10、份数超出范围,每桌不超过15份,超出范围输出:序号+" num out of range "+份数。份数必须为数值,最高位不能为0,否则按非法格式参照第16条输出。
11、桌号超出范围[1,55]。输出:桌号 +" table num out of range",桌号必须为1位或多位数值,最高位不能为0,否则按非法格式参照第16条输出。
12、菜谱信息中菜价超出范围(区间(0,300)),输出:菜品名+" price out of range "+价格,菜价必须为数值,最高位不能为0,否则按非法格式参照第16条输出。
13、时间输入有效但超出范围[2022.1.1-2023.12.31],输出:"not a valid time period"
14、一条点菜记录中若格式正确,但数据出现问题,如:菜名不存在、份额超出范围、份数超出范围,按记录中从左到右的次序优先级由高到低,输出时只提示优先级最高的那个错误。
15、每桌的点菜记录的序号必须按从小到大的顺序排列(可以不连续,也可以不从1开始),未按序排列序号的输出:"record serial number sequence error"。当前记录忽略。(代点菜信息的序号除外)
16、所有记录其它非法格式输入,统一输出"wrong format"
17、如果记录以“table”开头,对应记录的格式或者数据不符合桌号的要求,那一桌下面定义的所有信息无论正确或错误均忽略,不做处理。如果记录不是以“table”开头,比如“tab le 55 2023/3/2 12/00/00”,该条记录认为是错误记录,后面所有的信息并入上一桌一起计算。
本次作业比菜单计价系列-3增加的功能:
菜单输入时增加特色菜,特色菜的输入格式:菜品名+英文空格+基础价格+"T"
例如:麻婆豆腐 9 T
菜价的计算方法:
周一至周五 7折, 周末全价。
注意:不同的四舍五入顺序可能会造成误差,请按以下步骤累计一桌菜的菜价:
计算每条记录的菜价:将每份菜的单价按份额进行四舍五入运算后,乘以份数计算多份的价格,然后乘以折扣,再进行四舍五入,得到本条记录的最终支付价格。
最后将所有记录的菜价累加得到整桌菜的价格。
输入格式:
桌号标识格式:table + 序号 +英文空格+ 日期(格式:YYYY/MM/DD)+英文空格+ 时间(24小时制格式: HH/MM/SS)
菜品记录格式:
菜名+英文空格+基础价格
如果有多条相同的菜名的记录,菜品的基础价格以最后一条记录为准。
点菜记录格式:序号+英文空格+菜名+英文空格+份额+英文空格+份数注:份额可输入(1/2/3), 1代表小份,2代表中份,3代表大份。
删除记录格式:序号 +英文空格+delete
代点菜信息包含:桌号+英文空格+序号+英文空格+菜品名称+英文空格+份额+英文空格+分数
最后一条记录以“end”结束。
输出格式:
按输入顺序输出每一桌的订单记录处理信息,包括:
1、桌号,格式:table+英文空格+桌号+”:”+英文空格
2、按顺序输出当前这一桌每条订单记录的处理信息,
每条点菜记录输出:序号+英文空格+菜名+英文空格+价格。其中的价格等于对应记录的菜品*份数,序号是之前输入的订单记录的序号。如果订单中包含不能识别的菜名,则输出“** does not exist”,**是不能识别的菜名
如果删除记录的序号不存在,则输出“delete error”
最后按输入顺序一次输出每一桌所有菜品的总价(整数数值)格式:table+英文空格+桌号+“:”+英文空格+当前桌的原始总价+英文空格+当前桌的计算折扣后总价
输入样例:
在这里给出一组输入。例如:
麻婆豆腐 12
油淋生菜 9 T
table 31 2023/2/1 14/20/00
1 麻婆豆腐 1 16
2 油淋生菜 1 2
2 delete
2 delete
end
输出样例:
在这里给出相应的输出。例如:
table 31:
1 num out of range 16
2 油淋生菜 18
deduplication 2
table 31: 0 0
输入样例1:
份数超出范围+份额超出范围。例如:
麻婆豆腐 12
油淋生菜 9 T
table 31 2023/2/1 14/20/00
1 麻婆豆腐 1 16
2 油淋生菜 4 2
end
输出样例1:
份数超出范围+份额超出范围。例如:
table 31:
1 num out of range 16
2 portion out of range 4
table 31: 0 0
输入样例2:
桌号信息错误。例如:
麻婆豆腐 12
油淋生菜 9 T
table a 2023/3/15 12/00/00
1 麻婆豆腐 1 1
2 油淋生菜 2 1
end
输出样例2:
在这里给出相应的输出。例如:
wrong format
输入样例3:
混合错误:桌号信息格式错误+混合的菜谱信息(菜谱信息忽略)。例如:
麻婆豆腐 12
油淋生菜 9 T
table 55 2023/3/31 12/000/00
麻辣香锅 15
1 麻婆豆腐 1 1
2 油淋生菜 2 1
end
输出样例3:
在这里给出相应的输出。例如:
wrong format
输入样例4:
错误的菜谱记录。例如:
麻婆豆腐 12.0
油淋生菜 9 T
table 55 2023/3/31 12/00/00
麻辣香锅 15
1 麻婆豆腐 1 1
2 油淋生菜 2 1
end
输出样例4:
在这里给出相应的输出。例如:
wrong format
table 55:
invalid dish
麻婆豆腐 does not exist
2 油淋生菜 14
table 55: 14 10
输入样例5:
桌号格式错误(以“table”开头)+订单格式错误(忽略)。例如:
麻婆豆腐 12
油淋生菜 9 T
table a 2023/3/15 12/00/00
1 麻婆 豆腐 1 1
2 油淋生菜 2 1
end
输出样例5:
在这里给出相应的输出。例如:
wrong format
输入样例6:
桌号格式错误,不以“table”开头。例如:
麻婆豆腐 12
油淋生菜 9 T
table 1 2023/3/15 12/00/00
1 麻婆豆腐 1 1
2 油淋生菜 2 1
tab le 2 2023/3/15 12/00/00
1 麻婆豆腐 1 1
2 油淋生菜 2 1
end
输出样例6:
在这里给出相应的输出。例如:
table 1:
1 麻婆豆腐 12
2 油淋生菜 14
wrong format
record serial number sequence error
record serial number sequence error
table 1: 26 17
分析:菜单四的情况特别多,所以要仔细考虑每种情况,这道题我还有三个测试点没有过,也没找出来是哪里的问题,唉。在本次题目中我是新加了一个Format类,用来简单判断输入是否正确。
然后在table类里加了有关时间的判断。

类图:

代码:
import java.util.*;
import java.time.*;
import java.time.format.DateTimeFormatter;
//菜品类:对应菜谱上一道菜的信息。
class Dish {
String name;//菜品名称
int unit_price; //单价
boolean isT;
int getPrice(int portion){//计算菜品价格的方法,输入参数是点菜的份额(输入数据只能是1/2/3,代表小/中/大份)
if(portion==1)
return unit_price;
else if(portion==2)
return (int)Math.round(unit_price*1.5);
else
return unit_price*2;
}
public String getDishName() {
return name;
}
public boolean isPrice() {//判断菜价是否超出范围(区间(0,300))
if(unit_price>0&&unit_price<300) {
return true;
}
else {
System.out.println(name+" price out of range "+unit_price);
return false;
}
}
}
class Menu {
ArrayList<Dish> dishs=new ArrayList<>();
Dish searthDish(String dishName){//根据菜名在菜谱中查找菜品信息,返回Dish对象。
for(Dish d:dishs) {
if(d.name.equals(dishName))
return d;
}
return null;
}
void addTDish(String dishName,int unit_price) {//添加特色菜品信息
Dish foundDish=searthDish(dishName);
if(foundDish==null) {
Dish dish=new Dish();
dish.name=dishName;
dish.unit_price=unit_price;
dish.isT=true;
if(dish.isPrice()) {
dishs.add(dish);
}
}
else {
foundDish.unit_price=unit_price;
}
}
void addDish(String dishName,int unit_price){//添加一道菜品信息
Dish foundDish=searthDish(dishName);
if(foundDish==null) {
Dish dish=new Dish();
dish.name=dishName;
dish.unit_price=unit_price;
dish.isT=false;
if(dish.isPrice()) {
dishs.add(dish);
}
}
else {
foundDish.unit_price=unit_price;
}
}
}
class Record{
int orderNum;//序号
Dish d;//菜品
int portion;//份额(1/2/3代表小/中/大份)
int num;//份数
int getPrice(){//计价,计算本条记录的价格
return d.getPrice(portion)*num;
}
public int getOrderNum() {
return this.orderNum;
}
public String getRecordName() {
return d.name;
}
}
class Order {
ArrayList<Record> records=new ArrayList<>();
int getTotalPrice() {//计算订单的总价
int total=0;
for(Record re:records) {
total+=re.getPrice();
}
return total;
}
boolean addARecord(int orderNum,String dishName,int portion,int num,Menu menu){//添加一条菜品信息到订单中。
Dish foundDish=menu.searthDish(dishName);
if(foundDish==null) {
System.out.println(dishName+" "+"does not exist");
return false;
}
else {
Record rec=new Record();
rec.d=foundDish;
rec.orderNum=orderNum;
rec.portion=portion;
rec.num=num;
if(isPortion(portion,orderNum)&&isNum(num,orderNum)) {
records.add(rec);
return true;
}
return false;
}
}
public boolean isPortion(int portion,int orderNum) {//判断份额是否超出范围(1、2、3)输出
if(portion<0||portion>3) {
System.out.println(orderNum+" portion out of range "+portion);
return false;
}
else
return true;
}
public boolean isNum(int num,int orderNum) {//判断份数是否超出范围,每桌不超过15份
if(num>15) {
System.out.println(orderNum+" num out of range "+num);
return false;
}
else
return true;
}
//boolean isRepeat
void delARecordByOrderNum(int orderNum){//根据序号删除一条记录
for(int i=0;i<records.size();i++) {
if(records.get(i).orderNum==orderNum) {
records.remove(i);
return;
}
}
System.out.println("delete error;");//删除的订单不存在
}
Record findRecordByNum(int orderNum){//根据序号查找一条记录
for(Record re:records) {
if(re.orderNum==orderNum)
return re;
}
return null;
}
}
class Table{//桌号标识
Order order=new Order();
int tableNumber=0;
LocalDateTime time;
int weekday;
int sum=0;//每桌总价
public boolean processTime(String s1,String s2) {// 处理时间
String []temp1=s1.split("/");
String []temp2=s2.split("/");
int year,month,day,hh,mm,ss;
year=Integer.parseInt(temp1[0]);
month=Integer.parseInt(temp1[1]);
day=Integer.parseInt(temp1[2]);
hh=Integer.parseInt(temp2[0]);
mm=Integer.parseInt(temp2[1]);
ss=Integer.parseInt(temp2[2]);
try {
time = LocalDateTime.of(year,month,day,hh,mm,ss);
weekday=time.getDayOfWeek().getValue();
}
catch(DateTimeException e) {
System.out.println(tableNumber+" date error");
return false;
}
return true;
}
public boolean isTime() {//判断时间是否超过范围
//System.out.println(time);
if(time.isAfter(LocalDateTime.of(2022,1,1,0,0,0))&&time.isBefore(LocalDateTime.of(2023,12,31,0,0,0))) {
return true;
}
else {
System.out.println("not a valid time period");
return false;
}
}
public int openTime() {//判断是否开门和时间段
//System.out.println(time.getHour()+" "+time.getMinute()+" "+weekday);
if(weekday<6&&weekday>0) {//周一到周五
if(time.getHour()>10&&time.getHour()<14) {//中午返回1
return 1;
}
else if(time.getHour()==10) {
if(time.getMinute()>=30)
return 1;
}
else if(time.getHour()==14) {
if(time.getMinute()<=30)
return 1;
}
else if(time.getHour()>=17&&time.getHour()<20) { //晚上返回2
return 2;
}
else if(time.getHour()==20) {
if(time.getMinute()<=30)
return 2;
}
}
else {//周末
if(time.getHour()>9&&time.getHour()<21) {
return 3;
}
else if(time.getHour()==9) {
if(time.getMinute()>=30)
return 3;
}
else if(time.getHour()==21) {
if(time.getMinute()<=30)
return 3;
}
}
return 0;
}
public boolean isOpen() {
if(openTime()!=0) {
return true;
}
else {
System.out.println("table "+ tableNumber+" out of opening hours");
return false;
}
}
public void getPrice() {//计算每一桌折扣后价格
for(int i=0;i<order.records.size();i++) {
if(order.records.get(i).d.isT) {
if(weekday<6&&weekday>0) {
sum+=Math.round(order.records.get(i).getPrice()*0.7);
}
else
sum+=Math.round(order.records.get(i).getPrice());
}
else {
if(openTime()==1) {
sum+=Math.round(order.records.get(i).getPrice()*0.6);
}
else if(openTime()==2) {
sum+=Math.round(order.records.get(i).getPrice()*0.8);
}
else if(openTime()==3) {
sum+=Math.round(order.records.get(i).getPrice());
}
}
}//for
System.out.println("table "+tableNumber+": "+order.getTotalPrice()+" "+sum);
}
//判断重复的桌号信息的时间是否在同一时间段,当在同一时间段返回true
public boolean isRepeatTime(Table t) {
if(openTime()!=0&&t.openTime()!=0) {
if(openTime()==1&&t.openTime()==1) {
return true;
}
else if(openTime()==2&&t.openTime()==2) {
return true;
}
else if(openTime()==3&&t.openTime()==3) {
Duration duration = Duration.between(time,t.time);
long seconds = duration.getSeconds();
if(Math.abs(seconds)<3600) {
return true;
}
}
return false;
}
else {
return false;
}
}
}
class Format{//格式输入类
public boolean isMenuFormat(String s) {
if(s.matches("[\\S]* [1-9][\\d]*")||s.matches("[\\S]* [1-9][\\d]* T"))
return true;
else {
System.out.println("wrong format");
return false;
}
}
public boolean isTableFormat(String s) {
//"table [1-9][\\d]* [\\d]*/[\\d][\\d]?/[\\d][\\d]? [\\d][\\d]?/[\\d][\\d]?/[\\d][\\d]?"
if(s.matches("table [1-9][\\d]* [\\d]*/[\\d][\\d]?/[\\d][\\d]? [\\d][\\d]?/[\\d][\\d]?/[\\d][\\d]?"))
return true;
else {
System.out.println("wrong format");
return false;
}
}
public boolean isRecordFormat(String s) {
if(s.matches("[1-9][\\d]* [\\S]* [\\d] [1-9][\\d]*")){
return true;
}
else {
System.out.println("wrong format");
return false;
}
}
}
public class Main {
public static void main(String[] args) {
Scanner input=new Scanner(System.in);
Menu menu=new Menu();
Format format=new Format();
Table []table=new Table[20];//桌号
//ArrayList<Integer> deleteList=new ArrayList<>();
ArrayList<Integer> deleteList=new ArrayList<>();
int tableCount=0;
int i=0,j=0,k=0;
int menuFlag=0;
int tabFlag=0;
while(true) {
String str=input.nextLine();
if(str.equals("end"))
break;
String [] strs=str.split(" ");
if(strs.length==2) {
if(strs[1].equals("delete")) {//当为删除时
int deleteFlag=0;
int orderNum=Integer.parseInt(strs[0]);
for(int count=0;count<deleteList.size();count++) {
if(orderNum==deleteList.get(count)) {
deleteFlag=1;
}
}
if(deleteFlag==1) {
System.out.println("deduplication "+orderNum);
}
else {
if(tabFlag==1) {
deleteList.add(orderNum);
table[tableCount].order.delARecordByOrderNum(orderNum);
}
}
}
else { //当输入为菜品记录
if(format.isMenuFormat(str)) {
if(menuFlag==1) {
System.out.println("invalid dish");
}
else {
int price=Integer.parseInt(strs[1]);
menu.addDish(strs[0], price);
//System.out.println(menu.dishs.get(i).name + menu.dishs.get(i).unit_price);
i++;
}
}
}
}
else if(strs.length==3) {//特色菜品
if(format.isMenuFormat(str)) {
if(menuFlag==1) {
System.out.println("invalid dish");
}
else {
int price=Integer.parseInt(strs[1]);
menu.addTDish(strs[0], price);
//System.out.println(menu.dishs.get(i).name + menu.dishs.get(i).unit_price);
i++;
}
}
}
else if(strs.length==4) {
if(strs[0].equals("table")) {
if(format.isTableFormat(str)) {//当输入为桌号信息
menuFlag=1;
j=0;
tabFlag=1;
int tableNum=Integer.parseInt(strs[1]);
tableCount++;
table[tableCount] =new Table();
Table tempTab=new Table();//临时table对象
tempTab.tableNumber=tableNum;
//if(tempTab.processTime(strs[2], strs[3]))
if(tempTab.processTime(strs[2], strs[3])&&tempTab.isTime()&&tempTab.isOpen()) {//判断时间是否超出范围
//重复的桌号信息处理
for(int count=1;count<table.length&&table[count]!=null;count++) {
if(tableNum==table[count].tableNumber) {//如果有重复的桌号信息
if(tempTab.isRepeatTime(table[count])) {
}
}
else
{
table[tableCount].tableNumber=tableNum;
table[tableCount].processTime(strs[2], strs[3]);//处理时间
System.out.println("table"+" "+tableNum+": ");
deleteList.clear();
}
}
}
else {
tableCount=tableCount-1;
tabFlag=0;
}
}
else {
tabFlag=0;
}
}
else {//当为点菜记录
if(format.isRecordFormat(str)) {
menuFlag=1;
int orderNum=Integer.parseInt(strs[0]);
String dishName=strs[1];
int portion=Integer.parseInt(strs[2]);
int num=Integer.parseInt(strs[3]);
//每桌的点菜记录的序号必须按从小到大的顺序排列(可以不连续,也可以不从1开始),
//未按序排列序号的输出:"record serial number sequence error"。当前记录忽略。(代点菜信息的序号除外)
if(tabFlag==1)
if(table[tableCount].order.records.size()>0) {
if(orderNum<=table[tableCount].order.records.get(j-1).orderNum) {
System.out.println("record serial number sequence error");
}
else {
//if(isPortion(portion,orderNum)&&isNum(num,orderNum)) {//判断份额和份数
if(table[tableCount].order.addARecord(orderNum, dishName, portion, num,menu)) {
System.out.println(table[tableCount].order.records.get(j).getOrderNum()+" "+table[tableCount].order.records.get(j).getRecordName()
+" "+table[tableCount].order.records.get(j).getPrice());
j++;
}
/*if(!table[tableCount].order.addARecord(orderNum, dishName, portion, num,menu))
System.out.println(dishName+" "+"does not exist");
else{
System.out.println(table[tableCount].order.records.get(j).getOrderNum()+" "+table[tableCount].order.records.get(j).getRecordName()
+" "+table[tableCount].order.records.get(j).getPrice());
j++;
}*/
}
}
else {
//if(isPortion(portion,orderNum)&&isNum(num,orderNum)) {//判断份额和份数
if(table[tableCount].order.addARecord(orderNum, dishName, portion, num,menu)) {
System.out.println(table[tableCount].order.records.get(j).getOrderNum()+" "+table[tableCount].order.records.get(j).getRecordName()
+" "+table[tableCount].order.records.get(j).getPrice());
j++;
}
/*if(!table[tableCount].order.addARecord(orderNum, dishName, portion, num,menu))
//System.out.println(dishName+" "+"does not exist");
else{
System.out.println(table[tableCount].order.records.get(j).getOrderNum()+" "+table[tableCount].order.records.get(j).getRecordName()
+" "+table[tableCount].order.records.get(j).getPrice());
j++;
}*/
}
}
}
}
else if(strs.length==5) {//代点菜
if(strs[0].matches("tab.*")) {
if(strs[0].matches("table")) {
System.out.println("wrong format");
tabFlag=0;
}
else {
System.out.println("wrong format");
tabFlag=1;
}
}
else {
int flag=0;
int tableNum=Integer.parseInt(strs[0]);
int orderNum=Integer.parseInt(strs[1]);
String dishName=strs[2];
int portion=Integer.parseInt(strs[3]);
int num=Integer.parseInt(strs[4]);
//代点菜时,桌号不存在,输出"Table number :"+被点菜桌号+" does not exist"
for(int count=1;count<table.length&&table[count]!=null;count++) {
if(tableNum==table[count].tableNumber&&tableNum!=table[tableCount].tableNumber) {
flag=1;
}
}
if(flag==1) {
if(!table[tableCount].order.addARecord(orderNum, dishName, portion, num,menu))
System.out.println(dishName+" "+"does not exist");
else {
System.out.println(table[tableCount].order.records.get(j).getOrderNum()+" "+"table "+
table[tableCount].tableNumber+" pay for table "+tableNum+" "+
table[tableCount].order.records.get(j).getPrice());
j++;
}
}
else
System.out.println("Table number :"+tableNum+" does not exist");
}
}
else {
System.out.println("wrong format");
}
}//while(true)
for(int count=1;count<=tableCount;count++) {
table[count].getPrice();
}
}
/*public static boolean isPortion(int portion,int orderNum) {//判断份额是否超出范围(1、2、3)输出
if(portion<0||portion>3) {
System.out.println(orderNum+" portion out of range "+portion);
return false;
}
else
return true;
}
public static boolean isNum(int num,int orderNum) {//判断份数是否超出范围,每桌不超过15份
if(num>15) {
//System.out.println(orderNum+" num out of range "+num);
return false;
}
else
return true;
}*/
}
本题在菜单计价程序-3的基础上增加了部分内容,增加的内容用加粗字体标识。
注意不是菜单计价程序-4,本题和菜单计价程序-4同属菜单计价程序-3的两个不同迭代分支。
设计点菜计价程序,根据输入的信息,计算并输出总价格。
输入内容按先后顺序包括两部分:菜单、订单,最后以"end"结束。
菜单由一条或多条菜品记录组成,每条记录一行
每条菜品记录包含:菜名、基础价格 三个信息。
订单分:桌号标识、点菜记录和删除信息、代点菜信息。每一类信息都可包含一条或多条记录,每条记录一行或多行。
桌号标识独占一行,包含两个信息:桌号、时间。
桌号以下的所有记录都是本桌的记录,直至下一个桌号标识。
点菜记录包含:序号、菜名、份额、份数。份额可选项包括:1、2、3,分别代表小、中、大份。
不同份额菜价的计算方法:小份菜的价格=菜品的基础价格。中份菜的价格=菜品的基础价格1.5。小份菜的价格=菜品的基础价格2。如果计算出现小数,按四舍五入的规则进行处理。
删除记录格式:序号 delete
标识删除对应序号的那条点菜记录。
如果序号不对,输出"delete error"
代点菜信息包含:桌号 序号 菜品名称 口味度 份额 份数
代点菜是当前桌为另外一桌点菜,信息中的桌号是另一桌的桌号,带点菜的价格计算在当前这一桌。
程序最后按输入的先后顺序依次输出每一桌的总价(注意:由于有代点菜的功能,总价不一定等于当前桌上的菜的价格之和)。
每桌的总价等于那一桌所有菜的价格之和乘以折扣。如存在小数,按四舍五入规则计算,保留整数。
折扣的计算方法(注:以下时间段均按闭区间计算):
周一至周五营业时间与折扣:晚上(17:00-20:30)8折,周一至周五中午(10:30--14:30)6折,其余时间不营业。
周末全价,营业时间:9:30-21:30
如果下单时间不在营业范围内,输出"table " + t.tableNum + " out of opening hours"
参考以下类的模板进行设计:菜品类:对应菜谱上一道菜的信息。
Dish {
String name;//菜品名称
int unit_price; //单价
int getPrice(int portion)//计算菜品价格的方法,输入参数是点菜的份额(输入数据只能是1/2/3,代表小/中/大份) }
菜谱类:对应菜谱,包含饭店提供的所有菜的信息。
Menu {
Dish[] dishs ;//菜品数组,保存所有菜品信息
Dish searthDish(String dishName)//根据菜名在菜谱中查找菜品信息,返回Dish对象。
Dish addDish(String dishName,int unit_price)//添加一道菜品信息
}
点菜记录类:保存订单上的一道菜品记录
Record {
int orderNum;//序号\\
Dish d;//菜品\\
int portion;//份额(1/2/3代表小/中/大份)\\
int getPrice()//计价,计算本条记录的价格\\
}
订单类:保存用户点的所有菜的信息。
Order {
Record[] records;//保存订单上每一道的记录
int getTotalPrice()//计算订单的总价
Record addARecord(int orderNum,String dishName,int portion,int num)//添加一条菜品信息到订单中。
delARecordByOrderNum(int orderNum)//根据序号删除一条记录
findRecordByNum(int orderNum)//根据序号查找一条记录
}
### 输入格式:
桌号标识格式:table + 序号 +英文空格+ 日期(格式:YYYY/MM/DD)+英文空格+ 时间(24小时制格式: HH/MM/SS)
菜品记录格式:
菜名+英文空格+基础价格
如果有多条相同的菜名的记录,菜品的基础价格以最后一条记录为准。
点菜记录格式:序号+英文空格+菜名+英文空格+份额+英文空格+份数注:份额可输入(1/2/3), 1代表小份,2代表中份,3代表大份。
删除记录格式:序号 +英文空格+delete
代点菜信息包含:桌号+英文空格+序号+英文空格+菜品名称+英文空格+份额+英文空格+分数
最后一条记录以“end”结束。
### 输出格式:
按输入顺序输出每一桌的订单记录处理信息,包括:
1、桌号,格式:table+英文空格+桌号+”:”
2、按顺序输出当前这一桌每条订单记录的处理信息,
每条点菜记录输出:序号+英文空格+菜名+英文空格+价格。其中的价格等于对应记录的菜品\*份数,序号是之前输入的订单记录的序号。如果订单中包含不能识别的菜名,则输出“\*\* does not exist”,\*\*是不能识别的菜名
如果删除记录的序号不存在,则输出“delete error”
最后按输入顺序一次输出每一桌所有菜品的总价(整数数值)格式:table+英文空格+桌号+“:”+英文空格+当前桌的总价
以上为菜单计价系列-3的题目要求,加粗的部分是有调整的内容。本次课题相比菜单计价系列-3新增要求如下:
1、菜单输入时增加特色菜,特色菜的输入格式:菜品名+英文空格+口味类型+英文空格+基础价格+"T"
例如:麻婆豆腐 川菜 9 T
菜价的计算方法:
周一至周五 7折, 周末全价。
特色菜的口味类型:川菜、晋菜、浙菜
川菜增加辣度值:辣度0-5级;对应辣度水平为:不辣、微辣、稍辣、辣、很辣、爆辣;
晋菜增加酸度值,酸度0-4级;对应酸度水平为:不酸、微酸、稍酸、酸、很酸;
浙菜增加甜度值,甜度0-3级;对应酸度水平为:不甜、微甜、稍甜、甜;
例如:麻婆豆腐 川菜 9 T
输入订单记录时如果是特色菜,添加口味度(辣/酸/甜度)值,格式为:序号+英文空格+菜名+英文空格+口味度值+英文空格+份额+英文空格+份数
例如:1 麻婆豆腐 4 1 9
单条信息在处理时,如果口味度超过正常范围,输出"spicy/acidity/sweetness num out of range : "+口味度值,spicy/acidity/sweetness(辣度/酸度/甜度)根据菜品类型择一输出,例如:
acidity num out of range : 5
输出一桌的信息时,按辣、酸、甜度的顺序依次输出本桌菜各种口味的口味度水平,如果没有某个类型的菜,对应的口味(辣/酸/甜)度不输出,只输出已点的菜的口味度。口味度水平由口味度平均值确定,口味度平均值只综合对应口味菜系的菜计算,不做所有菜的平均。比如,某桌菜点了3份川菜,辣度分别是1、3、5;还有4份晋菜,酸度分别是,1、1、2、2,辣度平均值为3、酸度平均值四舍五入为2,甜度没有,不输出。
一桌信息的输出格式:table+英文空格+桌号+:+英文空格+当前桌的原始总价+英文空格+当前桌的计算折扣后总价+英文空格+"川菜"+数量+辣度+英文空格+"晋菜"+数量+酸度+英文空格+"浙菜"+数量+甜度。
如果整桌菜没有特色菜,则只输出table的基本信息,格式如下,注意最后加一个英文空格:
table+英文空格+桌号+:+英文空格+当前桌的原始总价+英文空格+当前桌的计算折扣后总价+英文空格
例如:table 1: 60 36 川菜 2 爆辣 浙菜 1 微甜
计算口味度时要累计本桌各类菜系所有记录的口味度总和(每条记录的口味度乘以菜的份数),再除以对应菜系菜的总份数,最后四舍五入。
注:本题要考虑代点菜的情况,当前桌点的菜要加上被其他桌代点的菜综合计算口味度平均值。
2、考虑客户订多桌菜的情况,输入时桌号时,增加用户的信息:
格式:table+英文空格+桌号+英文空格+":"+英文空格+客户姓名+英文空格+手机号+日期(格式:YYYY/MM/DD)+英文空格+ 时间(24小时制格式: HH/MM/SS)
例如:table 1 : tom 13670008181 2023/5/1 21/30/00
约束条件:客户姓名不超过10个字符,手机号11位,前三位必须是180、181、189、133、135、136其中之一。
输出结果时,先按要求输出每一桌的信息,最后按字母顺序依次输出每位客户需要支付的金额。不考虑各桌时间段的问题,同一个客户的所有table金额都要累加。
输出用户支付金额格式:
用户姓名+英文空格+手机号+英文空格+支付金额
注意:不同的四舍五入顺序可能会造成误差,请按以下步骤累计一桌菜的菜价:
计算每条记录的菜价:将每份菜的单价按份额进行四舍五入运算后,乘以份数计算多份的价格,然后乘以折扣,再进行四舍五入,得到本条记录的最终支付价格。
将所有记录的菜价累加得到整桌菜的价格。
输入格式:
桌号标识格式:table + 序号 +英文空格+ 日期(格式:YYYY/MM/DD)+英文空格+ 时间(24小时制格式: HH/MM/SS)
菜品记录格式:
菜名+口味类型+英文空格+基础价格
如果有多条相同的菜名的记录,菜品的基础价格以最后一条记录为准。
点菜记录格式:序号+英文空格+菜名+英文空格+辣/酸/甜度值+英文空格+份额+英文空格+份数 注:份额可输入(1/2/3), 1代表小份,2代表中份,3代表大份。辣/酸/甜度取值范围见题目中说明。
删除记录格式:序号 +英文空格+delete
代点菜信息包含:桌号+英文空格+序号+英文空格+菜品名称**+英文空格+辣/酸/甜度值+**英文空格+份额+英文空格+分数
最后一条记录以“end”结束。
输出格式:
按输入顺序输出每一桌的订单记录处理信息,包括:
1、桌号,格式:table+英文空格+桌号+“:”+英文空格
2、按顺序输出当前这一桌每条订单记录的处理信息,
每条点菜记录输出:序号+英文空格+菜名+英文空格+价格。其中的价格等于对应记录的菜品\*份数,序号是之前输入的订单记录的序号。如果订单中包含不能识别的菜名,则输出“\*\* does not exist”,\*\*是不能识别的菜名
如果删除记录的序号不存在,则输出“delete error”
之后按输入顺序一次输出每一桌所有菜品的价格(整数数值),
格式:table+英文空格+桌号+“:”+英文空格+当前桌的计算折扣后总价+英文空格+辣度平均值+英文空格+酸度平均值+英文空格+甜度平均值+英文空格
最后按拼音顺序输出每位客户(不考虑客户同名或拼音相同的情况)的支付金额,格式: 用户姓名+英文空格+手机号+英文空格+支付总金额,按输入顺序排列。
输入样例1:
桌号时间超出营业范围。例如:
麻婆豆腐 川菜 12 T
油淋生菜 9
麻辣鸡丝 10
table 1 : tom 13605054400 2023/5/1 21/30/00
1 麻婆豆腐 3 1 2
2 油淋生菜 2 1
3 麻婆豆腐 2 3 2
end
输出样例1:
在这里给出相应的输出。例如:
table 1 out of opening hours
输入样例2:
一种口味的菜品。例如:
麻婆豆腐 川菜 12 T
油淋生菜 9
麻辣鸡丝 10
table 1 : tom 13605054400 2023/5/1 20/30/00
1 麻婆豆腐 2 1 2
2 油淋生菜 2 1
3 麻婆豆腐 2 3 2
end
输出样例2:
在这里给出相应的输出。例如:
table 1:
1 麻婆豆腐 24
2 油淋生菜 14
3 麻婆豆腐 48
table 1: 86 62 川菜 4 稍辣
tom 13605054400 62
输入样例3:
辣度值超出范围。例如:
麻婆豆腐 川菜 12 T
油淋生菜 9
麻辣鸡丝 10
table 1 : tom 13605054400 2023/5/1 18/30/00
1 麻婆豆腐 6 1 2
2 油淋生菜 1 1
3 麻婆豆腐 5 3 2
end
输出样例3:
在这里给出相应的输出。例如:
table 1:
spicy num out of range :6
2 油淋生菜 9
3 麻婆豆腐 48
table 1: 57 41 川菜 2 爆辣
tom 13605054400 41
输入样例4:
同一用户对应多桌菜。例如:
麻婆豆腐 川菜 12 T
油淋生菜 9
麻辣鸡丝 10
table 1 : tom 13605054400 2023/5/1 18/30/00
1 麻婆豆腐 1 1 2
2 油淋生菜 1 1
3 麻婆豆腐 2 2 2
table 2 : tom 13605054400 2023/5/6 18/30/00
1 麻婆豆腐 2 1 2
2 麻辣鸡丝 2 2
3 麻婆豆腐 2 1 1
end
输出样例4:
在这里给出相应的输出。例如:
table 1:
1 麻婆豆腐 24
2 油淋生菜 9
3 麻婆豆腐 36
table 2:
1 麻婆豆腐 24
2 麻辣鸡丝 30
3 麻婆豆腐 12
table 1: 69 49 川菜 4 稍辣
table 2: 66 66 川菜 3 稍辣
tom 13605054400 115
输入样例5:
多用户多桌菜。例如:
东坡肉 浙菜 25 T
油淋生菜 9
蜜汁灌藕 浙菜 10 T
刀削面 晋菜 10 T
醋浇羊肉 晋菜 30 T
麻婆豆腐 川菜 12 T
麻辣鸡丝 川菜 15 T
table 1 : tom 13605054400 2023/5/6 12/30/00
1 醋浇羊肉 4 1 1
3 刀削面 1 1 3
2 东坡肉 3 2 1
4 麻辣鸡丝 2 1 1
table 2 : jerry 18100334566 2023/5/1 12/30/00
1 醋浇羊肉 1 1 2
3 麻婆豆腐 2 2 1
4 麻辣鸡丝 2 3 3
table 3 : jerry 18100334566 2023/5/1 12/30/00
1 醋浇羊肉 2 1 1
3 蜜汁灌藕 1 1 2
2 东坡肉 2 2 1
4 麻辣鸡丝 5 1 1
end
输出样例5:
在这里给出相应的输出。例如:
table 1:
1 醋浇羊肉 30
3 刀削面 30
2 东坡肉 38
4 麻辣鸡丝 15
table 2:
1 醋浇羊肉 60
3 麻婆豆腐 18
4 麻辣鸡丝 90
table 3:
1 醋浇羊肉 30
3 蜜汁灌藕 20
2 东坡肉 38
4 麻辣鸡丝 15
table 1: 113 113 川菜 1 稍辣 晋菜 4 稍酸 浙菜 1 甜
table 2: 168 118 川菜 4 稍辣 晋菜 2 微酸
table 3: 103 73 川菜 1 爆辣 晋菜 1 稍酸 浙菜 3 微甜
jerry 18100334566 191
tom 13605054400 113
输入样例6:
多用户多桌菜含代点菜。例如:
东坡肉 浙菜 25 T
油淋生菜 9
蜜汁灌藕 浙菜 10 T
刀削面 晋菜 10 T
醋浇羊肉 晋菜 30 T
麻婆豆腐 川菜 12 T
麻辣鸡丝 川菜 15 T
table 1 : tom 13605054400 2023/5/6 12/30/00
1 醋浇羊肉 4 1 1
3 刀削面 1 1 3
2 东坡肉 3 2 1
4 麻辣鸡丝 2 1 1
table 2 : jerry 18100334566 2023/5/1 12/30/00
1 1 醋浇羊肉 0 1 2
3 麻婆豆腐 2 2 1
4 麻辣鸡丝 2 3 3
table 3 : lucy 18957348763 2023/5/1 12/30/00
1 醋浇羊肉 2 1 1
3 蜜汁灌藕 1 1 2
2 东坡肉 2 2 1
4 麻辣鸡丝 5 1 1
end
输出样例6:
在这里给出相应的输出。例如:
table 1:
1 醋浇羊肉 30
3 刀削面 30
2 东坡肉 38
4 麻辣鸡丝 15
table 2:
1 table 2 pay for table 1 60
3 麻婆豆腐 18
4 麻辣鸡丝 90
table 3:
1 醋浇羊肉 30
3 蜜汁灌藕 20
2 东坡肉 38
4 麻辣鸡丝 15
table 1: 113 113 川菜 1 稍辣 晋菜 6 微酸 浙菜 1 甜
table 2: 168 118 川菜 4 稍辣
table 3: 103 73 川菜 1 爆辣 晋菜 1 稍酸 浙菜 3 微甜
jerry 18100334566 118
lucy 18957348763 73
tom 13605054400 113
输入样例7:
错误的菜品记录和桌号记录,用户丢弃。例如:
东坡肉 25 T
油淋生菜 9
table 1 : tom 136050540 2023/5/1 12/30/00
2 东坡肉 3 2 1
end
输出样例7:
在这里给出相应的输出。例如:
wrong format
wrong format
分析:菜单5是基于菜单3,新加输出顾客信息之类的,我是在本题中是新加一个Customer顾客类。然后这题也是有几个测试点没有过,主要在代点菜那里有点问题。

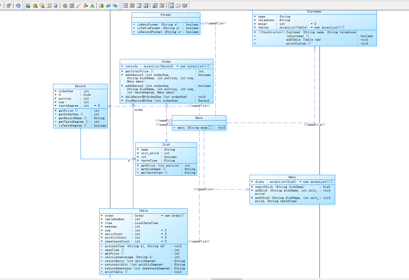
类图如下:

代码:
//7-1 菜单计价程序-5
package project03_Text;
import java.util.*;
import java.time.*;
import java.time.format.DateTimeFormatter;
//菜品类:对应菜谱上一道菜的信息。
class Dish {
String name;//菜品名称
int unit_price; //单价
boolean isT;//特色菜标志
String tasteType;//特色菜的口味类型:川菜、晋菜、浙菜
int getPrice(int portion){//计算菜品价格的方法,输入参数是点菜的份额(输入数据只能是1/2/3,代表小/中/大份)
if(portion==1)
return unit_price;
else if(portion==2)
return (int)Math.round(unit_price*1.5);
else
return unit_price*2;
}
public String getDishName() {
return name;
}
public String getTasteType() {
return tasteType;
}
}
class Menu {
ArrayList<Dish> dishs=new ArrayList<>();
Dish searthDish(String dishName){//根据菜名在菜谱中查找菜品信息,返回Dish对象。
for(Dish d:dishs) {
if(d.name.equals(dishName))
return d;
}
return null;
}
void addDish(String dishName,int unit_price){//添加一道菜品信息
Dish foundDish=searthDish(dishName);
if(foundDish==null) {
Dish dish=new Dish();
dish.name=dishName;
dish.unit_price=unit_price;
dishs.add(dish);
}
else {
foundDish.unit_price=unit_price;
}
}
void addTDish(String dishName,int unit_price,String tasteType) {//添加特色菜品信息
Dish foundDish=searthDish(dishName);
if(foundDish==null) {
Dish dish=new Dish();
dish.name=dishName;
dish.unit_price=unit_price;
dish.isT=true;
dish.tasteType=tasteType;
dishs.add(dish);
}
else {
foundDish.unit_price=unit_price;
}
}
}
class Record{
int orderNum;//序号
Dish d;//菜品
int portion;//份额(1/2/3代表小/中/大份)
int num;//份数
int tasteDegree=0;//口味度
int getPrice(){//计价,计算本条记录的价格
return d.getPrice(portion)*num;
}
public int getOrderNum() {
return this.orderNum;
}
public String getRecordName() {
return d.name;
}
public int getTasteDegree() {
return tasteDegree;
}
public boolean isTasteDegree() {//如果口味度超过正常范围,输出"spicy/acidity/sweetness num out of range : "+口味度值,
if(d.tasteType.equals("川菜")){
if(tasteDegree>5) {
System.out.println("spicy num out of range : "+tasteDegree);
return false;
}
else {
return true;
}
}
else if(d.tasteType.equals("晋菜")) {
if(tasteDegree>4) {
System.out.println("acidity num out of range : "+tasteDegree);
return false;
}
else
return true;
}
else if(d.tasteType.equals("浙菜")) {
if(tasteDegree>3) {
System.out.println("sweetness num out of range : "+tasteDegree);
return false;
}
else
return true;
}
else {
System.out.println("2");
return false;
}
}
}
class Order {
ArrayList<Record> records=new ArrayList<>();
int getTotalPrice() {//计算订单的总价
int total=0;
for(Record re:records) {
total+=re.getPrice();
}
return total;
}
boolean addARecord(int orderNum,String dishName,int portion,int num,Menu menu){//添加一条菜品信息到订单中。
Dish foundDish=menu.searthDish(dishName);
if(foundDish==null)
return false;
else {
Record rec=new Record();
rec.d=foundDish;
rec.orderNum=orderNum;
rec.portion=portion;
rec.num=num;
records.add(rec);
return true;
}
}
boolean addARecord(int orderNum,String dishName,int portion,int num,int tasteDegree,Menu menu){//添加一条特色菜品信息到订单中。
Dish foundDish=menu.searthDish(dishName);
if(foundDish==null) {
System.out.println(dishName+" "+"does not exist");
return false;
}
else {
Record rec=new Record();
rec.d=foundDish;
rec.orderNum=orderNum;
rec.portion=portion;
rec.num=num;
rec.tasteDegree=tasteDegree;
if(rec.isTasteDegree()) {
records.add(rec);
return true;
}
else {
return false;
}
}
}
void delARecordByOrderNum(int orderNum){//根据序号删除一条记录
for(int i=0;i<records.size();i++) {
if(records.get(i).orderNum==orderNum) {
records.remove(i);
return;
}
}
System.out.println("delete error;");
}
Record findRecordByNum(int orderNum){//根据序号查找一条记录
for(Record re:records) {
if(re.orderNum==orderNum)
return re;
}
return null;
}
}
class Table{//桌号标识
Order order=new Order();
int tableNumber;
LocalDateTime time;
int weekday;
int sum=0;
int spicyCount=0;
int acidityCount=0;
int sweetnessCount=0;
public void processTime(String s1,String s2) {// 处理时间
String []temp1=s1.split("/");
String []temp2=s2.split("/");
int year,month,day,hh,mm,ss;
year=Integer.parseInt(temp1[0]);
month=Integer.parseInt(temp1[1]);
day=Integer.parseInt(temp1[2]);
hh=Integer.parseInt(temp2[0]);
mm=Integer.parseInt(temp2[1]);
ss=Integer.parseInt(temp2[2]);
time = LocalDateTime.of(year,month,day,hh,mm,ss);
weekday=time.getDayOfWeek().getValue();
}
public int openTime() {//判断开门时间段
//System.out.println(time.getHour()+" "+time.getMinute()+" "+weekday);
if(weekday<6&&weekday>0) {//周一到周五
if(time.getHour()>10&&time.getHour()<14) {//中午返回1
return 1;
}
else if(time.getHour()==10) {
if(time.getMinute()>=30)
return 1;
}
else if(time.getHour()==14) {
if(time.getMinute()<=30)
return 1;
}
else if(time.getHour()>=17&&time.getHour()<20) { //晚上返回2
return 2;
}
else if(time.getHour()==20) {
if(time.getMinute()<=30)
return 2;
}
}
else {//周末
if(time.getHour()>9&&time.getHour()<21) {
return 3;
}
else if(time.getHour()==9) {
if(time.getMinute()>=30)
return 3;
}
else if(time.getHour()==21) {
if(time.getMinute()<=30)
return 3;
}
}
return 0;
}
public int getPrice() {//计算每一桌折扣后价格
for(int i=0;i<order.records.size();i++) {
if(order.records.get(i).d.isT) {//当为特色菜品
if(weekday<6&&weekday>0) {
sum+=Math.round(order.records.get(i).getPrice()*0.7);
}
else
sum+=Math.round(order.records.get(i).getPrice());
}
else {
if(openTime()==1) {
sum+=Math.round(order.records.get(i).getPrice()*0.6);
}
else if(openTime()==2) {
sum+=Math.round(order.records.get(i).getPrice()*0.8);
}
else if(openTime()==3) {
sum+=Math.round(order.records.get(i).getPrice());
}
}
}//for
return sum;
}
//计算口味度时要累计本桌各类菜系所有记录的口味度总和(每条记录的口味度乘以菜的份数)
//,再除以对应菜系菜的总份数,最后四舍五入。
public int calculateAverage(String s) {
int sumDe=0,count=0;
for(Record re:order.records) {
if(re.d.isT) {
if(re.d.tasteType.equals(s)) {
sumDe+=(re.tasteDegree*re.num);
count+=re.num;
}
}
}
if(count==0)
return -1;
else {
spicyCount=count;
acidityCount=count;
sweetnessCount=count;
return Math.round(sumDe/count);
}
}
public String returnSpicy(int spicyDegree) {
if(spicyDegree==0) {
return "不辣";
}
else if(spicyDegree==1) {
return "微辣";
}
else if(spicyDegree==2) {
return "稍辣";
}
else if(spicyDegree==3) {
return "辣";
}
else if(spicyDegree==4) {
return "很辣";
}
else if(spicyDegree==5) {
return "爆辣";
}
else {
return null;
}
}
public String returnAcidity(int acidityDegree) {
if(acidityDegree==0) {
return "不酸";
}
else if(acidityDegree==1) {
return "微酸";
}
else if(acidityDegree==2) {
return "稍酸";
}
else if(acidityDegree==3) {
return "酸";
}
else if(acidityDegree==4) {
return "很酸";
}
else {
return null;
}
}
public String returnSweetness(int sweetnessDegree) {
if(sweetnessDegree==0) {
return "不甜";
}
else if(sweetnessDegree==1) {
return "微甜";
}
else if(sweetnessDegree==2) {
return "稍甜";
}
else if(sweetnessDegree==3) {
return "甜";
}
else {
return null;
}
}
public void printTable() {
int spicyDegree=calculateAverage("川菜");
int acidityDegree=calculateAverage("晋菜");
int sweetnessDegree=calculateAverage("浙菜");
System.out.print("table "+tableNumber+": "+order.getTotalPrice()+" "+getPrice());
if(returnSpicy(spicyDegree)!=null&&spicyDegree!=-1) {
System.out.print(" 川菜"+" "+spicyCount+" "+returnSpicy(spicyDegree));
}
if(returnAcidity(acidityDegree)!=null&&acidityDegree!=-1) {
System.out.print(" 晋菜"+" "+acidityCount+" "+returnAcidity(acidityDegree));
}
if(returnSweetness(sweetnessDegree)!=null&&sweetnessDegree!=-1) {
System.out.print(" 浙菜"+" "+sweetnessCount+" "+returnSweetness(sweetnessDegree));
}
System.out.println();
}
}
class Customer{//客户类
String name;//客户姓名
String telephone;//手机号
int money=0;
ArrayList<Table> tables=new ArrayList<>();
Customer(String name,String telephone){
this.name=name;
this.telephone=telephone;
}
public boolean isCustomer() {
if(name.matches("[a-zA-Z]{0,10}$")&&telephone.matches("(180|181|189|133|135|136)\\d{8}$")) {
return true;
}
else {
System.out.println("wrong format");
return false;
}
}
public void addTable(Table tab) {
tables.add(tab);
}
public void printCustom() {//客户支付总金额
money=0;
for(Table tab:tables) {
money+=tab.getPrice();
}
// 用户姓名+英文空格+手机号+英文空格+支付总金额
System.out.println(name+" "+telephone+" "+money);
}
}
class Format{//格式输入类
public boolean isMenuFormat(String s) {
if(s.matches("[\\S]* [1-9][\\d]*")||s.matches("[\\S]* [\\S]* [1-9][\\d]* T"))
return true;
else {
//System.out.println("wrong format");
return false;
}
}
public boolean isTableFormat(String s) {
//"table [1-9][\\d]* [\\d]*/[\\d][\\d]?/[\\d][\\d]? [\\d][\\d]?/[\\d][\\d]?/[\\d][\\d]?"
if(s.matches("table [1-9][\\d]* [\\d]*/[\\d][\\d]?/[\\d][\\d]? [\\d][\\d]?/[\\d][\\d]?/[\\d][\\d]?"))
return true;
else {
System.out.println("wrong format");
return false;
}
}
public boolean isRecordFormat(String s) {
if(s.matches("[1-9][\\d]* [\\S]* [\\d] [1-9][\\d]*")||s.matches("[1-9][\\d]* [\\S]* [\\d] [\\d] [1-9][\\d]*")){
return true;
}
else {
System.out.println("wrong format");
return false;
}
}
}
public class Main {
public static void main(String[] args) {
Scanner input=new Scanner(System.in);
Menu menu=new Menu();
Format format=new Format();
Table []table=new Table[10];
ArrayList<Customer> customers=new ArrayList<>();
int flag=0;
int tableCount=0,menuNum=0,recordNum=0;
boolean isOpen=true;
while(true) {
String str=input.nextLine();
if(str.equals("end"))
break;
String [] strs=str.split(" ");
if(strs.length==2) {
if(strs[1].equals("delete")) {//当为删除时
int orderNum=Integer.parseInt(strs[0]);
table[tableCount].order.delARecordByOrderNum(orderNum);
}
else { //当输入为菜品记录
int price=Integer.parseInt(strs[1]);
menu.addDish(strs[0], price);
menuNum++;
}
}
else if(strs.length==4) {
if(format.isMenuFormat(str)) {// 当为特色菜单
int price=Integer.parseInt(strs[2]);
String tasteType=strs[1];
menu.addTDish(strs[0], price,tasteType);
menuNum++;
}
else if(format.isRecordFormat(str)) {//普通点菜记录
int orderNum=Integer.parseInt(strs[0]);
String dishName=strs[1];
int portion=Integer.parseInt(strs[2]);
int num=Integer.parseInt(strs[3]);
if(!table[tableCount].order.addARecord(orderNum, dishName, portion, num,menu))
System.out.println(dishName+" "+"does not exist");
else{
System.out.println(table[tableCount].order.records.get(recordNum).getOrderNum()+" "+table[tableCount].order.records.get(recordNum).getRecordName()
+" "+table[tableCount].order.records.get(recordNum).getPrice());
recordNum++;
}
}
}
else if(strs.length==5) {
if(format.isRecordFormat(str)) {//订单记录为特色菜,添加口味度(辣/酸/甜度)值,例如:1 麻婆豆腐 4 1 9
int orderNum=Integer.parseInt(strs[0]);//订单序号
String dishName=strs[1];
int tasteDegree=Integer.parseInt(strs[2]);//口味度
int portion=Integer.parseInt(strs[3]);// 份数
int num=Integer.parseInt(strs[4]);
if(table[tableCount].order.addARecord(orderNum, dishName, portion, num,tasteDegree,menu)) {
System.out.println(table[tableCount].order.records.get(recordNum).getOrderNum()+" "+table[tableCount].order.records.get(recordNum).getRecordName()
+" "+table[tableCount].order.records.get(recordNum).getPrice());
recordNum++;
}
}
else {//代点菜 代点菜信息包含:桌号 序号 菜品名称 口味度 份额 份数
//本题要考虑代点菜的情况,当前桌点的菜要加上被其他桌代点的菜综合计算口味度平均值。
int tableNum=Integer.parseInt(strs[0]);
int orderNum=Integer.parseInt(strs[1]);
String dishName=strs[2];
int portion=Integer.parseInt(strs[3]);
int num=Integer.parseInt(strs[4]);
Order ord=new Order();
ord.addARecord(orderNum, dishName, portion, num, menu);
int price=ord.getTotalPrice();
if(!table[tableCount].order.addARecord(orderNum, dishName, portion, num,menu))
System.out.println(dishName+" "+"does not exist");
else {
System.out.println(orderNum+" table "+table[tableCount].tableNumber+" pay for table "+
tableNum+" "+price);
}
}
}
else if(strs.length==7) {//桌号信息,
if(strs[0].equals("table")) {//当输入为桌号信息
tableCount++;//跳过0;
recordNum=0;
int custFlag=0;
int tableNum=Integer.parseInt(strs[1]);
String name=strs[3];
String telephone=strs[4];
Customer cust=new Customer(name,telephone);
if(cust.isCustomer()) {
for(int i=0;i<customers.size();i++) {
if(cust.name.equals(customers.get(i).name))
custFlag=1;
}
if(custFlag==0) {
customers.add(cust);
}
Table tempTable=new Table();
customers.get(customers.size()-1).tables.add(table[tableCount]);
System.out.println("table"+" "+tableNum+": ");
}
table[tableCount] =new Table();
table[tableCount].tableNumber=tableNum;
table[tableCount].processTime(strs[5], strs[6]);//处理时间
if(table[tableCount].openTime()==0) {//没在开门时间
System.out.println("table "+ tableNum+" out of opening hours");
isOpen=false;
break;
}
else {
}
}
}
}
if(isOpen==true) {
for(int i=1;i<=tableCount;i++) {//输出桌号
table[i].printTable();
}
for(int i=0;i<customers.size();i++) {//输出客户信息
customers.get(i).printCustom();
}
}
}
}
期中考试
选择题就没什么好说,大部分是考察对java语法之类,主要是几个编程题,第一题就算创建一个圆形类(Circle),第二题设计一个矩形类。这两个设计都没什么问题,主要后面两道编程,
7-3 测验3-继承与多态 主要考察如何使用子类如何去继承父类,在这里是设计了一个抽象类,因为主函数已经给出,我们只需要去设计类即可,其中,printArea(Shape shape)方法为定义在Main类中的静态方法,体现程序设计的多态性。本题中我设计一个抽象类,关键字 “abstract” 用于声明抽象类和抽象方法。在这里,声明一个抽象类shape和抽象方法 abstract double getArea();然后在main类中还实现一个静态方法printArea(Shape shape),用来输出面积,很明显,当我们使用了抽象类之后,我们不需要分别调用圆和矩形的计算面积方法,只需调用抽象类中的方法即可。
import java.util.Scanner;
//7-3 测验3-继承与多态
abstract class Shape{
Shape(){
}
abstract double getArea();
}
class Point{
double x;
double y;
Point(){
}
Point(double x,double y){
this.x=x;
this.y=y;
}
}
class Rectangle extends Shape{
Point topLeftPonit;
Point lowerRightPoint;
Rectangle(){
}
Rectangle(Point topLeftPonit,Point lowerRightPoint){
this.topLeftPonit=topLeftPonit;
this.lowerRightPoint=lowerRightPoint;
}
double getArea(){
return (Math.abs(lowerRightPoint.x-topLeftPonit.x))*(Math.abs(lowerRightPoint.y-topLeftPonit.y));
}
}
class Circle extends Shape{
double radius;
Circle(){
}
Circle(double radius){
this.radius=radius;
}
double getArea() {
return Math.PI*radius*radius;
}
}
class Main {
public static void main(String[] args) {
// TODO Auto-generated method stub
Scanner input = new Scanner(System.in);
int choice = input.nextInt();
switch(choice) {
case 1://Circle
double radiums = input.nextDouble();
if(radiums<=0) {
System.out.println("Wrong Format");
}
else {
Shape circle = new Circle(radiums);
printArea(circle);
}
break;
case 2://Rectangle
double x1 = input.nextDouble();
double y1 = input.nextDouble();
double x2 = input.nextDouble();
double y2 = input.nextDouble();
Point leftTopPoint = new Point(x1,y1);
Point lowerRightPoint = new Point(x2,y2);
Rectangle rectangle = new Rectangle(leftTopPoint,lowerRightPoint);
printArea(rectangle);
break;
}
}
public static void printArea(Shape shape) {
System.out.println(String.format("%.2f",shape.getArea()));
}
}
7-4 测验4-抽象类与接口
Shape类实现了接口 Comparable<Shape>,其中定义了 compareTo() 方法。compareTo() 方法以另一个 Shape 类型的实例对象为参数,比较该对象和当前对象的大小关系。具体实现中,根据两个 Shape 对象的面积大小进行比较,并将比较结果作为整数返回。import java.util.ArrayList;
import java.util.Comparator;
import java.util.Scanner;
abstract class Shape implements Comparable<Shape>{
Shape(){
}
abstract double getArea();
@Override
public int compareTo(Shape other) {
double thisArea = this.getArea();
double otherArea = other.getArea();
return Double.compare(thisArea, otherArea);
}
}
class Point{
double x;
double y;
Point(){
}
Point(double x,double y){
this.x=x;
this.y=y;
}
}
class Rectangle extends Shape{
Point topLeftPonit;
Point lowerRightPoint;
Rectangle(){
}
Rectangle(Point topLeftPonit,Point lowerRightPoint){
this.topLeftPonit=topLeftPonit;
this.lowerRightPoint=lowerRightPoint;
}
double getArea(){
return (Math.abs(lowerRightPoint.x-topLeftPonit.x))*(Math.abs(lowerRightPoint.y-topLeftPonit.y));
}
}
class Circle extends Shape{
double radius;
Circle(){
}
Circle(double radius){
this.radius=radius;
}
double getArea() {
return Math.PI*radius*radius;
}
}
public class Main {
public static void main(String[] args) {
// TODO Auto-generated method stub
Scanner input = new Scanner(System.in);
ArrayList<Shape> list = new ArrayList<>();
int choice = input.nextInt();
while(choice != 0) {
switch(choice) {
case 1://Circle
double radiums = input.nextDouble();
Shape circle = new Circle(radiums);
list.add(circle);
break;
case 2://Rectangle
double x1 = input.nextDouble();
double y1 = input.nextDouble();
double x2 = input.nextDouble();
double y2 = input.nextDouble();
Point leftTopPoint = new Point(x1,y1);
Point lowerRightPoint = new Point(x2,y2);
Rectangle rectangle = new Rectangle(leftTopPoint,lowerRightPoint);
list.add(rectangle);
break;
}
choice = input.nextInt();
}
list.sort(Comparator.naturalOrder());//正向排序
for(int i = 0; i < list.size(); i++) {
System.out.print(String.format("%.2f", list.get(i).getArea()) + " ");
}
}
}
posted on
浙公网安备 33010602011771号