摘要:
本文将从数据结构底层原理 + 源码实现 + 应用实战三方面深入剖析 PriorityQueue,让你真正掌握优先队列的底层逻辑及其应用。 源码可视化视频:https://www.bilibili.com/video/BV12Ha5zjEcS/ 在玩游戏的时候,发现需要购买的装备很多,而且不同的英雄需 阅读全文
本文将从数据结构底层原理 + 源码实现 + 应用实战三方面深入剖析 PriorityQueue,让你真正掌握优先队列的底层逻辑及其应用。 源码可视化视频:https://www.bilibili.com/video/BV12Ha5zjEcS/ 在玩游戏的时候,发现需要购买的装备很多,而且不同的英雄需 阅读全文
posted @ 2025-08-31 23:32
渊渟岳
阅读(302)
评论(0)
推荐(0)

掌握Map集合相当于同时掌握了Set集合。 Set集合底层实现--委派成员变量Map集合完成具体实现。 Set 集合概览 在 Java 集合框架中,Set 表示不包含重复元素的集合类型。 本文讲解三种常用实现:HashSet、LinkedHashSet 和 TreeSet。 1. Set 接口概述
主要学习双端队列 ArrayDeque ,通过对其栈功能的使用,掌握循环数组底层原理 觉得文章枯燥的可以结合ArrayDeque 底层原理可视化视频:https://www.bilibili.com/video/BV1zChGz8EVL/ 有环形的数组?同时具备栈功能和队列功能? 1. Java 中
栈的数据结构就像是子弹弹夹一样,后装入的子弹先发出。 从概念到实战逐步掌握数据结构:通过自定义栈来彻底掌握栈数据结构,并通过自定义栈解决实际问题。 1. 栈的基本概念 1.1. 概念与属性 定义:栈(Stack)是一种“后进先出”(LIFO, Last-In First-Out)的线性数据结构,只允
TreeMap底层原理、源码阅读及它在Java集合框架中扮演什么角色?
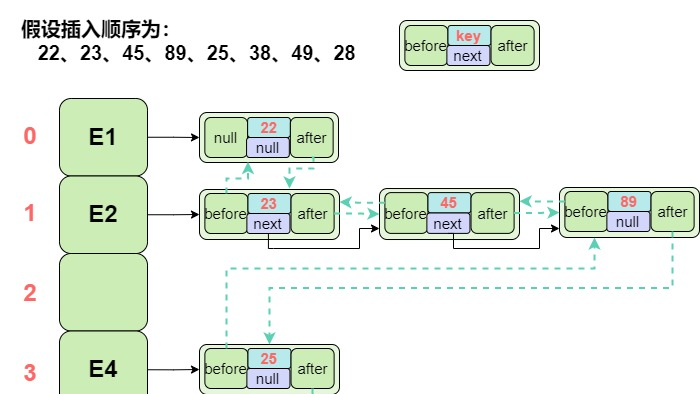
LinkedHashMap集合继承于HashMap,学习LinkedHashMap重点对比 LinkedHashMap 与 HashMap 的异同 特别强调两者的 Entry(节点)数据结构、数据结构的不同带来的特性差异、HashMap 的后置处理机制及最少访问删除策略。 LinkedHashMap
本文主要包含:HashMap 插入过程、扩容过程、查询过程和删除过程的源码可视化 文章对应的视频连接:https://www.bilibili.com/video/BV1wM3KzaE3d/ 1. 操作流程 1.1. 插入过程(put(K key, V value)) 插入流程主要涉及四种操作:扩容
HashMap做一个全面梳理,涵盖:冲突处理(链地址法)、扩容流程、链表–红黑树(树化/链化)转换的处理。通过四次扩容,渐进式的对 HashMap 扩容及相关操作有一个基本而完整的理解。
文章内容较长,放宽心,带着疑问慢慢读,总能找到你想要的答案。 如何快速定位数据存储在内存地址的位置? 先提出一个问题:如何快速定位数据存储在内存地址的位置? 聪明的你会想到使用数组:根据首地址+单个节点存储大小 x 数组下标,便可快速计算出目标的内存地址,从而做到时间复杂度为O(1)的查找速度。但这
集合节点保存的都是对象的引用,而非具体值,文中案例仅仅为了方便实现原理的演示。 📝1. 底层数据结构 LinkedList 基于 双向链表 实现,内部通过 Node<E> 节点相互连接: private static class Node<E> { E item; Node<E> next; No
浙公网安备 33010602011771号