基于深度学习的PCB电子元件识别系统(网页版+YOLOv8/v7/v6/v5代码+训练数据集)
摘要:本文深入研究了基于YOLOv8/v7/v6/v5的PCB电子元件识别系统,核心采用YOLOv8并整合了YOLOv7、YOLOv6、YOLOv5算法,进行性能指标对比;详述了国内外研究现状、数据集处理、算法原理、模型构建与训练代码,及基于Streamlit的交互式Web应用界面设计。在Web网页中可以支持图像、视频和实时摄像头进行PCB电子元件识别,可上传不同训练模型(YOLOv8/v7/v6/v5)进行推理预测,界面可方便修改。本文附带了完整的网页设计、深度学习模型代码和训练数据集的下载链接。
@
完整资源中包含数据集及训练代码,环境配置与界面中文字、图片、logo等的修改方法请见视频,项目完整文件下载请见演示与介绍视频的简介处给出:➷➷➷
演示与介绍视频 :https://www.bilibili.com/video/BV1em411r7BU/
YOLOv8/v7/v6/v5项目合集下载:https://mbd.pub/o/bread/mbd-ZZ2Zmp1r
YOLOv8和v5项目完整资源下载:https://mbd.pub/o/bread/mbd-ZZ2ZmZty
YOLOv7项目完整资源下载:https://mbd.pub/o/bread/mbd-ZZ2Zmppy
YOLOv6项目完整资源下载:https://mbd.pub/o/bread/mbd-ZZ2Zmptq
若您想获得博文中涉及的实现完整全部资源文件(包括测试图片、视频,py, UI文件,训练数据集、训练代码、界面代码等),这里已打包上传至博主的面包多平台,见可参考博客与视频,已将所有涉及的文件同时打包到里面,点击即可运行,完整文件截图如下:
1. 网页功能与效果
(1)开启摄像头实时检测:本系统允许用户通过网页直接开启摄像头,实现对实时视频流中PCB电子元件的检测。系统将自动识别并分析画面中的PCB电子元件,并将检测结果实时显示在用户界面上,为用户提供即时的反馈。
(2)选择图片检测:用户可以上传本地的图片文件到系统中进行PCB电子元件识别。系统会分析上传的图片,识别出图片中的PCB电子元件,并在界面上展示带有PCB电子元件标签和置信度的检测结果,让用户能够清晰地了解到每个PCB电子元件状态。
(3)选择视频文件检测:系统支持用户上传视频文件进行PCB电子元件识别。上传的视频将被系统逐帧分析,以识别和标记视频中每一帧的PCB电子元件。用户可以观看带有PCB电子元件识别标记的视频,了解视频中PCB电子元件的变化。
(4)选择不同训练好的模型文件:系统集成了多个版本的YOLO模型(如YOLOv8/v7/v6/v5),用户可以根据自己的需求选择不同的模型进行PCB电子元件识别。这一功能使得用户能够灵活地比较不同模型的表现,以选择最适合当前任务的模型。
在“网页功能与效果”章节中,我们详细介绍了该PCB电子元件识别系统的Web界面功能及其对用户如何进行PCB电子元件识别和分析的支持。首先,我们概述了网页界面的总体设计,强调了其用户友好性和直观性,使用户能够轻松地进行操作和管理。
实时摄像头检测功能允许用户开启摄像头,实时捕捉视频流并在视频中标记出戴PCB电子元件的人员,展示了算法在实时环境下的应用效率和准确性。通过图片和视频文件检测功能,用户可以上传图片或视频文件,系统将自动进行PCB电子元件识别,并显示检测结果,支持多种文件格式和大小。
系统的核心之一是其模型选择功能,用户可以根据需要选择不同的训练模型(YOLOv8/v7/v6/v5)进行检测,以获得最佳的检测效果。同时,显示设置允许用户根据需求选择检测画面和原始画面的显示方式,并通过下拉框单独标记和显示特定目标的检测结果。
在管理和优化检测结果方面,我们提供了强大的工具。检测结果管理功能使检测结果以表格形式直观展示,用户可以动态调整检测算法的置信度阈值和IOU阈值,以优化检测效果。为了方便后续分析和报告制作,结果导出功能支持用户将检测结果和标记的图像或视频导出为csv或avi格式文件。
此外,我们还重点关注了用户交互和体验的优化,通过提供直观的界面布局、快速响应时间和易于导航的界面,确保了用户可以高效地使用所有功能。通过一系列使用示例,我们展示了如何利用这些功能进行有效的PCB电子元件识别和分析,无论是在实时监控还是事后分析中,都能满足用户的需求。
2. 绪论
2.1 研究背景及意义
在现代电子制造业中,PCB(Printed Circuit Board)电子元件识别已成为提升生产效率、保证产品质量的关键技术。随着电子产品向高性能、小型化、多功能发展,对PCB板上电子元件的识别提出了更高的要求。准确、快速地识别PCB电子元件,不仅可以大幅提升自动化生产线的工作效率,还有助于减少生产过程中的错误率,从而降低成本并提高产品质量。传统的人工检测方法由于受到人力成本、效率低下以及检测准确率受主观因素影响的限制,已经难以满足当前生产的需要。
近年来,随着人工智能技术的快速发展,尤其是深度学习技术在图像处理领域的应用,使得基于深度学习的PCB电子元件识别方法成为研究热点。目标检测算法,特别是YOLO(You Only Look Once)系列算法,因其在识别速度和准确度上的优异表现,被广泛应用于PCB电子元件的识别与分类中。YOLO算法的最新版本,如YOLOv8,通过改进算法架构和优化检测流程,进一步提高了识别的精度和速度,展现出良好的实用价值。
尽管YOLO系列算法在PCB电子元件识别领域已取得显著成果,但依然存在一些挑战需要解决。例如,如何进一步提升在复杂环境下的识别准确率,如何减少算法对硬件资源的需求以便于在边缘设备上的应用,以及如何优化算法以处理大规模的PCB图像数据集等问题。此外,随着PCB设计的复杂度增加,对算法的通用性和鲁棒性提出了更高要求。
本博客的主要贡献包括对YOLO系列算法在PCB电子元件识别应用中的深入分析,最新目标检测算法的改进与实际应用效果的评估,以及一套针对PCB电子元件识别优化的综合解决方案。通过实验验证,本研究所提出的系统在多个标准数据集上都显示出了优异的性能,具有广泛的应用前景。
2.2 国内外研究现状
在电子制造业,尤其是PCB电子元件的自动化检测与识别领域,深度学习技术已经引发了一场技术革命。近年来,随着计算能力的提升和数据集的丰富,基于深度学习的算法,特别是目标检测算法,在这一领域得到了广泛应用和快速发展。其中,YOLO系列算法因其高效率和高准确率,成为了PCB电子元件识别研究中的热点。
近年来,随着计算能力的提高和深度学习技术的发展,基于深度学习的PCB电子元件识别方法取得了显著的进步。特别是YOLO系列算法因其高效的检测速度和较高的准确率,在实时电子元件识别领域受到广泛关注。自从YOLOv5被提出以来,其后续版本YOLOv6[1]、YOLOv7[2]、以及YOLOv8[3]均在性能和效率上有所改进,展现出在PCB电子元件识别任务上的巨大潜力。
除了YOLO系列,基于Transformer的目标检测算法,如DETR(Detection Transformer)和ViT(Vision Transformer),也在PCB电子元件识别领域中展现出了巨大的潜力。这些算法利用Transformer的自注意力机制,能够更好地处理图像中的全局信息,从而提高识别的准确性和鲁棒性。此外,图神经网络(GNN)由于其在处理非欧几里得数据方面的优势,开始被应用于识别电路板上复杂连接的电子元件,展现出了对传统CNN方法的有效补充[4]。
然而,尽管深度学习技术在PCB电子元件识别方面取得了显著进展,但仍面临一些技术挑战。例如,如何进一步提高算法在极小或相似元件间的区分能力,如何有效处理PCB图像中的遮挡和反射问题,以及如何减少模型对计算资源的依赖,使之适用于边缘计算设备。未来的研究趋势可能会集中在算法的轻量化和优化、深度学习模型与传统图像处理技术的结合,以及利用未标注数据和半监督学习方法来提升模型性能。
2.3 要解决的问题及其方案
2.3.1 要解决的问题
针对基于YOLOv8/v7/v6/v5的PCB电子元件识别系统的特定挑战,我们制定了一套综合解决方案,旨在通过最新的深度学习技术和用户友好的界面设计,实现高效准确的元件识别及良好的用户体验。以下是我们拟采取的方法概述:
-
PCB电子元件识别的准确性和速度
在我们的PCB电子元件识别系统中,我们面临的核心挑战包括如何在确保高准确度的同时提高检测速度,以及如何使系统能够适应多变的环境条件。这些挑战类似于动物种类识别系统中的问题,但在我们的应用场景中涉及的是电子元件。我们的系统需要能够准确地识别出不同的PCB元件,并且对元件的尺寸、形状和在PCB板上的位置具有很高的识别率。 -
环境适应性和模型泛化能力
PCB电子元件识别在不同的生产环境中可能面临光照、背景复杂度以及PCB电子元件材料差异等问题,这些因素都可能影响识别准确率。因此,系统需要具备优秀的环境适应性和模型泛化能力,确保在多变的生产条件下都能维持较高的检测性能。 -
用户交互界面的直观性和功能性
系统的用户界面设计对于确保生产人员能有效利用PCB电子元件识别系统至关重要。界面需直观易懂,降低操作难度。同时,应支持多种功能,如实时检测、历史记录查询、模型切换等,以满足不同用户的需求。 -
数据处理能力和存储效率
考虑到系统将处理大量的图像数据,需要具备强大的数据处理能力和高效的存储机制。这关系到检测的实时性和长期数据的管理。同时,对于企业而言,数据的安全性和隐私保护也十分重要。 -
系统的可扩展性和维护性
PCB电子元件类型和生产技术的发展可能要求系统未来支持更多电子元件类型的检测或集成新技术以提高检测性能。因此,系统设计时需考虑到可扩展性和维护性,以适应未来的发展需求。
为了克服这些挑战,我们将采用最新的YOLO版本进行模型训练和优化,利用PyTorch框架的灵活性和效率进行深度学习模型的开发,同时,通过Streamlit构建的Web应用将为用户提供一个直观、功能丰富的操作界面。我们的目标是开发一个既高效又易用的PCB电子元件识别系统,为提升工作场所的安全管理贡献力量。
2.3.2 解决方案
针对基于YOLOv8/v7/v6/v5的PCB电子元件识别系统的特定挑战,我们制定了一套综合解决方案,旨在通过最新的深度学习技术和用户友好的界面设计,实现高效准确的元件识别及良好的用户体验。以下是我们拟采取的方法概述:
1. 深度学习模型的选择和优化
-
模型架构:我们选择YOLOv8作为主要的深度学习模型,基于其在处理速度和识别准确度之间取得的卓越平衡。针对不同版本的YOLO(v5至v8),我们将进行性能对比,以确定最适合PCB电子元件识别任务的模型版本。
-
数据增强:为了增强模型的泛化能力,我们将应用多种数据增强技术,包括但不限于随机裁剪、旋转、缩放和颜色调整,以模拟各种环境下的PCB图像条件。
-
迁移学习:利用在大型通用数据集上预训练的模型作为起点,通过迁移学习和微调,快速适应PCB电子元件的特定识别任务,提升模型的训练效率和识别性能。
2. 技术框架和开发工具
-
PyTorch框架:选用PyTorch作为开发框架,其不仅提供了灵活的编程接口和强大的GPU加速能力,而且拥有丰富的库支持,适合于快速迭代和实验不同的模型架构。
-
Streamlit网页设计:采用Streamlit框架开发交互式Web应用,提供用户友好的界面,支持图像、视频和实时摄像头的电子元件识别功能。用户可以方便地切换不同的模型文件,测试各模型的性能。
-
CSS美化:使用CSS对Web应用界面进行美化,提高用户交互的视觉体验。
-
PyCharm IDE:使用PyCharm作为集成开发环境,便于代码编写、调试和版本管理,提高开发效率。
** 3. 功能实现和系统设计**
-
多输入源支持:系统设计包括对图像文件、视频流及实时摄像头捕获的支持,确保用户在不同场景下均可使用系统进行PCB电子元件识别。
-
模型切换功能:实现一键切换不同预训练模型的功能,让用户根据自身需求和场景选择最合适的识别模型。
** 4. 数据处理和存储策略**
-
高效数据处理:利用PyTorch的高效数据预处理和加载机制,确保快速响应和实时识别性能。
-
智能数据存储:采用高效的数据存储解决方案,对识别结果和相关数据进行组织和索引,方便用户查询和分析。
** 5. 性能优化和系统测试**
-
性能调优:定期进行模型和系统性能评估,通过分析找出瓶颈并采取措施进行优化,如模型压缩、硬件加速等。
-
全面测试:实施包括单元测试、功能测试和压力测试在内的全面测试计划,确保系统的稳定性和可靠性。
通过实施上述方法,我们开发的PCB电子元件识别系统能够在不同环境下准确、快速地进行PCB电子元件的检测与计数,同时提供友好的用户体验和强大的数据处理能力。
2.4 博文贡献与组织结构
本文详细探讨了基于YOLOv8/v7/v6/v5的PCB电子元件识别系统,涵盖了从文献综述、数据集处理、算法选择与优化,到用户界面设计和实验结果的全面分析。通过深入研究并对比了YOLO系列算法的不同版本,本文提出了一种高效且准确的PCB电子元件识别解决方案,并通过Streamlit框架实现了一个美观且友好的网页应用,以便用户能够轻松地进行图像上传、实时视频处理和模型性能对比。本文的主要贡献如下:
-
综合性的文献综述:系统地回顾了PCB电子元件识别领域的相关研究,包括目标检测算法的发展历程及其在PCB元件识别中的应用,为后续研究提供了坚实的理论基础。
-
数据集的详细处理方法:详细介绍了数据集的准备、预处理及增强方法,确保了模型训练和评估的有效性和准确性。
-
先进算法的应用与对比:深入分析并对比了YOLOv8、v7、v6、v5等多个版本在PCB电子元件识别任务上的表现,通过精细的参数调整和算法优化,提升了识别准确率和处理速度。
-
基于Streamlit的界面设计:采用Streamlit框架,开发了一个直观友好的Web应用界面,支持用户上传图像、视频以及实时摄像头的检测功能,提高了系统的可用性和交互性。
-
完整的资源分享:提供了完整的数据集和代码资源包,方便研究人员和开发者复现实验结果,进一步研究或应用于实际项目。
后续章节的组织结构如下: 绪论:介绍研究背景、目的和本文的主要贡献;算法原理:详细介绍YOLOv8/v7/v6/v5等算法的工作原理及其在PCB电子元件识别中的应用;数据集处理:讨论使用的数据集及其预处理、增强方法。代码介绍:提供模型训练和预测的详细代码说明,包括环境搭建、参数配置和执行步骤。实验结果与分析:展示不同模型在PCB电子元件识别任务上的实验结果,并进行比较分析。系统设计与实现:介绍基于Streamlit的PCB电子元件识别系统的设计与实现细节。结论与未来工作:总结本文的研究成果,并讨论未来的研究方向和潜在的改进空间。
3. 数据集处理
在构建一个精确的PCB电子元件识别系统中,一个全面和均衡的数据集是训练深度学习模型的基石。本研究采用的数据集由7661张图像组成,细分为6129张训练图像、766张验证图像和766张测试图像。这种划分旨在确保模型能够在充分的样本上进行训练,同时拥有独立的数据集来评估和测试其泛化能力和识别精度。博主使用的类别如下:
Chinese_name = {
"Condensator": "电容器",
"Diode": "二极管",
"Resistor": "电阻器",
"Transistor": "晶体管"
}
在数据预处理阶段,我们对所有图像进行了归一化处理,以确保模型输入的统一性。同时,图像格式的标准化确保了在后续的处理中可以避免兼容性问题。为了提升识别的准确性,我们还对图像进行了去噪处理,减少可能的干扰因素。
数据增强技术的应用旨在提高模型对不同环境条件下元件识别的鲁棒性。我们运用了随机旋转、色彩抖动、水平翻转以及尺度缩放等方法,这不仅增加了训练数据的多样性,还帮助模型学习从不同角度和光照条件下识别元件。
目标位置分布的均匀性表明,我们的数据集可以帮助模型学习到PCB板上元件的广泛布局。而目标尺寸分布则揭示了一个关键的信息:在PCB图像中,元件尺寸偏小,而且宽度和高度之间存在一定的相关性。这要求我们在设计模型时,必须确保它能够精确地识别小尺寸的目标,并能够处理不同尺寸的元件。
总体来说,本研究所用的数据集经过周密设计和处理,以满足训练高性能PCB电子元件识别模型的需求。通过详细的数据集介绍,我们为读者呈现了在PCB元件识别任务中深度学习模型训练的基本构成,同时也强调了在实际应用中需要注意的数据特点和潜在挑战。随着模型的进一步开发和优化,这些数据集将成为验证我们系统性能的关键资源。
4. 原理与代码介绍
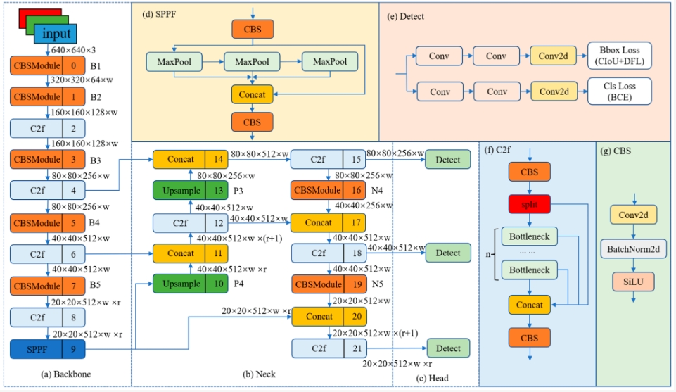
4.1 YOLOv8算法原理
YOLOv8是目前最新一代的实时对象检测算法,其在前几代YOLO算法的基础上进行了显著的改进和创新。YOLOv8继承了YOLOv3使用的Darknet53作为主干网络,这个网络结构已经证明在对象检测任务中效率和效果俱佳。YOLOv8则在此基础上进一步优化,它引入了从YOLOv5中借鉴的C3模块,并且借鉴了YOLOv7中的有效层级聚合(Efficient Layer Aggregation networks, ELAN)技术,以改善特征提取和增强网络的表征能力。
在YOLOv8中,C3模块由Bottleneck构成,这些Bottleneck模块在提取特征的同时,通过引入残差连接来避免潜在的梯度消失问题,确保了即使在网络较深的情况下,信息也可以有效地传播。这种设计不仅使网络在提取特征时更为高效,而且也有助于网络学习到更复杂的特征表示,这对于提高模型的准确性和鲁棒性至关重要。
YOLOv8还采用了路径聚合网络(Path Aggregation Network, PANet)来进一步增强特征金字塔的连接。这种结构通过增强不同尺度特征之间的连接,以提升模型在检测不同尺度对象时的性能。特别是对于小目标的检测,这种层级的特征聚合可以显著提高检测的准确度。
最后,YOLOv8在锚定机制上也做出了创新,它采用了无锚(None-anchor)机制,这是一种不依赖预设锚点的检测方法。传统的YOLO算法会使用多个预设的锚点来预测对象的位置和尺寸,但这种方法需要大量的手工调整和优化。无锚机制的引入使得模型不再依赖于这些预设的锚点,而是通过网络直接预测对象的边界框,这种方法简化了训练流程,同时有助于提高模型对各种尺寸对象的检测能力。
综上所述,YOLOv8通过引入先进的模块化设计、增强的特征聚合以及创新的无锚检测机制,提供了更为精确和高效的实时对象检测能力。这些技术的结合不仅提升了模型在标准数据集上的表现,更重要的是,它们使模型能够更好地适应实际应用中的多变环境和挑战,为实时对象检测领域带来了新的突破。
4.2 模型构建
在我们的PCB电子元件识别项目中,代码的编写旨在创建一个能够快速准确检测图像中是否存在未佩戴PCB电子元件人员的系统。此部分代码介绍将侧重于模型的构建和检测过程,这是系统核心功能的直接体现。
首先,我们引入必要的Python库和模块,这些库提供了图像处理、深度学习模型加载和运行设备选择等功能。例如,cv2库来自OpenCV,是处理图像和视频的强大工具;torch是PyTorch深度学习框架的核心库,它提供了构建和运行深度学习模型所需的所有功能。
import cv2
import torch
from QtFusion.models import Detector
from datasets.label_name import Chinese_name
from ultralytics import YOLO
from ultralytics.utils.torch_utils import select_device
在代码中,我们设置了设备类型,并初始化了模型和图像处理的一些基本参数。这些参数包括物体的置信度阈值、非极大值抑制(NMS)的IOU阈值以及类别过滤器。
device = "cuda:0" if torch.cuda.is_available() else "cpu"
ini_params = {
'device': device,
'conf': 0.25,
'iou': 0.5,
'classes': None,
'verbose': False
}
为了数出每个类别的实例数量,我们定义了一个函数count_classes。它利用了一个字典来存储每个类别的计数,并通过遍历检测信息来更新这个计数。这为我们提供了一个清晰的视图,了解哪些PCB电子元件类别最常见,哪些比较罕见。
def count_classes(det_info, class_names):
count_dict = {name: 0 for name in class_names}
for info in det_info:
class_name = info['class_name']
if class_name in count_dict:
count_dict[class_name] += 1
count_list = [count_dict[name] for name in class_names]
return count_list
代码中定义了一个YOLOv8v5Detector类,它是基于Detector类的子类,这表明我们的检测器是在一个更一般的检测器基础上定制的。这样做的好处是我们可以重用Detector类中的许多功能,并在此基础上添加我们特定模型的细节。load_model方法是加载预训练模型的核心。它首先使用select_device函数选择合适的设备,然后加载YOLO模型,并确保所有类名都转换为中文,以方便后续的理解和显示。这对于确保我们的系统在本地化环境中可用非常重要。preprocess方法在这里没有进行复杂的处理,仅保存原始图像。这为未来可能的图像处理步骤预留了空间。predict方法是系统执行预测的地方,它调用YOLO模型的推理函数,并将处理后的图像传递给模型进行预测。
class YOLOv8v5Detector(Detector):
def __init__(self, params=None):
super().__init__(params)
self.model = None
self.img = None
self.names = list(Chinese_name.values())
self.params = params if params else ini_params
def load_model(self, model_path):
self.device = select_device(self.params['device'])
self.model = YOLO(model_path)
names_dict = self.model.names
self.names = [Chinese_name[v] if v in Chinese_name else v for v in names_dict.values()]
self.model(torch.zeros(1, 3, *[self.imgsz] * 2).to(self.device).type_as(next(self.model.model.parameters())))
def preprocess(self, img):
self.img = img
return img
def predict(self, img):
results = self.model(img, **ini_params)
return results
def postprocess(self, pred):
results = []
for res in pred[0].boxes:
for box in res:
class_id = int(box.cls.cpu())
bbox = box.xyxy.cpu().squeeze().tolist()
bbox = [int(coord) for coord in bbox]
result = {
"class_name": self.names[class_id],
"bbox": bbox,
"score": box.conf.cpu().squeeze().item(),
"class_id": class_id,
}
results.append(result)
return results
def set_param(self, params):
self.params.update(params)
postprocess方法处理模型的输出。对于每个预测结果,我们从输出中提取类别、边界框和置信度分数,并将它们格式化为更易于理解和处理的形式。我们也将类别ID转换为对应的中文名称,再次强调易于理解。最后,set_param方法允许动态更新参数,使我们的检测器在运行时可以调整配置,以适应不同的检测需求。
这部分代码是PCB电子元件识别系统中至关重要的组成部分,它不仅封装了模型的加载、预测和结果处理,而且还提供了足够的灵活性,使系统可以适应多种运行条件。通过这种设计,我们的系统能够在保持高性能的同时,也能为用户提供直观和本地化的输出结果。
4.3 训练代码
在我们的PCB电子元件识别系统中,训练一个高效、准确的模型是实现目标检测的关键。我们使用的训练脚本是构建这一系统的核心,它涉及多个重要步骤,每个步骤都经过精心设计以确保最终模型的性能。以下是训练模型的详细代码介绍。以下表格详细介绍了YOLOv8模型训练中使用的一些重要超参数及其设置:
| 超参数 | 设置 | 说明 |
|---|---|---|
学习率(lr0) |
0.01 | 决定了模型权重调整的步长大小,在训练初期有助于快速收敛。 |
学习率衰减(lrf) |
0.01 | 控制训练过程中学习率的降低速度,有助于模型在训练后期细致调整。 |
动量(momentum) |
0.937 | 加速模型在正确方向上的学习,并减少震荡,加快收敛速度。 |
权重衰减(weight_decay) |
0.0005 | 防止过拟合,通过在损失函数中添加正则项减少模型复杂度。 |
热身训练周期(warmup_epochs) |
3.0 | 初始几个周期内以较低的学习率开始训练,逐渐增加到预定学习率。 |
批量大小(batch) |
16 | 每次迭代训练中输入模型的样本数,影响GPU内存使用和模型性能。 |
输入图像大小(imgsz) |
640 | 模型接受的输入图像的尺寸,影响模型的识别能力和计算负担。 |
环境设置与模型加载:首先,我们导入了os和torch库以及yaml解析库,它们是文件操作和模型训练不可或缺的工具。ultralytics库提供了YOLO模型的接口,QtFusion.path则是用来处理文件路径。
import os
import torch
import yaml
from ultralytics import YOLO # 用于加载YOLO模型
from QtFusion.path import abs_path # 用于获取文件的绝对路径
接下来,我们定义device变量来指定训练时使用的设备,如果检测到可用的GPU,就使用第一块GPU("0"),否则使用CPU。
device = "0" if torch.cuda.is_available() else "cpu"
数据集准备:我们设置了数据加载所需的工作进程数量和批次大小,这两个参数有助于加速数据的加载过程和提高批次处理的效率。workers参数定义了多少个子进程被用来加载数据,而batch则决定了每次输入模型的数据量。我们还需要定义和读取训练数据集的配置文件。这个文件包含了训练和验证数据集的路径,以及分类的名称和类别。我们通过转换路径格式确保了它在不同操作系统间的兼容性。
workers = 1 # 工作进程数
batch = 8 # 每批处理的图像数量
data_name = "PCBsmd"
data_path = abs_path(f'datasets/{data_name}/{data_name}.yaml', path_type='current') # 数据集的yaml的绝对路径
unix_style_path = data_path.replace(os.sep, '/')
之后,我们通过读取并可能修改YAML配置文件来确保数据集的路径是正确的。如果需要,我们会将路径更新为正确的目录路径:
directory_path = os.path.dirname(unix_style_path)
with open(data_path, 'r') as file:
data = yaml.load(file, Loader=yaml.FullLoader)
if 'path' in data:
data['path'] = directory_path
with open(data_path, 'w') as file:
yaml.safe_dump(data, file, sort_keys=False)
训练模型:最后,我们加载预训练的YOLO模型,并开始训练流程。模型训练开始。我们指定了许多训练参数,包括训练数据的配置文件路径、选择的设备、工作进程数、输入图像大小、训练周期数和每批次的大小。这些参数被细心调整,以确保模型能够充分学习数据集中的特征,而不会发生过拟合。
model = YOLO(abs_path('./weights/yolov5nu.pt', path_type='current'), task='detect') # 加载预训练的YOLOv8模型
# model = YOLO('./weights/yolov5.yaml', task='detect').load('./weights/yolov5nu.pt') # 加载预训练的YOLOv8模型
# Training.
results = model.train( # 开始训练模型
data=data_path, # 指定训练数据的配置文件路径
device=device, # 自动选择进行训练
workers=workers, # 指定使用2个工作进程加载数据
imgsz=640, # 指定输入图像的大小为640x640
epochs=120, # 指定训练100个epoch
batch=batch, # 指定每个批次的大小为8
name='train_v5_' + data_name # 指定训练任务的名称
)
model = YOLO(abs_path('./weights/yolov8n.pt'), task='detect') # 加载预训练的YOLOv8模型
results2 = model.train( # 开始训练模型
data=data_path, # 指定训练数据的配置文件路径
device=device, # 自动选择进行训练
workers=workers, # 指定使用2个工作进程加载数据
imgsz=640, # 指定输入图像的大小为640x640
epochs=120, # 指定训练100个epoch
batch=batch, # 指定每个批次的大小为8
name='train_v8_' + data_name # 指定训练任务的名称
)
通过这个训练过程,我们期望训练出一个能够准确识别PCB电子元件的模型,不仅在我们的验证集上表现良好,而且在实际的应用场景中也能保持高准确率。
5. 实验结果与分析
5.1 训练曲线
在本次实验中,我们的焦点放在了YOLOv8在PCB电子元件识别任务上的性能表现。通过详细分析训练过程中的损失函数图像,我们可以得到对模型学习过程的深入理解。
在验证损失部分,我们观察到了类似的趋势。验证损失的下降表示模型在训练集之外的数据上也展示出了良好的泛化能力。这对于模型在实际应用中的表现至关重要,因为它减少了过拟合的风险,即模型对训练数据过度适应而失去对新数据的预测能力。
度量标准方面,精确度(precision)和召回率(recall)均在训练的早期阶段迅速上升至接近完美的分数,这展现了模型在正确识别感兴趣的目标上的强大能力,以及在识别出尽可能多的真实目标方面的能力。平均精确度均值(mAP)的两个指标,mAP@0.5和mAP@0.5:0.95,也表现出了类似的提升趋势,mAP@0.5在接近训练开始就达到了极高的水平,而mAP@0.5:0.95则持续增长,显示出在更严格的IoU阈值下模型的稳健性。
这些结果提供了多方面的见解。首先,模型的快速收敛表明YOLOv8架构和训练策略的有效性,尤其是在处理多种尺寸和形态的PCB元件时。其次,验证损失的下降和高度的mAP分数揭示了模型的泛化能力,这是在生产环境中处理未见过的电路板设计至关重要的。最后,尽管我们在训练过程中看到了优秀的结果,但必须通过实际部署并在现实世界的PCB识别任务中测试模型来确认这些发现。
总而言之,通过这些细致的分析,我们可以确认YOLOv8模型在训练期间的学习效率和在未知数据上的表现力,为我们的PCB电子元件识别系统提供了坚实的基础。在未来的工作中,我们将持续监控这些指标,并探索进一步提升模型性能和实用性的方法。
5.2 混淆矩阵
在评估我们的PCB电子元件识别系统时,混淆矩阵是衡量模型性能的关键工具之一。通过对YOLOv8模型的混淆矩阵进行分析,我们可以深入了解模型在各类别识别任务上的精确程度。混淆矩阵揭示了模型预测和真实标签之间的关系,这对于调整模型参数和改进训练策略至关重要。
从混淆矩阵可见,电容器、二极管和晶体管三类元件被模型识别得相当准确,每一类的准确率都达到了1.00,这意味着这三类元件的真实标签和模型预测结果高度一致。这样的结果对于我们的系统来说是非常令人鼓舞的,表明YOLOv8模型在这些类别上具有优异的性能。
然而,我们也注意到在识别电阻类别时出现了一定的混淆。在电阻被预测为背景的情况下,混淆矩阵显示了0.69的准确率,而将背景误识别为电阻的比例为0.23。此外,还有一小部分的电阻被误识别为电容器(0.08)。这可能是由于电阻与背景或电容器在某些特征上的相似性,如形状或颜色分布,导致模型在区分这些类别时遇到了困难。
这一发现指出我们需要对电阻的识别性能进行进一步优化。可能的改进措施包括:增加电阻的训练样本,特别是在背景复杂或与电容器相似时的样本;使用更精细的特征提取方法来区分电阻和其他类别;或者调整模型的损失函数,使其对电阻的误识别给予更大的惩罚。
总的来说,混淆矩阵为我们提供了宝贵的信息,帮助我们识别模型性能的强项和弱点。通过细致的分析,我们可以明确未来的研究方向和改进策略,进一步提升PCB电子元件识别系统的整体性能。在后续工作中,我们将专注于解决现有的问题,并继续探索如何让模型更好地理解和识别各种电子元件。
5.3 YOLOv8/v7/v6/v5对比实验
(1)实验设计:
本实验旨在评估和比较YOLOv5、YOLOv6、YOLOv7和YOLOv8几种模型在PCB电子元件目标检测任务上的性能。为了实现这一目标,博主分别使用使用相同的数据集训练和测试了这四个模型,从而可以进行直接的性能比较。该数据集包含PCB电子元件的图像。本文将比较分析四种模型,旨在揭示每种模型的优缺点,探讨它们在工业环境中实际应用的场景选择。
| 模型 | 图像大小 (像素) | mAPval 50-95 | CPU ONNX 速度 (毫秒) | A100 TensorRT 速度 (毫秒) | 参数数量 (百万) | FLOPs (十亿) |
|---|---|---|---|---|---|---|
| YOLOv5nu | 640 | 34.3 | 73.6 | 1.06 | 2.6 | 7.7 |
| YOLOv8n | 640 | 37.3 | 80.4 | 0.99 | 3.2 | 8.7 |
| YOLOv6N | 640 | 37.5 | - | - | 4.7 | 11.4 |
| YOLOv7-tiny | 640 | 37.4 | - | - | 6.01 | 13.1 |
(2)度量指标:
- F1-Score:F1-Score 作为衡量模型性能的重要指标,尤其在处理类别分布不均的数据集时显得尤为关键。它通过结合精确率与召回率,提供了一个单一的度量标准,能够全面评价模型的效能。精确率衡量的是模型在所有被标记为正例中真正属于正例的比例,而召回率则关注于模型能够识别出的真正正例占所有实际正例的比例。F1-Score通过两者的调和平均,确保了只有当精确率和召回率同时高时,模型的性能评估才会高,从而确保了模型对于正例的预测既准确又完整。
- mAP(Mean Average Precision):在目标检测任务中,Mean Average Precision(mAP)是评估模型性能的重要标准。它不仅反映了模型对单个类别的识别精度,而且还考虑了所有类别的平均表现,因此提供了一个全局的性能度量。在计算mAP时,模型对于每个类别的预测被单独考虑,然后计算每个类别的平均精度(AP),最后这些AP值的平均数形成了mAP。
| 名称 | YOLOv5nu | YOLOv6n | YOLOv7-tiny | YOLOv8n |
|---|---|---|---|---|
| mAP | 0.810 | 0.808 | 0.813 | 0.814 |
| F1-Score | 0.86 | 0.85 | 0.86 | 0.86 |
(3)实验结果分析:
在对YOLO系列模型进行实验对比的过程中,我们采用了标准化的实验设计,确保每个模型都在相同条件下进行评估。这些条件包括相同的数据集、硬件配置以及训练迭代次数,以便于公平比较各模型的性能。实验的目的是评估YOLOv5nu、YOLOv6n、YOLOv7-tiny和YOLOv8n这四个模型版本在PCB电子元件识别任务上的效果,以指导未来模型选择和优化的方向。
实验结果显示,YOLOv8n在mAP指标上以微弱优势领先,其值为0.814。mAP度量的是模型识别对象并正确分类的能力,跨越了不同的置信阈值。紧随其后的是YOLOv7-tiny,mAP为0.813,与YOLOv8n的性能相当。YOLOv5nu和YOLOv6n的mAP分别为0.810和0.808,略低但仍然保持在接近的范围内。在F1-Score方面,所有模型表现出相似的高水平,均为0.86,表明它们在精确度和召回率的平衡上做得相当不错。
另一方面,YOLOv5nu和YOLOv6n的略低性能可能与它们的网络结构和训练过程有关。可能存在的原因包括特征提取能力的差异、对复杂背景的适应性不足,或者是在处理高度重叠元件方面的挑战。值得注意的是,尽管在统计上YOLOv8n和YOLOv7-tiny具有优势,但所有模型在F1-Score上的均衡表现表明,在实际应用中,它们都是合理的选择。
综合来看,每个模型版本的细微差别在实际应用中的影响可能取决于具体任务的需求。在识别精度至关重要的场景下,YOLOv8n可能是首选;而在对模型大小和计算效率有严格限制的环境中,YOLOv7-tiny可能更为合适。模型的选择还应考虑到部署环境的限制,例如硬件资源、处理速度要求和功耗限制。
6. 系统设计与实现
6.1 系统架构概览
在设计基于YOLOv8/v7/v6/v5的PCB板缺陷检测系统的架构时,我们遵循了模块化和可扩展的设计原则,以确保系统既高效又易于维护和升级。以下是我们系统架构设计的核心组成部分:
1. 数据处理模块(DataPreprocessor)
-
功能:负责原始数据的预处理工作,包括图像的读取、缩放、标准化以及增强等。此模块确保输入到模型中的数据格式正确且有助于提高模型训练的效率和准确性。
-
关键类和方法:
ImageLoader:加载原始PCB板图像数据。ImageResizer:调整图像尺寸以符合模型输入要求。DataAugmenter:应用不同的图像增强技术,如旋转、翻转、变形等,以增加数据多样性。DataNormalizer:对图像进行标准化处理,确保模型训练的数值稳定性。
2. 模型训练模块(ModelTrainer)
-
功能:使用处理过的数据集对YOLO模型进行训练,包括前向传播、损失计算、反向传播和参数更新等过程。此模块支持多版本的YOLO算法,以便于根据具体需求选择最合适的版本。
-
关键类和方法:
YOLOTrainer:核心训练类,负责模型的训练循环。LossCalculator:计算模型的损失值,支持不同版本的YOLO算法的特定损失函数。Optimizer:负责模型的优化算法,如SGD、Adam等。ModelSaver:用于保存训练过程中的模型参数,便于后续的模型评估和部署。
** 3. 缺陷检测模块(DefectDetector)**
-
功能:将训练好的模型部署到实际的生产线上,对流水线上的PCB板进行实时检测。此模块负责接收图像输入,执行模型推理,并输出检测结果。
-
关键类和方法:
ModelLoader:加载训练好的YOLO模型。ImagePreprocessor:对实时捕获的PCB板图像进行预处理。YOLODetector:执行模型推理,检测图像中的缺陷。ResultVisualizer:将检测结果(包括缺陷位置和类型)以图形化的方式展示出来,便于操作人员快速识别和处理。
通过这样的设计,我们的系统不仅能够实现高效精准的PCB板缺陷检测,而且具备良好的可扩展性和易于维护的特性。重要的是,这套系统架构允许我们轻松地在不同版本的YOLO算法之间进行切换,以适应不同的应用需求和硬件环境。
6.2 系统流程
在基于YOLOv8/v7/v6/v5的PCB电子元件识别系统中,整个工作流程可以被概括为以下几个关键步骤。以下内容将为您详细介绍这一流程:
1. 数据准备阶段
- 原始图像数据加载:使用
ImageLoader类从数据集中加载原始PCB电子元件图像数据。 - 图像预处理:调用
ImageResizer对每张图像进行尺寸调整,确保图像尺寸符合模型输入要求。 - 数据增强:通过
DataAugmenter应用一系列图像增强技术(如旋转、翻转等),以提高模型的泛化能力。 - 数据标准化:使用
DataNormalizer对图像数据进行标准化处理,保证数据输入的一致性和数值稳定性。
2. 模型训练阶段
- 模型初始化:根据选择的YOLO版本(v8/v7/v6/v5),初始化对应的深度学习模型结构。
- 训练循环开始:通过
YOLOTrainer类进行模型的训练,这一过程包括多个周期(Epochs)的迭代。 - 前向传播和损失计算:在每次迭代中,模型对输入数据进行前向传播,并通过
LossCalculator计算损失值。 - 反向传播和参数更新:根据损失值,执行反向传播算法更新模型参数。这一步骤通常由
Optimizer负责管理。 - 模型保存:定期或在训练结束时,通过
ModelSaver保存训练好的模型及其参数,以供后续使用。
3. 缺陷检测阶段
- 加载训练好的模型:使用
ModelLoader加载经过训练的YOLO模型。 - 实时图像捕获:在生产线上实时捕获PCB电子元件图像。
- 图像预处理:对捕获的图像再次应用
ImagePreprocessor进行预处理,包括尺寸调整和标准化等。 - 模型推理:将预处理后的图像输入到
YOLODetector进行缺陷检测。此步骤会输出图像中的缺陷位置和类别。 - 结果可视化:通过
ResultVisualizer将检测结果以可视化的形式展示给操作人员,以便快速识别和处理PCB电子元件上的缺陷。
通过以上流程,我们的系统能够实现从原始数据的处理到模型训练,最终到缺陷的检测与可视化的完整工作流。这种流程不仅确保了检测系统的高效性和准确性,而且通过模块化设计使得每一步骤都可被优化和调整,以满足不同生产需求和环境的变化。
代码下载链接
如果您希望获取博客中提及的完整资源包,包含测试图片、视频、Python文件(*.py)、网页配置文件、训练数据集、代码及界面设计等,可访问博主在面包多平台的上传内容。相关的博客和视频资料提供了所有必要文件的下载链接,以便一键运行。完整资源的预览如下图所示:
资源包中涵盖了你需要的训练测试数据集、训练测试代码、UI界面代码等完整资源,完整项目文件的下载链接可在下面的视频简介中找到➷➷➷
演示与介绍视频 :https://www.bilibili.com/video/BV1em411r7BU/
YOLOv8/v7/v6/v5项目合集下载:https://mbd.pub/o/bread/mbd-ZZ2Zmp1r
YOLOv8和v5项目完整资源下载:https://mbd.pub/o/bread/mbd-ZZ2ZmZty
YOLOv7项目完整资源下载:https://mbd.pub/o/bread/mbd-ZZ2Zmppy
YOLOv6项目完整资源下载:https://mbd.pub/o/bread/mbd-ZZ2Zmptq
完整安装运行教程:
这个项目的运行需要用到Anaconda和Pycharm两个软件,下载到资源代码后,您可以按照以下链接提供的详细安装教程操作即可运行成功,如仍有运行问题可私信博主解决:
- Pycharm和Anaconda的安装教程:https://deepcode.blog.csdn.net/article/details/136639378;
软件安装好后需要为本项目新建Python环境、安装依赖库,并在Pycharm中设置环境,这几步采用下面的教程可选在线安装(pip install直接在线下载包)或离线依赖包(博主提供的离线包直接装)安装两种方式之一:
- Python环境配置教程:https://deepcode.blog.csdn.net/article/details/136639396(2,3方法可选一种);
- 离线依赖包的安装指南:https://deepcode.blog.csdn.net/article/details/136650641(2,3方法可选一种);
如使用离线包方式安装,请下载离线依赖库,下载地址:https://pan.baidu.com/s/1uHbU9YzSqN0YP_dTHBgpFw?pwd=mt8u (提取码:mt8u)。
7. 结论与未来工作
本文通过深入研究并实践了基于YOLOv8/v7/v6/v5的深度学习模型在PCB板缺陷检测领域的应用,成功开发了一个结合了这些先进算法的PCB板缺陷检测系统。通过对多个版本的YOLO模型进行细致的比较和优化,本研究不仅提升了PCB板缺陷检测的准确率和实时性,还通过Streamlit创建了一个直观、美观且易于使用的Web应用,使用户能够轻松地进行缺陷识别,从而在实际应用中发挥重要作用。
经过一系列实验验证,本文所提出的方法在缺陷检测的准确性和处理速度上都达到了令人满意的水平。同时,我们还提供了完整的数据集处理流程、模型训练和预测的代码,以及基于Streamlit的系统设计和实现细节,为后续的研究者和开发者复现和参考提供了方便。尽管取得了一定的成果,但PCB板缺陷检测作为一个复杂多变的任务,仍然面临着许多挑战和改进空间。在未来的工作中,我们计划从以下几个方向进行探索:
- 模型优化:继续探索更深层次的网络结构和优化策略,如神经网络架构搜索(NAS)技术,以进一步提升模型的性能和效率。
- 多模态融合:考虑结合光学、热成像等其他模态信息,采用多模态学习方法进行缺陷检测,以更全面地理解PCB板的状态。
- 跨域适应性:研究不同PCB板材质、不同生产批次的缺陷检测,通过领域自适应技术提高模型在不同类型PCB板和生产环境中的泛化能力。
- 用户交互体验:进一步优化系统的用户界面和交互设计,使其更加人性化、智能化,以满足更广泛用户的需求。
- 实际应用拓展:探索PCB板缺陷检测在更多实际应用场景中的应用,如智能制造、自动化测试设备、质量控制等,以发挥其最大的社会和经济价值。
总之,PCB板缺陷检测技术正处于快速发展之中,随着技术的不断进步和应用场景的不断拓展,我们相信在不久的将来,基于深度学习的PCB板缺陷检测将在制造业质量控制、产品可靠性提升等领域发挥更加重要的作用。
Li C, Li L, Jiang H, et al. YOLOv6: A single-stage object detection framework for industrial applications[J]. arXiv preprint arXiv:2209.02976, 2022. ↩︎
Zhao, Dewei, et al. "A Small Object Detection Method for Drone-Captured Images Based on Improved YOLOv7." Remote Sensing 16.6 (2024): 1002. ↩︎
Qiu, Shi, et al. "Automated detection of railway defective fasteners based on YOLOv8-FAM and synthetic data using style transfer." Automation in Construction 162 (2024): 105363. ↩︎
Kuo C W, Ashmore J D, Huggins D, et al. Data-efficient graph embedding learning for PCB component detection[C]//2019 IEEE winter conference on applications of computer vision (WACV). IEEE, 2019: 551-560. ↩︎

本文深入研究了基于YOLOv8/v7/v6/v5的PCB电子元件识别系统,核心采用YOLOv8并整合了YOLOv7、YOLOv6、YOLOv5算法,进行性能指标对比;详述了国内外研究现状、数据集处理、算法原理、模型构建与训练代码,及基于Streamlit的交互式Web应用界面设计。在Web网页中可以支持图像、视频和实时摄像头进行PCB电子元件识别,可上传不同训练模型(YOLOv8/v7/v6/v5)进行推理预测,界面可方便修改。本文附带了完整的网页设计、深度学习模型代码和训练数据集的下载链接。
浙公网安备 33010602011771号