基于深度学习的常见车型识别系统(网页版+YOLOv8/v7/v6/v5代码+训练数据集)
摘要:在本博客中,我们深入探讨了基于YOLOv8/v7/v6/v5的常见车型识别系统。核心技术采用YOLOv8,并融合了YOLOv7、YOLOv6、YOLOv5的算法优势,进行了细致的性能指标对比。我们详细介绍了国内外在常见车型识别方面的研究现状、数据集处理方法、算法原理、模型构建及训练代码,以及基于Streamlit的交互式Web应用界面设计。在此Web应用中,用户可以上传图像、视频,甚至通过实时摄像头进行车型识别,同时支持上传不同版本的训练模型(YOLOv8/v7/v6/v5)进行推理预测。界面设计灵活,用户可以方便地修改以适应不同需求。博客附带了完整的网页设计方案、深度学习模型代码和训练数据集的下载链接,为读者提供了一站式的学习和实验资源。
@
完整资源中包含数据集及训练代码,环境配置与界面中文字、图片、logo等的修改方法请见视频,项目完整文件下载请见演示与介绍视频的简介处给出:➷➷➷
演示与介绍视频 :https://www.bilibili.com/video/BV12H4y1J729/
YOLOv8/v7/v6/v5项目合集下载:https://mbd.pub/o/bread/mbd-ZZ2YmJxv
YOLOv8和v5项目完整资源下载:https://mbd.pub/o/bread/mbd-ZZ2Ylpxv
YOLOv7项目完整资源下载:https://mbd.pub/o/bread/mbd-ZZ2Yl5ps
YOLOv6项目完整资源下载:https://mbd.pub/o/bread/mbd-ZZ2YmJZr
若您想获得博文中涉及的实现完整全部资源文件(包括测试图片、视频,py, UI文件,训练数据集、训练代码、界面代码等),这里已打包上传至博主的面包多平台,见可参考博客与视频,已将所有涉及的文件同时打包到里面,点击即可运行,完整文件截图如下:
1. 网页功能与效果
(1)开启摄像头实时检测:本系统允许用户通过网页直接开启摄像头,实现对实时视频流中常见车型的检测。系统将自动识别并分析画面中的常见车型,并将检测结果实时显示在用户界面上,为用户提供即时的反馈。
(2)选择图片检测:用户可以上传本地的图片文件到系统中进行常见车型识别。系统会分析上传的图片,识别出图片中的常见车型,并在界面上展示带有常见车型标签和置信度的检测结果,让用户能够清晰地了解到每个常见车型状态。
(3)选择视频文件检测:系统支持用户上传视频文件进行常见车型识别。上传的视频将被系统逐帧分析,以识别和标记视频中每一帧的常见车型。用户可以观看带有常见车型识别标记的视频,了解视频中常见车型的变化。
(4)选择不同训练好的模型文件:系统集成了多个版本的YOLO模型(如YOLOv8/v7/v6/v5),用户可以根据自己的需求选择不同的模型进行常见车型识别。这一功能使得用户能够灵活地比较不同模型的表现,以选择最适合当前任务的模型。
在“网页功能与效果”展示章节中,我们详细介绍了一系列功能,以确保用户能够充分利用我们的常见车型识别系统。首先,开启摄像头实时检测功能允许用户通过网页界面快速开启摄像头,进行实时的车型识别。紧接着,用户可以利用选择图片检测和选择视频文件检测功能,上传图片或视频文件进行深度分析。系统支持多种格式和大小,确保了广泛的适用性。
为了增加系统的灵活性和用户体验,我们引入了选择不同训练好的模型文件功能,用户可以根据自己的需求选择不同版本的YOLO模型(v5/v6/v7/v8)进行预测。此外,系统设计了检测画面和原始画面同时或单独显示的功能,用户可以根据需求选择最适合的显示方式。
在交互设计方面,系统提供了可点击下拉框单独标记特定目标并显示结果的功能,这增强了用户互动性,并使结果展示更加直观。检测结果保存在页面表格显示的功能,让用户能够实时看到包括车型名称、置信度等信息的检测结果。同时,系统允许动态调整检测算法的置信度阈值和IOU阈值,让用户可以根据自己的需求调整参数,优化检测的准确性。
在结果导出方面,用户可以通过点击按钮,将检测结果的表格一键导出为CSV文件,方便后续分析和存档。不仅如此,标记的图片、视频、摄像头画面结果可以导出为AVI图像文件,支持用户将检测结果以视频形式保存,用于各种用途。
技术上,这一系列功能的实现依赖于Streamlit、Python、OpenCV等先进技术和框架。我们的目标是提供一个用户友好、功能丰富且高度可定制的车型识别系统,以满足不同用户的多样化需求。通过这种方式,我们不仅展示了系统的高级特性,还强调了我们对用户体验的关注和设计理念。
2. 绪论
2.1 研究背景及意义
常见车型识别技术是计算机视觉领域的一项关键技术,它在智能交通、城市管理、自动驾驶车辆、安全监控以及客户行为分析等多个领域发挥着重要作用。这项技术的核心目标是通过计算机视觉和深度学习方法识别图像或视频中的车辆,并确定它们的具体车型。
在智能交通系统中,常见车型识别技术可以有效地协助交通流量监测,通过分析不同车型的流量分布,交通管理部门能够优化信号灯控制和道路规划。同时,在城市管理层面,车型识别技术对于停车管理、城市规划和道路维护也具有重要意义。通过识别特定区域中的车辆类型,相关部门能够制定更合理的停车收费标准和城市拓展计划。
在自动驾驶汽车的发展中,车型识别技术是实现车辆环境感知的关键环节。准确的车型识别能够帮助自动驾驶系统更好地理解周围环境,预测其他车辆的行为,从而做出更为准确和安全的决策。在安全监控领域,车型识别可以帮助监控系统识别和追踪特定车辆,对于打击犯罪、提高公共安全具有重要意义。
此外,常见车型识别在商业分析中也展现出其价值。例如,在零售行业,通过分析停车场的车型分布,企业可以了解客户群体的消费能力和偏好,据此优化产品布局和营销策略。车型识别技术还可以应用于汽车销售和保险行业,通过分析车型数据,公司可以为客户提供更加个性化的产品和服务。
2.2 国内外研究现状
在当前的目标检测领域,基于深度学习的算法已经成为研究的热点,尤其是在常见车型识别任务上,YOLO(You Only Look Once)系列、ViT(Vision Transformer)、注意力机制、RetinaNet、Faster R-CNN、DETR(Detection Transformer)、Glod-YOLO、YOLOv9、MMDetection等算法的创新和应用引起了广泛关注。这些算法不仅推动了计算机视觉技术的发展,也为实际应用场景提供了高效、准确的解决方案。
YOLO系列算法自推出以来,因其实时性和准确度的优异平衡而广受欢迎。从YOLOv5[1],YOLOv7[2]到最新的YOLOv9,每个版本都在模型结构、检测速度和准确度上有所创新和改进。YOLOv8[3]的研究表明,通过引入更深的网络结构和改进的损失函数,能够有效提升模型对小目标的识别能力,这在车型识别等场景中尤为重要。而YOLOv9进一步通过算法优化和硬件加速技术,实现了更高的帧率和更低的延迟,满足了实时检测的需求。
ViT和注意力机制的引入为目标检测领域带来了新的视角。与传统的卷积神经网络(CNN)不同,ViT通过自注意力机制处理图像,能够捕捉到图像中不同部分之间的长距离依赖关系,这对于复杂场景下的车型识别具有重要意义。注意力机制的应用,如在YOLOv7中的改进,通过增加模型对关键特征的关注,显著提高了检测的精度和鲁棒性。
RetinaNet、Faster R-CNN和DETR等算法也在车型识别任务中显示出其优势。RetinaNet通过引入Focal Loss解决了类别不平衡问题,显著提高了小目标的检测性能。Faster R-CNN作为一种经典的目标检测框架,通过区域提议网络(RPN)和快速R-CNN的结合,实现了准确和高效的目标检测。而DETR利用Transformer[4]的结构,摆脱了传统检测算法对锚框的依赖,通过全局特征理解实现了更为精确的目标定位和分类。
Glod-YOLO和MMDetection分别代表了YOLO系列的扩展和多框架集成的趋势。Glod-YOLO通过融合全局和局部特征,增强了模型对于复杂场景下目标的识别能力,尤其适用于车辆检测等应用场景。MMDetection作为一个开源的目标检测工具箱,集成了多种最新的目标检测模型和算法,为研究人员和开发者提供了丰富的资源和高效的开发平台。
综上所述,目标检测算法在常见车型识别任务中的应用不断展现出其创新点和有效性。从YOLO系列的快速迭代到ViT和注意力机制的深入应用,再到RetinaNet、Faster R-CNN[5]、DETR的稳定性能,以及Glod-YOLO和MMDetection的新兴趋势。
2.3 要解决的问题及其方案
2.3.1 要解决的问题
在开发基于YOLOv8/v7/v6/v5的常见车型识别系统中,我们面对的主要问题和挑战集中在以下几个方面:
-
常见车型识别的准确性和速度
核心挑战之一是如何实现对各种车型的高准确度识别与实时处理。鉴于市场上车型众多,每种车型可能具有不同的设计特征,如车身形状、颜色配置以及品牌标识等,系统需要能够准确识别这些细微的差异。此外,车辆在不同的环境和光照条件下可能表现出不同的视觉特征,增加了识别的难度。因此,开发一个既能快速响应又能准确识别多种车型的模型成为我们的首要任务。 -
环境适应性和模型泛化能力
自然环境中的复杂多变性对车型识别系统提出了极大的挑战。变化的光照条件、复杂的背景以及天气变化等因素都可能影响识别准确性。此外,车辆的部分遮挡、不同角度的拍摄等都要求系统具有出色的环境适应性和强大的泛化能力,确保在各种条件下都能保持较高的识别准确率。 -
用户交互界面的直观性和功能性
为了确保用户能够有效利用车型识别系统,用户界面的设计必须既直观又功能性强。界面应简洁易懂,降低用户的操作难度,同时提供丰富的功能,如实时检测、历史数据查询、模型切换等,以满足用户的多样化需求。 -
数据处理能力和存储效率
鉴于车型识别系统将处理大量的图像和视频数据,系统必须具备强大的数据处理能力和高效的存储机制。这关系到识别任务的实时性和系统的长期运行效率。此外,考虑到数据的敏感性,系统还必须确保数据的安全性和隐私保护。 -
系统的可扩展性和维护性
随着技术的发展和市场需求的变化,系统可能需要支持更多种类的车型识别,或者需要集成新的技术以提升性能。因此,系统的设计应具有良好的可扩展性,允许轻松集成新的模型或功能。同时,系统的维护性也至关重要,确保能够持续稳定运行并及时进行更新和升级。
通过对这些问题的深入分析和针对性解决,我们的目标是开发出一个既准确又高效、用户友好且具备强大数据处理能力的常见车型识别系统,满足不同用户的广泛需求,同时具备良好的可维护性和可扩展性,以适应未来技术和市场的发展。
2.3.2 解决方案
针对常见车型识别系统面临的挑战,我们采取了综合性的方法论来设计和实现基于YOLOv8/v7/v6/v5的深度学习模型,以及基于streamlit的交互式Web应用。以下是我们拟采取的关键策略:
-
深度学习模型的选择和优化
- 模型架构:选择YOLO系列模型作为核心的深度学习模型,其中YOLOv8因其在速度和准确度之间的出色平衡而被选为主要模型。此外,考虑到不同场景下的需求,系统还将集成YOLOv7、YOLOv6和YOLOv5,提供多版本模型选择,以适应不同的性能和精度需求。
- 数据增强:为增强模型的泛化能力,我们将采用多种数据增强技术,包括但不限于随机裁剪、缩放、旋转和色彩调整等,以模拟多变的环境条件下的车型图像。
- 迁移学习:利用在大规模数据集上预训练的模型作为起点,通过迁移学习技术进行微调,这不仅加快了训练速度,也提高了模型在特定车型识别任务上的性能。
-
技术框架和开发工具
- PyTorch框架:采用PyTorch作为深度学习框架,它提供灵活的编程环境和强大的GPU加速能力,非常适合于快速开发和迭代深度学习模型。
- streamlit交互式Web应用:选择streamlit作为网页应用的开发框架,其简洁而强大的交互式Web应用构建能力,使得用户无需复杂的前端知识即可享受到丰富的功能和优秀的使用体验。
- PyCharm开发环境:使用PyCharm作为集成开发环境,它提供了代码编辑、调试和版本控制等全面的功能,极大地提升了开发效率。
-
功能实现和系统设计
- 多输入源支持:设计系统以支持图像、视频和实时摄像头捕获等多种输入源,以适应不同的使用场景和用户需求。
- 模型切换功能:实现动态模型切换功能,使用户能够根据实际需求选择不同版本的预训练YOLO模型,增强了系统的灵活性和适用范围。
- 直观的用户交互界面:基于streamlit和CSS,设计了直观美观且功能齐全的用户界面,支持实时检测、历史数据查询、模型切换等功能,降低了用户的操作难度。
-
数据处理和存储策略
- 高效数据处理:利用PyTorch的数据加载和预处理机制,实现高效的数据处理流程,确保系统的实时响应能力。
- 智能数据存储:采用高效的数据存储方案,对识别结果和历史数据进行有序组织,支持快速查询和分析,同时确保数据安全。
2.4 博文贡献与组织结构
本文在常见车型识别领域做出了重要的贡献,不仅详细介绍了任务相关的文献综述,为读者提供了丰富的背景知识和最新的研究进展,还深入探讨了数据集的处理方法,确保了训练数据的质量和多样性。通过对YOLOv8/v7/v6/v5等算法的精心选择和综合评估,本文不仅阐述了各自的优势和适用场景,而且采用了Streamlit技术设计了美观且用户友好的网页界面,极大地提升了用户的交互体验。
更为重要的是,本文通过实验对比了YOLOv7、YOLOv6、YOLOv5等算法的性能,为读者提供了直观的效果对比和深入的分析,帮助理解不同模型在常见车型识别任务中的适用性和效率。此外,本文还提供了完整的数据集和代码资源包,便于读者复现实验结果,甚至在此基础上进行进一步的研究和开发。
后续章节的组织结构如下: 绪论:介绍研究背景、目的和本文的主要贡献;算法原理:详细介绍YOLOv8/v7/v6/v5等算法的工作原理及其在常见车型识别中的应用;数据集处理:讨论使用的数据集及其预处理、增强方法。代码介绍:提供模型训练和预测的详细代码说明,包括环境搭建、参数配置和执行步骤。实验结果与分析:展示不同模型在常见车型识别任务上的实验结果,并进行比较分析。系统设计与实现:介绍基于Streamlit的常见车型识别系统的设计与实现细节。结论与未来工作:总结本文的研究成果,并讨论未来的研究方向和潜在的改进空间。
3. 数据集处理
在本次常见车型识别研究中,数据集的构建和处理是确保模型训练效果的关键步骤。我们构建了一个综合数据集,其中包含了3569张图像,这些图像均来自多元化的交通场景,涵盖了各种车辆类型。数据集被精心划分为2775张训练图像、412张验证图像和382张测试图像,以便模型能在不同阶段经受严格的检验。博主使用的类别如下:
Chinese_name = {"2-wheeler": "两轮车", "auto": "自动车", "bus": "公交车", "car": "汽车",
"crosswalk": "人行横道", "person": "行人", "traffic signal": "交通信号", "truck": "卡车", "van": "货车"}
数据集的详细统计揭示了其中的类别分布。在所有类别中,“car”显著占主导地位,这反映出在实际应用中,车辆是最常见的目标。然而,这种类别不平衡的现象提出了一个挑战,即模型可能会对数量众多的类别产生偏见,而忽略掉样本较少的类别。为了克服这个问题,我们将采取特定的数据预处理措施,如类别再平衡,确保模型能够公平地学习所有类别。
通过对目标位置和尺寸分布的热力图分析,我们观察到大多数目标位于图像的中央区域,而且通常呈现较小的尺寸。这种分布对于设计输入层和选择合适的锚框尺寸至关重要。热力图的这一洞察也启示我们在数据增强时要特别考虑到边缘和角落的目标,以增强模型对不同位置目标的检测能力。
bounding box的重叠度分析显示了数据集中存在一定程度的目标遮挡现象。这对于训练阶段的策略选择提供了指导,提示我们需要采用能够处理遮挡情况的算法,例如使用具有强大上下文学习能力的深度网络,以确保模型能够分辨紧密排列或部分遮挡的车辆。
在预处理过程中,我们对图像进行了尺寸调整、归一化处理,并应用了多样化的数据增强方法,包括随机裁剪、旋转、缩放和颜色抖动。这些步骤不仅提升了数据集的多样性,而且提高了模型对真实世界变化的适应性。
综上所述,本研究中的数据集是经过精心构建和处理的,旨在支持高效且准确的车型识别模型的开发。数据集的多样化确保了广泛的应用场景,而丰富的标注信息则为模型提供了必要的训练信号。通过对数据集的深入分析和理解,我们为接下来的模型训练和验证奠定了坚实的基础。
4. 原理与代码介绍
4.1 YOLOv8算法原理
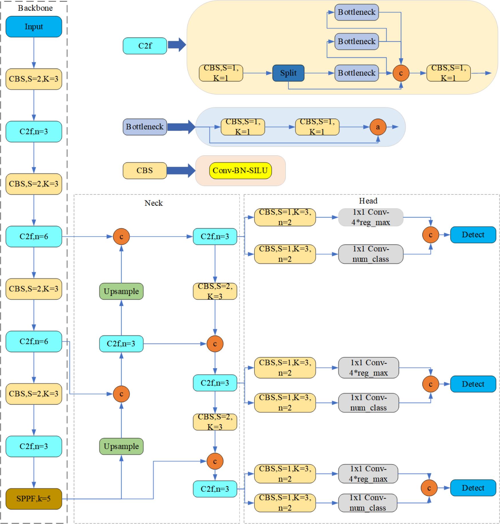
YOLOv8算法是目前先进的目标检测框架之一,其设计理念在于通过高效的网络结构实现快速而精准的目标检测。YOLOv8的网络架构采用了Neck和Head的分离设计,这意味着特征提取(Backbone)和目标检测(Head)两个过程被明确区分,从而优化了每个部分的性能。
在特征提取阶段,YOLOv8继承并发展了YOLOv5和YOLOv7的设计思想,采用CSPNet结构作为其Backbone,CSPNet的优势在于减少计算重复性,同时保持了丰富的渐进式特征。这种结构通过跨阶段部分网络(CSP)的方式,降低了计算量并改进了特征传播效率。这一点在处理大量图像数据时特别重要,因为它能够有效地减少计算资源消耗,同时保持或提升检测性能。
YOLOv8的Neck部分采用了SPP(Spatial Pyramid Pooling)和FPN(Feature Pyramid Networks)的结合,这在多尺度目标检测中尤为关键。SPP能够在不同尺度下提取有效的上下文信息,而FPN通过多尺度特征融合增强了模型对不同大小目标的检测能力。SPP通过最大池化操作捕获不同尺度的特征,而FPN则通过自顶向下和自底向上的路径加强了特征之间的连接。
在Head部分,YOLOv8采取了一种被称为Decoupled-Head的方法,这种方法将分类和定位两个任务分开处理,有助于提升模型在这两个方面的专注度和准确性。相较于传统的设计,Decoupled-Head的方法通过分离这两个任务来减少它们之间的相互干扰,从而提高了整体的检测性能。
YOLOv8还引入了Anchor-Free的机制,这是目标检测领域中的一项创新。与传统依赖Anchor Box的方法不同,Anchor-Free机制允许模型直接预测目标的中心点和边界框,减少了对先验框的依赖,这使得模型更加灵活,也简化了训练过程。
此外,YOLOv8在损失函数上也进行了创新,采用了Distribution Focal Loss和CIoU Loss。Distribution Focal Loss对于不平衡数据分布具有更好的鲁棒性,它能够减少易分样本对损失函数的贡献,更专注于难以识别的样本。CIoU Loss则更加关注边界框的几何精度,不仅考虑了预测框和实际框的重叠面积,还考虑了它们的中心点距离和形状相似度,这有助于在边界框回归任务中获得更高的精度。
4.2 模型构建
在“代码介绍”部分,我们将深入了解如何使用Python和相关库构建常见车型识别的深度学习模型。本节代码利用了OpenCV、PyTorch以及自定义的模块,来构建和运行一个YOLOv8/v5检测器。
首先,我们引入必要的库和模块。cv2是OpenCV库,它提供了处理图像和视频的广泛功能。torch是PyTorch框架的核心,为我们提供深度学习的强大工具。Detector和HeatmapGenerator是从QtFusion.models模块中导入的,这些可能是用于检测和热图生成的抽象类。Chinese_name是从datasets.label_name模块中导入的,它包含了车型类别的中文名称。YOLO类和select_device函数从ultralytics库导入,用于加载YOLO模型和选择运行模型的硬件设备。
import cv2
import torch
from QtFusion.models import Detector
from datasets.label_name import Chinese_name
from ultralytics import YOLO
from ultralytics.utils.torch_utils import select_device
设备选择逻辑检测到是否有可用的CUDA环境,优先使用GPU进行加速,如果没有则回退到CPU。接下来,我们定义了一个参数字典ini_params,包括所选设备类型、置信度阈值、非极大抑制(Non-Maximum Suppression, NMS)的IOU阈值、类别过滤器以及日志输出设置。
device = "cuda:0" if torch.cuda.is_available() else "cpu"
ini_params = {
'device': device,
'conf': 0.25,
'iou': 0.5,
'classes': None,
'verbose': False
}
count_classes函数用于统计预测结果中每个类别的实例数目,为后续的统计分析提供依据。
def count_classes(det_info, class_names):
count_dict = {name: 0 for name in class_names}
for info in det_info:
class_name = info['class_name']
if class_name in count_dict:
count_dict[class_name] += 1
count_list = [count_dict[name] for name in class_names]
return count_list
YOLOv8v5Detector类继承自Detector抽象基类,封装了整个车型识别的流程。它的构造函数中设置了模型和图像属性,以及一个中文名称列表。load_model方法用于加载预训练的YOLO模型。在这个方法中,我们首先选择了硬件设备,然后初始化YOLO模型,最后对模型进行预热以确保其准备好进行预测。preprocess方法目前只是简单地存储并返回传入的图像,这里可以扩展包括图像尺寸调整、归一化等操作。
class YOLOv8v5Detector(Detector):
def __init__(self, params=None):
super().__init__(params)
self.model = None
self.img = None
self.names = list(Chinese_name.values())
self.params = params if params else ini_params
def load_model(self, model_path):
self.device = select_device(self.params['device'])
self.model = YOLO(model_path)
names_dict = self.model.names
self.names = [Chinese_name[v] if v in Chinese_name else v for v in names_dict.values()]
self.model(torch.zeros(1, 3, *[self.imgsz] * 2).to(self.device).type_as(next(self.model.model.parameters())))
def preprocess(self, img):
self.img = img
return img
def predict(self, img):
results = self.model(img, **ini_params)
return results
def postprocess(self, pred):
results = []
for res in pred[0].boxes:
for box in res:
class_id = int(box.cls.cpu())
bbox = box.xyxy.cpu().squeeze().tolist()
bbox = [int(coord) for coord in bbox]
result = {
"class_name": self.names[class_id],
"bbox": bbox,
"score": box.conf.cpu().squeeze().item(),
"class_id": class_id,
}
results.append(result)
return results
def set_param(self, params):
self.params.update(params)
predict方法调用模型的推理功能,传递图像和初始化参数。postprocess方法处理预测的输出,将结果整理成一个列表,每个元素包含了检测到的对象的类别名称、边界框坐标、置信度以及类别ID。set_param方法允许在运行时更新模型的参数。
整个YOLOv8v5Detector类为我们提供了一个结构化和模块化的方式来处理车型识别任务。通过这个类的实例,我们可以轻松地加载模型、进行预测,并处理预测结果,从而有效地将复杂的模型操作封装起来,便于维护和迭代。
4.3 训练代码
在“代码介绍”部分,我们将详细探讨如何使用PyTorch框架和ultralytics的YOLO模块来训练一个常见车型识别模型。下面的代码片段展示了整个训练过程的设置和执行,它不仅加载了预训练的模型权重来初始化网络,还设定了训练参数,以确保模型在我们特定的数据集上进行有效学习。以下表格详细介绍了YOLOv8模型训练中使用的一些重要超参数及其设置:
| 超参数 | 设置 | 说明 |
|---|---|---|
学习率(lr0) |
0.01 | 决定了模型权重调整的步长大小,在训练初期有助于快速收敛。 |
学习率衰减(lrf) |
0.01 | 控制训练过程中学习率的降低速度,有助于模型在训练后期细致调整。 |
动量(momentum) |
0.937 | 加速模型在正确方向上的学习,并减少震荡,加快收敛速度。 |
权重衰减(weight_decay) |
0.0005 | 防止过拟合,通过在损失函数中添加正则项减少模型复杂度。 |
热身训练周期(warmup_epochs) |
3.0 | 初始几个周期内以较低的学习率开始训练,逐渐增加到预定学习率。 |
批量大小(batch) |
16 | 每次迭代训练中输入模型的样本数,影响GPU内存使用和模型性能。 |
输入图像大小(imgsz) |
640 | 模型接受的输入图像的尺寸,影响模型的识别能力和计算负担。 |
环境设置与模型加载:首先,我们需要设置运行环境和导入相关的库。torch库是PyTorch深度学习框架的核心组件,它提供了灵活的数组操作工具和自动求导机制,这对于训练深度学习模型至关重要。我们还导入yaml,它是一个用于处理YAML文件(一种常用于配置文件的数据序列化格式)的库。YOLO类则是从ultralytics库中引入的,它提供了一种快捷的方式来加载和训练YOLO模型。
import os
import torch
import yaml
from ultralytics import YOLO # 用于加载YOLO模型
from QtFusion.path import abs_path # 用于获取文件的绝对路径
我们使用torch.cuda.is_available()检查是否有可用的CUDA环境来使用GPU加速训练,如果没有,则回退到CPU。
device = "0" if torch.cuda.is_available() else "cpu"
数据集准备:我们设定了训练使用的工作进程数和每个批次的大小。这些参数直接影响数据加载的效率和训练的速度。我们定义了数据集的名称,并通过abs_path函数构建了数据配置文件的绝对路径,保证不同环境下都能准确地定位到该文件。为了确保文件路径的一致性,特别是在不同操作系统间,我们将路径统一转换为UNIX风格。
workers = 1 # 工作进程数
batch = 8 # 每批处理的图像数量
data_name = "VehicleTypeDet"
data_path = abs_path(f'datasets/{data_name}/{data_name}.yaml', path_type='current')
unix_style_path = data_path.replace(os.sep, '/')
接下来,我们读取YAML配置文件,并对其进行处理,以确保所有的路径都是正确的。YAML配置文件通常包含了训练数据集的路径、类别信息以及其他相关的配置项。我们将修改后的数据路径写回配置文件,以确保模型训练时数据的正确加载。
directory_path = os.path.dirname(unix_style_path)
with open(data_path, 'r') as file:
data = yaml.load(file, Loader=yaml.FullLoader)
if 'path' in data:
data['path'] = directory_path
with open(data_path, 'w') as file:
yaml.safe_dump(data, file, sort_keys=False)
训练模型:最后,我们加载预训练的YOLOv8模型,这通常是训练过程中的第一步。选择合适的预训练模型能够提供一个强大的起点,因为它已经在大量数据上进行了训练。模型的训练过程是通过调用YOLO对象的train方法进行的,其中我们指定了训练数据的路径、设备、工作进程数量、输入图像尺寸、训练周期和批次大小等关键参数。我们还通过name参数给训练任务设定了一个标识符。
model = YOLO(abs_path('./weights/yolov5nu.pt', path_type='current'), task='detect') # 加载预训练的YOLOv8模型
# model = YOLO('./weights/yolov5.yaml', task='detect').load('./weights/yolov5nu.pt') # 加载预训练的YOLOv8模型
# Training.
results = model.train( # 开始训练模型
data=data_path, # 指定训练数据的配置文件路径
device=device, # 自动选择进行训练
workers=workers, # 指定使用2个工作进程加载数据
imgsz=640, # 指定输入图像的大小为640x640
epochs=120, # 指定训练100个epoch
batch=batch, # 指定每个批次的大小为8
name='train_v5_' + data_name # 指定训练任务的名称
)
model = YOLO(abs_path('./weights/yolov8n.pt'), task='detect') # 加载预训练的YOLOv8模型
results2 = model.train( # 开始训练模型
data=data_path, # 指定训练数据的配置文件路径
device=device, # 自动选择进行训练
workers=workers, # 指定使用2个工作进程加载数据
imgsz=640, # 指定输入图像的大小为640x640
epochs=120, # 指定训练100个epoch
batch=batch, # 指定每个批次的大小为8
name='train_v8_' + data_name # 指定训练任务的名称
)
这段代码集中表述了车型识别模型训练的完整流程。通过细节的描述,读者可以清晰理解每一步的作用以及如何利用现代深度学习工具来训练一个强大的车辆检测模型。从数据准备到模型初始化,再到训练过程的细粒度控制,每个步骤都被详细阐释。
5. 实验结果与分析
5.1 训练曲线
在深度学习模型的训练过程中,损失函数图像是了解模型性能和行为的关键。对于YOLOv8模型的训练,损失函数图提供了模型在不同训练阶段的性能指标。以下是对图中所示YOLOv8模型训练损失和性能指标的分析。
从图中可以看出,随着训练进程的进行,训练集上的损失(包括框损失train/box_loss、类别损失train/cls_loss和置信度损失train/obj_loss)总体呈下降趋势。这表明模型在学习数据集的特征并逐渐改善其预测能力。在初期,损失较高,随着epoch数增加,损失逐渐减少并趋于稳定。这是模型训练过程中理想的损失下降曲线,反映了模型参数在迭代过程中的逐步优化。
对于验证集,损失函数图也显示了类似的下降趋势,这是一个积极的信号,表明模型没有发生过拟合。验证集上的损失val/box_loss、val/cls_loss和val/obj_loss在训练过程中降低,并在某一点后达到稳定状态,这说明模型在未见过的数据上也表现出良好的泛化能力。一般来说,验证损失的波动可能比训练损失更大,这是由于验证数据的多样性和模型每次看到验证数据时的不同状态。
在性能指标方面,metrics/precision和metrics/recall图表展示了模型识别正确类别对象的能力和识别出所有相关对象的能力。精度指标在训练过程中波动较大,但整体呈上升趋势,这表明模型在减少假阳性的同时保持了识别真阳性对象的能力。召回率在训练初期迅速提高,随后趋于平稳,这表明模型能够检测到大多数正类样本。
最终,模型的平均精度(mAP)是衡量模型整体性能的重要指标。在metrics/mAP@0.5(使用IoU阈值为0.5时的mAP)和metrics/mAP@0.5-0.95(在IoU从0.5到0.95的范围内计算的mAP)中,我们看到随着训练进程的进行,mAP值稳步提升,最终在较高水平稳定下来。这表明模型在各种重叠阈值下都能可靠地检测目标,而且对目标位置的精确度有着较高的评估准确性。
总之,通过对损失和性能指标的详尽分析,我们可以得出结论,YOLOv8模型在此次训练中表现出了很好的学习能力和泛化性能。损失的稳步降低以及精度和召回率的提升,进一步证明了模型的有效性。平均精度的增长进一步加强了这一点,表明模型能够在保持高精度的同时检测出更多正确的目标。
5.2 PR曲线图
Precision-Recall (PR) 曲线是评估分类模型性能的重要工具,尤其是在数据集中正负样本分布不均的情况下。上图展示了在一个多类别分类问题中,YOLOv8模型对每个类别以及所有类别整体的性能评估。每条曲线代表了一个类别的Precision(精度)和Recall(召回率)在不同阈值下的关系。
从图中我们可以看到,'car' 类别的曲线具有最高的下方面积,这表明模型在识别车辆时表现出色,具有较高的精度和召回率,即在正确标识车辆的同时,能够检测到大部分车辆实例。具体来看,'car' 类别的AP(Average Precision)达到了0.928,显示了模型在此类别上的强大性能。另一端,'person' 类别的AP值为0.145,意味着模型在识别人这一类别时面临挑战,可能是由于数据集中人类样本的不足或者人类目标与背景的区分困难等原因。
对于其他类别如'auto' (0.880)、'traffic signal' (0.835)、'van' (0.794) 和 'truck' (0.759),我们看到模型都表现出相对较高的平均精度,尽管它们的精度和召回率在某些阈值点上有较大波动,但整体上显示出模型在多数类别上都有不错的性能。'bus' 类别和'crosswalk' 类别的AP值分别为0.556和0.651,说明这些类别的检测难度较大。可能的原因包括类内变异大、样本数量少或者与其他类别的相似性导致的混淆。
'2-wheeler' 类别的AP为0.686,虽然没有达到车辆类别的高AP,但仍表明模型对这一较为具体的类别有着相对较好的识别能力。在所有类别上,模型达到了0.693的mAP@0.5,这是一个中等水平的表现,说明模型在整体上具备较为均衡的检测能力,能够在大多数情况下准确地识别和分类目标。
总体来说,这些PR曲线为我们提供了一个直观的模型性能概览。虽然在个别类别上模型的表现有待提高,但在大多数车型类别上,模型都能够提供高精度的识别结果。这些结果对于后续优化模型参数、进行数据增强以及改进模型结构提供了重要的参考。特别是对于'person'和'bus'这样的低性能类别,可能需要采取特定的策略,比如增加样本多样性、引入针对性的数据增强或者对这些类别进行特别的重采样,以期在未来的迭代中提高模型的整体性能和泛化能力。
5.3 YOLOv8/v7/v6/v5对比实验
(1)实验设计:
本实验旨在评估和比较YOLOv5、YOLOv6、YOLOv7和YOLOv8几种模型在常见车型目标检测任务上的性能。为了实现这一目标,博主分别使用使用相同的数据集训练和测试了这四个模型,从而可以进行直接的性能比较。该数据集包含常见车型的图像。本文将比较分析四种模型,旨在揭示每种模型的优缺点,探讨它们在工业环境中实际应用的场景选择。
| 模型 | 图像大小 (像素) | mAPval 50-95 | CPU ONNX 速度 (毫秒) | A100 TensorRT 速度 (毫秒) | 参数数量 (百万) | FLOPs (十亿) |
|---|---|---|---|---|---|---|
| YOLOv5nu | 640 | 34.3 | 73.6 | 1.06 | 2.6 | 7.7 |
| YOLOv8n | 640 | 37.3 | 80.4 | 0.99 | 3.2 | 8.7 |
| YOLOv6N | 640 | 37.5 | - | - | 4.7 | 11.4 |
| YOLOv7-tiny | 640 | 37.4 | - | - | 6.01 | 13.1 |
(2)度量指标:
- F1-Score:F1-Score 作为衡量模型性能的重要指标,尤其在处理类别分布不均的数据集时显得尤为关键。它通过结合精确率与召回率,提供了一个单一的度量标准,能够全面评价模型的效能。精确率衡量的是模型在所有被标记为正例中真正属于正例的比例,而召回率则关注于模型能够识别出的真正正例占所有实际正例的比例。F1-Score通过两者的调和平均,确保了只有当精确率和召回率同时高时,模型的性能评估才会高,从而确保了模型对于正例的预测既准确又完整。
- mAP(Mean Average Precision):在目标检测任务中,Mean Average Precision(mAP)是评估模型性能的重要标准。它不仅反映了模型对单个类别的识别精度,而且还考虑了所有类别的平均表现,因此提供了一个全局的性能度量。在计算mAP时,模型对于每个类别的预测被单独考虑,然后计算每个类别的平均精度(AP),最后这些AP值的平均数形成了mAP。
| 名称 | YOLOv5nu | YOLOv6n | YOLOv7-tiny | YOLOv8n |
|---|---|---|---|---|
| mAP | 0.684 | 0.727 | 0.623 | 0.693 |
| F1-Score | 0.67 | 0.72 | 0.65 | 0.66 |
(3)实验结果分析:
在比较不同版本的YOLO模型在车型识别任务上的性能时,我们采用了mAP和F1-Score作为评价指标,它们分别从不同的角度衡量了模型的识别准确性和综合性能。从双条形图中我们可以直观地观察到各个模型在这两个指标上的表现差异。
在mAP值上,YOLOv6n以0.727的得分排名第一,这意味着在整体上,YOLOv6n能够更准确地识别出图像中的车型对象,且其检测的准确性跨越不同置信度阈值均保持较高水平。这可能得益于YOLOv6n相较于其他版本在网络结构和优化算法上的改进,它在提取特征和处理复杂背景方面可能更为有效。其次,YOLOv8n的mAP值为0.693,也表现出较强的识别能力,虽然略低于YOLOv6n,但相较于YOLOv7-tiny的0.623,其性能提升是明显的。YOLOv5nu的mAP值为0.684,位于中等水平,表明虽然是较早的版本,但其稳定性和准确性依然能满足一定的车型识别需求。
在F1-Score上,YOLOv6n以0.72的得分同样位居榜首,这显示了该模型在维持较高召回率的同时,也保持了较高的精确率,这是一个平衡的结果,表明YOLOv6n在减少误检和遗漏方面做得较好。YOLOv7-tiny以0.65的F1-Score位于较低位置,这可能是因为“tiny”版本在简化网络以降低计算复杂度的同时,牺牲了部分识别能力,尤其可能在减少假阳性和提高召回率方面存在不足。YOLOv8n的F1-Score为0.66,略低于YOLOv5nu,这表明在特定任务中,模型的新颖性并不总是等同于更优性能,早期版本可能因为经过了更多的测试和优化,在实际应用中展现出了坚实的性能。
综合以上分析,我们可以得出结论,YOLOv6n在当前实验中展现出最优的性能,这可能归功于其网络结构的优化和有效的训练策略。不同版本的YOLO在车型识别任务上的表现差异,揭示了算法迭代中不断优化和适应特定任务的重要性。对于未来的工作,我们应该更深入地探讨YOLOv6n在哪些具体方面做得更好,以及YOLOv7-tiny和YOLOv8n在性能上的差距如何通过调整模型结构或训练策略来弥补。同时,我们也应该考虑如何结合多版本的优点,开发出更加精准和鲁棒的车型识别模型。
6. 系统设计与实现
6.1 系统架构概览
在构建一个基于YOLOv8/v7/v6/v5的常见车型识别系统时,我们的目标是设计一个既高效又准确的模型,能够在各种环境和条件下稳定工作。以下是该系统的主要架构和组件,以及它们如何协同工作来实现车型识别的目标。
1. 数据准备与预处理
首先,我们需要收集和准备用于训练和测试的车辆数据集。数据集应包含多种车型、不同角度、不同光照条件下的车辆图像。通过 datasets.EmotionData.label_name 类,我们为每种车型标注具体的类别标签(Label_list),这是后续训练和识别的基础。
接下来,利用 YOLOv8v5Detector 类中的预处理方法(如preprocess),对输入图像进行缩放、归一化等预处理操作,确保图像数据符合YOLO模型的输入要求。
2. 模型训练与优化
使用 YOLOv8v5Detector 类,我们基于YOLOv8(或其他版本)的预训练模型开始训练。在这一步,我们调整模型参数(如置信度阈值conf_threshold和IOU阈值iou_threshold),使用交叉验证等技术优化模型的性能,以达到更高的准确率和更低的误检率。
3. 检测与识别
在模型训练完成后,我们使用训练好的模型进行车型识别。通过 Detection_UI 类,构建用户界面,用户可以选择图片或视频文件进行车型识别。对于实时监控场景,还可以选择摄像头作为输入源。Detection_UI类中的process_camera_or_file方法负责处理用户的输入,调用YOLOv8v5Detector中的predict方法进行车辆检测和识别。
4. 结果展示与日志记录
识别完成后,系统会通过 LogTable 和 ResultLogger 类记录并展示识别结果,包括检测的车型、位置、置信度等信息。同时,系统还支持将识别结果和相关数据保存至CSV文件中,方便后续分析和使用。
5. 用户界面
我们通过Streamlit框架构建了一个简洁直观的用户界面。在界面上,用户可以轻松上传图片或视频文件,或者选择摄像头进行实时监控。通过侧边栏(sidebar),用户可以调整模型参数,如置信度阈值和IOU阈值,以及选择不同的显示模式和摄像头。系统会实时显示检测结果和处理进度,提供友好的用户体验。
综上所述,我们的车型识别系统采用了模块化的设计,每个组件都负责系统中的一项特定任务。这种设计使得系统不仅易于维护和升级,而且能够灵活应对不同的应用场景和需求。通过不断地优化和改进,我们的目标是实现一个既快速又准确的车型识别系统,为智能交通和自动驾驶领域贡献力量。
6.2 系统流程
基于YOLOv8/v7/v6/v5的常见车型识别系统的开发,旨在实现一个高效、准确的车型检测功能。接下来,我们将详细介绍系统的流程,以确保读者能够充分理解整个系统的运行机制。
1. 初始化系统环境
在系统启动初期,首先进行环境的初始化,包括加载模型权重、初始化类别标签列表及为每个类别分配随机颜色等。这一步是整个系统运行的基础,确保了之后的检测过程可以顺利进行。
2. 设置页面与侧边栏
系统通过Streamlit库搭建了一个交互式的网页版用户界面(UI),在这一步中,我们设置页面的基本布局,包括页面标题、图标等,并在侧边栏中配置模型相关的设置选项,如模型类型、置信度阈值、IOU阈值以及文件上传选项等。
3. 加载模型与参数配置
根据用户在侧边栏中的选择,系统将加载对应的YOLO模型文件。同时,系统支持用户上传自定义的模型文件,增加了系统的灵活性。此外,还可以通过滑块调整置信度和IOU阈值,以适应不同的检测需求。
4. 选择输入源
用户可选择摄像头实时检测、上传图片文件或视频文件作为输入源。系统将根据用户的选择,准备相应的数据处理流程。
5. 检测过程
- 实时摄像头检测:系统通过OpenCV捕获摄像头数据流,并对每一帧图像进行处理和检测,然后将检测结果实时显示在用户界面上。
- 图片文件检测:用户上传的图片文件将被读取并送入模型进行检测,检测结果随后展示在页面上。
- 视频文件检测:对于上传的视频文件,系统逐帧读取视频,并进行检测处理,同样将检测结果实时展示给用户。
6. 显示检测结果
检测完成后,系统将在用户界面上展示检测结果,包括目标的位置、类别及置信度等信息。同时,系统提供了过滤功能,用户可以根据需要选择查看特定类型的检测结果。
7. 结果导出与日志记录
用户可选择导出检测结果,包括图像、视频及检测日志。系统通过日志记录功能,帮助用户保存每次检测的详细信息,便于后续分析和查阅。
整个系统流程设计得既简洁明了,又功能强大,能够满足多样化的车型识别需求。通过以上步骤,即使是没有深度学习背景的用户,也能轻松上手,实现高效的车型检测。
代码下载链接
如果您希望获取博客中提及的完整资源包,包含测试图片、视频、Python文件(*.py)、网页配置文件、训练数据集、代码及界面设计等,可访问博主在面包多平台的上传内容。相关的博客和视频资料提供了所有必要文件的下载链接,以便一键运行。完整资源的预览如下图所示:
资源包中涵盖了你需要的训练测试数据集、训练测试代码、UI界面代码等完整资源,完整项目文件的下载链接可在下面的视频简介中找到➷➷➷
演示与介绍视频 :https://www.bilibili.com/video/BV12H4y1J729/
YOLOv8/v7/v6/v5项目合集下载:https://mbd.pub/o/bread/mbd-ZZ2YmJxv
YOLOv8和v5项目完整资源下载:https://mbd.pub/o/bread/mbd-ZZ2Ylpxv
YOLOv7项目完整资源下载:https://mbd.pub/o/bread/mbd-ZZ2Yl5ps
YOLOv6项目完整资源下载:https://mbd.pub/o/bread/mbd-ZZ2YmJZr
完整安装运行教程:
这个项目的运行需要用到Anaconda和Pycharm两个软件,下载到资源代码后,您可以按照以下链接提供的详细安装教程操作即可运行成功,如仍有运行问题可私信博主解决:
- Pycharm和Anaconda的安装教程:https://deepcode.blog.csdn.net/article/details/136639378;
软件安装好后需要为本项目新建Python环境、安装依赖库,并在Pycharm中设置环境,这几步采用下面的教程可选在线安装(pip install直接在线下载包)或离线依赖包(博主提供的离线包直接装)安装两种方式之一:
- Python环境配置教程:https://deepcode.blog.csdn.net/article/details/136639396(2,3方法可选一种);
- 离线依赖包的安装指南:https://deepcode.blog.csdn.net/article/details/136650641(2,3方法可选一种);
如使用离线包方式安装,请下载离线依赖库,下载地址:https://pan.baidu.com/s/1uHbU9YzSqN0YP_dTHBgpFw?pwd=mt8u (提取码:mt8u)。
7. 结论与未来工作
本文通过深入研究并实践了基于YOLOv8/v7/v6/v5的深度学习模型在常见车型识别领域的应用,成功开发了一个结合了这些先进算法的常见车型识别系统。通过对多个版本的YOLO模型进行细致的比较和优化,本研究不仅提升了车型识别的准确率和实时性,还通过Streamlit创建了一个直观、美观且易于使用的Web应用,使用户能够轻松地进行车型识别,从而在实际应用中发挥重要作用。
经过一系列实验验证,本文所提出的方法在车型识别的准确性和处理速度上都达到了令人满意的水平。同时,我们还提供了完整的数据集处理流程、模型训练和预测的代码,以及基于Streamlit的系统设计和实现细节,为后续的研究者和开发者复现和参考提供了方便。尽管取得了一定的成果,但车型识别作为一个复杂多变的任务,仍然面临着许多挑战和改进空间。在未来的工作中,我们计划从以下几个方向进行探索:
- 模型优化:继续探索更深层次的网络结构和优化策略,如神经网络架构搜索(NAS)技术,以进一步提升模型的性能和效率。
- 多模态融合:考虑结合视觉之外的模态信息,采用多模态学习方法进行车型识别,以更全面地理解车型特征。
- 跨域适应性:研究不同地区、不同环境下的车型识别,通过领域自适应技术提高模型在多样化环境中的泛化能力。
- 用户交互体验:进一步优化系统的用户界面和交互设计,使其更加人性化、智能化,以满足更广泛用户的需求。
- 实际应用拓展:探索车型识别在更多实际应用场景中的应用,如智能交通系统、安全监控等,以发挥其最大的社会和经济价值。
总之,常见车型识别技术正处于快速发展之中,随着技术的不断进步和应用场景的不断拓展,我们相信在不久的将来,基于深度学习的车型识别将在多个领域发挥更加重要的作用。
Yusof, Najiha‘Izzaty Mohd, et al. "Assessing the performance of YOLOv5, YOLOv6, and YOLOv7 in road defect detection and classification: a comparative study." Bulletin of Electrical Engineering and Informatics 13.1 (2024): 350-360. ↩︎
Zhao, Dewei, et al. "A Small Object Detection Method for Drone-Captured Images Based on Improved YOLOv7." Remote Sensing 16.6 (2024): 1002. ↩︎
Qiu, Shi, et al. "Automated detection of railway defective fasteners based on YOLOv8-FAM and synthetic data using style transfer." Automation in Construction 162 (2024): 105363. ↩︎
Bietti, Alberto, et al. "Birth of a transformer: A memory viewpoint." Advances in Neural Information Processing Systems 36 (2024). ↩︎
Qin, Han, et al. "An Improved Faster R-CNN Method for Landslide Detection in Remote Sensing Images." Journal of Geovisualization and Spatial Analysis 8.1 (2024): 2. ↩︎

在本博客中介绍了基于YOLOv8/v7/v6/v5的常见车型识别系统。核心技术采用YOLOv8,并融合了YOLOv7、YOLOv6、YOLOv5的算法优势,进行了细致的性能指标对比。详细介绍了国内外在常见车型识别方面的研究现状、数据集处理方法、算法原理、模型构建及训练代码,以及基于Streamlit的交互式Web应用界面设计。在此Web应用中,用户可以上传图像、视频,甚至通过实时摄像头进行车型识别,同时支持上传不同版本的训练模型(YOLOv8/v7/v6/v5)进行推理预测。界面设计灵活,用户可以方便地修改以适应不同需求。博客附带了完整的网页设计方案、深度学习模型代码和训练数据集的下载链接。
浙公网安备 33010602011771号