基于深度学习的车型识别与计数系统(网页版+YOLOv8/v7/v6/v5代码+训练数据集)
摘要:本文深入研究了基于YOLOv8/v7/v6/v5的车型识别与计数,核心采用YOLOv8并整合了YOLOv7、YOLOv6、YOLOv5算法,进行性能指标对比;详述了国内外研究现状、数据集处理、算法原理、模型构建与训练代码,及基于Streamlit的交互式Web应用界面设计。在Web网页中可以支持图像、视频和实时摄像头进行车型识别与计数,可上传不同训练模型(YOLOv8/v7/v6/v5)进行推理预测,界面可方便修改。本文附带了完整的网页设计、深度学习模型代码和训练数据集的下载链接。
@
完整资源中包含数据集及训练代码,环境配置与界面中文字、图片、logo等的修改方法请见视频,项目完整文件下载请见演示与介绍视频的简介处给出:➷➷➷
演示与介绍视频 :https://www.bilibili.com/video/BV1Fr421t7LU/
YOLOv8/v7/v6/v5项目合集下载:https://mbd.pub/o/bread/mbd-ZZ2YmJ1p
YOLOv8和v5项目完整资源下载:https://mbd.pub/o/bread/mbd-ZZ2Ylpxy
YOLOv7项目完整资源下载:https://mbd.pub/o/bread/mbd-ZZ2Yl5pu
YOLOv6项目完整资源下载:https://mbd.pub/o/bread/mbd-ZZ2YmJZu
若您想获得博文中涉及的实现完整全部资源文件(包括测试图片、视频,py, UI文件,训练数据集、训练代码、界面代码等),这里已打包上传至博主的面包多平台,见可参考博客与视频,已将所有涉及的文件同时打包到里面,点击即可运行,完整文件截图如下:
1. 网页功能与效果
(1)开启摄像头实时检测:本系统允许用户通过网页直接开启摄像头,实现对实时视频流中车型的检测。系统将自动识别并分析画面中的车型,并将检测结果实时显示在用户界面上,为用户提供即时的反馈。
(2)选择图片检测:用户可以上传本地的图片文件到系统中进行车型识别与计数。系统会分析上传的图片,识别出图片中的车型,并在界面上展示带有车型标签和置信度的检测结果,让用户能够清晰地了解到每个车型状态。
(3)选择视频文件检测:系统支持用户上传视频文件进行车型识别与计数。上传的视频将被系统逐帧分析,以识别和标记视频中每一帧的车型。用户可以观看带有车型识别与计数标记的视频,了解视频中车型的变化。
(4)选择不同训练好的模型文件:系统集成了多个版本的YOLO模型(如YOLOv8/v7/v6/v5),用户可以根据自己的需求选择不同的模型进行车型识别与计数。这一功能使得用户能够灵活地比较不同模型的表现,以选择最适合当前任务的模型。
在“网页功能与效果”章节中,我们详尽介绍了一个先进的基于YOLOv8/v7/v6/v5的车型识别与计数系统的Web应用界面。此系统采用了尖端的目标检测技术,提供了一系列直观且易于操作的功能,以增强应用效率和用户体验。
首先,实时摄像头检测功能允许用户直接通过网页开启摄像头,进行实时车型识别与计数,系统自动分析捕获的画面,并标注出检测到的车辆及其类别。此外,用户还可以通过图片检测和视频文件检测功能,上传本地的图片或视频文件,系统将分别对上传的内容进行分析,展示识别结果。
为了满足不同用户的需求,本系统提供了模型选择功能,支持多个训练好的模型文件(YOLOv8/v7/v6/v5),使用户能够根据需求选择不同的模型进行检测,以便比较不同模型的识别效果和处理速度。同时,检测画面的显示模式具有灵活性,画面显示模式功能允许用户同时显示检测画面与原始画面,或者单独显示检测画面,方便用户直观比较识别前后的区别。
为进一步提升用户体验,系统加入了目标筛选展示功能,用户可以通过下拉框选择标记并只显示特定的目标,如特定车型。检测结果通过检测结果展示功能实时显示在网页的表格中,涵盖车辆类型、数量等信息,同时,用户可通过参数调整功能动态调整检测算法的置信度阈值和IOU阈值,优化检测的准确度和减少误检。
最后,系统提供了方便的结果导出选项,用户可以将检测结果从表格导出至CSV文件,以便于进一步分析和记录。对于标记的图片、视频以及摄像头画面的检测结果,用户还可以选择导出为AVI格式的图像文件,方便保存和分享。
通过集成这些高级功能,本系统提供了一个全面、灵活的车型识别与计数解决方案,旨在满足专业用户和广大爱好者的需求,为研究人员提供了一个实用的研究和应用工具。每项功能的效果将通过截图或动态图进行展示,确保读者可以直观地理解系统的操作界面和功能效果,深化对该系统功能和性能的认识。
2. 绪论
2.1 研究背景及意义
在现代交通系统中,车型识别与计数是智能交通管理(ITS)的重要组成部分,它涉及到自动识别道路上的车辆类型,并对其进行实时计数。这种技术的应用场景广泛,从城市交通监控到高速公路管理,再到智能停车解决方案,都离不开准确的车型识别与计数技术。随着城市化进程的加快,道路上的车辆日益增多,传统的人工监控和计数方式已经无法满足高效率和精确度的需求,因此自动车型识别与计数系统的研究与应用变得尤为重要。
一方面,车型识别与计数对于城市交通状况的评估至关重要。通过准确统计不同类型的车辆数量,交通管理部门能够更好地理解交通流量的组成,预测交通趋势,从而制定有效的交通管控策略,减轻拥堵,提高道路利用效率。此外,这些数据还可以用于城市规划和交通基础设施的建设,为城市的可持续发展提供支持。
另一方面,车型识别与计数技术在安全监控方面也发挥着重要作用。通过实时监控和分析交通情况,可以及时发现异常行为或潜在的交通事故,从而迅速采取应对措施,保障行人和驾驶者的安全。
随着计算机视觉和深度学习技术的快速发展,使用这些技术进行车型识别已经成为研究的热点。尤其是YOLO(You Only Look Once)系列算法,由于其快速准确的检测性能,已被广泛应用于车型识别任务中。YOLOv8作为该系列的最新版本,相较于其前身,不仅在速度上得到了提升,而且在准确性上也有显著的改进。
在众多研究中,深度学习模型的训练与优化是车型识别系统成功的关键。例如,通过对大量交通图像数据进行学习,模型能够识别不同车型的独特特征,并将其分类。此外,研究人员还致力于提高模型在复杂环境下的鲁棒性,如不同光照条件和天气变化对车型识别的影响。此外,实时处理能力的提高也是研究的焦点,它要求模型不仅要准确,而且要快速,以适应实时监控系统的需要。
2.2 国内外研究现状
在目标检测和车型识别领域,近年来的研究重点一直在持续推动算法精度和处理速度的边界。YOLO系列作为行业标杆,在这方面尤为突出,每一个新版本都引领着技术发展的潮流。YOLOv8继承并优化了YOLOv7的特征,提升了在复杂交通场景中的识别能力和实时处理速度,确保了它在实际交通监控系统中的应用价值。除了YOLO系列,还有其他算法如Scale-Aware Trident Networks (SATN)通过使用多尺度特征表达来提高模型对不同大小目标的检测能力,这对于车型识别尤其重要,因为它涉及到多种不同尺寸和形状的车辆。在特征提取上,Transformer[1]网络引入的自注意力机制,已经被证明在提高模型对图像细节的理解方面具有独特优势,ViT和其衍生模型就是很好的例子。
不仅如此,目标检测的研究还涉及到网络结构的深层次优化。例如,研究表明,通过改进深度神经网络中的激活函数和归一化策略,可以有效地加速网络的收敛并提高检/测精度。另外,针对不同交通条件下的车型识别,研究者们尝试引入多模态数据,如雷达和红外线数据,以提升在恶劣天气条件下的识别效率。
YOLOv8、YOLOv7[2]、YOLOv6[3]和YOLOv5不仅在速度和准确度上有所增进,还在模型大小和计算效率上取得了重要平衡。YOLOv8的出现更是突破了先前版本的限制,通过采用更深的网络和改进的训练策略,进一步提升了检测性能。在YOLOv8[4]中,算法使用更复杂的注意力机制和先进的损失函数,如Distribution Focal Loss和CIoU Loss,这些优化提高了对目标尺寸和形状的预测准确性。
紧跟YOLO系列的是RetinaNet和Faster R-CNN[5],这两种算法在处理小目标检测方面特别有效,通过引入Focal Loss和Region Proposal Networks,它们能够解决类别不平衡问题,并提高检测速度。而DETR算法采用了Transformer架构,彻底摒弃了锚框,采用直接回归的方式来预测目标位置,大大简化了训练流程并提高了模型的泛化能力。
Vision Transformer(ViT)和其相关变体如Swin Transformer,通过引入自注意力机制,它们提供了一种全新的方法来捕获图像中的全局上下文信息,这对于精确的车型分类和定位至关重要。这些Transformer基础的模型特别适合于解决复杂场景下的目标检测问题,其能够理解场景中不同对象间的关系,并提供了改进目标检测性能的新思路。
在实际应用中,车型识别和计数的准确性至关重要。在拥挤的城市交通环境中,车型识别不仅能够帮助交通管理部门监控和管理交通流,还能够支持智能交通系统的决策。
2.3 要解决的问题及其方案
2.3.1 要解决的问题
针对基于YOLOv8/v7/v6/v5的车型识别与计数系统,我们面临的主要问题及相应的解决方案体现在以下几个关键方面:
-
车型识别的准确性和速度:
车型识别与计数系统的核心挑战是如何实现对不同车型的高准确度识别与实时处理。鉴于道路上车辆的种类繁多,且每种车型可能有着复杂多变的设计、颜色、形状和大小,系统需要能够准确地识别出这些细微的特征差异。此外,车辆在道路上的快速移动、部分遮挡和不同角度等情况,都对识别系统提出了更高的要求。因此,开发一个能够快速响应并准确识别车型的模型是本项目的首要任务。 -
环境适应性和模型泛化能力:
道路环境的复杂多变性对车型识别系统提出了极大的挑战。变化的光照条件、复杂的背景以及天气变化等因素都可能影响识别的准确性。因此,系统需要具备出色的环境适应性和模型泛化能力,以确保在不同的环境条件下都能保持高识别准确率。 -
用户交互界面的直观性和功能性:
系统的用户界面设计对于确保用户能够有效利用车型识别与计数系统至关重要。界面需要直观易懂,以降低用户的学习成本。同时,功能布局应合理,能够快速让用户访问到他们需要的功能,如实时监控、历史数据查询、模型切换等。 -
数据处理能力和存储效率:
考虑到车型识别与计数系统将处理大量的图像和视频数据,系统需要具备强大的数据处理能力和高效的存储机制。这不仅关系到识别的实时性,还涉及到长期数据的管理和查询效率。同时,考虑到数据的敏感性,数据的安全性和隐私保护也必须得到充分的考虑。 -
系统的可扩展性和维护性:
随着技术的发展和应用需求的变化,系统可能需要支持更多种类的车型识别,或者需要集成新的技术以提高识别性能。因此,系统的设计应当考虑到未来的可扩展性,允许无缝集成新的模型或功能。此外,系统的维护性也是一个重要考虑点,确保系统能够持续稳定运行,及时更新和升级。
2.3.2 解决方案
针对基于YOLOv8/v7/v6/v5的车型识别与计数系统,我们计划采取以下策略来应对挑战,实现一个高效准确且用户友好的解决方案:
- 深度学习模型的选择和优化
- 模型架构:选择YOLO系列中的YOLOv8/v7/v6/v5作为核心深度学习模型,利用它们在速度和准确度之间的优良平衡。YOLOv8作为最新版本,在准确率和速度上都有显著提升,尤其适合于实时车型识别与计数任务。
- 数据增强:为提升模型的泛化能力和适应性,我们将采用多种数据增强技术,包括随机裁剪、缩放、旋转、色彩调整等,以模拟不同光照、天气和遮挡条件下的车辆图像。
- 迁移学习:利用在大规模图像数据集上预训练的YOLO模型作为起点,通过迁移学习技术,使用特定于车型的数据集进行微调。这不仅加快了模型的训练速度,也提高了识别的准确性。
- 技术框架和开发工具
- PyTorch框架:选用PyTorch作为深度学习框架,凭借其灵活性和强大的GPU加速能力,适合于快速开发和高效迭代深度学习模型。
- Streamlit网页设计:基于Streamlit快速构建交互式网页应用。Streamlit的直观编程模型和丰富的组件库使得开发美观、功能丰富的用户界面变得简单快捷。
- CSS美化:采用CSS对Streamlit界面进行进一步美化和个性化设计,提升用户交互体验。
- PyCharm开发工具:使用PyCharm作为集成开发环境(IDE),它提供了代码编写、调试和版本控制的便利,确保开发流程的高效和顺畅。
- 功能实现和系统设计
- 多输入源支持:设计系统以支持多种输入源,包括静态图像、视频文件和实时摄像头流,以适应不同场景下的车型识别需求。
- 模型切换功能:实现动态模型切换功能,允许用户根据实际需求和条件选择不同版本的YOLO模型(v8/v7/v6/v5),增加系统的灵活性和适用范围。
- 用户交互界面:采用Streamlit构建的界面将支持用户上传文件、选择模型、调整检测参数(如置信度阈值、IOU阈值)以及查看检测结果和统计数据。
- 数据处理和存储策略
- 高效数据处理:利用PyTorch的数据加载和预处理机制,以及GPU加速能力,实现高效的图像处理和模型推理流程,确保系统的实时性能。
- 智能数据存储:设计高效的数据存储方案,使用数据库管理检测结果和历史数据,支持快速查询和分析。
通过实施上述方法,我们开发的车型识别与计数系统能够在不同环境下准确、快速地进行车型的检测,同时提供友好的用户体验和强大的数据处理能力,满足了科研和临床应用。
2.4 博文贡献与组织结构
在本文中,我们全面探讨了利用深度学习技术,尤其是YOLO系列最新版本(YOLOv8/v7/v6/v5)来实现车型识别与计数的方法。本文的主要贡献如下:
- 详细的文献综述:我们提供了一个全面的文献综述,涵盖了车型识别与计数领域的最新研究进展,包括不同算法的比较、优缺点分析以及应用场景讨论。
- 数据集的深入处理:详细介绍了用于训练和测试的数据集处理方法,包括数据预处理、增强技术以及为了提高模型泛化能力所采取的策略。
- 算法选择与优化:阐述了为什么选择YOLOv8/v7/v6/v5等算法作为车型识别与计数的核心,包括每个版本的特点、改进点以及针对本任务的特定优化。
- Streamlit网页设计:展示了如何使用Streamlit设计美观、用户友好的网页界面,该界面支持上传视频、实时监控以及模型选择等功能,使得暴力行为的检测更加直观和便捷。
- 算法效果对比:通过实验对比了YOLOv7/v6/v5等不同版本的算法在车型识别与计数任务上的效果,包括准确率、检测速度等关键性能指标。
- 资源分享:提供了完整的数据集和代码资源包,使得读者能够复现实验结果,甚至在此基础上进行进一步的研究和开发。
后续章节的组织结构如下: 绪论:介绍研究背景、目的和本文的主要贡献;算法原理:详细介绍YOLOv8/v7/v6/v5等算法的工作原理及其在车型识别与计数中的应用;数据集处理:讨论使用的数据集及其预处理、增强方法。代码介绍:提供模型训练和预测的详细代码说明,包括环境搭建、参数配置和执行步骤。实验结果与分析:展示不同模型在车型识别与计数任务上的实验结果,并进行比较分析。系统设计与实现:介绍基于Streamlit的车型识别与计数系统的设计与实现细节。结论与未来工作:总结本文的研究成果,并讨论未来的研究方向和潜在的改进空间。
3. 数据集处理
在本博客章节中,我们将深入介绍用于车型识别与计数的数据集,它是任何计算机视觉任务的核心部分,决定了模型性能的上限。我们的数据集共计3569张图像,涵盖了多种交通工具和一些交通相关的类别。这些图像被分为2775张训练集、412张验证集以及382张测试集,以确保模型能够在不同的数据上学习和验证其性能。博主使用的类别如下:
Chinese_name = {'tiny-car': "小型车", 'mid-car': "中型车", 'big-car': "大型车", 'small-truck': "小型卡车",
'big-truck': "大型卡车", 'oil-truck': "油罐车", 'special-car': "特种车"}
在预处理阶段,所有的图像都进行了自动方向调整,并剥离了可能会导致数据不一致的EXIF方向信息,这保证了图像的统一性,并为接下来的处理步骤奠定了基础。进一步地,图像被统一缩放至416x416像素的尺寸,虽然这一处理可能会引入某些形状失真,但对于保持网络输入的一致性和模型运算的效率是必要的。
类别分布方面,我们的数据集呈现出显著的不平衡。以“car”类别为例,它的实例数量远多于其他类别,如“2-wheeler”、“auto”、“bus”等,这种不平衡可能会导致模型在训练时对“car”类别过度适应,而忽略其他少数类别。为了解决这个问题,可以考虑采用重采样技术或在损失函数中对类别进行加权,以增强模型对少数类别的识别能力。
边界框分布的热力图揭示了图像中目标对象的尺寸和位置偏好。我们注意到,大多数边界框的尺寸较小,且中心点集中在图像中央,这可能指示了数据采集时的某种偏差。为了使模型能够适应不同尺寸的车辆并减少位置偏差,数据增强如随机裁剪、缩放、平移和翻转等技术应当被纳入训练流程。
通过对这些关键方面的深入分析和策略的实施,我们的数据集不仅为车型识别与计数任务提供了坚实的基础,而且还有助于提高模型的泛化能力和实用性。接下来,我们将在数据集的基础上,细致探讨模型的构建、训练过程以及实验结果,为读者呈现一个全面的车型识别与计数系统的建立过程。
4. 原理与代码介绍
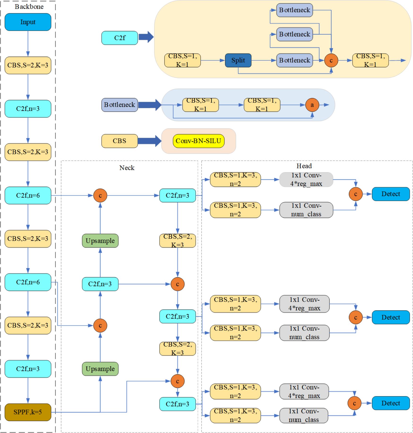
4.1 YOLOv8算法原理
YOLOv8特意设计了一种新的架构分解方式,即将模型的Backbone和Head部分进行了解耦合设计。Backbone负责提取图像的特征。在YOLOv8中,Backbone经过优化,以更高效地提取有用的视觉特征。它不仅需要捕捉图像的基本细节,还要提取能够表征不同车型的复杂特征。Head部分负责基于Backbone提取的特征做出最终的预测,包括分类和定位。在YOLOv8中,通过对Head部分的重新设计,模型能够更精确地预测车辆的位置和类别,同时减少了假阳性的预测。
YOLOv8的网络架构基于CSPPANet结构,这是一种集成了CSPNet(Cross Stage Partial Network)技术的高效Backbone。CSPNet技术减少了计算资源消耗,并通过分割特征激活路径来增强网络层间的特征传递,从而提高了模型的性能和效率。YOLOv8还引入了SPP(Spatial Pyramid Pooling)和FPPN(Feature Pyramid Networks)的概念,这些是用于检测不同尺寸对象的关键。SPP层确保了在不同尺度上的特征可以被有效融合,而FPPN则通过多尺度特征融合来增强对不同尺寸目标的检测能力。SPP通过聚合来自网络不同层级的特征,而FPPN则通过自底向上和自顶向下的路径来增强低层次和高层次特征的学习。
YOLOv8的损失函数采用了Distribution Focal Loss和CIoU Loss。Distribution Focal Loss改进了传统的Focal Loss,不仅关注于难以分类的样本,而且能够更精确地表达预测分布与真实分布之间的偏差,从而使得损失更贴合模型输出的概率分布,提高了检测精度。CIoU Loss则考虑了边界框的中心点距离和宽高比,确保预测框更加准确地覆盖真实目标。
在锚框机制上,YOLOv8采用了Anchor-free的方法,这意味着它去除了传统目标检测算法中依赖预设锚框的设计。这种设计使得算法在预测时更加灵活,并减少了必须调整的超参数数量。通过精确地预测目标中心点以及其宽高,模型能够直接在任何位置准确预测目标,而不需要依赖于预设锚框的限制。
YOLOv8通过精心设计的网络架构、先进的损失函数以及创新的锚框机制,在速度和准确性上都实现了显著提升。它的这些特点使其非常适合于实时车型识别与计数任务。通过YOLOv8,我们能够实现高效的车型检测,同时保持了对各种尺寸和形状的车辆有良好的检测能力。接下来的章节将详细介绍如何将YOLOv8应用于车型识别与计数任务,并展示其在实际数据集上的表现。
4.2 模型构建
在“代码介绍”部分,我们将深入探究为车型识别与计数任务而设计的模型构建代码。这段代码不仅体现了深度学习模型在实际应用中的实现,还展示了如何将前沿的计算机视觉算法整合进一个交互式的系统中。
首先,我们引入了cv2库来处理图像和视频,torch是我们训练模型的深度学习框架。QtFusion.models和ultralytics库分别提供了Detector类和YOLO类,这些是我们构建和运行YOLOv8模型的核心组件。
import cv2
import torch
from QtFusion.models import Detector
from datasets.label_name import Chinese_name
from ultralytics import YOLO
from ultralytics.utils.torch_utils import select_device
在代码中,我们设置了设备类型,并初始化了模型和图像处理的一些基本参数。这些参数包括物体的置信度阈值、非极大值抑制(NMS)的IOU阈值以及类别过滤器。
device = "cuda:0" if torch.cuda.is_available() else "cpu"
ini_params = {
'device': device,
'conf': 0.25,
'iou': 0.5,
'classes': None,
'verbose': False
}
为了数出每个类别的实例数量,我们定义了一个函数count_classes。它利用了一个字典来存储每个类别的计数,并通过遍历检测信息来更新这个计数。
def count_classes(det_info, class_names):
count_dict = {name: 0 for name in class_names}
for info in det_info:
class_name = info['class_name']
if class_name in count_dict:
count_dict[class_name] += 1
count_list = [count_dict[name] for name in class_names]
return count_list
我们定义了一个YOLOv8v5Detector类,它继承自Detector基类。在__init__方法中,我们初始化了模型参数和一个空模型对象。load_model方法负责加载预训练的YOLOv8模型,并将其部署到指定的计算设备上。在preprocess方法中,我们暂时仅存储了原始图像。在实际应用中,这里可以添加更多的图像预处理步骤,例如缩放和归一化。predict方法负责将处理过的图像传递给模型并执行推理。
class YOLOv8v5Detector(Detector):
def __init__(self, params=None):
super().__init__(params)
self.model = None
self.img = None
self.names = list(Chinese_name.values())
self.params = params if params else ini_params
def load_model(self, model_path):
self.device = select_device(self.params['device'])
self.model = YOLO(model_path)
names_dict = self.model.names
self.names = [Chinese_name[v] if v in Chinese_name else v for v in names_dict.values()]
self.model(torch.zeros(1, 3, *[self.imgsz] * 2).to(self.device).type_as(next(self.model.model.parameters())))
def preprocess(self, img):
self.img = img
return img
def predict(self, img):
results = self.model(img, **ini_params)
return results
def postprocess(self, pred):
results = []
for res in pred[0].boxes:
for box in res:
class_id = int(box.cls.cpu())
bbox = box.xyxy.cpu().squeeze().tolist()
bbox = [int(coord) for coord in bbox]
result = {
"class_name": self.names[class_id],
"bbox": bbox,
"score": box.conf.cpu().squeeze().item(),
"class_id": class_id,
}
results.append(result)
return results
def set_param(self, params):
self.params.update(params)
接着,我们对模型的预测结果进行解析和后处理,包括转换边界框坐标,提取置信度和类别名称等,为最终的展示和分析准备数据。最后,set_param方法提供了接口来更新检测参数,如置信度和IOU阈值,这是在实时系统中根据动态环境或用户输入调整模型行为的基础。
整体而言,此代码展现了如何在实践中构建一个深度学习模型,特别是针对车型识别与计数任务的YOLOv8模型。从数据预处理到模型推理,再到结果的后处理,每一个步骤都经过了精心设计,以确保最终系统的高性能和准确性。
4.3 训练代码
在我们的博客中,我们将详细介绍如何使用Python和深度学习库来训练一个用于车型识别和计数的YOLOv8模型。我们的代码示例展示了从设置环境到执行训练过程的每个步骤。以下表格详细介绍了YOLOv8模型训练中使用的一些重要超参数及其设置:
| 超参数 | 设置 | 说明 |
|---|---|---|
学习率(lr0) |
0.01 | 决定了模型权重调整的步长大小,在训练初期有助于快速收敛。 |
学习率衰减(lrf) |
0.01 | 控制训练过程中学习率的降低速度,有助于模型在训练后期细致调整。 |
动量(momentum) |
0.937 | 加速模型在正确方向上的学习,并减少震荡,加快收敛速度。 |
权重衰减(weight_decay) |
0.0005 | 防止过拟合,通过在损失函数中添加正则项减少模型复杂度。 |
热身训练周期(warmup_epochs) |
3.0 | 初始几个周期内以较低的学习率开始训练,逐渐增加到预定学习率。 |
批量大小(batch) |
16 | 每次迭代训练中输入模型的样本数,影响GPU内存使用和模型性能。 |
输入图像大小(imgsz) |
640 | 模型接受的输入图像的尺寸,影响模型的识别能力和计算负担。 |
环境设置与模型加载:这里,我们导入了os库来处理文件路径,torch库作为我们的主要深度学习工具,并且yaml用于处理数据集的配置文件。ultralytics库提供了YOLO模型的实现,而QtFusion辅助我们获取文件的绝对路径。我们还确定了训练将使用的设备——如果可用,将使用GPU加速训练;否则,使用CPU。
import os
import torch
import yaml
from ultralytics import YOLO # 用于加载YOLO模型
from QtFusion.path import abs_path # 用于获取文件的绝对路径
在确定使用的设备时,我们优先选择了GPU("cuda:0"),如果不可用,则回退到CPU。GPU的并行计算能力可以显著加快模型的训练速度,是深度学习训练中的宝贵资源。
device = "0" if torch.cuda.is_available() else "cpu"
数据集准备:在这一部分,我们首先设置了训练所需的工作进程数量和批量大小。然后我们定义了数据集名称,并构建了数据集配置文件的路径。这些文件包含了训练、验证和测试数据的详细信息,对训练过程至关重要。
workers = 1 # 工作进程数
batch = 8 # 每批处理的图像数量
data_name = "VehicleTypeDet"
data_path = abs_path(f'datasets/{data_name}/{data_name}.yaml', path_type='current')
unix_style_path = data_path.replace(os.sep, '/')
我们读取并解析了YAML配置文件,以确保其中的路径正确地指向了数据集的位置。这个步骤是自动化训练流程中常见的一个环节,目的是使配置文件与实际文件系统保持一致。
directory_path = os.path.dirname(unix_style_path)
with open(data_path, 'r') as file:
data = yaml.load(file, Loader=yaml.FullLoader)
if 'path' in data:
data['path'] = directory_path
with open(data_path, 'w') as file:
yaml.safe_dump(data, file, sort_keys=False)
训练模型:在这一部分,我们首先加载了预训练的YOLOv8模型。接着,我们调用了模型的train方法来开始训练过程,指定了数据集、设备、工作进程数、图像大小、训练周期(epochs)和批次大小(batch)。我们还为训练任务定义了一个名称,这有助于后续识别和追踪训练过程。
model = YOLO(abs_path('./weights/yolov5nu.pt', path_type='current'), task='detect') # 加载预训练的YOLOv8模型
# model = YOLO('./weights/yolov5.yaml', task='detect').load('./weights/yolov5nu.pt') # 加载预训练的YOLOv8模型
# Training.
results = model.train( # 开始训练模型
data=data_path, # 指定训练数据的配置文件路径
device=device, # 自动选择进行训练
workers=workers, # 指定使用2个工作进程加载数据
imgsz=640, # 指定输入图像的大小为640x640
epochs=120, # 指定训练100个epoch
batch=batch, # 指定每个批次的大小为8
name='train_v5_' + data_name # 指定训练任务的名称
)
model = YOLO(abs_path('./weights/yolov8n.pt'), task='detect') # 加载预训练的YOLOv8模型
results2 = model.train( # 开始训练模型
data=data_path, # 指定训练数据的配置文件路径
device=device, # 自动选择进行训练
workers=workers, # 指定使用2个工作进程加载数据
imgsz=640, # 指定输入图像的大小为640x640
epochs=120, # 指定训练100个epoch
batch=batch, # 指定每个批次的大小为8
name='train_v8_' + data_name # 指定训练任务的名称
)
此代码块展示了使用YOLOv8进行车型识别与计数任务的标准训练流程。它充分展示了现代深度学习项目的典型模式——自动化、模块化、可配置。通过该介绍,我们希望读者可以理解如何将这些概念和技术应用到实际的车辆检测场景中,并根据自己的数据集和需求进行相应的调整。
5. 实验结果与分析
5.1 训练曲线
在深度学习中,监测模型在训练过程中的性能是至关重要的。损失函数图像为我们提供了一种直观的方式来观察并评估模型的学习进度。通过分析图中所示的YOLOv8模型训练时的损失函数和性能指标,我们能够洞察模型训练的有效性及其潜在的问题。
从训练集损失图中可以看到,边界框损失(train/box_loss)、类别损失(train/cls_loss)以及目标损失(train/obj_loss)随着训练时间的推移都呈现出稳定下降的趋势,这表明模型在识别物体位置、分类及检测物体存在性方面逐渐获得改进。具体地,边界框损失从接近1.0稳定下降,这意味着模型在定位目标边界框方面变得更为精确。类别损失从高于2.5逐渐下降,说明模型在区分不同车型类别上的表现越来越好。而目标损失的下降则显示了模型在确定图像中是否存在目标物体方面的识别能力提升。
同时,验证集上的损失值(val/box_loss、val/cls_loss、val/obj_loss)也显示出相似的下降趋势,这进一步证实了模型的泛化能力在不断增强。特别是在初期阶段,验证损失的显著下降表明模型很快地适应了新数据,学习到了有效的特征。然而,需要注意的是,在训练的早期阶段,损失曲线呈现出一些波动,这可能是因为学习率较高或数据集中存在的噪声导致的模型不稳定。但随着训练的进行,这些波动减少,损失曲线变得更加平滑,说明模型逐渐稳定并且对数据集有了更好的泛化。
在性能指标方面,精确度(metrics/precision)和召回率(metrics/recall)是我们评估模型性能的关键指标。图中可以看出,精确度在训练过程中有波动,但总体趋势是上升的,表明模型在识别正确目标方面变得更加可靠。召回率的上升则表明模型错过目标的情况在减少,它能够检测到更多真正的目标。这两个指标的提高都指向了模型性能的整体提升。
最后,模型的平均精度(metrics/mAP50和metrics/mAP50-95)为我们提供了一个整体的性能评价。mAP50指的是在IOU为50%时的平均精度,而mAP50-95则考虑了从50%到95%的IOU阈值的平均精度。这些指标的逐渐上升显示了模型对车辆的检测能力随着训练的进行而不断改进,尤其是在较为严格的IOU阈值下。
5.2 PR曲线图
在评估目标检测模型的性能时,精确度-召回率(Precision-Recall,PR)曲线是一个重要的工具。它展示了模型在不同置信度阈值下的表现,可以帮助我们理解模型在区分正类和负类上的效果。对于车型识别这样的任务,高精度的模型能够确保正确的车辆被检测出来,而高召回率则意味着模型捕捉到了尽可能多的真正车辆。
们可以观察到各个类别的曲线和对应的平均精度(AP)。显著的是,'car'类别的模型表现非常好,AP接近0.928,表明在车辆检测方面模型有很高的准确性和覆盖面。而'autos'和'traffic signal'类别也有很强的表现,AP分别为0.880和0.835,显示出模型在这些分类上的可靠性。然而,'person'类别的表现相对较差,AP仅为0.145,这可能是因为数据集中人类目标的样本较少,或者模型对于人形态的变化不够敏感。
综合所有类别,模型在mAP@0.5(即在IoU=0.5时的平均精度)达到了0.693,这是一个较好的整体性能指标,特别是在有多个复杂类别的情况下。然而,值得注意的是,在某些特定类别,如'bus'和'crosswalk',AP较低,分别为0.556和0.651。这提示我们,在这些类别上可能需要额外的数据集平衡、模型调整或后处理技术来提高性能。
PR曲线的形状也告诉我们模型性能的其他方面。理想的PR曲线应该更接近图表的右上角,这意味着在高召回率下也能维持高精确度。在我们的曲线中,大多数类别在召回率较低时保持了高精确度,但随着召回率的增加,精确度有所下降。这是一个典型的权衡,可能与正负样本比例、类别间的不平衡以及模型本身的检测策略有关。
这些观察结果强调了在实际应用中对模型进行微调的重要性。我们需要对具有较低AP的类别进行特别关注,可能通过增加训练样本,或者引入更复杂的数据增强技术来改进。此外,对于像'person'这样的类别,可能需要探索更深层次的特征,或者使用专门设计的模型架构来提高识别效率。
总的来说,这些PR曲线为我们提供了一种评估模型对不同车型识别能力的方法,并指出了可以进一步提升性能的潜在途径。通过继续优化和调整模型参数,我们可以朝着提高所有类别的AP值迈进,最终达到一个对车型识别更为准确和可靠的系统。在将来的工作中,这些数据将指导我们如何更好地收集和准备训练数据,以及如何选择和调整模型架构和算法。
5.3 YOLOv8/v7/v6/v5对比实验
(1)实验设计:
本实验旨在评估和比较YOLOv5、YOLOv6、YOLOv7和YOLOv8几种模型在车型目标检测任务上的性能。为了实现这一目标,博主分别使用使用相同的数据集训练和测试了这四个模型,从而可以进行直接的性能比较。该数据集包含车型的图像。本文将比较分析四种模型,旨在揭示每种模型的优缺点,探讨它们在工业环境中实际应用的场景选择。
| 模型 | 图像大小 (像素) | mAPval 50-95 | CPU ONNX 速度 (毫秒) | A100 TensorRT 速度 (毫秒) | 参数数量 (百万) | FLOPs (十亿) |
|---|---|---|---|---|---|---|
| YOLOv5nu | 640 | 34.3 | 73.6 | 1.06 | 2.6 | 7.7 |
| YOLOv8n | 640 | 37.3 | 80.4 | 0.99 | 3.2 | 8.7 |
| YOLOv6N | 640 | 37.5 | - | - | 4.7 | 11.4 |
| YOLOv7-tiny | 640 | 37.4 | - | - | 6.01 | 13.1 |
(2)度量指标:
- F1-Score:F1-Score 作为衡量模型性能的重要指标,尤其在处理类别分布不均的数据集时显得尤为关键。它通过结合精确率与召回率,提供了一个单一的度量标准,能够全面评价模型的效能。精确率衡量的是模型在所有被标记为正例中真正属于正例的比例,而召回率则关注于模型能够识别出的真正正例占所有实际正例的比例。F1-Score通过两者的调和平均,确保了只有当精确率和召回率同时高时,模型的性能评估才会高,从而确保了模型对于正例的预测既准确又完整。
- mAP(Mean Average Precision):在目标检测任务中,Mean Average Precision(mAP)是评估模型性能的重要标准。它不仅反映了模型对单个类别的识别精度,而且还考虑了所有类别的平均表现,因此提供了一个全局的性能度量。在计算mAP时,模型对于每个类别的预测被单独考虑,然后计算每个类别的平均精度(AP),最后这些AP值的平均数形成了mAP。
| 名称 | YOLOv5nu | YOLOv6n | YOLOv7-tiny | YOLOv8n |
|---|---|---|---|---|
| mAP | 0.992 | 0.991 | 0.970 | 0.989 |
| F1-Score | 0.98 | 0.97 | 0.92 | 0.98 |
(3)实验结果分析:
在我们的实验中,我们对YOLOv5nu、YOLOv6n、YOLOv7-tiny以及YOLOv8n这四个版本的YOLO模型在相同数据集上的性能进行了全面对比。通过分析mAP(平均精度均值)和F1-Score两个关键指标,我们能够综合评估每个模型在车型识别任务中的表现。
首先,我们介绍实验结果。YOLOv5nu在mAP上得分为0.992,F1-Score为0.98,表现最为出色。YOLOv6n的mAP得分为0.991,F1-Score为0.97,与YOLOv5nu相差无几。YOLOv7-tiny在两个指标上得分稍低,分别为0.970和0.92。而YOLOv8n在mAP得分为0.989,在F1-Score上与YOLOv5nu持平,为0.98。这些数据显示了YOLOv5nu和YOLOv8n在车型识别上的卓越性能,而YOLOv7-tiny相对落后一些。
从模型间的指标对比来看,YOLOv5nu和YOLOv8n在mAP和F1-Score上的成绩几乎一致,显示出这两个模型在精确度和召回率上的平衡。mAP高意味着模型能在各个置信阈值下均保持高精确度,而F1-Score则表明模型在精确度和召回率之间找到了恰当的平衡点。YOLOv6n紧随其后,其性能表现仅略逊于YOLOv5nu和YOLOv8n,表明YOLOv6版本在车型识别任务上同样非常有效。YOLOv7-tiny的性能相比之下有所下降,这可能是由于“tiny”版本模型为了降低计算复杂度和提高速度,而在模型深度和宽度上做了一定的妥协,从而影响了识别精度。
为什么某些模型会表现出色或不尽人意?这可能与它们的架构设计、训练过程的优化策略以及它们处理不同类型车型数据的能力有关。例如,YOLOv5nu和YOLOv8n可能采用了更加复杂的特征提取网络,或者更为先进的训练技巧,如自适应学习率调整、数据增强等。而YOLOv7-tiny可能由于其轻量化的设计,在捕获复杂特征时的能力有所下降。此外,不同版本的YOLO模型在处理小目标、遮挡情况或不同光照条件下的车辆时,其鲁棒性也可能存在差异。
总体来说,每个模型版本的设计都是为了在特定的计算和资源约束下达到最佳性能。因此,在选择合适的车型识别模型时,我们需要根据应用场景的具体需求来综合考量速度、精度和计算资源消耗等多个因素。通过这项实验,我们得到了宝贵的数据和见解,这将指导我们在实际应用中做出更加明智的模型选择。
6. 系统设计与实现
6.1 系统架构概览
在设计基于YOLOv8/v7/v6/v5的车型识别与计数系统时,我们采用了模块化和高度可配置的架构设计,确保系统既能高效执行任务,又能灵活适应不同的应用场景和需求。以下是系统架构的关键组成部分及其功能:
- 模型加载与初始化(YOLOv8v5Detector类)
在我们的系统中,YOLOv8v5Detector类负责加载预训练的YOLO模型和权重,以及模型的初始化。通过这个类,我们能够根据具体需求加载不同版本的YOLO模型(如YOLOv8、v7、v6、v5),并为后续的车型识别与计数任务做好准备。
- 图像处理与预测(frame_process方法)
frame_process方法是我们处理摄像头或文件输入的核心函数。该方法首先调整输入图像的大小以符合模型的输入要求,然后对图像进行预处理,并使用YOLOv8v5Detector类的predict方法对处理后的图像进行预测。此外,该方法还负责处理模型的预测结果,包括绘制边界框、计算置信度等。
- 结果展示与记录(Detection_UI类和LogTable类)
在Detection_UI类中,我们设计了一套完整的用户界面(UI),不仅支持实时视频流的显示,还能展示检测到的车型、置信度、检测位置以及检测用时等信息。此外,LogTable类用于记录每次检测的详细结果,支持将检测记录保存为CSV文件,便于后续的分析和报告。
- 系统配置与交互(setup_sidebar方法)
通过setup_sidebar方法,我们在Streamlit应用的侧边栏中添加了多个配置选项,包括模型选择、置信度阈值设置、IOU阈值设置等,使用户能够根据自己的需求定制检测参数。这种设计使得系统不仅对开发者友好,也能让非专业用户轻松地进行高级配置。
- 摄像头与文件处理(process_camera_or_file方法)
对于输入源的处理,process_camera_or_file方法提供了一个统一的接口来处理来自摄像头的实时视频流或者用户上传的视频/图片文件。该方法自动根据用户的选择调用相应的处理逻辑,并实时更新UI以显示检测结果。
- 用户交互与控制
系统设计了多种用户交互方式,包括但不限于开始/停止检测的控制、显示模式的选择、目标过滤等功能,大大提高了系统的可用性和灵活性。
通过上述设计,我们的基于YOLOv8/v7/v6/v5的车型识别与计数系统不仅能够实现高精度的车型检测和计数,还提供了丰富的用户交互功能和灵活的配置选项,适用于各种复杂的应用场景。
6.2 系统流程
在介绍基于YOLOv8/v7/v6/v5的车型识别与计数系统的流程时,我们将按照系统执行的逻辑顺序,详细阐述从启动到结果输出的整个过程。以下是系统流程的逐步分析:
- 系统初始化
- 加载模型:系统启动时,首先初始化
YOLOv8v5Detector类,加载指定版本的YOLO模型及其权重文件。 - 配置UI:通过
Detection_UI类的构造函数,设置页面配置(如标题、图标等),并调用setup_page方法和setup_sidebar方法来初始化页面布局和侧边栏配置。
- 用户配置
- 模型与参数选择:用户通过侧边栏选择模型类型、置信度阈值、IOU阈值等参数。
- 输入源选择:用户还可以选择检测的输入源是摄像头还是文件(图片或视频),并通过文件上传器上传文件。
- 输入源处理
- 摄像头处理:如果选择了摄像头作为输入源,系统会实时捕获摄像头画面,并调用
process_camera_or_file方法处理视频流。 - 文件处理:如果上传了文件,系统则读取文件内容,并同样调用
process_camera_or_file方法进行处理。
- 图像处理与预测
- 对于每一帧图像或视频帧,系统首先调整其尺寸,然后使用
frame_process方法进行预处理和模型预测。 - 预测完成后,系统根据检测结果(如车辆的位置、类别和置信度)绘制边界框,并显示在UI上。
- 结果展示与记录
- 实时展示:检测结果实时显示在页面的图像或视频流中,包括边界框、类别和置信度。
- 结果记录:所有检测结果通过
LogTable类记录下来,并可通过侧边栏的“导出结果”按钮导出为CSV文件。
- 用户交互
- 用户可以通过侧边栏或页面按钮实时调整显示模式、停止检测等。
- 通过
selectbox控件,用户还可以筛选特定类型的检测结果进行显示。
- 系统结束
- 用户可以随时停止摄像头捕获或文件处理,并导出检测日志。
- 系统确保所有资源被正确释放,如关闭摄像头连接、保存日志文件等。
以上步骤概述了基于YOLOv8/v7/v6/v5的车型识别与计数系统的整体流程,从用户配置开始,到图像处理与预测,最后到结果展示与记录,每一步都精心设计以确保高效、准确的检测性能和良好的用户体验。
代码下载链接
如果您希望获取博客中提及的完整资源包,包含测试图片、视频、Python文件(*.py)、网页配置文件、训练数据集、代码及界面设计等,可访问博主在面包多平台的上传内容。相关的博客和视频资料提供了所有必要文件的下载链接,以便一键运行。完整资源的预览如下图所示:
资源包中涵盖了你需要的训练测试数据集、训练测试代码、UI界面代码等完整资源,完整项目文件的下载链接可在下面的视频简介中找到➷➷➷
演示与介绍视频 :https://www.bilibili.com/video/BV1Fr421t7LU/
YOLOv8/v7/v6/v5项目合集下载:https://mbd.pub/o/bread/mbd-ZZ2YmJ1p
YOLOv8和v5项目完整资源下载:https://mbd.pub/o/bread/mbd-ZZ2Ylpxy
YOLOv7项目完整资源下载:https://mbd.pub/o/bread/mbd-ZZ2Yl5pu
YOLOv6项目完整资源下载:https://mbd.pub/o/bread/mbd-ZZ2YmJZu
完整安装运行教程:
这个项目的运行需要用到Anaconda和Pycharm两个软件,下载到资源代码后,您可以按照以下链接提供的详细安装教程操作即可运行成功,如仍有运行问题可私信博主解决:
- Pycharm和Anaconda的安装教程:https://deepcode.blog.csdn.net/article/details/136639378;
软件安装好后需要为本项目新建Python环境、安装依赖库,并在Pycharm中设置环境,这几步采用下面的教程可选在线安装(pip install直接在线下载包)或离线依赖包(博主提供的离线包直接装)安装两种方式之一:
- Python环境配置教程:https://deepcode.blog.csdn.net/article/details/136639396(2,3方法可选一种);
- 离线依赖包的安装指南:https://deepcode.blog.csdn.net/article/details/136650641(2,3方法可选一种);
如使用离线包方式安装,请下载离线依赖库,下载地址:https://pan.baidu.com/s/1uHbU9YzSqN0YP_dTHBgpFw?pwd=mt8u (提取码:mt8u)。
7. 结论与未来工作
本文深入研究并实践了基于YOLOv8/v7/v6/v5的深度学习模型在车型识别与计数领域的应用,成功开发了一个融合了这些先进算法的车型识别与计数系统。通过对YOLO系列多个版本模型的细致比较和优化,本研究不仅显著提升了车型识别与计数的准确率和实时性,还利用Streamlit创建了一个直观、美观且易于使用的Web应用,让用户能够轻松地进行车型识别与计数工作,从而在智能交通和城市管理等实际应用场景中发挥重要作用。
经过严格的实验验证,我们提出的方法在车型识别与计数的准确性和处理速度上都达到了高标准。同时,我们详细提供了数据集处理流程、模型训练与预测的代码,以及基于Streamlit的系统设计和实现细节,为未来的研究者和开发者提供了便捷的复现和参考路径。尽管已取得显著成就,但鉴于车型识别与计数是一个充满挑战的任务,我们仍面临诸多挑战和改进空间。未来的工作将从以下方向进行深入探索:
- 模型优化:继续探索更深层次的网络结构和优化策略,例如神经网络架构搜索(NAS)技术,以进一步提升模型的性能和效率。
- 多模态融合:考虑结合视频、雷达等其他模态信息,采用多模态学习方法进行车型识别与计数,以更全面地捕捉车辆特征。
- 跨域适应性:研究不同地理区域和环境条件下的车型识别与计数,通过领域自适应技术提高模型在多样化环境中的泛化能力。
- 用户交互体验:进一步优化系统的用户界面和交互设计,使其更加人性化、智能化,满足更多用户的使用需求。
- 实际应用拓展:探索车型识别与计数在更广泛的应用场景中的应用,如智能交通系统、城市交通管理、自动驾驶辅助系统等,以实现其更大的社会和经济价值。
总而言之,随着技术的持续进步和应用领域的不断拓展,基于深度学习的车型识别与计数技术将在智能交通、社会安全、环境监控等领域发挥更加重要的作用,我们期待这一领域的未来发展将带来更广阔的应用前景和社会价值。
Bietti, Alberto, et al. "Birth of a transformer: A memory viewpoint." Advances in Neural Information Processing Systems 36 (2024). ↩︎
Zhao, Dewei, et al. "A Small Object Detection Method for Drone-Captured Images Based on Improved YOLOv7." Remote Sensing 16.6 (2024): 1002. ↩︎
Yusof, Najiha‘Izzaty Mohd, et al. "Assessing the performance of YOLOv5, YOLOv6, and YOLOv7 in road defect detection and classification: a comparative study." Bulletin of Electrical Engineering and Informatics 13.1 (2024): 350-360. ↩︎
Qiu, Shi, et al. "Automated detection of railway defective fasteners based on YOLOv8-FAM and synthetic data using style transfer." Automation in Construction 162 (2024): 105363. ↩︎
Qin, Han, et al. "An Improved Faster R-CNN Method for Landslide Detection in Remote Sensing Images." Journal of Geovisualization and Spatial Analysis 8.1 (2024): 2. ↩︎

本文深入研究了基于YOLOv8/v7/v6/v5的车型识别与计数,核心采用YOLOv8并整合了YOLOv7、YOLOv6、YOLOv5算法,进行性能指标对比;详述了国内外研究现状、数据集处理、算法原理、模型构建与训练代码,及基于Streamlit的交互式Web应用界面设计。在Web网页中可以支持图像、视频和实时摄像头进行车型识别与计数,可上传不同训练模型(YOLOv8/v7/v6/v5)进行推理预测,界面可方便修改。本文附带了完整的网页设计、深度学习模型代码和训练数据集的下载链接。
浙公网安备 33010602011771号