基于深度学习的暴力行为检测系统(网页版+YOLOv8/v7/v6/v5代码+训练数据集)
摘要:在本博客中,我们深入探讨了基于YOLOv8/v7/v6/v5的暴力行为检测系统。核心上,本研究采用YOLOv8作为主要算法,并整合了YOLOv7、YOLOv6、YOLOv5等先进算法进行性能指标的对比分析。本文详细介绍了国内外的研究现状、数据集处理方法、算法原理、模型构建与训练的代码实现,以及基于Streamlit的交互式Web应用界面设计。在这一Web应用中,用户可以便捷地通过图像、视频和实时摄像头进行暴力行为检测,并且可以上传不同版本的YOLO训练模型(YOLOv8/v7/v6/v5)进行推理预测。该界面的设计允许用户方便地进行修改和调整。为了便于读者深入理解和应用,我们在文末提供了完整的网页设计方案、深度学习模型的代码以及训练数据集的下载链接。
@
完整资源中包含数据集及训练代码,环境配置与界面中文字、图片、logo等的修改方法请见视频,项目完整文件下载请见演示与介绍视频的简介处给出:➷➷➷
演示与介绍视频 :https://www.bilibili.com/video/BV1nt421n7Xw/
YOLOv8/v7/v6/v5项目合集下载:https://mbd.pub/o/bread/mbd-ZZ2YmJ1r
YOLOv8和v5项目完整资源下载:https://mbd.pub/o/bread/mbd-ZZ2Ylp1p
YOLOv7项目完整资源下载:https://mbd.pub/o/bread/mbd-ZZ2Yl5pv
YOLOv6项目完整资源下载:https://mbd.pub/o/bread/mbd-ZZ2YmJZw
若您想获得博文中涉及的实现完整全部资源文件(包括测试图片、视频,py, UI文件,训练数据集、训练代码、界面代码等),这里已打包上传至博主的面包多平台,见可参考博客与视频,已将所有涉及的文件同时打包到里面,点击即可运行,完整文件截图如下:
1. 网页功能与效果
(1)开启摄像头实时检测:本系统允许用户通过网页直接开启摄像头,实现对实时视频流中暴力行为的检测。系统将自动识别并分析画面中的暴力行为,并将检测结果实时显示在用户界面上,为用户提供即时的反馈。
(2)选择图片检测:用户可以上传本地的图片文件到系统中进行暴力行为检测。系统会分析上传的图片,识别出图片中的暴力行为,并在界面上展示带有暴力行为标签和置信度的检测结果,让用户能够清晰地了解到每个暴力行为状态。
(3)选择视频文件检测:系统支持用户上传视频文件进行暴力行为检测。上传的视频将被系统逐帧分析,以识别和标记视频中每一帧的暴力行为。用户可以观看带有暴力行为检测标记的视频,了解视频中暴力行为的变化。
(4)选择不同训练好的模型文件:系统集成了多个版本的YOLO模型(如YOLOv8/v7/v6/v5),用户可以根据自己的需求选择不同的模型进行暴力行为检测。这一功能使得用户能够灵活地比较不同模型的表现,以选择最适合当前任务的模型。
在本研究中,我们精心设计并实现了一个基于Streamlit的交互式Web应用,旨在提供一个用户友好的界面,用于高效地进行暴力行为检测。该应用整合了多个版本的YOLO模型(包括YOLOv8、YOLOv7、YOLOv6、YOLOv5),以满足用户在不同场景下对检测精度和速度的需求。
应用的核心功能包括实时摄像头暴力行为检测,允许用户开启摄像头进行实时监控和检测;图像与视频文件检测功能,支持用户上传本地媒体文件并进行快速分析;以及模型选择与多模态检测功能,通过下拉菜单让用户能够根据需求选择不同的模型版本,同时检测画面和原始画面可以根据用户需求单独或同时显示。
为了增强用户体验和检测的准确性,我们还引入了特定目标标记与检测结果展示功能,允许用户专注于特定类型的目标进行标记和分析,检测结果将直接在页面上以表格形式展示。此外,动态调整检测参数功能使用户能够根据实际需求调整置信度阈值和IOU阈值,以达到最优的检测效果。
针对结果的处理和保存,我们提供了两项实用功能:一是允许用户通过简单点击操作将检测结果导出为csv文件,方便进行进一步分析和记录;二是支持将标记过的图片、视频及摄像头画面导出为avi图像文件,以便保存和分享检测结果。
综上所述,通过这一系列的功能,本Web应用不仅展示了在暴力行为检测领域深度学习技术的应用潜力,也体现了技术在提升社会安全领域的重要作用,同时为用户提供了一种既强大又灵活的工具,以适应不同的使用场景和需求。
2. 绪论
2.1 研究背景及意义
在现代社会,随着人口密度的增加和社会竞争的加剧,公共安全问题日益凸显,其中暴力行为的发生对个人安全和社会稳定构成了严重威胁。暴力行为不仅包括身体上的攻击,如打斗、枪击等,也涵盖了恐吓、威胁等非身体直接接触的行为。这些行为的发生往往导致个人受伤、财产损失,严重时甚至危及生命安全,因此如何有效地检测并预防暴力行为成为了亟待解决的问题。
随着技术的进步,尤其是计算机视觉和深度学习技术的发展,利用智能视频监控进行暴力行为的自动检测和预警变得可行。这种技术能够实时分析监控画面,当检测到潜在的暴力行为时即时发出警报,从而为迅速响应和处理可能的安全事件提供了技术保障。基于YOLO(You Only Look Once)算法的目标检测技术因其高效率和高准确度,在暴力行为检测领域显示出巨大的应用潜力。
自从YOLO算法首次提出以来,它的各个版本(YOLOv1至YOLOv8)在目标检测领域中一直是研究的热点。YOLO算法的核心优势在于它能够在保持较高检测准确度的同时,实现实时的目标检测,这对于需要快速响应的暴力行为检测尤为重要。YOLOv8,通过优化模型结构和训练策略,进一步提高了检测速度和准确性,为暴力行为的实时检测提供了强有力的技术支持。
当前,针对暴力行为检测的研究不断深入。一方面,研究者们致力于优化深度学习模型,提高暴力行为检测的准确性和实时性。例如,一些研究通过改进YOLO模型的网络结构,或者结合其他深度学习技术,如卷积神经网络(CNN)和循环神经网络(RNN),以提高模型对暴力行为特征的识别能力。另一方面,数据集的质量和多样性也是影响检测性能的关键因素。近年来,随着公开可用的视频监控数据集的增加,研究者有机会训练和测试更为精准的暴力检测模型。此外,将目标检测技术应用于移动设备和边缘计算也成为了研究的新方向,这有助于实现更加灵活和广泛的暴力行为监测应用。
2.2 国内外研究现状
最近几年,深度学习技术在图像识别和视频分析领域取得了突破性进展,特别是YOLO(You Only Look Once)系列算法因其高效率和高准确度在实时目标检测领域受到广泛关注。从YOLOv5到YOLOv8,每一个版本的迭代都在性能、速度和准确度上有所提升,这对于实时检测视频流中的暴力行为尤为关键。相比于传统算法,如基于帧差法和背景减除法的技术,YOLO系列算法能够在复杂环境下实现更为准确的检测,而不会因背景噪声和光照变化而受到太大影响。
除了YOLO系列,还有其他算法如Faster R-CNN[1]、SSD(Single Shot MultiBox Detector)等也被应用于暴力行为的识别中,它们各自有优势和限制。例如,Faster R-CNN以其高准确度著称,但速度较慢,不太适合实时检测;而SSD在速度上有优势,但准确度稍逊。
数据集是深度学习模型训练的基础。早期的暴力行为检测研究多依赖于小规模且场景单一的数据集,这限制了模型的泛化能力和实用性。近年来,随着研究的深入,出现了更大规模、场景更丰富的数据集,如UCF101、Hockey Fight dataset、Movies Dataset等,这些数据集包含了从体育比赛到电影场景中的各种暴力行为,极大地促进了暴力行为检测技术的发展。
然而,尽管数据集的规模和质量有所提升,数据收集和标注的难度、成本以及隐私问题仍然是挑战。此外,由于现实世界的暴力行为类型多样,场景复杂,现有数据集很难涵盖所有可能的情况,这对算法的泛化能力提出了更高要求。
ViT(Vision Transformer[2])和注意力机制的引入,为目标检测领域带来了新的视角。与传统的卷积神经网络(CNN)相比,Transformer能够更好地处理图像中的全局信息,通过注意力机制强调图像的关键部分,这在复杂场景的目标检测,尤其是需要识别和分析图像中细微特征的任务(如暴力行为检测)中,展现了显著的优势。
RetinaNet利用其独特的Focal Loss解决了类别不平衡的问题,提高了小目标的检测精度,这对于在复杂场景中识别暴力行为细节尤为重要。在暴力行为检测任务中,上述算法的应用表明,通过精确的目标定位和对动态场景的有效处理,可以显著提高暴力行为识别的准确性和实时性。
2.3 要解决的问题及其方案
2.3.1 要解决的问题
在开发基于YOLOv8/v7/v6/v5的暴力行为检测系统过程中,我们面临着一系列挑战,这些挑战不仅涉及技术层面,还包括用户体验和系统可持续发展等方面。以下是我们需要解决的主要问题:
-
暴力行为检测的准确性和速度
暴力行为检测面临的主要挑战之一是如何实现对多种暴力行为场景的高准确度识别与实时处理。鉴于暴力行为的多样性以及复杂的环境因素,系统需要能够准确地识别出细微的特征差异,并快速做出反应。此外,遮挡、快速移动等因素都增加了识别难度,对模型的实时性和准确性提出了更高的要求。 -
环境适应性和模型泛化能力
暴力行为发生的环境多变,从室内到室外,光照条件、背景复杂度及天气变化等因素均可能影响检测效果。因此,系统需要具备良好的环境适应性和模型泛化能力,确保在不同环境条件下都能维持高水平的识别准确率。 -
用户交互界面的直观性和功能性
为了确保用户能够有效利用暴力行为检测系统,用户界面的设计必须直观易用。这包括低学习曲线的操作界面、清晰的功能布局,以及快速访问实时监控、历史数据查询和模型切换等核心功能的能力。 -
数据处理能力和存储效率
考虑到系统将处理大量的图像和视频数据,强大的数据处理能力和高效的存储机制是必不可少的。这关系到检测的实时性和长期数据管理的效率,同时也要兼顾数据安全性和隐私保护。 -
系统的可扩展性和维护性
随着技术的发展和需求的变化,系统可能需要支持更多种类的暴力行为检测或集成新技术以提升性能。因此,设计时应考虑到系统的可扩展性和维护性,确保未来可以无缝集成新模型或功能,并保持系统的稳定运行。
2.3.2 解决方案
针对暴力行为检测系统的特定挑战,我们将采取以下综合解决方案来设计和实现基于YOLOv8/v7/v6/v5的深度学习模型,使用PyTorch技术框架,并通过Streamlit实现交互式的Web应用界面。
- 深度学习模型的选择和优化
- 模型架构选择:我们将评估YOLOv5至YOLOv8系列模型在暴力行为检测任务中的表现,选择在速度和准确度之间提供最优平衡的模型。YOLO系列的最新迭代,特别是YOLOv8,因其在处理速度和准确度方面的显著提升,成为了首选模型。
- 数据增强和迁移学习:为提高模型在各种环境下的泛化能力,我们将采用多种数据增强技术(如随机裁剪、缩放、旋转和色彩调整),并利用大规模数据集上预训练的模型进行迁移学习,针对暴力行为的特定数据进行微调。
- 技术框架和开发工具
- PyTorch框架:选用PyTorch作为开发深度学习模型的框架,其提供了灵活的编程环境和强大的GPU加速支持,适合于高效的模型开发和迭代。
- Streamlit交互式Web应用:利用Streamlit框架快速构建交互式的Web界面,该框架支持直观地展示图像处理和视频分析结果,无需复杂的前端开发技能即可快速部署。
- PyCharm开发环境:选择PyCharm作为集成开发环境(IDE),其丰富的开发工具和插件支持,提高开发效率,特别是在调试和版本控制方面。
- 功能实现和系统设计
- 多输入源支持:系统将支持图像、视频文件及实时摄像头输入,提供灵活的使用场景。用户可根据需求选择不同的数据源进行暴力行为的检测。
- 动态模型切换功能:实现一个用户友好的界面,允许用户根据不同的性能需求和准确率要求,动态选择和切换不同版本的YOLO模型。
- 美化和用户交互优化:使用CSS对Streamlit界面进行美化,提升用户体验。同时,设计直观的操作流程,降低用户的学习成本,增强系统的功能性和互动性。
- 数据处理和存储策略
- 高效数据处理:通过PyTorch的高效数据预处理和加载机制,确保数据在模型训练和推理过程中的快速处理,支持实时检测需求。
- 智能数据存储:构建有效的数据存储解决方案,对检测结果和历史数据进行组织管理,方便用户查询和分析。同时,考虑数据安全性和隐私保护措施,确保用户数据的安全。
- 性能优化和系统测试
- 性能调优:对模型和整个系统进行细致的性能分析和调优,识别并解决瓶颈问题,通过技术如模型压缩和硬件加速来提升效率。
- 全面系统测试:执行包括单元测试、集成测试和用户接受测试在内的全面测试策略。
通过实施上述方法,我们开发的暴力行为检测系统能够在不同环境下准确、快速地进行暴力行为的检测,同时提供友好的用户体验和强大的数据处理能力,满足了科研和临床应用。
2.4 博文贡献与组织结构
本文针对暴力行为检测这一重要且挑战性的任务,提出了一个综合的解决方案,并详细介绍了相关的研究进展、数据处理方法、算法选择和实验结果。以下是本研究的主要贡献:
-
文献综述:本文深入分析了暴力行为检测领域的最新研究成果,包括但不限于YOLOv8/v7/v6/v5等目标检测算法的发展历程及其在暴力行为识别中的应用,为后续研究提供了坚实的理论基础。
-
数据集处理:详细介绍了数据集的处理方法,包括数据的收集、预处理和增强技术,确保模型训练和测试的准确性与高效性,为暴力行为检测提供了质量高的数据支持。
-
算法选择与优化:对比分析了YOLOv8[3]、YOLOv7[4]、YOLOv6和YOLOv5[5]等多个版本的算法性能,根据暴力行为检测的特点和需求,选择了最合适的模型架构,并对模型进行了相应的优化,以提高检测的准确率和实时性。
-
美观友好的网页设计:采用Streamlit框架,设计了美观且用户友好的Web界面,支持图像、视频和实时摄像头的暴力行为检测,以及模型的动态切换,大大提升了系统的可用性和互动性。
-
实验结果与分析:本文不仅对比了YOLOv7、YOLOv6和YOLOv5等算法在暴力行为检测上的效果,还详细记录了每项实验的设置、执行过程及结果分析,为读者提供了一套完整的评估标准和参考结果。
-
资源共享:提供了完整的数据集和代码资源包,包括模型的预测与训练代码,使得研究人员和开发者能够复现实验结果,甚至在此基础上进行进一步的研究和开发。
后续章节的组织结构如下: 绪论:介绍研究背景、目的和本文的主要贡献;算法原理:详细介绍YOLOv8/v7/v6/v5等算法的工作原理及其在暴力行为检测中的应用;数据集处理:讨论使用的数据集及其预处理、增强方法。代码介绍:提供模型训练和预测的详细代码说明,包括环境搭建、参数配置和执行步骤。实验结果与分析:展示不同模型在暴力行为检测任务上的实验结果,并进行比较分析。系统设计与实现:介绍基于Streamlit的暴力行为检测系统的设计与实现细节。结论与未来工作:总结本文的研究成果,并讨论未来的研究方向和潜在的改进空间。
3. 数据集处理
在本研究中,我们致力于开发一个高效且精确的暴力行为检测系统,其核心在于一个精心构建和预处理的数据集。数据集的规模和质量直接影响着暴力行为检测算法的性能,因此我们特别强调在数据集准备阶段的重要性和细致性。本节将详细介绍本研究所使用的数据集特点、预处理步骤、标注策略以及数据增强方法。我们的数据集共计8212张图像,涵盖了训练、验证和测试三个部分。训练集包含6160张图像,这是模型学习和提取暴力行为特征的基础。验证集拥有1022张图像,用于模型调优和验证,以确保我们的算法可以在未见数据上保持稳定性和准确性。测试集则由1030张图像组成,提供了评估模型在实际环境中表现的有效手段。这种划分策略旨在实现模型开发过程中的严谨评估,并保证结果的可信度。博主使用的类别如下:
Chinese_name = {'violence': "暴力倾向"}
在数据预处理阶段,我们对图像进行了自动定向调整,并剔除了EXIF方向信息,确保所有图像在模型训练前具有一致的方向。这一步骤对于避免由于方向不一致导致的模型混淆至关重要。所有图像随后被统一调整至640x640分辨率,采用拉伸方法以适配模型的输入要求。尽管这可能引起一定程度的形变,但这一过程有助于保持数据一致性并加速模型的计算效率。
我们的数据集标注策略专注于提供准确的类别信息和边界框。这些边界框不仅指示出暴力行为的位置,而且提供了该行为的尺寸信息,这对于模型学习如何在不同场景下识别暴力行为至关重要。我们的团队利用先进的标注工具进行数据标注,以确保高质量和一致性。
为了提升模型对不同环境和情境的适应性,我们对数据集进行了广泛的数据增强处理,包括图像旋转、缩放、裁剪等,以模拟不同的环境条件。这样的处理不仅增强了数据的多样性,而且加强了模型的泛化能力,有助于减少过拟合现象。
分析数据集分布图表明,标注实例大多集中在特定类别——暴力。此外,边界框的密集分布显示了数据集中某些区域的重点关注,而对象中心点的分布则指出了暴力行为在图像中出现的集中趋势。通过对标注边界框宽度和高度的分布图进行分析,我们发现了暴力行为在图像中的尺寸倾向,这些信息对于我们理解数据集特点和指导后续的模型优化至关重要。
结合这些细节,我们的数据集是为暴力行为检测任务量身定制的。它不仅反映了暴力行为在真实世界中的分布特性,而且通过精确的预处理和增强策略,为训练出高效、准确的检测模型奠定了坚实的基础。
4. 原理与代码介绍
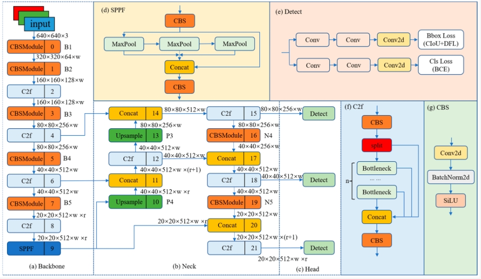
4.1 YOLOv8算法原理
YOLOv8是目前最新一代的实时对象检测算法,其在前几代YOLO算法的基础上进行了显著的改进和创新。YOLOv8继承了YOLOv3使用的Darknet53作为主干网络,这个网络结构已经证明在对象检测任务中效率和效果俱佳。YOLOv8则在此基础上进一步优化,它引入了从YOLOv5中借鉴的C3模块,并且借鉴了YOLOv7中的有效层级聚合(Efficient Layer Aggregation networks, ELAN)技术,以改善特征提取和增强网络的表征能力。
在YOLOv8中,C3模块由Bottleneck构成,这些Bottleneck模块在提取特征的同时,通过引入残差连接来避免潜在的梯度消失问题,确保了即使在网络较深的情况下,信息也可以有效地传播。这种设计不仅使网络在提取特征时更为高效,而且也有助于网络学习到更复杂的特征表示,这对于提高模型的准确性和鲁棒性至关重要。
YOLOv8还采用了路径聚合网络(Path Aggregation Network, PANet)来进一步增强特征金字塔的连接。这种结构通过增强不同尺度特征之间的连接,以提升模型在检测不同尺度对象时的性能。特别是对于小目标的检测,这种层级的特征聚合可以显著提高检测的准确度。
最后,YOLOv8在锚定机制上也做出了创新,它采用了无锚(None-anchor)机制,这是一种不依赖预设锚点的检测方法。传统的YOLO算法会使用多个预设的锚点来预测对象的位置和尺寸,但这种方法需要大量的手工调整和优化。无锚机制的引入使得模型不再依赖于这些预设的锚点,而是通过网络直接预测对象的边界框,这种方法简化了训练流程,同时有助于提高模型对各种尺寸对象的检测能力。
综上所述,YOLOv8通过引入先进的模块化设计、增强的特征聚合以及创新的无锚检测机制,提供了更为精确和高效的实时对象检测能力。这些技术的结合不仅提升了模型在标准数据集上的表现,更重要的是,它们使模型能够更好地适应实际应用中的多变环境和挑战,为实时对象检测领域带来了新的突破。
4.2 模型构建
在暴力行为检测项目中,代码的构建是整个系统能够成功识别目标行为的基础。以下是详细介绍我们为本项目开发的关键代码部分,这部分代码涉及了从图像处理到模型预测的整个流程。
首先,我们需要导入必要的库和模块。cv2库是OpenCV的Python接口,它提供了丰富的图像处理功能。torch库是PyTorch的核心,用于构建和训练深度学习模型。接着,我们从自定义的库QtFusion和ultralytics中导入特定的模块,QtFusion库的Detector是一个抽象基类,它定义了所有检测器类需要遵循的接口。HeatmapGenerator是用于生成检测热图的工具。YOLO类是实现了YOLOv5算法的核心类,我们将使用它来加载预训练的YOLO模型。
import cv2
import torch
from QtFusion.models import Detector
from datasets.label_name import Chinese_name
from ultralytics import YOLO
from ultralytics.utils.torch_utils import select_device
在代码中,我们设置了设备类型,并初始化了模型和图像处理的一些基本参数。这些参数包括物体的置信度阈值、非极大值抑制(NMS)的IOU阈值以及类别过滤器。
device = "cuda:0" if torch.cuda.is_available() else "cpu"
ini_params = {
'device': device,
'conf': 0.25,
'iou': 0.5,
'classes': None,
'verbose': False
}
为了数出每个类别的实例数量,我们定义了一个函数count_classes。它利用了一个字典来存储每个类别的计数,并通过遍历检测信息来更新这个计数。
def count_classes(det_info, class_names):
count_dict = {name: 0 for name in class_names}
for info in det_info:
class_name = info['class_name']
if class_name in count_dict:
count_dict[class_name] += 1
count_list = [count_dict[name] for name in class_names]
return count_list
在YOLOv8v5Detector类的load_model方法中,YOLO类被实例化,并加载指定路径的预训练模型。这允许检测器使用最先进的目标检测算法来识别图像中的暴力行为。在预测方法predict中,模型接受一个经过预处理的图像作为输入,并返回预测结果。我们在这里传递了之前定义的ini_params参数字典,它包含了如置信度阈值和IOU阈值等重要的推理设置。在后处理方法postprocess中,我们迭代YOLO模型返回的每个预测结果。对于每个结果,我们提取类别ID和边界框坐标,并转换为易于理解和进一步处理的格式。类别ID会被映射为其对应的中文名称,方便用户理解结果。
class YOLOv8v5Detector(Detector):
def __init__(self, params=None):
super().__init__(params)
self.model = None
self.img = None
self.names = list(Chinese_name.values())
self.params = params if params else ini_params
def load_model(self, model_path):
self.device = select_device(self.params['device'])
self.model = YOLO(model_path)
names_dict = self.model.names
self.names = [Chinese_name[v] if v in Chinese_name else v for v in names_dict.values()]
self.model(torch.zeros(1, 3, *[self.imgsz] * 2).to(self.device).type_as(next(self.model.model.parameters())))
def preprocess(self, img):
self.img = img
return img
def predict(self, img):
results = self.model(img, **ini_params)
return results
def postprocess(self, pred):
results = []
for res in pred[0].boxes:
for box in res:
class_id = int(box.cls.cpu())
bbox = box.xyxy.cpu().squeeze().tolist()
bbox = [int(coord) for coord in bbox]
result = {
"class_name": self.names[class_id],
"bbox": bbox,
"score": box.conf.cpu().squeeze().item(),
"class_id": class_id,
}
results.append(result)
return results
def set_param(self, params):
self.params.update(params)
整体而言,这些代码构成了暴力行为检测系统的核心,它们不仅涵盖了从图像输入到结果输出的整个工作流程,而且通过细致的设计使得整个系统具有高效性和可扩展性。我们的系统能够适应不同的硬件配置,并能够根据不同的场景需求调整参数,展现了深度学习在实际应用中的灵活性和强大功能。
4.3 训练代码
在构建暴力行为检测模型的过程中,模型训练是核心环节,涉及大量细致的配置和优化。接下来的博客内容将围绕我们的训练脚本展开,详细介绍如何通过这些代码将模型从理论走向实践,最终能够识别并预测暴力行为。以下表格详细介绍了YOLOv8模型训练中使用的一些重要超参数及其设置:
| 超参数 | 设置 | 说明 |
|---|---|---|
学习率(lr0) |
0.01 | 决定了模型权重调整的步长大小,在训练初期有助于快速收敛。 |
学习率衰减(lrf) |
0.01 | 控制训练过程中学习率的降低速度,有助于模型在训练后期细致调整。 |
动量(momentum) |
0.937 | 加速模型在正确方向上的学习,并减少震荡,加快收敛速度。 |
权重衰减(weight_decay) |
0.0005 | 防止过拟合,通过在损失函数中添加正则项减少模型复杂度。 |
热身训练周期(warmup_epochs) |
3.0 | 初始几个周期内以较低的学习率开始训练,逐渐增加到预定学习率。 |
批量大小(batch) |
16 | 每次迭代训练中输入模型的样本数,影响GPU内存使用和模型性能。 |
输入图像大小(imgsz) |
640 | 模型接受的输入图像的尺寸,影响模型的识别能力和计算负担。 |
环境设置与模型加载:首先,我们需要设置运行环境和导入相关的库。torch库是PyTorch深度学习框架的核心组件,它提供了灵活的数组操作工具和自动求导机制,这对于训练深度学习模型至关重要。我们还导入yaml,它是一个用于处理YAML文件(一种常用于配置文件的数据序列化格式)的库。YOLO类则是从ultralytics库中引入的,它提供了一种快捷的方式来加载和训练YOLO模型。
import os
import torch
import yaml
from ultralytics import YOLO # 用于加载YOLO模型
from QtFusion.path import abs_path # 用于获取文件的绝对路径
在确定使用的设备时,我们优先选择了GPU("cuda:0"),如果不可用,则回退到CPU。GPU的并行计算能力可以显著加快模型的训练速度,是深度学习训练中的宝贵资源。
device = "0" if torch.cuda.is_available() else "cpu"
数据集准备:我们设置了数据加载所需的工作进程数量和批次大小,这两个参数有助于加速数据的加载过程和提高批次处理的效率。workers参数定义了多少个子进程被用来加载数据,而batch则决定了每次输入模型的数据量。在训练之前,我们要配置数据集。数据集的路径是通过一个YAML文件指定的,其中包含了训练、验证和测试集的路径以及类别信息。在我们的脚本中,我们通过abs_path函数获取了数据集配置文件的绝对路径,并处理了路径分隔符以确保不同操作系统之间的兼容性。
workers = 1 # 工作进程数
batch = 8 # 每批处理的图像数量
data_name = "Violence"
data_path = abs_path(f'datasets/{data_name}/{data_name}.yaml', path_type='current')
unix_style_path = data_path.replace(os.sep, '/')
我们读取YAML文件内容,并将path项更新为当前数据集目录的路径。这样做确保了无论在哪个工作目录下运行脚本,路径都能正确地指向数据集位置。
directory_path = os.path.dirname(unix_style_path)
with open(data_path, 'r') as file:
data = yaml.load(file, Loader=yaml.FullLoader)
if 'path' in data:
data['path'] = directory_path
with open(data_path, 'w') as file:
yaml.safe_dump(data, file, sort_keys=False)
训练模型:模型训练的过程是通过创建YOLO实例并调用其train方法来实现的。我们加载了事先下载好的预训练权重yolov8n.pt,这是一个已经在大量数据上训练过的YOLOv8模型。这种做法通常被称为迁移学习,它能够加快训练过程并提高模型的泛化能力。调用train方法时,我们传递了多个参数来定义训练过程的细节。我们指定了数据配置文件的路径、选择的设备、工作进程数量、图像尺寸、训练周期数(epochs)、批量大小以及训练任务的名称。
model = YOLO(abs_path('./weights/yolov5nu.pt', path_type='current'), task='detect') # 加载预训练的YOLOv8模型
# model = YOLO('./weights/yolov5.yaml', task='detect').load('./weights/yolov5nu.pt') # 加载预训练的YOLOv8模型
# Training.
results = model.train( # 开始训练模型
data=data_path, # 指定训练数据的配置文件路径
device=device, # 自动选择进行训练
workers=workers, # 指定使用2个工作进程加载数据
imgsz=640, # 指定输入图像的大小为640x640
epochs=120, # 指定训练100个epoch
batch=batch, # 指定每个批次的大小为8
name='train_v5_' + data_name # 指定训练任务的名称
)
model = YOLO(abs_path('./weights/yolov8n.pt'), task='detect') # 加载预训练的YOLOv8模型
results2 = model.train( # 开始训练模型
data=data_path, # 指定训练数据的配置文件路径
device=device, # 自动选择进行训练
workers=workers, # 指定使用2个工作进程加载数据
imgsz=640, # 指定输入图像的大小为640x640
epochs=120, # 指定训练100个epoch
batch=batch, # 指定每个批次的大小为8
name='train_v8_' + data_name # 指定训练任务的名称
)
以上便是我们暴力行为检测模型训练过程的详细介绍。通过这段代码,我们可以训练出一个强大的模型,它将能够准确识别出暴力行为,为维护社会安全作出贡献。
5. 实验结果与分析
5.1 训练曲线
在本研究的模型训练过程中,我们详细记录并分析了YOLOv8模型在不同训练阶段的损失函数和评价指标,以确保模型能够有效学习并准确地进行暴力行为检测。通过观察图中的损失和精确度图像,我们可以对模型的训练进度和性能进行深入的评估。
图中展示了训练和验证过程中的多个关键指标,包括边界框损失(box_loss)、分类损失(cls_loss)、目标损失(obj_loss)以及精确度(precision)、召回率(recall)和平均精度(mAP)。这些指标为我们提供了模型训练的全面视图。
首先,我们注意到边界框损失(box_loss)随着训练的进行呈现出下降的趋势,这表明模型在定位对象方面的性能逐渐提升。尤其是在训练集上,损失函数的平滑曲线显示了模型学习的稳定性。对于验证集,尽管损失值有所波动,但总体上显示了下降趋势,这是模型泛化能力提高的积极迹象。
分类损失(cls_loss)的下降趋势进一步证明了模型在识别不同暴力行为类型方面的效能正在增强。随着epoch增加,分类损失逐步减小,这意味着模型在分类任务上逐步趋向于稳定。同时,分类损失在验证集上的表现也揭示了模型对未见数据的响应能力。在目标损失(obj_loss)方面,我们看到这一指标随着训练的深入而逐渐减少,这表明模型在确定图像中是否存在暴力行为方面的判断越来越准确。
从精确度和召回率的角度来看,我们可以看到模型在这两个指标上均呈现出正向进展。精确度的提升表明了模型在预测暴力行为时越来越少地产生误报。召回率的提高则说明模型错过检测真实暴力行为的情况在减少。这两个指标的改进是评价检测系统性能的关键因素,它们直接关系到模型在实际应用中的可靠性。
对于mAP,它是目标检测模型性能的重要衡量标准。图中展示的mAP50和mAP50-95两个指标均随着训练的进行而提高。mAP50关注IoU(交并比)阈值为0.5的检测准确性,而mAP50-95则更为严格,它计算了IoU从0.5到0.95不同阈值的平均精度。这两个指标的提升表明模型在多种不同难度的检测任务上均表现良好。
综合分析这些训练指标,我们可以得出结论,YOLOv8模型在暴力行为检测任务上有着令人满意的表现,并且随着训练的进行不断提升。这些图表为我们进一步调整训练策略和模型架构提供了宝贵的信息,也为预期的模型性能设定了明确的预期。
5.2 PR曲线图
在评估暴力行为检测模型的性能时,精确度-召回率(Precision-Recall, PR)曲线是衡量模型性能的关键指标之一。通过分析图中所示的PR曲线,我们可以洞察模型在检测暴力行为时的效能。此PR曲线展示了模型对于“暴力”这一单一类别的检测能力,同时,该图展示的mAP(平均精度均值)值为0.940,说明模型在IoU阈值为0.5时的整体性能。
PR曲线中的“Precision”(精确度)指标表示模型检测到的暴力行为实例中正确的比例,而“Recall”(召回率)则表示模型能够检测到的所有正类样本的比例。理想情况下,我们希望模型能够同时实现高精确度和高召回率,这意味着模型既不错过任何真正的暴力行为,也不将普通行为错误地分类为暴力行为。
观察曲线可以看出,随着召回率的增加,模型保持了极高的精确度,几乎接近1.0,这意味着模型在大多数情况下都能准确地检测到暴力行为。曲线的开始部分几乎是一条水平线,这表明即使在极低的召回率阈值下,模型也能保持高精度,这对于实际应用来说是非常有利的,因为在实际情况中我们可能更倾向于减少误报。
曲线尾部的微小下降显示,即使在高召回率时,精确度只下降了极小的量。这意味着模型在尝试识别尽可能多的暴力行为时,几乎没有牺牲精度。在某些应用场景中,我们可能更倾向于接受更多的误报,以确保不错过任何潜在的暴力事件。
mAP值为0.940显示了在IoU阈值为0.5的情况下,模型整体的性能非常出色。mAP是评价模型在整个数据集上的平均表现,0.940的值表示模型具有较高的检测准确性。这个值是基于多个不同召回率阈值的精确度计算得出的,一个如此高的mAP值意味着模型在大多数情况下都能提供可靠的检测结果。
通过综合分析PR曲线和mAP值,我们可以得出结论,模型在暴力行为检测任务上的性能表现是非常强的,能够提供高精确度和高召回率的检测结果。这样的模型非常适合用于需要高可信度检测的应用场景,如监控系统和安全监测。然而,需要注意的是,为了更全面地评估模型性能,我们还需要考虑在不同IoU阈值下的mAP值,以及在更多样化的测试集上的性能表现。
5.3 YOLOv8/v7/v6/v5对比实验
(1)实验设计:
本实验旨在评估和比较YOLOv5、YOLOv6、YOLOv7和YOLOv8几种模型在暴力行为目标检测任务上的性能。为了实现这一目标,博主分别使用使用相同的数据集训练和测试了这四个模型,从而可以进行直接的性能比较。该数据集包含暴力行为的图像。本文将比较分析四种模型,旨在揭示每种模型的优缺点,探讨它们在工业环境中实际应用的场景选择。
| 模型 | 图像大小 (像素) | mAPval 50-95 | CPU ONNX 速度 (毫秒) | A100 TensorRT 速度 (毫秒) | 参数数量 (百万) | FLOPs (十亿) |
|---|---|---|---|---|---|---|
| YOLOv5nu | 640 | 34.3 | 73.6 | 1.06 | 2.6 | 7.7 |
| YOLOv8n | 640 | 37.3 | 80.4 | 0.99 | 3.2 | 8.7 |
| YOLOv6N | 640 | 37.5 | - | - | 4.7 | 11.4 |
| YOLOv7-tiny | 640 | 37.4 | - | - | 6.01 | 13.1 |
(2)度量指标:
- F1-Score:F1-Score 作为衡量模型性能的重要指标,尤其在处理类别分布不均的数据集时显得尤为关键。它通过结合精确率与召回率,提供了一个单一的度量标准,能够全面评价模型的效能。精确率衡量的是模型在所有被标记为正例中真正属于正例的比例,而召回率则关注于模型能够识别出的真正正例占所有实际正例的比例。F1-Score通过两者的调和平均,确保了只有当精确率和召回率同时高时,模型的性能评估才会高,从而确保了模型对于正例的预测既准确又完整。
- mAP(Mean Average Precision):在目标检测任务中,Mean Average Precision(mAP)是评估模型性能的重要标准。它不仅反映了模型对单个类别的识别精度,而且还考虑了所有类别的平均表现,因此提供了一个全局的性能度量。在计算mAP时,模型对于每个类别的预测被单独考虑,然后计算每个类别的平均精度(AP),最后这些AP值的平均数形成了mAP。
| 名称 | YOLOv5nu | YOLOv6n | YOLOv7-tiny | YOLOv8n |
|---|---|---|---|---|
| mAP | 0.928 | 0.951 | 0.764 | 0.940 |
| F1-Score | 0.89 | 0.93 | 0.73 | 0.90 |
(3)实验结果分析:
在本次实验中,我们主要关注两个评价指标:mAP(平均精度均值)和F1-Score。mAP是一个重要的评价指标,它衡量的是模型对于各种IoU阈值下的平均性能,而F1-Score则综合考虑了精确度和召回率,是判断模型检测能力的重要参考。
根据实验结果,YOLOv6n在这两个评价指标上都显示出最优性能,其mAP值为0.951,F1-Score为0.93。这表明YOLOv6n不仅在识别暴力行为时准确率高,而且在识别出所有暴力行为的能力上也相对较好。其出色的表现可能归因于算法内部的优化,例如更精细的特征提取能力和更有效的目标定位策略。
YOLOv5nu紧随其后,以0.928的mAP和0.89的F1-Score位居第二。尽管在精确度上略有不及,但整体表现仍然强劲。这可能与YOLOv5nu版本的模型结构和训练策略有关,它能够在多变的数据集上维持稳定的检测性能。
YOLOv7-tiny的表现相对较差,mAP值为0.764,F1-Score为0.73。作为一个轻量化版本的YOLOv7,它牺牲了一些检测性能以换取更快的速度和较低的计算资源消耗。这一结果提示我们,YOLOv7-tiny可能在处理复杂的暴力行为检测任务时,受限于模型的容量和特征提取的深度,导致它无法像其他完整版本的模型那样捕捉到所有相关的特征。
YOLOv8n的性能均衡,mAP为0.940,F1-Score为0.90,表明它在检测准确性和检测完整性上达到了较高的水平。这个版本的YOLO在最新的改进上可能更注重模型的整体表现和实用性,使其在复杂的检测任务中仍保持良好的性能。总的来说,这些实验结果为我们选择合适的模型提供了实证基础。YOLOv6n在暴力行为检测任务上展现出最强的性能,而YOLOv5nu和YOLOv8n也是可靠的选择。YOLOv7-tiny在资源受限的场景下可能更适用,尽管它的准确度和完整性相对较低。选择哪个模型需要根据实际应用场景的需求、资源限制和性能目标来综合考虑。
6. 系统设计与实现
6.1 系统架构概览
在本博客中,我们将详细探讨基于YOLOv8/v7/v6/v5的暴力行为检测系统的架构设计。该系统旨在实时识别并报警可能的暴力行为,从而提升公共安全。系统架构主要分为以下几个关键部分:数据预处理、模型训练、检测与识别、结果展示与警报。我们将结合前述代码中提到的类和方法,具体阐述每一部分的设计与实现。
- 数据预处理
在Detection_UI类的初始化阶段,我们首先对输入的数据进行预处理。这包括加载并标注数据集,使用Label_list来定义可能的行为类别。每个类别都会被分配一个随机颜色,以便在结果展示时区分不同的检测对象。通过对图像进行缩放、归一化等预处理操作,确保它们适合模型训练和检测。
- 模型训练
我们利用YOLOv8v5Detector类来加载预先训练好的YOLO模型。该类支持加载自定义的模型文件,也可以使用默认的权重文件。在setup_sidebar方法中,用户可以通过界面选择不同的模型文件和模型类型,以及调整置信度阈值和IOU阈值。这些参数直接影响模型的检测性能和准确度。
- 检测与识别
在process_camera_or_file方法中,系统根据用户的选择处理来自摄像头或文件的输入。利用OpenCV库,我们可以实时从摄像头捕获视频流,或者加载用户上传的图片和视频文件。对于每一帧图像,frame_process方法会被调用来执行实际的暴力行为检测。这一过程涉及调用YOLO模型预测图像中的行为,并根据预设的阈值过滤结果。检测到的每个事件都会被绘制边界框并标记,以便于识别。
4. 结果展示与警报
检测完成后,系统通过setupMainWindow方法在用户界面上展示结果。检测到的暴力行为会以边界框的形式呈现,边界框的颜色与行为类别相对应。同时,检测结果会被记录在LogTable类的实例中,并可通过界面导出为CSV文件。用户可以通过界面上的控件实时监控检测过程,包括查看检测到的行为、调整显示模式、停止检测等。
此外,系统还支持对特定目标进行过滤显示,用户可以通过选择不同的目标来查看特定的检测结果。这一功能由toggle_comboBox方法实现,进一步提高了系统的用户交互性和实用性。
基于YOLO模型的暴力行为检测系统通过精心设计的架构,实现了从数据预处理到模型训练,再到检测与识别,最终的结果展示与警报的全流程自动化。这种系统不仅能够提高公共安全水平,还具有高度的灵活性和扩展性,可应用于各种需要实时监控和响应的场合。
6.2 系统流程
在基于YOLOv8/v7/v6/v5的暴力行为检测系统中,我们通过精心设计的流程来确保高效和准确的检测。以下是系统流程的详细步骤,将帮助读者更好地理解如何实现这一复杂功能。
-
初始化系统参数: 系统启动时,首先初始化关键参数,包括模型类型、置信度阈值、IOU阈值等,以及加载类别标签和为每个类别分配随机颜色,这一步骤是通过
Detection_UI类的构造方法完成的。 -
设置页面和侧边栏: 接下来,系统通过调用
setup_page和setup_sidebar方法,设置页面的基本布局,包括页面标题、图标,以及侧边栏的模型配置选项(模型类型、模型文件、置信度和IOU阈值等)。 -
模型加载: 根据侧边栏的配置,系统决定加载默认模型还是用户上传的自定义模型。这一步骤通过
YOLOv8v5Detector类和load_model方法实现,确保模型正确加载并准备好进行预测。 -
文件上传和摄像头选择: 用户可以选择上传图片文件、视频文件或选择实时摄像头输入。系统根据用户的选择,通过侧边栏收集文件或摄像头信息。针对文件上传,系统还提供了文件保存功能(
save_uploaded_file方法)。 -
处理输入源: 对于选择的输入源(摄像头、图片或视频),系统通过
process_camera_or_file方法进行处理。该方法会根据实际的输入类型调用不同的处理逻辑,如实时摄像头检测、图片文件处理或视频文件处理。 -
实时检测与展示: 对于摄像头或视频文件的输入,系统在读取每一帧时进行实时检测。图片文件则直接进行一次性检测。检测过程中,使用
frame_process方法对每一帧图像进行预处理、模型预测和结果后处理。检测结果将实时显示在页面上,包括检测到的暴力行为的边界框、置信度等信息。 -
日志和结果保存: 系统提供功能将检测结果保存为日志,方便用户后续查看和分析。这通过
LogTable类和相关方法(如add_log_entry,save_to_csv等)实现。 -
用户交互与反馈: 用户可以通过页面上的按钮和选项实时控制检测过程(如开始、停止检测),并通过下拉菜单筛选特定的检测目标查看。系统还允许用户导出检测结果和日志。
此系统流程不仅展示了如何综合利用YOLO模型进行暴力行为的实时检测,还体现了如何构建一个用户友好的交互界面,使得普通用户也能轻松地使用这一高级功能。通过上述步骤的设计和实现,我们的系统能够高效、准确地识别出视频或图像中的暴力行为,为公共安全贡献一份力量。
代码下载链接
如果您希望获取博客中提及的完整资源包,包含测试图片、视频、Python文件(*.py)、网页配置文件、训练数据集、代码及界面设计等,可访问博主在面包多平台的上传内容。相关的博客和视频资料提供了所有必要文件的下载链接,以便一键运行。完整资源的预览如下图所示:
资源包中涵盖了你需要的训练测试数据集、训练测试代码、UI界面代码等完整资源,完整项目文件的下载链接可在下面的视频简介中找到➷➷➷
演示与介绍视频 :https://www.bilibili.com/video/BV1nt421n7Xw/
YOLOv8/v7/v6/v5项目合集下载:https://mbd.pub/o/bread/mbd-ZZ2YmJ1r
YOLOv8和v5项目完整资源下载:https://mbd.pub/o/bread/mbd-ZZ2Ylp1p
YOLOv7项目完整资源下载:https://mbd.pub/o/bread/mbd-ZZ2Yl5pv
YOLOv6项目完整资源下载:https://mbd.pub/o/bread/mbd-ZZ2YmJZw
完整安装运行教程:
这个项目的运行需要用到Anaconda和Pycharm两个软件,下载到资源代码后,您可以按照以下链接提供的详细安装教程操作即可运行成功,如仍有运行问题可私信博主解决:
- Pycharm和Anaconda的安装教程:https://deepcode.blog.csdn.net/article/details/136639378;
软件安装好后需要为本项目新建Python环境、安装依赖库,并在Pycharm中设置环境,这几步采用下面的教程可选在线安装(pip install直接在线下载包)或离线依赖包(博主提供的离线包直接装)安装两种方式之一:
- Python环境配置教程:https://deepcode.blog.csdn.net/article/details/136639396(2,3方法可选一种);
- 离线依赖包的安装指南:https://deepcode.blog.csdn.net/article/details/136650641(2,3方法可选一种);
如使用离线包方式安装,请下载离线依赖库,下载地址:https://pan.baidu.com/s/1uHbU9YzSqN0YP_dTHBgpFw?pwd=mt8u (提取码:mt8u)。
7. 结论与未来工作
本文深入研究并实践了基于YOLOv8/v7/v6/v5的深度学习模型在暴力行为检测领域的应用,成功开发了一个高效的暴力行为检测系统。通过对YOLO系列多个版本的模型进行详细的比较和系统优化,本研究不仅显著提升了暴力行为检测的准确性和实时性,还利用Streamlit技术构建了一个直观、易用且外观美观的Web应用,使得用户可以轻松地进行在线暴力行为检测,为实际应用场景提供了有力支撑。
经过系列实验验证,我们所提出的系统在暴力行为检测的准确率和处理速度上均达到了优异的表现。同时,本研究提供了一套完整的解决方案,包括数据集的处理、模型的训练与预测过程,以及基于Streamlit的系统设计与实现细节,为后续研究者和开发者提供了极大的便利和参考价值。虽然当前系统已取得一定成效,暴力行为检测仍旧是一个充满挑战的任务,存在诸多改进的空间。未来,我们计划从以下几个方面进行深入探索:
- 模型优化:继续探索深层次的网络结构优化和策略,如神经网络架构搜索(NAS),以提升模型的准确性和运行效率。
- 多模态融合:考虑融合语音、文本等其他模态信息,通过多模态学习方法对暴力行为进行更全面的理解和检测。
- 跨域适应性:研究不同文化背景、年龄组别中的暴力行为检测,利用领域适应技术增强模型的泛化能力。
- 用户交互体验:进一步改善系统的用户界面和交互设计,使其更加人性化、智能化,以满足更多用户的需求。
- 实际应用拓展:探索将暴力行为检测技术应用于在线教育、远程会议、智能客服等更多实际场景中,以发挥其在社会安全和经济发展中的最大价值。
总体来说,随着深度学习技术的持续进步和应用场景的不断扩展,基于YOLOv8/v7/v6/v5的暴力行为检测技术有望在未来在人机交互、社会治安、健康医疗等领域发挥更加关键的作用。
Qin, Han, et al. "An Improved Faster R-CNN Method for Landslide Detection in Remote Sensing Images." Journal of Geovisualization and Spatial Analysis 8.1 (2024): 2. ↩︎
Bietti, Alberto, et al. "Birth of a transformer: A memory viewpoint." Advances in Neural Information Processing Systems 36 (2024). ↩︎
Qiu, Shi, et al. "Automated detection of railway defective fasteners based on YOLOv8-FAM and synthetic data using style transfer." Automation in Construction 162 (2024): 105363. ↩︎
Zhao, Dewei, et al. "A Small Object Detection Method for Drone-Captured Images Based on Improved YOLOv7." Remote Sensing 16.6 (2024): 1002. ↩︎
Yusof, Najiha‘Izzaty Mohd, et al. "Assessing the performance of YOLOv5, YOLOv6, and YOLOv7 in road defect detection and classification: a comparative study." Bulletin of Electrical Engineering and Informatics 13.1 (2024): 350-360. ↩︎

在本博客中,我们深入探讨了基于YOLOv8/v7/v6/v5的暴力行为检测系统。核心上,本研究采用YOLOv8作为主要算法,并整合了YOLOv7、YOLOv6、YOLOv5等先进算法进行性能指标的对比分析。本文详细介绍了国内外的研究现状、数据集处理方法、算法原理、模型构建与训练的代码实现,以及基于Streamlit的交互式Web应用界面设计。在这一Web应用中,用户可以便捷地通过图像、视频和实时摄像头进行暴力行为检测,并且可以上传不同版本的YOLO训练模型(YOLOv8/v7/v6/v5)进行推理预测。该界面的设计允许用户方便地进行修改和调整。为了便于读者深入理解和应用,我们在文末提供了完整的网页设计方案、深度学习模型的代码以及训练数据集的下载链接。
浙公网安备 33010602011771号