基于深度学习的田间杂草检测系统(网页版+YOLOv8/v7/v6/v5代码+训练数据集)
摘要:本博客深入探讨了基于YOLOv8/v7/v6/v5的田间杂草检测系统,其中核心采用YOLOv8并整合了YOLOv7、YOLOv6、YOLOv5算法,进行性能指标对比;详细介绍了国内外研究现状、数据集处理、算法原理、模型构建与训练代码,以及基于Streamlit的交互式Web应用界面设计。在Web网页中可以支持图像、视频和实时摄像头进行田间杂草检测,可上传不同训练模型(YOLOv8/v7/v6/v5)进行推理预测,界面可方便修改。本博客附带了完整的网页设计、深度学习模型代码和训练数据集的下载链接。
@
完整资源中包含数据集及训练代码,环境配置与界面中文字、图片、logo等的修改方法请见视频,项目完整文件下载请见演示与介绍视频的简介处给出:➷➷➷
演示与介绍视频 :https://www.bilibili.com/video/BV1Nf421Z7kv/
YOLOv8/v7/v6/v5项目合集下载:https://mbd.pub/o/bread/mbd-ZZ2YmJ1s
YOLOv8和v5项目完整资源下载:https://mbd.pub/o/bread/mbd-ZZ2Ylp1t
YOLOv7项目完整资源下载:https://mbd.pub/o/bread/mbd-ZZ2Yl5px
YOLOv6项目完整资源下载:https://mbd.pub/o/bread/mbd-ZZ2YmJdp
若您想获得博文中涉及的实现完整全部资源文件(包括测试图片、视频,py, UI文件,训练数据集、训练代码、界面代码等),这里已打包上传至博主的面包多平台,见可参考博客与视频,已将所有涉及的文件同时打包到里面,点击即可运行,完整文件截图如下:
 
 
1. 网页功能与效果
(1)开启摄像头实时检测:本系统允许用户通过网页直接开启摄像头,实现对实时视频流中田间杂草的检测。系统将自动识别并分析画面中的田间杂草,并将检测结果实时显示在用户界面上,为用户提供即时的反馈。
 
 
(2)选择图片检测:用户可以上传本地的图片文件到系统中进行田间杂草检测。系统会分析上传的图片,识别出图片中的田间杂草,并在界面上展示带有田间杂草标签和置信度的检测结果,让用户能够清晰地了解到每个田间杂草状态。
 
 
(3)选择视频文件检测:系统支持用户上传视频文件进行田间杂草检测。上传的视频将被系统逐帧分析,以识别和标记视频中每一帧的田间杂草。用户可以观看带有田间杂草标记的视频,了解视频中田间杂草的变化。
 
 
(4)选择不同训练好的模型文件:系统集成了多个版本的YOLO模型(如YOLOv8/v7/v6/v5),用户可以根据自己的需求选择不同的模型进行田间杂草检测。这一功能使得用户能够灵活地比较不同模型的表现,以选择最适合当前任务的模型。
 
 
在“网页功能与效果”章节中,我们将详尽展示基于YOLOv8/v7/v6/v5的田间杂草检测系统的多样化功能,这些功能共同构成了一个用户友好且高效的检测平台。首先,开启摄像头实时检测功能使得用户能够实时监控并识别田间的杂草,为即时决策提供了便利。接着,系统提供了选择图片检测和选择视频文件检测的选项,用户可以根据自己的需求上传图片或视频进行精确检测。为了满足不同检测需求的精度,本系统允许用户选择不同训练好的模型文件,包括YOLOv8/v7/v6/v5等,以便找到最适合当前任务的模型。
为了增强用户体验,系统设计了检测画面和原始画面同时或单独显示的功能,这样用户可以直观地比较检测结果和原始图像,更易于观察和分析。此外,通过一个便捷的可点击下拉框单独标记特定目标并显示结果功能,用户可以专注于分析特定的杂草,这提高了检测的针对性和效率。所有检测结果都会在页面的表格中展示,检测结果保存在页面表格显示功能让数据整理和分析变得轻而易举。
考虑到不同用户可能有不同的检测灵敏度需求,本系统设计了可动态调整检测算法的置信度阈值和IOU阈值的功能,使得用户可以根据实际情况调整参数,以达到最佳的检测效果。为了方便用户进一步分析和分享检测结果,我们还提供了点击按钮可以将检测的表格结果输出到csv文件以及标记的图片、视频、摄像头画面结果可以导出为avi图像文件的功能,这些设计无疑提高了系统的实用性和便捷性。
通过集成这些精心设计的功能,我们的系统不仅能够提供高效、精确的田间杂草检测,同时也提升了用户的操作体验,使得杂草管理更加高效和科学。
2. 绪论
2.1 研究背景及意义
田间杂草的有效管理是现代农业生产中面临的重要挑战之一。杂草不仅竞争作物的养分、水分和阳光,还可能成为害虫和病原体的寄主,从而降低农作物的产量和品质。因此,开发高效、精确的杂草检测和管理系统对于提高农业生产效率、降低化学除草剂的使用以及保护环境具有重要意义。
随着计算机视觉和深度学习技术的迅速发展,基于图像识别的田间杂草检测技术已成为研究的热点。特别是,YOLO(You Only Look Once)系列算法因其快速和高效的检测性能而被广泛应用于农业领域。YOLO算法可以实时地识别和定位图像中的杂草,与传统的基于规则的图像处理方法相比,它可以更准确地处理复杂的背景和杂草种类。
尽管YOLO等深度学习算法在杂草检测方面取得了显著进展,但仍存在一些挑战,如对小型或密集杂草群的识别、在不同光照和天气条件下的稳定性、以及对不同杂草种类的分类精度等。针对这些问题,研究者们提出了多种改进策略,包括算法优化、数据增强、模型融合等方法。
近年来的研究表明,通过对YOLO算法进行定制化的修改和优化,可以显著提高杂草检测的准确性和效率。例如,采用更深的网络结构、引入注意力机制、或者使用多尺度训练和检测策略等。此外,通过构建更加多样化和全面的杂草图像数据集,以及采用迁移学习和领域适应技术,可以进一步提升模型的泛化能力和实际应用性。
在田间杂草检测领域,持续的技术创新和方法论的改进为农业生产的可持续发展提供了强有力的支持。通过集成最新的计算机视觉技术和深度学习模型,未来的杂草管理系统将更加智能、高效和环保。
2.2 国内外研究现状
在田间杂草检测的研究领域,近年来深度学习技术的应用已经取得了显著的进展。尤其是YOLOv5[1]、YOLOv6[2]、YOLOv7[3]、YOLOv8[4],由于其出色的实时检测性能,成为了研究者们热衷探究的目标。除了YOLO系列,还有其他深度学习算法如Faster R-CNN、SSD等也被广泛应用于精确识别和分类田间杂草与作物。这些算法的不断优化和改进,为实现高效率和高精度的田间杂草检测提供了技术支持。Faster R-CNN因其高精度识别能力而被认为是一种有效的选择,尽管其检测速度相比YOLO有所不足。SSD在保持较高检测精度的同时,提供了更快的检测速度,适合实时应用场景。Mask R-CNN通过提供像素级别的实例分割,为杂草与作物间更精细的识别提供了可能,尤其适用于需要精确除草的场合。
随着算法的发展,研究者们也致力于解决如何在复杂环境下提高检测准确性、如何处理不同种类杂草的识别问题、以及如何优化模型以适应实时检测的需求等问题。例如,通过引入深度残差网络、注意力机制、以及多尺度检测策略等,可以有效提升模型的性能和适应性。同时,采用迁移学习和领域自适应技术,可以有效减少对大量标注数据的依赖,加速模型在特定农业场景下的应用。
 
 
在深度学习领域,高质量的数据集是模型训练的基础。近年来,针对田间杂草检测的专用数据集正在逐渐建立和完善。这些数据集通常包含了大量不同环境、不同光照条件下的杂草和作物图像,提供了丰富的样本供模型学习。与早期数据集相比,最新的数据集在多样性、规模和注释质量上都有了显著提升,这对于提高模型的泛化能力和识别准确度至关重要。
近年来,Transformer和注意力机制的引入为目标检测算法带来了新的思路。ViT(Vision Transformer)以其全新的架构和对长距离依赖关系的处理能力,在图像分类和目标检测领域展示了强大的性能。DETR(Detection Transformer)则直接在全图上应用Transformer,以端到端的方式进行目标检测,减少了对复杂前处理和后处理步骤的依赖,展示了在田间杂草检测上的潜力。
Glod-YOLO[5]和MMDetection代表了另一类研究方向,即通过算法和框架的创新来解决特定的检测挑战。Glod-YOLO通过全局和局部特征的融合,提高了对小目标的检测能力,这对于识别幼小或遮挡的杂草尤为重要。MMDetection则作为一个开源的目标检测工具箱,提供了丰富的算法和模型,支持快速实验和定制化开发,加速了田间杂草检测技术的研究与应用。
尽管深度学习技术在田间杂草检测领域取得了显著进展,但仍面临诸多技术挑战。例如,如何有效识别在不同生长阶段、不同密集度下的杂草;如何在复杂背景、不同光照条件下保持高识别准确度;以及如何解决小样本学习问题等。此外,模型的实时检测性能、计算资源需求和易用性也是需要综合考虑的因素。
针对上述挑战,未来的研究趋势可能包括算法的进一步优化与创新、更加丰富多样的数据集构建、以及深度学习模型的轻量化和硬件优化等方面。算法层面,研究者将继续探索新的网络架构、训练策略和优化算法,以提高模型的精度和效率。在数据集方面,通过增加样本多样性、提升注释质量以及采用新的数据增强技术,可以有效提升模型的泛化能力。此外,模型的轻量化和针对特定硬件的优化,将使得深度学习算法在资源受限的田间设备上的应用成为可能,从而实现真正意义上的实时、现场的杂草检测和管理。
2.3 要解决的问题及其方案
2.3.1 要解决的问题
在开发基于YOLOv8/v7/v6/v5的田间杂草检测系统时,我们面临着一系列技术挑战和需求,涵盖了从深度学习模型的选择和训练,到将这些模型集成到一个用户友好的网页应用中。以下是我们在这一过程中需要解决的主要问题:
- 
田间杂草检测的准确性和速度 
 本系统面临的核心挑战是如何实现对田间杂草的高准确度识别与实时处理。由于杂草种类繁多,且在不同生长阶段杂草的颜色、形状和大小可能会有显著变化,系统需要能够准确地识别出这些细微的特征差异。此外,田间环境的动态性,如杂草快速生长、部分遮挡和多样的生长姿态,都对识别系统提出了更高的要求。因此,开发一个能够快速响应并准确识别杂草种类的深度学习模型是本项目的首要任务。
- 
环境适应性和模型泛化能力 
 田间环境的复杂多变性对杂草检测系统提出了极大的挑战。不同的光照条件、复杂的背景以及天气变化等因素都可能影响识别的准确性。因此,系统需要具备出色的环境适应性和模型泛化能力,以确保在多变的环境条件下都能保持高识别准确率。
- 
用户交互界面的直观性和功能性 
 系统的用户界面设计对于确保用户能够有效利用田间杂草检测系统至关重要。界面需要直观易懂,以降低用户的学习成本。同时,功能布局应合理,能够快速让用户访问到他们需要的功能,如图片上传、视频分析、实时监控、历史数据查询、模型切换等。
- 
数据处理能力和存储效率 
 鉴于田间杂草检测将处理大量的图像和视频数据,系统需要具备强大的数据处理能力和高效的存储机制。这不仅关系到识别的实时性,还涉及到长期数据的管理和查询效率。同时,考虑到农业数据的敏感性,数据的安全性和隐私保护也必须得到充分的考虑。
- 
系统的可扩展性和维护性 
 随着农业科技和作物保护需求的变化,系统可能需要支持更多种类的田间杂草检测,或者需要集成新的技术以提高识别性能。因此,系统的设计应当考虑到未来的可扩展性,允许无缝集成新的模型或功能。此外,系统的维护性也是一个重要考虑点,确保系统能够持续稳定运行,及时更新和升级。
通过基于YOLOv8/v7/v6/v5的深度学习模型,结合PyTorch的技术框架,本系统旨在克服上述挑战,提供一个高效、准确且用户友好的田间杂草检测解决方案。借助于streamlit的网页设计,用户可享受到直观的交互体验,轻松切换不同的模型文件,并通过CSS美化的界面进行杂草检测,从而在农业生产中实现更高效的杂草管理。
2.3.2 解决方案
针对田间杂草检测系统的挑战,我们计划采取以下解决方案来设计和实现一个基于YOLOv8/v7/v6/v5的综合田间杂草检测系统:
- 
深度学习模型的选择和优化 - 模型架构:选择YOLO系列的最新版本作为核心深度学习模型,依据不同版本之间的性能平衡进行选择。YOLOv8为例,其优化了速度与准确度的平衡,特别适合于实时田间杂草检测任务,同时保持较高的识别精确度。
- 数据增强:利用多种数据增强技术,如随机裁剪、缩放、旋转和色彩调整等,以模拟不同的环境条件,增强模型的泛化能力。
- 迁移学习:从在大规模数据集上预训练的YOLO模型开始,利用迁移学习技术,对特定的田间杂草数据集进行微调,加速训练过程并提升识别性能。
 
- 
技术框架和开发工具 - PyTorch框架:采用PyTorch作为主要的深度学习框架,其灵活的编程环境和强大的GPU加速支持适合于高效开发和快速迭代。
- streamlit界面:使用streamlit构建交互式Web应用,它支持快速构建和部署机器学习和数据科学项目,使得用户能够通过简洁的网页进行杂草检测。
- CSS美化:利用CSS对Web界面进行美化和个性化设计,提升用户体验。
 
- 
功能实现和系统设计 - 多输入源支持:系统设计支持多种输入源,包括图像文件、视频流和实时摄像头捕获,以适应不同使用场景的需求。
- 模型切换功能:实现一个用户友好的界面,允许用户根据具体需求动态选择不同版本的YOLO模型,例如从YOLOv5切换到YOLOv8,增加系统的灵活性和应用范围。
 
- 
数据处理和存储策略 - 高效数据处理:采用PyTorch的高效数据加载和预处理机制,确保数据处理的速度和实时性。
- 智能数据存储:设计一个高效的数据存储方案,对检测结果和历史数据进行有效的组织和索引,便于后续的查询和分析。
 
- 
性能优化和系统测试 - 性能调优:通过性能分析识别系统瓶颈,采取模型压缩、硬件加速等策略进行优化,确保系统能够高效运行。
- 全面测试:执行全面的系统测试,包括单元测试、功能测试和压力测试,确保系统的稳定性和可靠性。
 
通过实施以上方法,我们期望开发出一个既准确又高效的田间杂草检测系统,该系统不仅能满足不同用户在多样化环境下的应用需求,而且提供友好的用户交互界面和强大的数据处理能力。
2.4 博文贡献与组织结构
本文的主要贡献在于综合探讨了基于YOLOv8/v7/v6/v5的深度学习模型在田间杂草检测中的应用,并通过实际的系统开发和实验验证了这些技术的有效性。我们不仅详细介绍了与田间杂草检测任务相关的文献综述,还深入探讨了数据集的处理方法、不同版本的YOLO算法的选择和优化,以及如何使用Streamlit设计美观友好的网页界面。此外,本文还对比了YOLOv7、v6、v5等算法的效果,提供了完整的数据集和代码资源包,为研究者和开发者提供了宝贵的参考资料。
- 
详细的文献综述:提供了田间杂草检测领域的最新研究进展,包括不同深度学习算法在此领域的应用情况,为后续研究提供了理论基础。 
- 
数据集的处理和优化:介绍了如何收集、处理和增强用于田间杂草检测的数据集,提高了模型训练的效率和准确性。 
- 
算法选择与优化:深入分析了YOLOv8/v7/v6/v5等不同版本的YOLO算法在田间杂草检测任务中的表现,为选择最适合的模型提供了依据。 
- 
美观友好的网页设计:利用Streamlit框架,设计了一个直观易用的网页界面,极大地提升了用户的交互体验。 
- 
算法效果对比:通过实验对比了YOLOv7、v6、v5等算法在相同数据集上的检测效果,为读者提供了直观的性能评估。 
- 
完整的资源分享:分享了完整的数据集和代码资源包,使得读者可以轻松复现实验结果,甚至在此基础上进行进一步的研究和开发。 
后续章节的组织结构如下: 绪论:介绍研究背景、目的和本文的主要贡献;算法原理:详细介绍YOLOv8/v7/v6/v5等算法的工作原理及其在田间杂草检测中的应用;数据集处理:讨论使用的数据集及其预处理、增强方法。代码介绍:提供模型训练和预测的详细代码说明,包括环境搭建、参数配置和执行步骤。实验结果与分析:展示不同模型在田间杂草检测任务上的实验结果,并进行比较分析。系统设计与实现:介绍基于Streamlit的田间杂草检测系统的设计与实现细节。结论与未来工作:总结本文的研究成果,并讨论未来的研究方向和潜在的改进空间。
3. 数据集处理
在我们致力于田间杂草检测的研究工作中,构建了一个具有代表性和实用性的数据集,这是深度学习模型训练过程的基石。本博客章节将详细介绍该数据集,阐述其在我们研究中的关键作用。我们的数据集总共包含了2486张图像,这些图像被分为1661张训练集、580张验证集以及245张测试集。这种精心的划分,确保了在模型训练期间有足够的样本来学习杂草的特征,在验证阶段可以适当调整模型以避免过拟合,并在测试阶段公正地评估模型的泛化能力。每张图像中的杂草都被精确地标注,并统一命名为“weeds”,这为我们的目标检测算法提供了清晰的学习目标。博主使用的类别如下:
Chinese_name = {'weeds': "杂草"}
在预处理阶段,所有图像都进行了自动方向校正,以确保图像的统一性和方向一致性。重要的是,我们还进行了EXIF-orientation信息的剥离,以消除由于相机角度变化带来的数据偏差。这样的预处理工作,对于训练一个鲁棒的深度学习模型至关重要,能够让模型专注于杂草本身的视觉特征,而非图像的方向。
 
 
此外,为了适配网络输入和提升计算效率,所有图像被统一调整至640x640像素的分辨率。这一调整过程涉及到了尺寸的拉伸,虽然可能会对图像中杂草的形状产生影响,但仍然可以保持其识别的有效性。这种处理方式对于实现快速而准确的杂草检测具有重要意义,因为它确保了图像在网络中快速前传的同时,还能够保留足够的细节信息以供模型学习。
分析数据集中的标注分布,我们发现杂草标注在图像中的分布相对均匀,没有特定的集中趋势,这意味着杂草可能出现在图像中的任何位置。这样的分布为模型训练提供了挑战,因为模型需要能够在整个图像区域内识别杂草。另一方面,边界框尺寸分布表明,绝大多数杂草标注为图像中的小尺寸对象,这提示我们在模型设计时需要特别关注对小目标的检测能力。
 
 
我们的数据集提供了一个全面的视角来理解田间杂草的复杂性。通过对数据集的详细介绍,我们展现了在构建一个高效且精确的杂草检测系统中的考量。从数据的收集和预处理到标注的准确性和多样性,每一步都是为了确保最终训练出的模型可以在实际的田间环境中以高准确率和高效率执行任务。通过分享这些信息,我们希望为其他研究者提供宝贵的参考,并推动农业领域深度学习应用的发展。
4. 原理与代码介绍
4.1 YOLOv8算法原理
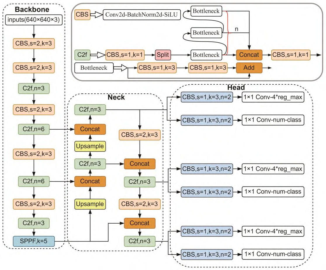
Ultralytics公司于2023年初发布YOLOv8模型,相较于2020年发布的YOLOv5模型,YOLOv8模型将C3模块(CSP Bottleneck with 3 convolutions)改进成C2f模块(CSP Bottleneck with 2 convolutions),C3模块和C2f模块结构如下图(a)所示。图中CBS(Convolutions Bn SiLU)模块由基础卷积(Conv)、批量归一化(BN)和激活函数(SiLU)组成。C2f模块采用了多分支流设计,为模型提供了更丰富的梯度信息,强化了模型的特征提取能力,提高网络的学习效率。
 
 
YOLOv8模型仍然采用anchor free方法,降低检测过程中正样本框数量,并提升处理速度。此外,模型结合了GFL(generalized focal loss)损失计算策略,将Detect模块由YOLOv5中的耦合头改进成解耦头,如上图(b)所示。解耦头将分类任务和回归任务分开进行,避免了两个任务之间的干扰,理论上能够提高模型的训练效率。传统的YOLO系列算法的耦合头输出三类信息,而YOLOv8模型中的解耦头仅输出分类和回归信息。分类信息的输出通道数等于类别数,输出的内容综合了分类信息和置信度信息。回归信息的输出通道数等于4 reg_max(Regression maximum),输出内容为回归框在最大回归范围上的概率分布。
YOLOv8采用了动态标签匹配策略,增加了正样本框选择的灵活度。在损失计算方面,YOLOv8除了计算分类和回归损失外,还引入了DFL(distribution focal loss)损失。DFL损失利用交叉熵的思想,通过将预测框回归至标签框的上下整数范围内,优化模型训练。
 
 
4.2 模型构建
在我们的田间杂草检测系统中,我们采用了深度学习和计算机视觉技术的结合来识别和定位杂草。为了实现这一目标,我们构建了一个基于YOLO模型的检测器,利用PyTorch深度学习框架的强大功能,并整合了图像处理库OpenCV,为用户提供了一个易于使用的接口。
我们首先导入了图像处理库cv2,深度学习框架torch以及YOLO模型相关的模块。这些组件是构建检测系统的基础。
import cv2
import torch
from QtFusion.models import Detector
from datasets.label_name import Chinese_name
from ultralytics import YOLO
from ultralytics.utils.torch_utils import select_device
在代码的起始部分,我们定义了运行设备,优先选择GPU加速(如果可用),这对于深度学习模型的训练和推理来说是至关重要的,因为它能显著提高计算效率。我们定义了一个字典ini_params来存储模型运行所需的初始参数。其中包括设备类型、置信度阈值、IOU阈值等。这些参数将在后续的模型推理中使用,以过滤和优化检测结果。
device = "cuda:0" if torch.cuda.is_available() else "cpu"
ini_params = {
    'device': device,
    'conf': 0.25,
    'iou': 0.5,
    'classes': None,
    'verbose': False
}
count_classes函数是对检测结果进行统计分析的工具,它可以计算每个类别的实例数量,帮助我们了解模型在不同类别上的检测性能。
def count_classes(det_info, class_names):
    count_dict = {name: 0 for name in class_names}
    for info in det_info:
        class_name = info['class_name']
        if class_name in count_dict:
            count_dict[class_name] += 1
    count_list = [count_dict[name] for name in class_names]
    return count_list
在定义YOLOv8v5Detector类时,我们继承了QtFusion库中的Detector类,使得我们的检测器能够具备一些通用的属性和方法。类的构造函数__init__进行了初始化,并准备了模型加载和图像处理所需的各种属性。load_model方法是加载模型的关键环节,这里我们使用了select_device来确保模型运行在正确的设备上,并且加载了预训练的YOLO模型。YOLO模型的加载依赖于提供的模型路径,一旦加载成功,它就会准备用于后续推理的网络架构。预处理方法preprocess将图像准备为模型可以处理的格式。由于YOLO模型要求输入图像具有特定的大小和尺寸,因此这一步是必不可少的。predict方法则是系统的核心,它将预处理后的图像传递给模型进行推理,并获取检测结果。通过设置好的参数如置信度和IOU阈值,我们可以过滤掉一些不够准确的检测结果。
class YOLOv8v5Detector(Detector):
    def __init__(self, params=None):
        super().__init__(params)
        self.model = None
        self.img = None
        self.names = list(Chinese_name.values())
        self.params = params if params else ini_params
	def load_model(self, model_path):
	    self.device = select_device(self.params['device'])
	    self.model = YOLO(model_path)
	    names_dict = self.model.names
	    self.names = [Chinese_name[v] if v in Chinese_name else v for v in names_dict.values()]
	    self.model(torch.zeros(1, 3, *[self.imgsz] * 2).to(self.device).type_as(next(self.model.model.parameters())))
	def preprocess(self, img):
	    self.img = img
	    return img
	
	def predict(self, img):
	    results = self.model(img, **ini_params)
	    return results
	
	def postprocess(self, pred):
	    results = []
	    for res in pred[0].boxes:
	        for box in res:
	            class_id = int(box.cls.cpu())
	            bbox = box.xyxy.cpu().squeeze().tolist()
	            bbox = [int(coord) for coord in bbox]
	            result = {
	                "class_name": self.names[class_id],
	                "bbox": bbox,
	                "score": box.conf.cpu().squeeze().item(),
	                "class_id": class_id,
	            }
	            results.append(result)
	    return results
	    
    def set_param(self, params):
        self.params.update(params)
在后处理方法postprocess中,我们将模型的输出转换成更加直观和有用的信息。例如,我们将边界框的坐标、检测到的类别、置信度分数等信息格式化,以便进一步的使用或展示。在YOLOv8v5Detector类中,set_param方法允许动态地调整模型参数。这是在实际应用中非常有用的特性,因为不同的使用场景可能需要不同的参数设置。
总的来说,这段代码提供了一个结构化和模块化的解决方案来处理田间杂草检测任务。它将最新的深度学习模型和图像处理技术相结合,通过一系列精心设计的方法实现了从图像输入到杂草检测结果输出的全过程。我们的系统不仅强调了检测的准确性和效率,而且还重视用户交互和使用便利性,为研究人员和实践者提供了一个强大的工具来支持他们的工作。
4.3 训练代码
在本部分的博客中,我们将详细介绍如何使用Python来训练一个基于YOLOv8模型的田间杂草检测系统。这个过程不仅关键于模型的性能表现,也是任何机器学习项目成功的基石。下面,我们将逐步解析训练模型的关键代码段,并说明每一部分的作用。以下表格详细介绍了YOLOv8模型训练中使用的一些重要超参数及其设置:
| 超参数 | 设置 | 说明 | 
|---|---|---|
| 学习率( lr0) | 0.01 | 决定了模型权重调整的步长大小,在训练初期有助于快速收敛。 | 
| 学习率衰减( lrf) | 0.01 | 控制训练过程中学习率的降低速度,有助于模型在训练后期细致调整。 | 
| 动量( momentum) | 0.937 | 加速模型在正确方向上的学习,并减少震荡,加快收敛速度。 | 
| 权重衰减( weight_decay) | 0.0005 | 防止过拟合,通过在损失函数中添加正则项减少模型复杂度。 | 
| 热身训练周期( warmup_epochs) | 3.0 | 初始几个周期内以较低的学习率开始训练,逐渐增加到预定学习率。 | 
| 批量大小( batch) | 16 | 每次迭代训练中输入模型的样本数,影响GPU内存使用和模型性能。 | 
| 输入图像大小( imgsz) | 640 | 模型接受的输入图像的尺寸,影响模型的识别能力和计算负担。 | 
环境设置与模型加载:首先,我们导入了os和yaml库来处理文件和路径,以及从ultralytics库导入YOLO类,用于加载YOLOv8模型。我们还使用了QtFusion的abs_path方法来获取文件的绝对路径。
import os
import torch
import yaml
from ultralytics import YOLO  # 用于加载YOLO模型
from QtFusion.path import abs_path  # 用于获取文件的绝对路径
在这里,我们通过检查torch.cuda.is_available()来判断是否有可用的CUDA设备(即GPU),这能够大幅提升训练速度。如果没有检测到GPU,代码将默认使用CPU进行训练。
device = "0" if torch.cuda.is_available() else "cpu"
数据集准备:接着,我们设置了两个关键的训练参数:workers和batch。workers定义了在数据加载过程中使用的子进程数目,它可以加速数据的读取和预处理,特别是在处理大规模数据集时。batch则指定了每次训练时喂给模型的图像数量,这个大小直接影响到模型训练的内存需求和梯度更新的频率。随后,代码段转向数据集的配置管理。通过构建数据集的yaml配置文件路径,我们确保了训练时能够引用正确的数据集。YAML文件是一种常用于配置文件的数据序列化格式,它易于人类阅读和编辑,同时也便于计算机解析。
workers = 1  # 工作进程数
batch = 8  # 每批处理的图像数量
data_name = "Weeds"
data_path = abs_path(f'datasets/{data_name}/{data_name}.yaml', path_type='current')
unix_style_path = data_path.replace(os.sep, '/')
在读取YAML文件之后,我们更新了其中的路径项,确保文件中的相对路径正确地指向了数据集的实际存储位置。这是一个常见的数据集管理实践,可以避免在不同环境或文件夹结构中运行代码时遇到路径问题。
directory_path = os.path.dirname(unix_style_path)
with open(data_path, 'r') as file:
    data = yaml.load(file, Loader=yaml.FullLoader)
if 'path' in data:
    data['path'] = directory_path
    with open(data_path, 'w') as file:
        yaml.safe_dump(data, file, sort_keys=False)
训练模型:接下来的部分是模型加载与训练启动的关键环节。我们利用YOLO类的构造函数加载了一个预训练的YOLOv8模型文件。最终,我们调用了模型的train方法来开始训练过程,这是深度学习实践中最核心的部分。我们向该方法传入了之前准备的数据集配置文件、运行设备、工作进程数、图像大小、训练周期数、批次大小以及训练任务的名称。这些参数共同构成了训练环境的配置,它们的设定关乎模型训练的效率和效果。
model = YOLO(abs_path('./weights/yolov5nu.pt', path_type='current'), task='detect')  # 加载预训练的YOLOv8模型
# model = YOLO('./weights/yolov5.yaml', task='detect').load('./weights/yolov5nu.pt')  # 加载预训练的YOLOv8模型
# Training.
results = model.train(  # 开始训练模型
    data=data_path,  # 指定训练数据的配置文件路径
    device=device,  # 自动选择进行训练
    workers=workers,  # 指定使用2个工作进程加载数据
    imgsz=640,  # 指定输入图像的大小为640x640
    epochs=120,  # 指定训练100个epoch
    batch=batch,  # 指定每个批次的大小为8
    name='train_v5_' + data_name  # 指定训练任务的名称
)
model = YOLO(abs_path('./weights/yolov8n.pt'), task='detect')  # 加载预训练的YOLOv8模型
results2 = model.train(  # 开始训练模型
    data=data_path,  # 指定训练数据的配置文件路径
    device=device,  # 自动选择进行训练
    workers=workers,  # 指定使用2个工作进程加载数据
    imgsz=640,  # 指定输入图像的大小为640x640
    epochs=120,  # 指定训练100个epoch
    batch=batch,  # 指定每个批次的大小为8
    name='train_v8_' + data_name  # 指定训练任务的名称
)
这段代码展示了一个结构化且实用的方法来设置和执行深度学习模型的训练。它不仅关注于模型参数和数据的准备,也考虑到了运行环境的选择和配置文件的正确性。通过本部分的介绍,我们提供了一个明确的指导,让读者可以理解每个步骤的重要性,并根据自己的项目需求进行相应的调整。
5. 实验结果与分析
5.1 训练曲线
在深度学习模型的训练过程中,监控损失函数和评价指标的变化对于理解模型的学习进程至关重要。图中展示了使用YOLOv8算法在训练田间杂草检测模型时各种损失和性能指标的变化趋势。
 
 
我们首先注意到,无论是训练集还是验证集,box_loss、分类损失(cls_loss)和目标损失(obj_loss,表现为'dfl_loss')都随着训练周期的增加而呈下降趋势。这表明模型逐渐在学习如何更好地识别和分类图像中的杂草。在训练初期,损失值的下降较快,这通常是因为模型在这一阶段从随机初始化的权重快速学习到了数据的关键特征。随着训练的继续,损失下降趋于平稳,这表明模型开始达到了性能瓶颈。
在验证集上的损失值整体高于训练集,这是机器学习中常见的现象,称为过拟合,即模型在训练集上学习得太好,而在未见过的数据上表现不佳。然而,在本例中,验证损失随着时间的推移而下降,表明模型在提高其泛化能力。
精确度(precision)和召回率(recall)是评估模型性能的关键指标。在给定的置信度阈值下,精确度衡量模型预测正类的准确性,而召回率衡量模型检测到所有正类实例的能力。从图中我们可以看出,精确度在训练过程中波动较大,而召回率则稳步提高。高召回率表明模型能够识别出大部分杂草,但精确度的波动则意味着在不同阈值下模型可能会产生一些误报。
平均精度均值(mAP)是目标检测中常用的综合性能指标,尤其是mAP@0.5和mAP@0.5-0.95。mAP@0.5衡量了在IoU阈值为0.5时模型的性能,而mAP@0.5-0.95则计算了在IoU从0.5到0.95的不同阈值下模型性能的平均值。mAP@0.5较高的数值说明模型在较宽松的IoU阈值下表现良好,而mAP@0.5-0.95的提高则显示了模型在更严格条件下也能保持较高性能。
在实际应用中,我们可能更倾向于高召回率,以确保尽可能多的杂草被检测到,特别是在田间杂草管理中,漏检杂草可能导致严重的问题。然而,也需要注意精确度的平衡,以避免过多的误报增加农药使用和处理的成本。
总之,上述分析表明,训练过程取得了积极的进展。损失函数的下降以及mAP指标的提高都说明模型在学习数据集中的特征,并在田间杂草检测任务上展现出良好的性能。
5.2 PR曲线图
对于PR曲线的分析,它揭示了模型在不同召回率水平上的精确度表现。理想情况下,我们希望模型在保持高召回率的同时,也能维持高精确度,但在实际情况中这两者往往是一对权衡关系。
 
 
从图中可以看出,曲线在召回率较低时起点很高,说明模型在开始时对于正类的预测非常精确,但随着对更多的正类样本识别(即召回率的提高),精确度开始逐渐下降。这是因为随着召回率增加,模型为了识别更多的正类样本,开始对一些边界情况或不够明显的样本进行分类,这可能会导致更多的误识别,即假正类的预测。
该曲线显示在召回率非常高的区域,精确度急剧下降,这可能指示着模型在尝试检测几乎所有的正类样本时,开始产生较多的误判。然而,整体而言,PR曲线下方的面积较大,表明模型性能较好。PR曲线下的面积就是我们说的平均精确度(AP),而图中提到的0.785 mAP值表明,在IoU阈值为0.5时,模型的平均精确度达到了78.5%。这是一个相对较高的值,意味着模型对于杂草的检测具有较高的准确性和可靠性。
分析PR曲线对于理解模型的行为极为重要。在实际应用中,根据具体场景的需要,我们可能会选择在PR曲线的不同点上运行模型,以平衡检测的精确度和召回率。例如,在某些情况下,我们可能会选择牺牲一些精确度以获得更高的召回率,确保尽可能少的漏检;而在另一些情况下,我们可能更重视精确度以避免过多的误报。
总的来说,模型的PR曲线和mAP值为我们提供了评估其性能的重要指标。通过对这些指标的深入分析,我们能够更好地理解模型在田间杂草检测任务中的表现,以及如何调整模型以满足不同的操作需求。这些分析对于模型的进一步改进和优化具有指导意义,有助于在后续的研究中实现更加精确和高效的杂草检测解决方案。
5.3 YOLOv8/v7/v6/v5对比实验
(1)实验设计:
        本实验旨在评估和比较YOLOv5、YOLOv6、YOLOv7和YOLOv8几种模型在田间杂草目标检测任务上的性能。为了实现这一目标,博主分别使用使用相同的数据集训练和测试了这四个模型,从而可以进行直接的性能比较。该数据集包含田间杂草的图像。本文将比较分析四种模型,旨在揭示每种模型的优缺点,探讨它们在工业环境中实际应用的场景选择。
| 模型 | 图像大小 (像素) | mAPval 50-95 | CPU ONNX 速度 (毫秒) | A100 TensorRT 速度 (毫秒) | 参数数量 (百万) | FLOPs (十亿) | 
|---|---|---|---|---|---|---|
| YOLOv5nu | 640 | 34.3 | 73.6 | 1.06 | 2.6 | 7.7 | 
| YOLOv8n | 640 | 37.3 | 80.4 | 0.99 | 3.2 | 8.7 | 
| YOLOv6N | 640 | 37.5 | - | - | 4.7 | 11.4 | 
| YOLOv7-tiny | 640 | 37.4 | - | - | 6.01 | 13.1 | 
(2)度量指标:
- F1-Score:F1-Score 作为衡量模型性能的重要指标,尤其在处理类别分布不均的数据集时显得尤为关键。它通过结合精确率与召回率,提供了一个单一的度量标准,能够全面评价模型的效能。精确率衡量的是模型在所有被标记为正例中真正属于正例的比例,而召回率则关注于模型能够识别出的真正正例占所有实际正例的比例。F1-Score通过两者的调和平均,确保了只有当精确率和召回率同时高时,模型的性能评估才会高,从而确保了模型对于正例的预测既准确又完整。
- mAP(Mean Average Precision):在目标检测任务中,Mean Average Precision(mAP)是评估模型性能的重要标准。它不仅反映了模型对单个类别的识别精度,而且还考虑了所有类别的平均表现,因此提供了一个全局的性能度量。在计算mAP时,模型对于每个类别的预测被单独考虑,然后计算每个类别的平均精度(AP),最后这些AP值的平均数形成了mAP。
| 名称 | YOLOv5nu | YOLOv6n | YOLOv7-tiny | YOLOv8n | 
|---|---|---|---|---|
| mAP | 0.790 | 0.787 | 0.771 | 0.785 | 
| F1-Score | 0.76 | 0.76 | 0.76 | 0.75 | 
(3)实验结果分析:
在这一实验中,我们旨在评估并比较YOLO系列的四个版本——YOLOv5nu、YOLOv6n、YOLOv7-tiny和YOLOv8n——在田间杂草检测任务上的性能。通过使用两个关键的度量指标:平均精度均值(mAP)和F1-Score,我们能够从多个维度对模型的检测能力进行评价。
mAP是衡量模型在不同置信度阈值下的性能表现的重要指标,反映了模型识别和定位目标的准确性。F1-Score则是精确度和召回率的调和平均值,能够综合评价模型的精确性和完整性。在本实验中,YOLOv5nu以0.790的mAP分数微弱领先,显示了该版本在目标检测任务上的强大能力。YOLOv6n紧随其后,展示了与YOLOv5nu非常接近的性能。而YOLOv7-tiny虽然在mAP上略低,但考虑到“tiny”版本更为轻量,它的表现仍然令人印象深刻。YOLOv8n的mAP稍低,这可能与模型架构和参数调整有关,或者是因为YOLOv8n在处理本数据集特有的杂草特征方面存在一些局限性。
在F1-Score方面,我们观察到三个模型——YOLOv5nu、YOLOv6n和YOLOv7-tiny——均获得了相同的分数0.76,这表明这三个模型在精确度和召回率方面取得了良好的平衡。而YOLOv8n稍低的0.75分可能指出在某些情况下存在较多的假阳性或假阴性,影响了整体的检测性能。
 
 
这些结果的背后可能的原因涉及多个方面。YOLOv5nu之所以能取得最佳mAP,可能得益于其有效的特征提取能力和优化后的锚点设置,这使得模型更适合于处理数据集中多样化的杂草形态。YOLOv6n紧随其后,显示出该版本继承了YOLO系列高效的检测框架,并可能在特定细节上做出了改进。YOLOv7-tiny作为一个轻量级模型,在保持较快推理速度的同时,仍保持了令人满意的mAP和F1-Score,这对于需要在资源受限的环境中进行实时检测的应用场景尤为重要。YOLOv8n虽然在mAP上略逊一筹,但这并不意味着它的整体性能不佳。YOLOv8n可能在其他方面如速度或资源占用上有优势,但在本数据集上可能需要进一步的调整和优化。
总体而言,这些实验结果提供了对各个YOLO版本在田间杂草检测任务上的深入见解,并突出了每个模型的优势与潜在的改进空间。在选择适合的模型时,我们应当综合考虑检测准确性、运行速度、模型大小及其适应特定任务的能力。通过这种全面的评估,我们可以更好地了解如何将深度学习技术应用于实际的农业生产场景,以及在未来的工作中如何进一步提升模型性能。
6. 系统设计与实现
6.1 系统架构概览
在基于YOLOv8/v7/v6/v5的田间杂草检测系统中,我们构建了一个高效、灵活的架构,以适应不同农田环境下的杂草检测需求。该系统主要包括以下几个关键部分:
 
 
- 
数据准备与预处理:首先,通过收集大量的田间图像作为训练数据。这些图像不仅包含不同类型的杂草,还包含各种作物,以确保模型能够在复杂的农田环境中准确识别杂草。在数据预处理阶段,我们使用 YOLOv8v5Detector类的preprocess方法对图像进行标准化处理,包括调整图像大小、归一化等,以满足模型训练的输入需求。
- 
模型训练与优化:使用 YOLOv8v5Detector类,加载YOLOv8/v7/v6/v5模型架构,并对其进行训练和优化。在训练过程中,我们通过调整置信度阈值(conf_threshold)和IOU阈值(iou_threshold)来优化模型性能,确保模型能够在准确性和速度之间达到良好的平衡。此外,通过load_model方法加载预训练的模型权重,可以显著提高模型的训练效率和检测精度。
- 
目标检测与分类:在模型训练完成后,使用 frame_process方法对新的田间图像进行检测和分类。该方法首先将输入图像进行预处理,然后使用训练好的YOLO模型对图像中的杂草进行检测。通过分析模型输出的检测框和置信度,我们可以准确识别出图像中的杂草及其位置。
- 
结果呈现与日志记录:在杂草检测完成后,系统通过 LogTable类和ResultLogger类来记录和保存检测结果。LogTable类用于构建和更新检测结果的表格,而ResultLogger类则负责将检测结果整合并格式化显示。此外,系统还提供了图形用户界面(GUI),通过Detection_UI类实现,使用户能够方便地上传田间图像、设置检测参数,并查看检测结果。
- 
用户交互与反馈:系统设计了友好的用户界面,允许用户通过侧边栏( setup_sidebar方法)选择模型类型、调整阈值参数、上传待检测的田间图像等。同时,用户还可以实时查看检测进度和结果,系统还支持通过图形界面直观展示杂草检测的位置和类别。
通过上述设计,我们的系统不仅能够实现高效准确的杂草检测,还能提供良好的用户体验,帮助农业工作者有效管理田间杂草,提高农业生产效率。
6.2 系统流程
在我们的博客中,深入探讨了基于YOLOv8/v7/v6/v5的田间杂草检测技术。下面,我们将通过具体的系统流程,来展示如何实现一个高效、准确的杂草检测系统。该系统主要包括以下几个关键步骤:
 
 
- 
初始化系统参数:系统启动时,首先进行初始化操作。这包括加载杂草类别标签、为每个类别分配颜色(用于结果可视化)、设置默认的置信度阈值和IOU阈值等。此步骤确保了系统在开始检测前,所有必要的配置都已就绪。 
- 
设置Streamlit页面:利用Streamlit库,快速搭建一个用户友好的网页界面。这一步骤中,将配置页面标题、页面图标以及初始化页面布局,包括设置侧边栏选项(如模型选择、摄像头配置、文件上传等)。 
- 
加载并配置模型:根据用户在侧边栏选择的配置(包括模型类型、模型文件、置信度阈值和IOU阈值等),加载相应的YOLO模型,并对其进行配置。如果用户选择了自定义模型文件,则系统将加载用户上传的模型文件。 
- 
数据输入处理:系统支持多种数据输入方式,包括实时摄像头捕捉、图片文件和视频文件上传。用户可以在侧边栏选择希望的数据输入方式。对于文件上传,系统提供了文件上传器,用户可以上传图片或视频文件。 
- 
目标检测执行:数据输入后,系统将根据选择的模型对输入数据进行处理和目标检测。这一步骤涉及图像预处理、模型预测和后处理等多个环节。系统将对每帧图像执行检测算法,识别出图中的杂草,并用预先分配的颜色在图像上绘制边界框和类别标签。 
- 
结果展示和日志记录:检测完成后,系统将在网页界面上展示检测结果,包括绘有边界框和类别标签的图像以及检测到的杂草信息(类别、置信度等)。同时,系统还支持将检测结果导出为日志文件,方便用户进行后续分析。 
- 
交互式功能实现:用户可以通过侧边栏对检测参数进行动态调整(如修改置信度阈值),并实时查看调整后的检测结果。此外,系统还提供了目标过滤功能,用户可以选择只查看特定类别的杂草检测结果。 
通过以上流程,我们的系统能够有效地对田间杂草进行检测,并以直观的方式向用户展示检测结果。利用YOLOv8/v7/v6/v5模型的强大能力,该系统不仅能实现高准确率的杂草识别,还能满足实时处理的需求,极大地提高了田间杂草管理的效率和智能化水平。
代码下载链接
如果您希望获取博客中提及的完整资源包,包含测试图片、视频、Python文件(*.py)、网页配置文件、训练数据集、代码及界面设计等,可访问博主在面包多平台的上传内容。相关的博客和视频资料提供了所有必要文件的下载链接,以便一键运行。完整资源的预览如下图所示:
 
 
资源包中涵盖了你需要的训练测试数据集、训练测试代码、UI界面代码等完整资源,完整项目文件的下载链接可在下面的视频简介中找到➷➷➷
演示与介绍视频 :https://www.bilibili.com/video/BV1Nf421Z7kv/
YOLOv8/v7/v6/v5项目合集下载:https://mbd.pub/o/bread/mbd-ZZ2YmJ1s
YOLOv8和v5项目完整资源下载:https://mbd.pub/o/bread/mbd-ZZ2Ylp1t
YOLOv7项目完整资源下载:https://mbd.pub/o/bread/mbd-ZZ2Yl5px
YOLOv6项目完整资源下载:https://mbd.pub/o/bread/mbd-ZZ2YmJdp
 
 
完整安装运行教程:
这个项目的运行需要用到Anaconda和Pycharm两个软件,下载到资源代码后,您可以按照以下链接提供的详细安装教程操作即可运行成功,如仍有运行问题可私信博主解决:
- Pycharm和Anaconda的安装教程:https://deepcode.blog.csdn.net/article/details/136639378;
软件安装好后需要为本项目新建Python环境、安装依赖库,并在Pycharm中设置环境,这几步采用下面的教程可选在线安装(pip install直接在线下载包)或离线依赖包(博主提供的离线包直接装)安装两种方式之一:
- Python环境配置教程:https://deepcode.blog.csdn.net/article/details/136639396(2,3方法可选一种);
- 离线依赖包的安装指南:https://deepcode.blog.csdn.net/article/details/136650641(2,3方法可选一种);
如使用离线包方式安装,请下载离线依赖库,下载地址:https://pan.baidu.com/s/1uHbU9YzSqN0YP_dTHBgpFw?pwd=mt8u (提取码:mt8u)。
7. 结论与未来工作
本文深入研究并实践了基于YOLOv8/v7/v6/v5的深度学习模型在精准农业领域的应用,成功开发了一个高效的田间杂草检测系统。通过细致比较和优化这些先进的YOLO模型版本,我们不仅显著提高了田间杂草检测的准确率和实时性,还利用Streamlit技术创建了一个直观、用户友好的Web应用界面。这使得用户可以轻松地在实际农业生产环境中进行杂草检测,展示了该技术在现代农业管理中的重要应用潜力。
通过一系列实验验证,我们证明了该方法在提高田间杂草检测的准确性和处理速度方面达到了高标准。此外,我们提供了一套完整的数据处理、模型训练与预测流程,以及基于Streamlit的系统设计和实现细节,为未来研究者和开发者提供了宝贵的参考和便利。虽然当前成果令人鼓舞,但鉴于田间杂草检测的复杂性,该任务仍面临许多挑战和未来改进的可能性。在未来的工作中,我们计划从以下方面进行深入探索:
- 模型优化:继续研究更加高效的网络结构和优化策略,如利用神经网络架构搜索(NAS)技术,进一步提升模型性能和效率。
- 多模态融合:考虑融合来自传感器的多种数据类型,采用多模态学习方法进行杂草检测,以实现更为准确和全面的农作物健康监测。
- 跨域适应性:研究不同气候、土壤条件下的田间杂草检测问题,通过领域适应技术提高模型在多样化农业环境中的泛化能力。
- 用户交互体验:进一步改进系统界面和交互设计,使之更加直观和易用,满足不同农业生产者的需求。
- 实际应用拓展:探索该技术在农业生产的更广泛应用,如作物病害监测、收割机器人导航等,最大化其社会和经济价值。
综上所述,基于深度学习的田间杂草检测技术正迎来快速发展期,随着技术进步和应用场景的不断丰富,相信不久的将来,它将在促进农业生产自动化、提高粮食产量等方面发挥更加显著的作用。
- Yusof, Najiha‘Izzaty Mohd, et al. "Assessing the performance of YOLOv5, YOLOv6, and YOLOv7 in road defect detection and classification: a comparative study." Bulletin of Electrical Engineering and Informatics 13.1 (2024): 350-360. ↩︎ 
- Goel, Lavika, and Pankaj Patel. "Improving YOLOv6 using advanced PSO optimizer for weight selection in lung cancer detection and classification." Multimedia Tools and Applications (2024): 1-34. ↩︎ 
- Ge, Zihao, et al. "Lightweight YOLOv7 Algorithm for Multi-Object Recognition on Contrabands in Terahertz Images." Applied Sciences 14.4 (2024): 1398. ↩︎ 
- Qiu, Shi, et al. "Automated detection of railway defective fasteners based on YOLOv8-FAM and synthetic data using style transfer." Automation in Construction 162 (2024): 105363. ↩︎ 
- Wang, Chengcheng, et al. "Gold-YOLO: Efficient object detector via gather-and-distribute mechanism." Advances in Neural Information Processing Systems 36 (2024). ↩︎ 
 
                    
                     
                    
                 
                    
                
 本博客深入探讨了基于YOLOv8/v7/v6/v5的田间杂草检测系统,其中核心采用YOLOv8并整合了YOLOv7、YOLOv6、YOLOv5算法,进行性能指标对比;详细介绍了国内外研究现状、数据集处理、算法原理、模型构建与训练代码,以及基于Streamlit的交互式Web应用界面设计。在Web网页中可以支持图像、视频和实时摄像头进行田间杂草检测,可上传不同训练模型(YOLOv8/v7/v6/v5)进行推理预测,界面可方便修改。本博客附带了完整的网页设计、深度学习模型代码和训练数据集的下载链接。
        本博客深入探讨了基于YOLOv8/v7/v6/v5的田间杂草检测系统,其中核心采用YOLOv8并整合了YOLOv7、YOLOv6、YOLOv5算法,进行性能指标对比;详细介绍了国内外研究现状、数据集处理、算法原理、模型构建与训练代码,以及基于Streamlit的交互式Web应用界面设计。在Web网页中可以支持图像、视频和实时摄像头进行田间杂草检测,可上传不同训练模型(YOLOv8/v7/v6/v5)进行推理预测,界面可方便修改。本博客附带了完整的网页设计、深度学习模型代码和训练数据集的下载链接。
     
                
            
         
         浙公网安备 33010602011771号
浙公网安备 33010602011771号