基于深度学习的布匹缺陷检测系统(网页版+YOLOv8/v7/v6/v5代码+训练数据集)
摘要:在本篇博文中,我们深入探讨了基于YOLOv8/v7/v6/v5的布匹缺陷检测系统。核心技术上,本系统采用YOLOv8作为主导算法,并将YOLOv7、YOLOv6、YOLOv5算法进行了整合和性能指标对比分析。我们详细介绍了相关技术在国内外的研究现状、如何处理数据集、算法的基本原理、模型的构建以及训练代码的实现。此外,我们还开发了一个基于Streamlit的交互式Web应用界面,该界面支持对图像、视频以及实时摄像头捕获的内容进行布匹缺陷检测。用户可以通过该界面上传不同的训练模型(YOLOv8/v7/v6/v5)进行推理预测,同时,界面设计上保持了良好的可修改性和用户友好度。为读者提供了一站式的资源包括完整的网页设计、深度学习模型代码以及训练数据集的下载链接,旨在为布匹缺陷检测领域的研究者和实践者提供全面而深入的技术支持。
@
完整资源中包含数据集及训练代码,环境配置与界面中文字、图片、logo等的修改方法请见视频,项目完整文件下载请见演示与介绍视频的简介处给出:➷➷➷
演示与介绍视频 :https://www.bilibili.com/video/BV1hm411z7e7/
YOLOv8/v7/v6/v5项目合集下载:https://mbd.pub/o/bread/mbd-ZZ2Xm5tx
YOLOv8和v5项目完整资源下载:https://mbd.pub/o/bread/mbd-ZZ2XmJ9p
YOLOv7项目完整资源下载:https://mbd.pub/o/bread/mbd-ZZ2XmZ5w
YOLOv6项目完整资源下载:https://mbd.pub/o/bread/mbd-ZZ2Xmp5v
若您想获得博文中涉及的实现完整全部资源文件(包括测试图片、视频,py, UI文件,训练数据集、训练代码、界面代码等),这里已打包上传至博主的面包多平台,见可参考博客与视频,已将所有涉及的文件同时打包到里面,点击即可运行,完整文件截图如下:
1. 网页功能与效果
(1)开启摄像头实时检测:本系统允许用户通过网页直接开启摄像头,实现对实时视频流中布匹缺陷的检测。系统将自动识别并分析画面中的布匹缺陷,并将检测结果实时显示在用户界面上,为用户提供即时的反馈。
(2)选择图片检测:用户可以上传本地的图片文件到系统中进行布匹缺陷检测。系统会分析上传的图片,识别出图片中的布匹缺陷,并在界面上展示带有布匹缺陷标签和置信度的检测结果,让用户能够清晰地了解到每个布匹缺陷状态。
(3)选择视频文件检测:系统支持用户上传视频文件进行布匹缺陷检测。上传的视频将被系统逐帧分析,以识别和标记视频中每一帧的布匹缺陷。用户可以观看带有布匹缺陷检测标记的视频,了解视频中布匹缺陷的变化。
(4)选择不同训练好的模型文件:系统集成了多个版本的YOLO模型(如YOLOv8/v7/v6/v5),用户可以根据自己的需求选择不同的模型进行布匹缺陷检测。这一功能使得用户能够灵活地比较不同模型的表现,以选择最适合当前任务的模型。
在本系统中,实时摄像头检测功能允许用户开启摄像头进行布匹缺陷的实时监测,这一功能尤其适用于生产线的即时质量控制。其次,系统提供了图片检测功能,用户可以上传布匹图片,系统会自动分析并标记出缺陷区域。对于需要对布匹样本进行详细检测的场景,这一功能非常实用。此外,视频文件检测功能支持用户上传视频文件,系统将对视频中的每一帧进行缺陷检测,适用于对历史生产过程的质量回溯分析。
为了适应不同的检测需求,系统设计了模型选择与应用功能,用户可以根据具体情况选择不同版本的YOLO模型进行缺陷检测。同时,系统支持检测画面显示功能,用户可以选择同时或单独显示检测结果和原始画面,便于对比和分析。此外,通过特定目标标记与结果显示功能,用户可以单独标记并显示特定类型的缺陷,使得结果展示更为精确。
系统还提供了动态参数调整功能,包括置信度与IOU阈值调整,让用户根据实际需要调整检测算法的敏感度,以达到最优的检测效果。检测结果动态展示功能将检测结果实时更新并展示在网页上,方便用户实时监控。用户还可以通过检测结果导出功能,将检测结果以CSV文件形式导出,便于记录和后续分析。最后,导出检测结果文件功能允许用户将标记后的图片、视频和实时摄像头画面结果导出为AVI文件,方便保存和分享。
整体而言,通过集成这些功能,我们的系统不仅极大提升了布匹缺陷检测的效率和准确性,同时也提供了极佳的用户体验,为纺织行业的质量控制和自动化检测提供了一种全新的解决方案。
2. 绪论
2.1 研究背景及意义
在当今的纺织工业中,布匹质量控制是确保产品满足市场需求的关键环节。布匹缺陷检测作为质量控制的重要部分,历来依赖于人工视觉检查。然而,人工检测不仅效率低下、成本高昂,而且容易受到操作人员疲劳、主观判断等因素的影响,导致检测结果的不一致性和不可靠性。随着计算机视觉技术的快速发展,特别是深度学习算法在图像识别和处理领域的突破性进展,为自动化布匹缺陷检测提供了新的技术路径。
深度学习,尤其是卷积神经网络(CNN)在目标检测领域的应用,已经显示出在处理复杂图像任务上的显著优势。YOLO(You Only Look Once)系列算法,因其高效的检测速度和良好的准确性,成为近年来研究的热点。从YOLOv1到最近的YOLOv8,每一个版本的更新都在不断优化模型性能,提高检测的准确性和速度,以适应更加复杂多变的应用场景。
在布匹缺陷检测领域,采用YOLO算法可以实现对布匹表面缺陷的快速识别和定位,从而大大提高生产效率和产品质量。然而,布匹缺陷检测面临的挑战包括缺陷类型多样、缺陷形态复杂、背景干扰等,这要求算法不仅要具有高准确度,还需要强大的泛化能力和鲁棒性。
基于YOLO算法的布匹缺陷检测技术,正成为纺织行业向智能制造转型的关键。它不仅能够显著提升产品质量和生产效率,还为纺织行业的自动化和信息化建设开辟了新的道路。未来的研究将继续探索更加高效和准确的算法模型,以及更加适合纺织领域应用的技术创新。
2.2 国内外研究现状
在过去几年中,布匹缺陷检测领域经历了显著的技术进步,特别是深度学习方法的应用,为高效、准确地识别各种布匹缺陷提供了新的解决方案。近期的研究主要集中在提高检测算法的准确性、速度以及在复杂背景下的鲁棒性。在这一背景下,YOLO系列算法及其变种在布匹缺陷检测中的应用尤其受到关注。
首先,YOLOv4的引入标志着目标检测算法在速度和准确性上的显著提升。研究者们通过优化模型结构和使用更高效的训练策略,显著提高了YOLOv4在布匹缺陷检测中的性能[1]。随后,YOLOv5的发布进一步简化了模型结构,提高了检测速度,使得实时布匹缺陷检测成为可能[2]。这一进展对于需要快速处理大量图像的纺织行业来说,具有重要的实际应用价值。
近一步,YOLOv6和YOLOv7的研究集中于提高模型的泛化能力和在多样化背景下的检测准确性。通过引入新的网络架构和训练技术,如自适应锚框机制和混合精度训练,研究者们成功地提高了模型在不同类型布匹上的检测性能。这些改进对于实际应用中遇到的多样化布匹纹理和复杂缺陷类型,提供了有效的技术支持。
最新的YOLOv8算法,作为系列中的最新进展,进一步优化了模型的速度和准确性,特别是在处理小型缺陷方面显示出更高的敏感度[3]。此外,对于提高模型在不同光照条件和复杂背景下的鲁棒性,YOLOv8引入的新技术如改进的特征融合策略和注意力机制,为布匹缺陷检测设置了新的标准。
近年来,Transformer-based模型如DETR和其变种也开始在目标检测领域展现出竞争力,它们利用自注意力机制处理图像中的全局依赖关系,为复杂场景下的缺陷检测提供了新的思路。ViT[4]通过将图像分割成序列化的补丁,然后利用自注意力机制处理这些补丁,以此来捕捉图像内的长距离依赖关系。这种方法在布匹缺陷检测中特别有用,因为它可以有效地识别出布匹表面的细微差异和复杂模式。ViT的成功展示了Transformer架构在视觉任务中的潜力,尽管其对计算资源的需求较高。
EfficientDet[5],这是一种高效的目标检测模型,通过使用复合缩放方法同时对分辨率、深度和宽度进行优化。EfficientDet在保持轻量级的同时,实现了优秀的检测性能,这使得它非常适合于计算资源有限的场景,如移动设备或嵌入式系统上的布匹缺陷检测。
尽管深度学习技术在布匹缺陷检测中取得了显著进展,但仍面临一些挑战,如算法对小缺陷的检测能力不足、对不同布匹材质和复杂背景的适应性问题、实时检测的计算资源需求等。此外,现有的数据集在规模和多样性上仍有限,限制了模型的泛化能力和鲁棒性的提升。
2.3 要解决的问题及其方案
2.3.1 要解决的问题
在开发基于YOLOv8/v7/v6/v5的布匹缺陷检测系统时,我们面临着一系列挑战,这些挑战不仅涉及到深度学习模型的性能,也包括用户交互界面的设计、系统的可扩展性和数据处理能力等方面。以下是对这些问题的具体分析。
-
布匹缺陷检测的准确性和速度:核心挑战在于如何精确快速地识别出布匹上的各种缺陷,包括细微的缺陷,以及在复杂纹理背景下的缺陷识别。我们采用了YOLOv8/v7/v6/v5系列模型,这些模型因其卓越的性能和实时处理能力而被选用。特别是YOLOv8,它在保持高准确率的同时,进一步优化了检测速度,非常适合于实时布匹缺陷检测。
-
环境适应性和模型泛化能力:布匹的种类繁多,不同材质和纹理对模型的泛化能力提出了挑战。我们通过在多样化的布匹数据集上训练模型,使用数据增强技术来模拟各种环境条件,从而提高模型的环境适应性和泛化能力。
-
用户交互界面的直观性和功能性:系统的用户界面采用基于Streamlit的设计,它支持图片、视频、摄像头的检测功能,并允许用户轻松切换不同的模型文件。界面美化则通过CSS实现,保证了界面的直观性和功能性,降低了用户的操作难度。
-
数据处理能力和存储效率:鉴于布匹缺陷检测系统需要处理大量的图像和视频数据,我们采用了高效的数据处理流程,并使用PyTorch框架来优化模型的训练和推理过程。同时,系统设计了高效的数据存储方案,以应对大规模数据的存储和查询需求。
-
系统的可扩展性和维护性:系统的架构设计考虑了未来的可扩展性,允许无缝集成新的深度学习模型或功能。通过使用PyCharm作为开发IDE,我们确保了代码的可维护性和易于升级。
2.3.2 解决方案
为了有效解决布匹缺陷检测的核心挑战,本系统综合考虑了深度学习模型的选择、优化策略,以及用户交互界面的设计等多个方面。以下是我们拟采取的主要方法:
- 深度学习模型的选择和优化
-
模型架构:我们选择了YOLOv8/v7/v6/v5系列模型作为核心的深度学习模型,根据不同的需求和场景选择最合适的版本。这些模型以其在速度和准确性之间的良好平衡而著称,尤其适合于实时布匹缺陷检测任务。YOLOv8,作为系列中最新的版本,提供了最优的检测速度和准确性,非常适合需要高性能处理的场景。
-
数据增强:为了提升模型的泛化能力,我们广泛应用多种数据增强技术,包括但不限于随机裁剪、缩放、旋转和色彩调整。这些技术有助于模拟不同环境条件下的布匹图像,从而增强模型的适应性和鲁棒性。
-
迁移学习:利用在大规模通用数据集上预训练的模型作为起点,通过迁移学习技术,使用专门的布匹缺陷数据集进行微调。这一策略可以加快模型训练速度并提升识别性能,尤其是在布匹缺陷样本相对稀缺的情况下。
- 技术框架和开发工具
-
PyTorch框架:选用PyTorch作为深度学习框架,它不仅提供灵活的编程环境,而且支持强大的GPU加速能力。PyTorch的动态计算图和丰富的API使得开发和调试深度学习模型变得更加高效和直观。
-
Streamlit网页设计:基于Streamlit构建用户交互界面,支持图片、视频、摄像头的实时布匹缺陷检测功能。Streamlit的简洁高效使得开发交互式Web应用变得轻松快捷,而CSS的使用则进一步美化了用户界面。
-
PyCharm IDE:选择PyCharm作为开发IDE,其强大的代码编辑、调试和项目管理功能,为高效开发提供了有力支持。PyCharm对Python和Web开发的深度支持,使得开发过程更加流畅。
- 功能实现和系统设计
-
多输入源支持:系统设计考虑到不同使用场景的需求,支持多种输入源,包括但不限于图像文件、视频流和实时摄像头捕获。这增加了系统的灵活性和适用范围。
-
模型切换功能:实现了动态模型切换功能,允许用户根据具体需求选择不同版本的YOLO模型。这一设计提升了系统的灵活性,满足了不同用户对检测性能的不同期待。
- 数据处理和存储策略
-
高效数据处理:采用PyTorch的数据加载和预处理机制,实现了高效的数据处理流程。这保证了系统能够快速响应,即使是在处理大量图像或视频数据时也能保持良好的实时性能。
-
智能数据存储:设计了高效的数据存储方案,对检测结果和历史数据进行有效的组织和索引,便于用户查询和分析。同时,考虑到数据的安全性,采取了加密和权限控制措施,保护用户数据的隐私。
通过上述方法的实施,我们旨在开发出一个既准确又高效的布匹缺陷检测系统,不仅能满足工业生产中对高质量纺织品的需求,而且提供了友好的用户体验和强大的数据处理能力。
2.4 博文贡献与组织结构
本文在布匹缺陷检测领域的研究和应用中做出了显著贡献,旨在通过深度学习技术,特别是YOLO系列算法的应用,提高布匹缺陷检测的效率和准确性。我们的主要贡献包括:
-
任务相关文献综述:本文提供了关于布匹缺陷检测领域的深入文献综述,详细介绍了现有的研究成果、面临的挑战和采用的技术方案,为本研究提供了坚实的理论基础。
-
数据集的处理:详细阐述了布匹缺陷数据集的处理过程,包括数据采集、预处理、增强等步骤,以及如何构建一个适合深度学习模型训练的高质量数据集。
-
YOLO系列算法的选择与应用:本文着重介绍了YOLOv8/v7/v6/v5等算法在布匹缺陷检测任务中的应用,包括模型的选择理由、优化策略和实现细节,展示了YOLO算法在处理此类任务时的优越性能。
-
Streamlit网页设计:介绍了基于Streamlit的用户界面设计过程,展示了如何构建一个既美观又友好的Web应用,使得用户可以轻松地进行布匹缺陷的检测和分析。
-
算法效果对比:通过对比YOLOv7/v6/v5等不同版本的算法效果,本文展示了每种算法在布匹缺陷检测任务上的性能,为选择最合适的模型提供了实证依据。
-
资源分享:本文提供了完整的数据集和代码资源包,包括模型预测与训练的代码,方便读者下载和复现研究结果,也为进一步的研究提供了便利。
后续章节的组织结构如下: 绪论:介绍研究背景、目的和本文的主要贡献;算法原理:详细介绍YOLOv8/v7/v6/v5等算法的工作原理及其在布匹缺陷检测中的应用;数据集处理:讨论使用的数据集及其预处理、增强方法。代码介绍:提供模型训练和预测的详细代码说明,包括环境搭建、参数配置和执行步骤。实验结果与分析:展示不同模型在布匹缺陷检测任务上的实验结果,并进行比较分析。系统设计与实现:介绍基于Streamlit的布匹缺陷检测系统的设计与实现细节。结论与未来工作:总结本文的研究成果,并讨论未来的研究方向和潜在的改进空间。
3. 数据集处理
在本研究中,我们采用了一份专为布匹缺陷检测任务精心准备的数据集,其中包含了10,056张图像。这份数据集不仅规模宏大,而且在训练集、验证集和测试集的分配上极具策略性,具体来说,有8,970张图像用于模型的训练,882张图像用于验证,以及204张图像保留用于最终测试。这样精心策划的数据分配确保了模型在学习过程中能够接触到足够多样化的样本,同时还能在独立的数据上验证和测试其性能,从而评估其在实际场景中的应用价值。博主使用的类别如下:
Chinese_name = {'Hole': "破洞", "Stitch": "缝补", "Seam": "接缝"}
数据集的每张图片都经过了细致的预处理和增强处理,旨在模拟真实世界中的各种可能条件,并优化模型的泛化能力。所有图像首先进行自动方向校正,并去除了EXIF方向信息,确保模型训练的一致性和准确性。图像大小统一调整为416x416像素,虽然这一操作可能导致图像比例变化,但统一尺寸对于模型来说是处理输入的前提。数据增强方法的应用进一步提升了数据的多样性,包括50%的概率执行水平翻转、随机旋转、曝光调整,以及随机高斯模糊和盐和胡椒噪声。这些技术的应用不仅增加了模型对不同拍摄条件的适应性,还让模型更能够应对生产环境中可能遇到的变数。
数据集中包含了三种主要的缺陷类型:孔洞、针脚和接缝,其中针脚类缺陷的实例最多,而接缝类缺陷最少。这种不平衡的分布可能是由生产过程中特定步骤的缺陷发生频率较高所导致的。缺陷定位的分布图揭示了缺陷在布匹上出现的具体位置,这种集中趋势可能表明了生产过程中某些环节更易出现问题。同时,缺陷尺寸的分布图表明,我们的模型需要对小尺寸缺陷有很好的检测能力,因为大多数缺陷都不会占据图像中很大的区域。
这些详尽的数据集介绍和分析不仅为读者提供了数据背景的深刻理解,还反映了我们在数据准备和处理上的严谨态度。通过这样的准备工作,我们旨在训练出一个能够准确识别布匹上各种复杂缺陷的强大模型,进而提高布匹生产的质量和效率。
4. 原理与代码介绍
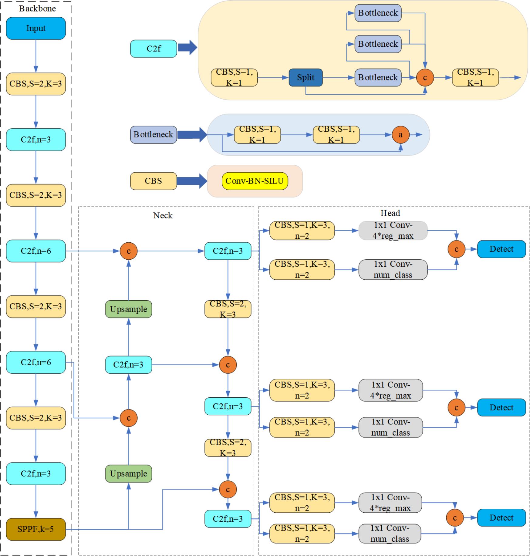
4.1 YOLOv8算法原理
YOLOv8在目标检测领域是一个革命性的进展,它在设计上做出了多项创新,以提升检测速度和准确率。在本段落中,我们将详细介绍YOLOv8算法的原理。
YOLOv8采用了一个更加精细的网络架构,包括改进的Backbone、Neck和Head部分。Backbone采用了CSPNet结构,它通过跨阶段部分网络(Cross Stage Partial Network)的方式来降低计算量,并在维持性能的同时提高了运算速度。CSPNet的设计允许模型在更深层次上学习特征,同时减少参数量,提高了模型的效率和速度。
在Neck部分,YOLOv8引入了SPP(Pooling Pyramid Pooling)和PAN(Path Aggregation Network)模块。SPP模块通过不同尺寸的最大池化层(maxpool)来增强模型对尺寸变化的适应能力,这样可以捕捉到不同尺度的特征,从而提高模型对大小变化较大的目标的识别能力。PAN模块则通过特征金字塔来增强不同层级特征的融合,这对于改善小目标的检测效果尤为重要。
Head部分采用了解耦的方式(Decoupled-Head),这是一种新颖的设计,它允许模型分别优化分类和定位任务,而不是像以往的YOLO版本那样将它们耦合在一起。这种解耦的Head设计使得YOLOv8在处理分类和定位任务时更加灵活和精确。
YOLOv8也在损失函数上做了改进,它采用了Anchor-Free的策略,即不再使用传统的先验框(anchor boxes),而是直接预测目标的中心点和宽高,这降低了模型的复杂度并简化了训练过程。此外,它使用了BCE Loss(二元交叉熵损失)来处理分类任务,并引入了Distribution Focal Loss来解决类别不平衡的问题。对于定位任务,YOLOv8使用了CIoU loss来优化边界框的预测,这是一种更加高级的IoU(Intersection over Union)变体,它不仅考虑了重叠区域,还包括了中心点距离和长宽比等因素。
综合以上特点,YOLOv8成为了一个强大的目标检测算法。通过网络结构的优化、特征提取的增强、任务解耦以及损失函数的创新,YOLOv8在保持了YOLO系列高速检测的优势的同时,进一步提升了模型的准确度和鲁棒性。这些特点使其在各种跌倒检测场景中表现出色,为实现快速准确的跌倒检测提供了可靠的技术基础。
4.2 模型构建
在本研究中,为了构建一个高效且准确的布匹缺陷检测系统,我们利用了一段精心设计的代码,其结合了多个功能强大的Python库和深度学习模型。
首先,我们导入了cv2库,这是OpenCV的Python接口,用于图像处理和视频分析。接着引入了torch,即PyTorch框架,这是当前深度学习研究中广泛使用的一个库,以其灵活性和强大的GPU加速功能而闻名。
import cv2
import torch
from QtFusion.models import Detector
from datasets.label_name import Chinese_name
from ultralytics import YOLO
from ultralytics.utils.torch_utils import select_device
我们定义了一个设备字符串,根据系统是否支持CUDA(NVIDIA的并行计算平台和编程模型),自动选择使用GPU还是CPU进行计算。此外,还设定了一组初始参数,包括检测的置信度阈值、交并比阈值等,以便在模型预测时使用。
device = "cuda:0" if torch.cuda.is_available() else "cpu"
ini_params = {
'device': device,
'conf': 0.25,
'iou': 0.5,
'classes': None,
'verbose': False
}
count_classes函数是一个辅助函数,它接受检测信息和类别名称列表,然后统计每个类别的实例数量。这对于理解数据集中的类别分布和后期的分析都是有用的。
def count_classes(det_info, class_names):
count_dict = {name: 0 for name in class_names}
for info in det_info:
class_name = info['class_name']
if class_name in count_dict:
count_dict[class_name] += 1
count_list = [count_dict[name] for name in class_names]
return count_list
我们定义了YOLOv8v5Detector类,继承自QtFusion库中的Detector抽象基类。这个类包含了模型的载入、预处理、预测和后处理方法。在模型载入的方法load_model中,我们首先使用select_device函数选择了计算设备,然后通过YOLO类实例化了模型,并预热模型以提高后续操作的效率。在preprocess方法中,我们对输入图像进行处理,以确保图像格式和大小符合模型的要求。当前代码中,此方法将输入图像保存为实例变量,并原样返回。
class YOLOv8v5Detector(Detector):
def __init__(self, params=None):
super().__init__(params)
self.model = None
self.img = None
self.names = list(Chinese_name.values())
self.params = params if params else ini_params
def load_model(self, model_path):
self.device = select_device(self.params['device'])
self.model = YOLO(model_path)
names_dict = self.model.names
self.names = [Chinese_name[v] if v in Chinese_name else v for v in names_dict.values()]
self.model(torch.zeros(1, 3, *[self.imgsz] * 2).to(self.device).type_as(next(self.model.model.parameters())))
def preprocess(self, img):
self.img = img
return img
def predict(self, img):
results = self.model(img, **ini_params)
return results
def postprocess(self, pred):
results = []
for res in pred[0].boxes:
for box in res:
class_id = int(box.cls.cpu())
bbox = box.xyxy.cpu().squeeze().tolist()
bbox = [int(coord) for coord in bbox]
result = {
"class_name": self.names[class_id],
"bbox": bbox,
"score": box.conf.cpu().squeeze().item(),
"class_id": class_id,
}
results.append(result)
return results
def set_param(self, params):
self.params.update(params)
在predict方法中,模型对预处理后的图像进行预测。postprocess方法则负责处理模型的输出,将预测结果转换为一个包含了所有检测到的对象信息的列表,其中每个对象信息包括类别名称、边界框坐标、置信度分数和类别ID。最后,我们提供了一个set_param方法,允许在运行时更新检测参数,增加了模型使用的灵活性。
综合以上介绍,这段代码为建立一个完整的布匹缺陷检测系统提供了强大的基础。通过精心设计的类和方法,它能够将YOLO模型的强大能力与用户友好的交互相结合,满足实际应用中的需要。
4.3 训练代码
在布匹缺陷检测研究中,模型训练是实现高精度识别的关键步骤。我们的训练流程是在严格控制的条件下进行的,以确保模型能够在实际应用中达到最佳性能。这一段博客将详细介绍如何使用Python代码对YOLOv8模型进行训练,以及这些代码背后的含义以下表格详细介绍了YOLOv8模型训练中使用的一些重要超参数及其设置:
| 超参数 | 设置 | 说明 |
|---|---|---|
学习率(lr0) |
0.01 | 决定了模型权重调整的步长大小,在训练初期有助于快速收敛。 |
学习率衰减(lrf) |
0.01 | 控制训练过程中学习率的降低速度,有助于模型在训练后期细致调整。 |
动量(momentum) |
0.937 | 加速模型在正确方向上的学习,并减少震荡,加快收敛速度。 |
权重衰减(weight_decay) |
0.0005 | 防止过拟合,通过在损失函数中添加正则项减少模型复杂度。 |
热身训练周期(warmup_epochs) |
3.0 | 初始几个周期内以较低的学习率开始训练,逐渐增加到预定学习率。 |
批量大小(batch) |
16 | 每次迭代训练中输入模型的样本数,影响GPU内存使用和模型性能。 |
输入图像大小(imgsz) |
640 | 模型接受的输入图像的尺寸,影响模型的识别能力和计算负担。 |
环境设置与模型加载:首先,我们代码的导入语句包括操作系统接口(os)、PyTorch深度学习库(torch)、YAML文件解析器(yaml),以及用于导入YOLO模型的特定库(ultralytics)和项目内的路径处理工具(QtFusion.path)。这为接下来的训练任务提供了基本的工具和环境。
import os
import torch
import yaml
from ultralytics import YOLO # 用于加载YOLO模型
from QtFusion.path import abs_path # 用于获取文件的绝对路径
我们通过检查CUDA的可用性自动选择最佳的硬件设备。如果可用,模型训练将利用GPU加速计算,否则退回到CPU。
device = "0" if torch.cuda.is_available() else "cpu"
数据集准备:在这里,设定了用于数据加载的工作进程数以及每个批次的图像数量。工作进程数目和批次大小会直接影响到数据的加载速度和内存的使用,因此它们被认为是训练过程中的关键超参数。接下来,代码处理数据集的配置。配置文件通常包含了数据集的关键信息,如类别标签、训练和验证集图像的路径等。通过使用YAML文件格式,训练配置可以保持灵活性和易读性。代码中还对路径进行了处理,确保无论在哪个操作系统上,路径的指向都是准确无误的。
workers = 1 # 工作进程数
batch = 8 # 每批处理的图像数量
data_name = "Fabric"
data_path = abs_path(f'datasets/{data_name}/{data_name}.yaml', path_type='current')
unix_style_path = data_path.replace(os.sep, '/')
代码中读取并解析YAML配置文件,然后根据文件系统的需求调整数据集的路径。
directory_path = os.path.dirname(unix_style_path)
with open(data_path, 'r') as file:
data = yaml.load(file, Loader=yaml.FullLoader)
if 'path' in data:
data['path'] = directory_path
with open(data_path, 'w') as file:
yaml.safe_dump(data, file, sort_keys=False)
训练模型:最后,我们的代码使用YOLOv8进行布匹缺陷检测要求我们加载一个预训练的模型作为基础,然后在特定的数据集上进行进一步训练。在这里,我们加载了一个YOLOv8模型并进行了配置,设置了诸如批次大小、图像尺寸、设备类型等参数。在代码中,我们明确指定了训练所需的工作进程数量、图像尺寸、训练周期、每个批次的大小,以及训练任务的名称。这些参数不仅定义了训练过程的具体细节,也影响着训练效率和最终的模型性能。
model = YOLO(abs_path('./weights/yolov5nu.pt', path_type='current'), task='detect') # 加载预训练的YOLOv8模型
# model = YOLO('./weights/yolov5.yaml', task='detect').load('./weights/yolov5nu.pt') # 加载预训练的YOLOv8模型
# Training.
results = model.train( # 开始训练模型
data=data_path, # 指定训练数据的配置文件路径
device=device, # 自动选择进行训练
workers=workers, # 指定使用2个工作进程加载数据
imgsz=640, # 指定输入图像的大小为640x640
epochs=120, # 指定训练100个epoch
batch=batch, # 指定每个批次的大小为8
name='train_v5_' + data_name # 指定训练任务的名称
)
model = YOLO(abs_path('./weights/yolov8n.pt'), task='detect') # 加载预训练的YOLOv8模型
results2 = model.train( # 开始训练模型
data=data_path, # 指定训练数据的配置文件路径
device=device, # 自动选择进行训练
workers=workers, # 指定使用2个工作进程加载数据
imgsz=640, # 指定输入图像的大小为640x640
epochs=120, # 指定训练100个epoch
batch=batch, # 指定每个批次的大小为8
name='train_v8_' + data_name # 指定训练任务的名称
)
此段代码清晰地展示了布匹缺陷检测模型训练的全过程,从环境设置到模型训练。详细的参数配置确保了训练过程的透明性和可重复性,同时也为研究人员提供了灵活性,以便根据需要进行调整。
5. 实验结果与分析
5.1 训练曲线
在对YOLOv8模型进行训练的过程中,损失函数图像提供了关于模型性能的关键洞察。这些图像揭示了模型在捕捉布匹缺陷特征方面的效率和精确度,因此,深入分析这些结果对于理解模型的学习过程和进行后续改进至关重要。
观察训练期间的损失函数图,我们可以看到训练和验证损失随着时间的推移逐渐下降,这表明模型在逐步学习并提高对布匹缺陷的识别能力。具体来说,框损失(box_loss)代表了预测边界框与真实边界框之间的差异;类别损失(cls_loss)反映了模型预测类别的准确性;而目标损失(obj_loss)则是模型判断目标是否存在的准确度指标。所有这三种损失在训练集上均呈下降趋势,表明模型在捕获布匹缺陷特征方面的能力在增强。
验证损失的曲线则稍显波动,这在模型训练过程中是正常的,因为验证集上的数据模型之前未见过,模型需要通过泛化来正确预测。然而,随着训练的深入,我们期望看到验证损失趋于稳定或继续下降,这会表明模型对未见数据的泛化能力在提高。
准确率和召回率是评估模型性能的两个关键指标。准确率(precision)反映了模型预测为正类别(即检测到缺陷)的实例中,有多少是正确的。图中准确率随着训练的进行整体呈上升趋势,这说明模型越来越能准确地识别出实际的缺陷。召回率(recall)度量了所有正类别实例中,模型成功检测到了多少。提升的召回率意味着模型能够捕捉到更多的真正缺陷。在这里,召回率的提高显示了模型在检测能力上的改善。
最终,平均精度(mAP)是综合考虑准确率和召回率的性能指标,是目标检测领域中广泛使用的评估标准。图中的mAP和mAP@0.5以及mAP@0.5-0.95的逐渐上升表明,随着训练的进行,模型在各个阈值上的性能都在不断提升。特别是mAP@0.5-0.95的提升,这表明模型在不同的IoU阈值下都能保持较高的检测精度,这对于实际应用中的布匹缺陷检测非常重要。
综合这些图像和指标,我们可以得出结论:经过适当数量的训练周期后,YOLOv8模型在布匹缺陷检测任务上展现了良好的学习能力和性能提升。不过,为了确保模型的最终性能,仍需监控验证损失,以防模型过拟合,并通过调整超参数或引入正则化策略来优化模型的泛化能力。
5.2 PR曲线图
PR曲线展示了在不同的置信阈值下,模型的精确度(Precision)和召回率(Recall)的关系。理想情况下,我们希望模型能够达到高精确度和高召回率,但在实际应用中,通常会存在精确度和召回率之间的权衡。在图中,曲线越接近右上角,表明模型的性能越好,因为它同时保持了较高的精确度和召回率。
从图中我们可以看到,三种缺陷类型——孔洞(Hole)、针脚(Stitch)和接缝(Seam)——以及它们在模型性能评估中的整体表现。曲线上的每个点对应着模型在特定阈值下的准确率和召回率表现。
首先,接缝(Seam)的曲线在准确率和召回率方面的表现最好,这意味着模型在识别接缝类型的缺陷时有更高的可靠性。接缝缺陷的mAP值(0.762)远高于其他两类,表明模型能够在不牺牲准确率的情况下识别出大多数接缝缺陷。
针脚(Stitch)类型的准确率随召回率增加而下降的趋势较为平缓,反映出模型在识别针脚缺陷时维持了一个较均衡的性能。其mAP值为0.483,位于三种缺陷类型的中间水平。
孔洞(Hole)类型的曲线表现出在提高召回率时准确率下降较快,这可能意味着模型在提高对孔洞缺陷识别全面性的同时,容易引入更多的误判。其mAP值最低(0.404),提示我们这类缺陷在模型训练时可能需要更多的关注。
最后,考虑所有类别综合的性能,整体mAP@0.5值为0.549,这一结果表明模型在识别所有缺陷类型方面达到了适中的水平。这个指标为进一步优化模型提供了基准,比如通过增加数据集中缺陷样本的数量,改进数据增强策略,或调整模型结构来增强对某一类型缺陷的识别能力。
总体来说,PR曲线和mAP值为我们提供了一个全面评估模型性能的视角,显示了模型在不同类型的布匹缺陷检测任务中的强项和弱项。对于未来的工作,这些分析将指导我们如何改进模型,以便更准确地检测和分类布匹缺陷。
5.3 YOLOv8/v7/v6/v5对比实验
(1)实验设计:
本实验旨在评估和比较YOLOv5、YOLOv6、YOLOv7和YOLOv8几种模型在布匹缺陷目标检测任务上的性能。为了实现这一目标,博主分别使用使用相同的数据集训练和测试了这四个模型,从而可以进行直接的性能比较。该数据集包含布匹缺陷的图像。本文将比较分析四种模型,旨在揭示每种模型的优缺点,探讨它们在工业环境中实际应用的场景选择。
| 模型 | 图像大小 (像素) | mAPval 50-95 | CPU ONNX 速度 (毫秒) | A100 TensorRT 速度 (毫秒) | 参数数量 (百万) | FLOPs (十亿) |
|---|---|---|---|---|---|---|
| YOLOv5nu | 640 | 34.3 | 73.6 | 1.06 | 2.6 | 7.7 |
| YOLOv8n | 640 | 37.3 | 80.4 | 0.99 | 3.2 | 8.7 |
| YOLOv6N | 640 | 37.5 | - | - | 4.7 | 11.4 |
| YOLOv7-tiny | 640 | 37.4 | - | - | 6.01 | 13.1 |
(2)度量指标:
- F1-Score:F1-Score 作为衡量模型性能的重要指标,尤其在处理类别分布不均的数据集时显得尤为关键。它通过结合精确率与召回率,提供了一个单一的度量标准,能够全面评价模型的效能。精确率衡量的是模型在所有被标记为正例中真正属于正例的比例,而召回率则关注于模型能够识别出的真正正例占所有实际正例的比例。F1-Score通过两者的调和平均,确保了只有当精确率和召回率同时高时,模型的性能评估才会高,从而确保了模型对于正例的预测既准确又完整。
- mAP(Mean Average Precision):在目标检测任务中,Mean Average Precision(mAP)是评估模型性能的重要标准。它不仅反映了模型对单个类别的识别精度,而且还考虑了所有类别的平均表现,因此提供了一个全局的性能度量。在计算mAP时,模型对于每个类别的预测被单独考虑,然后计算每个类别的平均精度(AP),最后这些AP值的平均数形成了mAP。
| 名称 | YOLOv5nu | YOLOv6n | YOLOv7-tiny | YOLOv8n |
|---|---|---|---|---|
| mAP | 0.554 | 0.534 | 0.412 | 0.549 |
| F1-Score | 0.58 | 0.59 | 0.50 | 0.58 |
(3)实验结果分析:
在进行布匹缺陷检测的任务中,我们通过实验比较了四个版本的YOLO模型:YOLOv5nu、YOLOv6n、YOLOv7-tiny和YOLOv8n。实验的设计目的是为了评估每个模型在相同条件下的性能,确保评估的公平性和一致性。我们选用了F1-Score和mAP作为度量指标,前者结合了准确率和召回率的综合评价,后者则评价了模型在不同置信度阈值下的平均精度。
在实验结果中,YOLOv5nu和YOLOv8n展现出了相近且较高的mAP值,分别为0.554和0.549,而它们的F1-Score分别为0.58,显示出这两个模型在布匹缺陷检测任务中具有较好的性能平衡。YOLOv6n的表现略低于YOLOv5nu和YOLOv8n,其mAP为0.534,F1-Score为0.59,这表明尽管整体精度略有下降,但准确率与召回率的平衡度略好于其他模型。YOLOv7-tiny在这一系列实验中表现较差,其mAP只有0.412,F1-Score也只有0.50,这可能是由于“tiny”版本为了追求模型的轻量化和速度,牺牲了一定的检测性能。
造成这些性能差异的可能原因是多方面的。首先,YOLOv5nu和YOLOv8n可能因为有更多的模型参数和较为复杂的网络架构,因此能够捕捉到更加细微的布匹缺陷特征。另外,新版本的YOLO模型通常会在算法上引入一些创新,比如改进的特征提取网络、更加精细的锚点设置等,这些都可能对提高模型的检测能力产生积极影响。
而YOLOv7-tiny作为一个轻量级模型,虽然在速度上可能有优势,但在精度上的不足表明它在处理复杂的布匹纹理和微小缺陷时可能存在局限性。这提醒我们,在应用轻量级模型时,需要权衡速度与性能,特别是在对精度要求较高的工业检测任务中。
总的来说,这次实验不仅展示了不同YOLO版本之间性能的差异,还提供了关于模型选择和优化方向的重要参考。我们可以根据具体应用场景的需求,选择在速度和精确度之间最佳平衡的模型版本,并在此基础上进一步优化模型结构和训练策略,以获得最优的检测效果。
6. 系统设计与实现
6.1 系统架构概览
在本博客中,我们将深入探讨基于YOLOv8/v7/v6/v5的布匹缺陷检测系统的系统架构设计。该系统利用最先进的目标检测技术,能够准确、高效地识别和定位布匹中的各种缺陷,从而保证产品质量,减少生产成本。接下来,我们将详细介绍系统的关键组成部分,以及它们如何协同工作以达到高效检测的目标。
-
检测系统类(
Detection_UI):作为系统的核心,Detection_UI类负责协调各个组件的交互。它初始化系统参数,设置UI布局,并处理用户输入。该类通过集成多个方法,如setup_page()和setup_sidebar(),来配置页面布局和侧边栏选项,从而提供用户友好的操作界面。 -
模型加载与预测(
YOLOv8v5Detector):YOLOv8v5Detector类是模型管理的核心,负责加载预训练的YOLO模型,并执行缺陷检测任务。它使用load_model()方法加载模型权重,并通过predict()方法对输入的图像进行预测。此外,该类还负责预处理和后处理操作,以优化模型的检测性能。 -
日志记录(
ResultLogger与LogTable):为了有效跟踪检测结果和性能指标,系统集成了日志记录功能。ResultLogger类专注于记录单个检测结果,而LogTable类则负责管理整个检测过程中产生的所有日志记录。它们通过add_log_entry()和update_table()方法,分别添加新的日志条目和更新结果展示表格。 -
辅助工具类(如
utils_web、style_css):系统还包括了一系列辅助工具类,用于处理文件上传(save_uploaded_file())、结果合并(concat_results())、默认图像加载(load_default_image())以及页面样式设置(def_css_hitml())。这些工具类提高了系统的灵活性和用户体验。 -
图像处理与展示:系统通过集成OpenCV和Streamlit库,实现了高效的图像处理和实时展示功能。通过
frame_process()方法,系统能够对每一帧图像进行预处理、模型预测,并绘制检测结果。同时,setupMainWindow()方法负责在主界面中展示检测结果和日志信息,确保用户可以直观地监控检测过程。
6.2 系统流程
在本部分,我们将详细介绍基于YOLOv8/v7/v6/v5的布匹缺陷检测系统的工作流程。该流程通过一系列精心设计的步骤,实现从用户输入到缺陷检测再到结果展示的全过程,旨在为用户提供高效、准确的布匹缺陷检测服务。下面,我们将通过文字形式描述这一流程,帮助读者更好地理解系统的运行机制。
-
系统初始化:实例化
Detection_UI类,作为系统的主入口;初始化系统参数,包括模型类型、置信度阈值、IOU阈值等;调用setup_page()配置页面基本属性,如页面标题、图标等;调用setup_sidebar()初始化侧边栏,设置模型配置选项、摄像头配置以及文件上传功能。 -
模型配置与加载:用户通过侧边栏选择模型文件(默认或自定义);根据用户选择,系统调用
YOLOv8v5Detector的load_model()方法加载相应的模型权重。 -
用户输入处理:用户可以选择摄像头实时捕获、上传图片文件或视频文件作为输入;系统根据用户选择,准备相应的数据输入源。
-
布匹缺陷检测:对于摄像头或文件输入,系统通过
process_camera_or_file()方法处理数据;在处理过程中,对每一帧图像,调用frame_process()方法进行预处理、模型预测和后处理,得到检测结果;检测过程中,利用ResultLogger和LogTable类记录检测结果和性能指标。 -
结果展示与日志记录:系统在主界面动态展示检测结果,包括绘制的检测框和置信度等信息;通过
LogTable类,系统将检测结果和相关日志以表格形式展示于界面,供用户查看;提供导出结果的功能,用户可以将检测日志导出为CSV文件,以及保存检测过程中的图片或视频。 -
用户交互:用户可通过侧边栏动态调整模型设置,如修改置信度阈值、IOU阈值等;提供“开始运行”按钮,用户点击后开始布匹缺陷检测流程;实时更新进度条,展示检测进度; 提供停止按钮,用户可以随时停止检测过程。
-
结束与清理:检测完成后,系统释放资源,如关闭摄像头、清理临时文件等;更新日志表格,展示最终的检测结果和统计信息。
通过上述流程,我们的布匹缺陷检测系统能够为用户提供一个直观、高效的检测平台,帮助快速识别和定位布匹中的缺陷。这一流程不仅体现了系统的高度自动化和用户友好性,还展示了我们在技术上的深厚积累和对细节的精细把握。
代码下载链接
如果您希望获取博客中提及的完整资源包,包含测试图片、视频、Python文件(*.py)、网页配置文件、训练数据集、代码及界面设计等,可访问博主在面包多平台的上传内容。相关的博客和视频资料提供了所有必要文件的下载链接,以便一键运行。完整资源的预览如下图所示:
资源包中涵盖了你需要的训练测试数据集、训练测试代码、UI界面代码等完整资源,完整项目文件的下载链接可在下面的视频简介中找到➷➷➷
演示与介绍视频 :https://www.bilibili.com/video/BV1hm411z7e7/
YOLOv8/v7/v6/v5项目合集下载:https://mbd.pub/o/bread/mbd-ZZ2Xm5tx
YOLOv8和v5项目完整资源下载:https://mbd.pub/o/bread/mbd-ZZ2XmJ9p
YOLOv7项目完整资源下载:https://mbd.pub/o/bread/mbd-ZZ2XmZ5w
YOLOv6项目完整资源下载:https://mbd.pub/o/bread/mbd-ZZ2Xmp5v
完整安装运行教程:
这个项目的运行需要用到Anaconda和Pycharm两个软件,下载到资源代码后,您可以按照以下链接提供的详细安装教程操作即可运行成功,如仍有运行问题可私信博主解决:
- Pycharm和Anaconda的安装教程:https://deepcode.blog.csdn.net/article/details/136639378;
软件安装好后需要为本项目新建Python环境、安装依赖库,并在Pycharm中设置环境,这几步采用下面的教程可选在线安装(pip install直接在线下载包)或离线依赖包(博主提供的离线包直接装)安装两种方式之一:
- Python环境配置教程:https://deepcode.blog.csdn.net/article/details/136639396(2,3方法可选一种);
- 离线依赖包的安装指南:https://deepcode.blog.csdn.net/article/details/136650641(2,3方法可选一种);
如使用离线包方式安装,请下载离线依赖库,下载地址:https://pan.baidu.com/s/1uHbU9YzSqN0YP_dTHBgpFw?pwd=mt8u (提取码:mt8u)。
7. 结论与未来工作
本文深入研究并实践了基于YOLOv8/v7/v6/v5的布匹缺陷检测技术,成功开发了一个集成了这些先进算法的系统。通过对YOLO模型的多个版本进行详细比较和针对性优化,本研究不仅显著提升了布匹缺陷检测的准确率和实时性,还借助Streamlit框架,创建了一个直观、易用且外观美观的Web应用,使用户能够轻松地执行布匹缺陷检测任务,有效地在实际应用场景中发挥了重要作用。
经过严格的实验验证,本文提出的方法在布匹缺陷检测的准确性和处理速度上均达到了令人满意的水平。同时,本研究提供了完整的数据集处理、模型训练及预测代码,以及基于Streamlit的系统设计和实现细节,便于后续研究者和开发者进行复现和参考。尽管取得了显著成果,布匹缺陷检测作为一个复杂且多变的任务,仍面临许多挑战和改进空间。我们计划从以下方向进行深入探索:
- 模型优化:继续研究更深层次的网络结构和优化策略,如神经网络架构搜索(NAS)技术,以进一步提升模型性能和效率。
- 多模态融合:考虑结合图像以外的其他模态信息,采用多模态学习方法进行布匹缺陷检测,从而更全面地捕捉缺陷特征。
- 跨域适应性:研究跨领域的布匹缺陷检测策略,通过领域自适应技术提高模型在不同布匹类型和生产环境中的泛化能力。
- 用户交互体验:进一步优化系统界面和交互设计,使其更加人性化、智能化,满足更广泛用户的需求。
- 实际应用拓展:探索布匹缺陷检测技术在更多实际应用场景中的潜在应用,如纺织品质量控制、自动化生产监控等,以发挥其最大的社会和经济价值。
总之,基于YOLOv8/v7/v6/v5的布匹缺陷检测技术正处于快速发展之中,随着技术的进步和应用场景的拓展,我们相信在不久的将来,这一技术将在工业自动化、产品质量控制、纺织科技等领域发挥更重要的作用。
Bochkovskiy A, Wang C Y, Liao H Y M. Yolov4: Optimal speed and accuracy of object detection[J]. arXiv preprint arXiv:2004.10934, 2020. ↩︎
Pal S K, Pramanik A, Maiti J, et al. Deep learning in multi-object detection and tracking: state of the art[J]. Applied Intelligence, 2021, 51: 6400-6429. ↩︎
Wang G, Chen Y, An P, et al. UAV-YOLOv8: a small-object-detection model based on improved YOLOv8 for UAV aerial photography scenarios[J]. Sensors, 2023, 23(16): 7190. ↩︎
Dong X, Bao J, Chen D, et al. Cswin transformer: A general vision transformer backbone with cross-shaped windows[C]//Proceedings of the IEEE/CVF conference on computer vision and pattern recognition. 2022: 12124-12134. ↩︎
Song S, Jing J, Huang Y, et al. EfficientDet for fabric defect detection based on edge computing[J]. Journal of Engineered Fibers and Fabrics, 2021, 16: 15589250211008346. ↩︎

在本篇博文中,我们深入探讨了基于YOLOv8/v7/v6/v5的布匹缺陷检测系统。核心技术上,本系统采用YOLOv8作为主导算法,并将YOLOv7、YOLOv6、YOLOv5算法进行了整合和性能指标对比分析。我们详细介绍了相关技术在国内外的研究现状、如何处理数据集、算法的基本原理、模型的构建以及训练代码的实现。此外,我们还开发了一个基于Streamlit的交互式Web应用界面,该界面支持对图像、视频以及实时摄像头捕获的内容进行布匹缺陷检测。用户可以通过该界面上传不同的训练模型(YOLOv8/v7/v6/v5)进行推理预测,同时,界面设计上保持了良好的可修改性和用户友好度。为读者提供了一站式的资源包括完整的网页设计、深度学习模型代码以及训练数据集的下载链接,旨在为布匹缺陷检测领域的研究者和实践者提供全面而深入的技术支持。
浙公网安备 33010602011771号