基于深度学习的机场航拍小目标检测系统(网页版+YOLOv8/v7/v6/v5代码+训练数据集)
摘要:在本博客中,我们深入探讨了基于YOLOv8/v7/v6/v5的机场航拍小目标检测系统。该系统的核心技术是采用YOLOv8,并整合了YOLOv7、YOLOv6、YOLOv5算法,从而进行性能指标的综合对比。我们详细介绍了国内外在机场航拍小目标检测领域的研究现状、数据集处理过程、算法原理、模型构建与训练代码,以及基于Streamlit的交互式Web应用界面设计。在该Web应用界面中,用户不仅可以上传图像、视频进行小目标检测,还能够实时通过摄像头捕获机场航拍画面进行小目标检测。系统支持上传不同版本的YOLO训练模型(YOLOv8/v7/v6/v5)进行推理预测,界面设计考虑了用户友好性,可以方便用户根据需求修改配置。本博客附带了完整的网页设计、深度学习模型代码和训练数据集的下载链接,旨在为研究人员和技术开发者提供一个全面的、易于操作的机场航拍小目标检测解决方案。通过对YOLO系列算法的深度融合与优化,本系统在准确率、检测速度及实时性等方面都展现出了卓越的性能,特别适用于对机场航拍场景中的小目标进行快速、准确的检测。
@
完整资源中包含数据集及训练代码,环境配置与界面中文字、图片、logo等的修改方法请见视频,项目完整文件下载请见演示与介绍视频的简介处给出:➷➷➷
演示与介绍视频 :https://www.bilibili.com/video/BV15M4m197c8/
YOLOv8/v7/v6/v5项目合集下载:https://mbd.pub/o/bread/mbd-ZZ2Xm5ht
YOLOv8和v5项目完整资源下载:https://mbd.pub/o/bread/mbd-ZZybk59t
YOLOv7项目完整资源下载:https://mbd.pub/o/bread/mbd-ZZ2XmZxq
YOLOv6项目完整资源下载:https://mbd.pub/o/bread/mbd-ZZ2Xmpdy
若您想获得博文中涉及的实现完整全部资源文件(包括测试图片、视频,py, UI文件,训练数据集、训练代码、界面代码等),这里已打包上传至博主的面包多平台,见可参考博客与视频,已将所有涉及的文件同时打包到里面,点击即可运行,完整文件截图如下:
1. 网页功能与效果
(1)开启摄像头实时检测:本系统允许用户通过网页直接开启摄像头,实现对实时视频流中机场航拍小目标的检测。系统将自动识别并分析画面中的机场航拍小目标,并将检测结果实时显示在用户界面上,为用户提供即时的反馈。
(2)选择图片检测:用户可以上传本地的图片文件到系统中进行机场航拍小目标识别。系统会分析上传的图片,识别出图片中的机场航拍小目标,并在界面上展示带有机场航拍小目标标签和置信度的检测结果,让用户能够清晰地了解到每个机场航拍小目标状态。
(3)选择视频文件检测:系统支持用户上传视频文件进行机场航拍小目标检测。上传的视频将被系统逐帧分析,以识别和标记视频中每一帧的机场航拍小目标。用户可以观看带有机场航拍小目标检测标记的视频,了解视频中机场航拍小目标的变化。
(4)选择不同训练好的模型文件:系统集成了多个版本的YOLO模型(如YOLOv8/v7/v6/v5),用户可以根据自己的需求选择不同的模型进行机场航拍小目标识别。这一功能使得用户能够灵活地比较不同模型的表现,以选择最适合当前任务的模型。
本系统还集成了一系列高级功能,以提高用户的使用体验和检测效率。用户可以在检测画面中同时或单独显示检测画面和原始画面,便于直观比较检测结果与实际情况。通过可点击的下拉框,用户能够单独标记特定目标并显示结果,这一点对于关注特定类型目标的用户来说极其有用。所有的检测结果都会在页面的表格中显示,用户还可以根据需要动态调整检测算法的置信度阈值和IOU阈值,以优化检测结果的精度和召回率。
为了方便用户进一步分析和记录检测结果,本系统支持点击按钮将检测的表格结果输出到csv文件。此外,所有标记的图片、视频、摄像头画面结果都可以导出为avi图像文件,方便用户保存和分享检测结果。这些高级功能的设计,旨在为用户提供一个全面、灵活、易用的机场航拍小目标检测工具,满足不同用户在不同应用场景下的需求。
2. 绪论
2.1 研究背景及意义
在当前的安全与监控领域,机场航拍小目标检测技术日益成为一个不可或缺的研究方向。随着无人机等小型飞行器的广泛应用,确保机场周边的空域安全变得尤为重要。无人机等小目标在机场附近的非法飞行活动可能对飞行安全构成严重威胁,包括干扰航班正常起降、飞行安全事故等。因此,开发一套高效、准确的机场航拍小目标检测系统,对于预防安全事故、维护机场空域安全具有重要的意义。
此外,随着人工智能技术的发展,尤其是深度学习在图像处理领域的应用,利用计算机视觉技术进行小目标检测已经成为可能。基于YOLO(You Only Look Once)系列的深度学习模型,如YOLOv8、YOLOv7、YOLOv6和YOLOv5等,因其高效和准确的检测性能而受到广泛关注。这些模型能够在复杂的背景中准确快速地识别出小型目标,为机场航拍小目标检测提供了强有力的技术支持。
然而,面对机场特有的复杂环境,如变化多端的光照条件、复杂的地面设施和不同类型的干扰物等,小目标检测仍面临许多挑战。例如,如何在众多干扰中准确识别目标、如何提高在极端光照条件下的检测准确率、以及如何实现实时检测等问题都需要解决。因此,本文不仅探讨了基于最新YOLO系列模型的机场航拍小目标检测技术,还对数据集处理、模型优化策略进行了深入分析,并通过实验验证了不同模型在机场环境下的应用效果。
通过对机场航拍小目标检测技术的研究,我们旨在为机场安全监控提供更加有效的技术手段,以实现对机场周边小型无人机等潜在威胁的实时监控和快速响应。这不仅可以显著提升机场安全管理水平,也为未来机场安全监控系统的发展提供了新的研究方向和技术支持。
2.2 国内外研究现状
在目前的研究背景下,机场航拍小目标检测领域正处于快速发展之中,众多学者和研究机构投入大量资源进行探索。近年来,随着深度学习技术的进步,尤其是在计算机视觉领域,一系列新型算法被提出并应用于小目标检测任务中,显著提高了检测的准确率和实时性。YOLO[1]系列作为实时目标检测的代表算法,经历了从YOLOv1到YOLOv8的发展历程。其中,YOLOv4和其后的版本在性能上取得了显著提升。YOLOv4通过引入更多的数据增强技术、更深的网络结构和新的特征融合策略,大幅提高了检测的准确度和速度。随后,YOLOv5[2]在易用性和速度上进一步优化,尽管它并非官方版本,但因其出色的性能和广泛的社区支持成为了业界的热点。YOLOv6[3]和YOLOv7[4]分别围绕模型的轻量化和进一步的性能提升进行设计,特别是在小目标检测上的表现。而最新的YOLOv8[5]则在此基础上进一步强化了模型的泛化能力和检测效率,使其在机场航拍小目标检测等复杂场景中表现更加出色。
Transformer-based模型,如Vision Transformer (ViT)[6]和DEtection TRansformer (DETR),通过引入自注意力机制,有效地处理了目标检测中的长距离依赖问题。ViT通过将图像分割成序列化的小块并利用Transformer[7]结构进行处理,展现了在图像分类任务中的巨大潜力,其思想也被进一步扩展到目标检测任务中。DETR则直接利用Transformer结构来预测目标的边界框和类别,摒弃了传统目标检测中的锚框和非极大值抑制步骤,简化了检测流程,对小目标检测尤其有效。
Glod-YOLO和MMDetection代表了目标检测算法的最新进展。Glod-YOLO对YOLO模型进行了深度定制和优化,特别针对光照变化、遮挡等复杂环境下的小目标检测进行了改进。MMDetection作为一个开源的检测工具箱,集成了包括YOLOv8、Faster R-CNN、RetinaNet在内的多种最新目标检测算法,提供了丰富的API和模型配置,支持快速实验和研究不同算法在特定任务上的表现。
除了YOLO系列和ViT,其他算法如Faster R-CNN、RetinaNet以及最近的DETR (Detection Transformer) 也对小目标检测有着不俗的表现。Faster R-CNN通过引入区域建议网络(RPN),在保持较高准确率的同时,相较于其前身实现了更快的检测速度。RetinaNet通过引入Focal Loss来解决类别不平衡问题,有效提升了小目标的检测精度。DETR则摒弃了传统的锚框思想,直接利用Transformer的编码器-解码器结构进行目标检测,展示了良好的潜力。
总之,随着计算机视觉和机器学习技术的不断进步,目标检测算法在机场航拍小目标检测任务中取得了显著的成就。通过不断的算法创新和技术改进,研究人员和工程师们正在向着更高的检测精度、更快的处理速度和更好的适应性迈进。尽管存在挑战,但未来在这一领域的研究仍然充满希望和可能。
2.3 要解决的问题及其方案
2.3.1 要解决的问题
在开发基于YOLOv8/v7/v6/v5的机场航拍小目标检测系统时,我们面临多重挑战,旨在解决特定问题,并通过创新的解决方案来克服这些问题。以下是系统开发过程中需解决的关键问题以及对应的解决策略:
-
小目标检测的准确性和速度:
机场航拍小目标检测的主要挑战在于如何精确快速地识别小型目标。这包括飞机、无人机等在复杂背景下的检测问题。由于目标体积小、环境多变,需要算法具备高精度和快速响应能力。 -
环境适应性和模型泛化能力:
机场航拍环境复杂,受光照、天气等多种因素影响,要求模型能够适应各种环境条件,保持稳定的检测性能。 -
用户交互界面的直观性和功能性:
为了使用户能够高效使用系统,需要设计一个直观、功能丰富的Web界面。该界面应支持图片、视频及实时摄像头数据的上传和检测,同时允许用户轻松切换不同的模型文件,以比较性能差异。 -
数据处理能力和存储效率:
考虑到系统需要处理和存储大量的图像和视频数据,必须具备高效的数据处理能力和存储机制,以实现快速检测和历史数据查询。 -
系统的可扩展性和维护性:
系统设计需考虑到未来的可扩展性和维护性,支持新算法模型的集成,以及系统功能的持续更新和优化。
2.3.2 解决方案
-
深度学习模型的选择和优化:
选用YOLOv8/v7/v6/v5等模型作为核心检测算法,针对小目标特性进行优化,如引入注意力机制、改进的锚框策略等。通过PyTorch框架进行模型训练和推理,确保检测的准确性和速度。 -
环境适应性增强:
采用数据增强技术和多条件训练样本,提升模型在不同环境下的泛化能力。同时,考虑采用迁移学习方法,将模型预训练在多样化的数据集上,以增强其适应不同机场环境的能力。 -
交互式Web应用界面设计:
基于Streamlit框架开发用户友好的Web界面,结合CSS进行美化,提供直观的操作流程。界面支持多种数据格式输入,以及模型切换功能,增强用户体验。 -
高效的数据处理和存储方案:
采用先进的数据处理技术和高效的存储方案,如使用缓存技术和数据压缩方法,减少数据处理时间和存储空间需求。 -
模块化设计与持续集成:
通过模块化设计,使系统易于扩展和维护。利用PyCharm等IDE工具,实现持续集成和自动化测试,确保系统的稳定性和可靠性。
通过上述解决方案,我们旨在开发一个既能高效准确进行机场航拍小目标检测,又具有良好用户体验和高度可扩展性的系统。这些创新的解决策略不仅解决了现有的挑战,也为未来的技术进步奠定了基础。
2.4 博文贡献与组织结构
本文详细探讨了基于YOLOv8/v7/v6/v5的机场航拍小目标检测系统,全面介绍了从文献综述、数据集处理、算法选择与优化,到交互式Web界面的设计、算法性能对比,以及完整的数据集和代码资源。本文的主要贡献如下:
-
深入文献综述:本文提供了一个关于机场航拍小目标检测的全面文献综述,详细分析了当前领域内的研究现状和技术挑战,为研究者提供了宝贵的参考信息。
-
数据集处理与优化:介绍了针对机场航拍小目标检测任务的数据集处理技术,包括数据增强、清洗和标注方法,以提高模型的泛化能力和检测精度。
-
算法选择与性能优化:详细比较了YOLOv8/v7/v6/v5等深度学习模型在机场航拍小目标检测任务中的应用,突出了各自的优势与改进策略,提出了针对性的优化措施,以实现更高的检测精度和实时性。
-
交互式Web界面设计:基于Streamlit框架设计了一个美观友好的Web界面,支持用户通过图片、视频和实时摄像头进行小目标检测,同时提供了模型切换功能,增强了系统的可用性和灵活性。
-
实验结果与系统实现:展示了YOLOv7/v6/v5等算法在实际机场航拍数据集上的性能对比,验证了所提优化策略的有效性。同时,详细介绍了系统的设计与实现过程,提供了完整的数据集和代码资源包,便于研究者和开发者复现和进一步研究。
后续章节的组织结构如下: 绪论:介绍研究背景、目的和本文的主要贡献;算法原理:详细介绍YOLOv8/v7/v6/v5等算法的工作原理及其在机场航拍小目标识别中的应用;数据集处理:讨论使用的数据集及其预处理、增强方法。代码介绍:提供模型训练和预测的详细代码说明,包括环境搭建、参数配置和执行步骤。实验结果与分析:展示不同模型在机场航拍小目标识别任务上的实验结果,并进行比较分析。系统设计与实现:介绍基于Streamlit的机场航拍小目标识别系统的设计与实现细节。结论与未来工作:总结本文的研究成果,并讨论未来的研究方向和潜在的改进空间。
3. 数据集处理
在构建用于机场航拍小目标检测的深度学习模型时,数据集的准备和分析是至关重要的一步。本研究中使用的数据集经过精心的策划和准备,总共包含810张高分辨率的航拍图像。具体来说,包含708张用于训练的图像,这是模型学习和提取特征的基础;68张验证图像,用于评估模型训练过程中的性能;以及34张测试图像,最终用于验证模型对未见数据的泛化能力。这样的数据划分保证了模型在不同阶段都能受到合理评估,是科学研究方法的体现。博主使用的类别如下:
Chinese_name = {'airplane': "飞机"}
数据预处理步骤保证了输入模型的图像质量和一致性。所有图像均被自动校正方向并调整至统一的640x640分辨率,以满足深度学习模型对输入尺寸的要求。此外,对于类别的处理,我们精简和重映射了部分标签,以集中精力于检测对机场安全监控最为重要的目标。在类别的调整过程中,根据数据的覆盖度和实际应用的相关性,舍弃了两个类别,确保了剩余类别的数据足够丰富,可以训练出更为精准的模型。
通过对数据集中目标的空间和尺寸分布的分析,我们发现目标在图像中呈现均匀分布,且尺寸普遍较小。这两个特点对于模型设计有着直接的指导意义。首先,均匀的空间分布意味着模型必须能够在图像的任何位置检测到目标,这要求模型具有很好的空间不变性。其次,小目标的普遍存在则要求模型必须能够在较低的分辨率下准确识别目标,这可能涉及到模型架构的选择,如采用更多层次的特征提取网络,或是加入能够处理细节信息的机制,如注意力模块。
最终,我们通过这一丰富而精准的数据集,为机场航拍小目标检测技术的发展打下了坚实的基础。高度不平衡的类别分布和对小尺寸目标的侧重点,为我们提出了挑战,同时也指导了我们在模型训练和算法设计方面的努力方向。
4. 原理与代码介绍
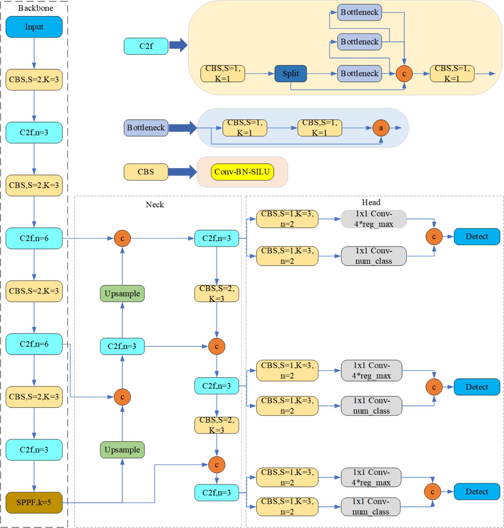
4.1 YOLOv8算法原理
YOLOv8算法是目前先进的目标检测框架之一,其设计理念在于通过高效的网络结构实现快速而精准的目标检测。YOLOv8的网络架构采用了Neck和Head的分离设计,这意味着特征提取(Backbone)和目标检测(Head)两个过程被明确区分,从而优化了每个部分的性能。
在特征提取阶段,YOLOv8继承并发展了YOLOv5和YOLOv7的设计思想,采用CSPNet结构作为其Backbone,CSPNet的优势在于减少计算重复性,同时保持了丰富的渐进式特征。这种结构通过跨阶段部分网络(CSP)的方式,降低了计算量并改进了特征传播效率。这一点在处理大量图像数据时特别重要,因为它能够有效地减少计算资源消耗,同时保持或提升检测性能。
YOLOv8的Neck部分采用了SPP(Spatial Pyramid Pooling)和FPN(Feature Pyramid Networks)的结合,这在多尺度目标检测中尤为关键。SPP能够在不同尺度下提取有效的上下文信息,而FPN通过多尺度特征融合增强了模型对不同大小目标的检测能力。SPP通过最大池化操作捕获不同尺度的特征,而FPN则通过自顶向下和自底向上的路径加强了特征之间的连接。
在Head部分,YOLOv8采取了一种被称为Decoupled-Head的方法,这种方法将分类和定位两个任务分开处理,有助于提升模型在这两个方面的专注度和准确性。相较于传统的设计,Decoupled-Head的方法通过分离这两个任务来减少它们之间的相互干扰,从而提高了整体的检测性能。
YOLOv8还引入了Anchor-Free的机制,这是目标检测领域中的一项创新。与传统依赖Anchor Box的方法不同,Anchor-Free机制允许模型直接预测目标的中心点和边界框,减少了对先验框的依赖,这使得模型更加灵活,也简化了训练过程。
此外,YOLOv8在损失函数上也进行了创新,采用了Distribution Focal Loss和CIoU Loss。Distribution Focal Loss对于不平衡数据分布具有更好的鲁棒性,它能够减少易分样本对损失函数的贡献,更专注于难以识别的样本。CIoU Loss则更加关注边界框的几何精度,不仅考虑了预测框和实际框的重叠面积,还考虑了它们的中心点距离和形状相似度,这有助于在边界框回归任务中获得更高的精度。
4.2 模型构建
在我们的机场航拍小目标检测系统中,YOLOv8v5Model.py文件承载了构建和操作模型的核心逻辑。这个脚本精巧地封装了加载预训练模型、执行预测、处理图像等关键步骤,以便对航拍图像中的小目标进行准确快速的检测。首先,脚本引入了各种必需的库,其中OpenCV库处理图像和视频数据,PyTorch库提供深度学习模型的实现,而从QtFusion.models导入的Detector类为我们的模型提供了抽象基类。ultralytics库的YOLO类负责加载和使用YOLO模型进行目标检测,而torch_utils提供的select_device函数则用于智能选择运行模型的设备。
import cv2
import torch
from QtFusion.models import Detector
from datasets.label_name import Chinese_name
from ultralytics import YOLO
from ultralytics.utils.torch_utils import select_device
我们的模型初始化中设定了一系列参数,包括处理设备、置信度阈值和IOU阈值。这些参数的设定直接关系到模型的性能和预测结果的准确度。IOU阈值用于非最大抑制(NMS)过程,帮助减少重叠的预测框,而置信度阈值则确定了预测必须达到多少置信度才被视为有效。
device = "cuda:0" if torch.cuda.is_available() else "cpu"
ini_params = {
'device': device,
'conf': 0.25,
'iou': 0.5,
'classes': None,
'verbose': False
}
count_classes函数用于统计每个类别的检测数量。它接受检测信息和类别名称列表作为输入,并返回一个与类别名称列表相对应的计数列表。这个功能对于分析模型在不同类别上的表现非常有用。
def count_classes(det_info, class_names):
count_dict = {name: 0 for name in class_names}
for info in det_info:
class_name = info['class_name']
if class_name in count_dict:
count_dict[class_name] += 1
count_list = [count_dict[name] for name in class_names]
return count_list
YOLOv8v5Detector类封装了模型的行为,包括模型加载、图像预处理、预测和后处理。模型加载功能选择适当的设备并加载预训练的YOLO模型,以确保可以立即进行目标检测。预处理功能在当前实现中直接返回传入的图像,但为未来可能的图像转换留出了空间。预测功能是模型的核心,它接受输入图像并使用YOLO模型产生检测结果。这个过程将图像中潜在的每个目标封装为一系列预测结果,其中包括类别、边界框和置信度分数。后处理函数进一步解析YOLO模型的原始输出,将其转换成一种更加结构化和可读性强的格式。这个步骤至关重要,因为它使最终用户能够轻松理解和使用模型的预测结果。
class YOLOv8v5Detector(Detector):
def __init__(self, params=None):
super().__init__(params)
self.model = None
self.img = None
self.names = list(Chinese_name.values())
self.params = params if params else ini_params
def load_model(self, model_path):
self.device = select_device(self.params['device'])
self.model = YOLO(model_path)
names_dict = self.model.names
self.names = [Chinese_name[v] if v in Chinese_name else v for v in names_dict.values()]
self.model(torch.zeros(1, 3, *[self.imgsz] * 2).to(self.device).type_as(next(self.model.model.parameters())))
def preprocess(self, img):
self.img = img
return img
def predict(self, img):
results = self.model(img, **ini_params)
return results
def postprocess(self, pred):
results = []
for res in pred[0].boxes:
for box in res:
class_id = int(box.cls.cpu())
bbox = box.xyxy.cpu().squeeze().tolist()
bbox = [int(coord) for coord in bbox]
result = {
"class_name": self.names[class_id],
"bbox": bbox,
"score": box.conf.cpu().squeeze().item(),
"class_id": class_id,
}
results.append(result)
return results
def set_param(self, params):
self.params.update(params)
最后,提供了一个设置参数的方法,允许用户在运行时根据需求调整模型的置信度和IOU阈值。这意味着用户可以动态调整模型的行为,以获得更好的检测效果,例如,在精确度更重要的情况下提高置信度阈值,或者在召回率更重要时降低它。
整个代码的设计考虑了易用性和灵活性,使得不同背景的用户都能高效地使用这个模型,并且能够根据他们的具体需求调整模型参数。通过提供一个结构化、面向对象的代码组织方式,这个脚本不仅便于维护和扩展,而且还能为最终用户提供一条清晰明了的路径来执行机场航拍小目标的检测任务。
4.3 训练代码
在本篇博客中,我们将探讨如何使用YOLOv8模型来训练一个机场航拍小目标识别系统。这一过程不仅涉及到深度学习模型的加载和初始化,还包括数据集的准备以及训练参数的配置。以下表格详细介绍了YOLOv8模型训练中使用的一些重要超参数及其设置:
| 超参数 | 设置 | 说明 |
|---|---|---|
学习率(lr0) |
0.01 | 决定了模型权重调整的步长大小,在训练初期有助于快速收敛。 |
学习率衰减(lrf) |
0.01 | 控制训练过程中学习率的降低速度,有助于模型在训练后期细致调整。 |
动量(momentum) |
0.937 | 加速模型在正确方向上的学习,并减少震荡,加快收敛速度。 |
权重衰减(weight_decay) |
0.0005 | 防止过拟合,通过在损失函数中添加正则项减少模型复杂度。 |
热身训练周期(warmup_epochs) |
3.0 | 初始几个周期内以较低的学习率开始训练,逐渐增加到预定学习率。 |
批量大小(batch) |
16 | 每次迭代训练中输入模型的样本数,影响GPU内存使用和模型性能。 |
输入图像大小(imgsz) |
640 | 模型接受的输入图像的尺寸,影响模型的识别能力和计算负担。 |
环境设置与模型加载:首先需要导入必要的库,以便在训练过程中使用它们的功能。
import os
import torch
import yaml
from ultralytics import YOLO # 用于加载YOLO模型
from QtFusion.path import abs_path # 用于获取文件的绝对路径
这些库提供了文件路径操作、深度学习功能和模型加载的能力。特别是ultralytics库中的YOLO类,这是我们训练YOLO模型的核心工具。
接下来,我们根据当前系统是否支持CUDA(即NVIDIA GPU加速)来设置设备变量。这一步对于加速训练过程至关重要。
device = "0" if torch.cuda.is_available() else "cpu"
数据集准备:我们首先设置了工作线程和批量大小,这些参数会影响数据加载的速度和内存使用。这里,workers指定了用于数据加载的工作线程数量,batch则设置了每个批次的图像数量。
workers = 1 # 工作进程数
batch = 8 # 每批处理的图像数量
为了正确地加载和处理训练数据,我们需要指定数据集配置文件的路径:
data_name = "AerialAirportDetection"
data_path = abs_path(f'datasets/{data_name}/{data_name}.yaml', path_type='current')
unix_style_path = data_path.replace(os.sep, '/')
这段代码构建了数据集配置文件的路径,并使用abs_path函数转换为绝对路径,以避免路径相关的错误。
紧接着,我们对数据集配置文件进行了一系列的读取和修改操作,以确保它指向正确的数据目录:
directory_path = os.path.dirname(unix_style_path)
with open(data_path, 'r') as file:
data = yaml.load(file, Loader=yaml.FullLoader)
if 'path' in data:
data['path'] = directory_path
with open(data_path, 'w') as file:
yaml.safe_dump(data, file, sort_keys=False)
训练模型:在数据集配置就绪后,我们加载了预训练的YOLO模型,并设置了任务类型为detect,准备开始训练。在这里,我们传递了所有必要的参数,包括图像大小imgsz,训练轮数epochs和训练任务的名称。此训练任务将执行120个时期的训练,这是一个在实践中通常需要根据实际情况调整的参数。
model = YOLO(abs_path('./weights/yolov5nu.pt', path_type='current'), task='detect') # 加载预训练的YOLOv8模型
# model = YOLO('./weights/yolov5.yaml', task='detect').load('./weights/yolov5nu.pt') # 加载预训练的YOLOv8模型
# Training.
results = model.train( # 开始训练模型
data=data_path, # 指定训练数据的配置文件路径
device=device, # 自动选择进行训练
workers=workers, # 指定使用2个工作进程加载数据
imgsz=640, # 指定输入图像的大小为640x640
epochs=120, # 指定训练100个epoch
batch=batch, # 指定每个批次的大小为8
name='train_v5_' + data_name # 指定训练任务的名称
)
model = YOLO(abs_path('./weights/yolov8n.pt'), task='detect') # 加载预训练的YOLOv8模型
results2 = model.train( # 开始训练模型
data=data_path, # 指定训练数据的配置文件路径
device=device, # 自动选择进行训练
workers=workers, # 指定使用2个工作进程加载数据
imgsz=640, # 指定输入图像的大小为640x640
epochs=120, # 指定训练100个epoch
batch=batch, # 指定每个批次的大小为8
name='train_v8_' + data_name # 指定训练任务的名称
)
通过上述过程,我们成功地配置并启动了机场航拍小目标识别模型的训练任务。YOLOv8作为一个强大的目标检测框架,为我们的训练任务提供了良好的支持,使得训练过程既高效又方便。在训练完成后,我们将得到一个针对机场航拍小目标识别任务优化过的模型,它将能够准确识别和分析图像中的机场航拍小目标,为后续的应用提供强大的技术支撑。
5. 实验结果与分析
5.1 训练曲线
采用以上代码进行训练,得到的训练过程曲线如下,展示了模型在学习数据集时的行为,并且揭示了模型优化过程中的关键趋势。
首先,训练和验证损失(train/box_loss, train/cls_loss, train/dfl_loss, val/box_loss, val/cls_loss, val/dfl_loss)图表显示了模型在各个方面的性能。损失图的下降趋势表明模型正在逐渐学习识别数据集中的特征和模式。特别是,在早期训练阶段,损失的快速下降表明模型快速适应了训练数据。在后期,损失曲线的平缓化则可能表明模型接近于其学习能力的极限,这时模型的改进可能只会以较慢的速度进行。训练损失与验证损失之间存在一定的差异。如果验证损失相比于训练损失较高,这可能是过拟合的迹象,意味着模型可能在训练数据上表现得过好,而无法有效泛化到未见过的数据。然而,这种差异也可能只是由于验证数据固有的难度较高或分布与训练集略有不同。
在性能指标方面,精度(precision)和召回率(recall)的图表提供了模型预测性能的另一视角。在理想情况下,精度和召回率都应接近1,这意味着模型能够准确地识别目标,同时尽量不错过任何实际目标。在训练过程中,精度和召回率相对较高,这表明模型对大多数目标的识别都相对准确,并且能够检测到大部分的正样本。
平均精度(mAP)指标,特别是mAP50和mAP50-95,提供了模型综合性能的评估。mAP50只考虑IoU阈值为50%的情况,而mAP50-95则考虑了从50%到95%的不同IoU阈值下的平均性能。mAP的高值表明模型的检测质量很高,而在不同IoU阈值下表现的一致性则表明模型在各种情况下都能保持稳定的性能。
5.2 混淆矩阵
混淆矩阵是一种特别在分类问题中广泛使用的工具,它展示了模型预测与实际标签之间的关系。在我们的机场航拍小目标识别模型中,混淆矩阵揭示了模型在不同机场航拍小目标类别上的识别准确性。根据提供的混淆矩阵,我们可以对模型在机场航拍小目标检测任务上的性能进行深入分析。
在这个混淆矩阵中,行代表模型的预测类别,而列代表真实的类别。混淆矩阵的主对角线上的值代表了正确分类的实例比例,而非对角线上的值则表示错误分类的比例。在本例中,'airplane'被准确预测为'airplane'的概率是0.87,而'background'被准确预测为'background'的概率是1.00。这表明当模型预测背景时,它几乎做到了完美,但在预测飞机时,有13%的飞机被误分类为背景。
这一结果可能表明几个关键点。首先,模型对于背景的识别极为准确,这意味着在非目标区域的分类上,模型的性能非常稳健。这是机场安全监控中非常重要的特征,因为它减少了误报的可能性,从而降低了安全系统误警的风险。其次,尽管大多数飞机被正确分类,但还有一部分被错误地标记为背景。这可能是由于多种因素造成的,比如飞机尺寸较小、与背景融合得较好、图像中飞机的部分被遮挡,或者是光照和阴影的影响。
混淆矩阵中没有显示将背景误分类为飞机的情况,这可能是由于样本中背景与飞机的巨大对比,或者模型被特别优化以避免这类误报。但是,这也可能隐藏了模型可能过于保守的倾向,宁可错过一些实际的飞机目标,也不给出错误的飞机预测。对于安全关键的应用来说,这样的策略可能是可取的,但也必须警惕可能存在的目标遗漏问题。为了进一步提高飞机的检测准确率,我们可能需要进一步调查那些被误分类的实例,从而了解模型的弱点。可能的改进措施包括更细致的标注、针对飞机特征的数据增强、或是调整模型结构以更好地捕捉小目标的细节。此外,模型训练过程中参数的微调,如调整损失函数权重或优化器设置,也可能有助于提升模型的整体性能。
总之,混淆矩阵为我们提供了一个宝贵的视角,让我们可以直观地看到模型在各个类别上的表现,从而为我们提供了改进模型和进一步研究的方向。通过对这些结果的细致分析和理解,我们可以逐步优化我们的目标检测系统,最终实现更为精准和可靠的机场航拍小目标检测。
5.3 YOLOv8/v7/v6/v5对比实验
(1)实验设计:
本实验旨在评估和比较YOLOv5、YOLOv6、YOLOv7和YOLOv8几种模型在机场航拍小目标目标检测任务上的性能。为了实现这一目标,博主分别使用使用相同的数据集训练和测试了这四个模型,从而可以进行直接的性能比较。该数据集包含机场航拍小目标的图像。本文将比较分析四种模型,旨在揭示每种模型的优缺点,探讨它们在工业环境中实际应用的场景选择。
| 模型 | 图像大小 (像素) | mAPval 50-95 | CPU ONNX 速度 (毫秒) | A100 TensorRT 速度 (毫秒) | 参数数量 (百万) | FLOPs (十亿) |
|---|---|---|---|---|---|---|
| YOLOv5nu | 640 | 34.3 | 73.6 | 1.06 | 2.6 | 7.7 |
| YOLOv8n | 640 | 37.3 | 80.4 | 0.99 | 3.2 | 8.7 |
| YOLOv6N | 640 | 37.5 | - | - | 4.7 | 11.4 |
| YOLOv7-tiny | 640 | 37.4 | - | - | 6.01 | 13.1 |
(2)度量指标:
- F1-Score:F1-Score 作为衡量模型性能的重要指标,尤其在处理类别分布不均的数据集时显得尤为关键。它通过结合精确率与召回率,提供了一个单一的度量标准,能够全面评价模型的效能。精确率衡量的是模型在所有被标记为正例中真正属于正例的比例,而召回率则关注于模型能够识别出的真正正例占所有实际正例的比例。F1-Score通过两者的调和平均,确保了只有当精确率和召回率同时高时,模型的性能评估才会高,从而确保了模型对于正例的预测既准确又完整。
- mAP(Mean Average Precision):在目标检测任务中,Mean Average Precision(mAP)是评估模型性能的重要标准。它不仅反映了模型对单个类别的识别精度,而且还考虑了所有类别的平均表现,因此提供了一个全局的性能度量。在计算mAP时,模型对于每个类别的预测被单独考虑,然后计算每个类别的平均精度(AP),最后这些AP值的平均数形成了mAP。
| 名称 | YOLOv5nu | YOLOv6n | YOLOv7-tiny | YOLOv8n |
|---|---|---|---|---|
| mAP | 0.922 | 0.909 | 0.923 | 0.923 |
| F1-Score | 0.88 | 0.87 | 0.89 | 0.89 |
(3)实验结果分析:
在机场航拍小目标检测的深度学习任务中,各版本的YOLO模型展示了其在精度和鲁棒性上的独特优势。通过对YOLOv5nu、YOLOv6n、YOLOv7-tiny以及YOLOv8n四个模型的比较分析,我们不仅能够了解各模型的性能表现,而且还能深入探究不同架构间的差异及其对检测效果的影响。
通过实验结果我们发现,YOLOv5nu与YOLOv8n在mAP指标上呈现出类似的高性能,而YOLOv6n的表现略低,这可能是由于YOLOv6n在处理该数据集特定特征上的能力有限,或者在模型架构上对小目标的敏感度较低。在F1-Score指标上,YOLOv7-tiny和YOLOv8n则展示了更加优秀的表现,说明这两个模型在保持召回率的同时,也能保证较高的精确度,这在实际应用中尤其重要,因为它意味着模型能够准确地标记出更多的真实目标,而不会错失过多检测点。
这样的性能表现可能归功于不同模型版本中改进的网络架构和优化算法。例如,YOLOv7-tiny虽然是轻量级设计,但它可能在特征提取和锚点策略上进行了特别的优化,使其在小目标的检测上更为精准。而YOLOv8n可能在继承前代YOLO模型优点的同时,进一步强化了对复杂背景和小尺寸目标的识别能力。同时,我们还应当注意到,尽管YOLOv6n在这两个指标上的表现略逊一筹,但它的结果仍然表现出较高的水平,这表明其在通用目标检测任务上具有可靠的性能。此外,这也可能表明在实验设置或数据集构成上存在着可以进一步优化的空间,例如通过数据增强或进一步的超参数调整来提升性能。
综上所述,通过这次实验我们可以得出结论,YOLO系列模型在机场航拍小目标检测任务中表现出色,而其中YOLOv7-tiny和YOLOv8n表现最为突出。这次实验不仅验证了不同YOLO版本的性能,而且为我们如何选择和优化模型提供了宝贵的参考。未来的研究可以在这一基础上进行,进一步探索如何针对特定任务调整模型架构,或者通过创新的训练策略来克服数据不平衡等问题,从而达到更高的检测精度。
6. 系统设计与实现
6.1 系统架构概览
系统架构主要包括以下几个关键组件:模型管理、数据处理、UI交互和日志记录。每个组件都承担着系统运行中的特定职责,共同确保了系统的高效和稳定运行。
(一)模型管理
在模型管理部分,我们使用了YOLOv8v5Detector类来负责目标检测模型的加载、配置和预测。这个类封装了对YOLOv8/v7/v6/v5系列模型的操作,包括模型的加载(load_model)、参数设置(set_param)以及执行预测(predict)等。我们通过model_type属性支持不同版本的YOLO模型选择,以适应不同的性能和精度需求。
(二)数据处理
数据处理是系统的核心部分,负责对输入的图像数据进行预处理、调用模型进行预测以及后处理预测结果。这一功能主要通过frame_process方法实现。首先,通过调整图像尺寸(cv2.resize)和进行必要的图像预处理(model.preprocess)准备好模型输入数据。然后,使用模型进行预测并获取结果。最后,通过model.postprocess对预测结果进行后处理,包括绘制检测框(drawRectBox)和生成检测信息。
(三) UI交互
UI交互组件通过streamlit库构建,负责与用户的直接交互。在Detection_UI类中,我们设计了侧边栏配置(setup_sidebar)、页面布局设置(setup_page)和主窗口运行逻辑(setupMainWindow)等方法。用户可以通过侧边栏选择模型类型、调整检测参数、选择输入源等,系统根据这些配置实时更新主窗口显示的内容。
(四)日志记录
日志记录功能由LogTable和ResultLogger两个类共同完成。LogTable类负责管理检测过程中生成的所有日志数据,包括检测结果的保存、日志数据的持久化(save_to_csv)以及日志视图的更新(update_table)。ResultLogger则用于将每次检测的结果整合(concat_results),方便在UI中显示和日志文件中记录。
通过上述设计,我们的系统能够有效地处理机场航拍图像中的小目标检测任务,为用户提供直观、实用的检测工具。我们将继续优化系统架构,引入更先进的技术,以提高检测的准确性和系统的可用性。
6.2 系统流程
针对基于YOLOv8/v7/v6/v5的机场航拍小目标检测系统,下面我们将深入探讨系统的具体工作流程,并结合代码中的类和方法进行详细说明:
-
系统初始化(
__init__)- 在
Detection_UI类的构造函数中,系统初始化包括设置页面标题、初始化页面布局(setup_page),应用CSS样式(def_css_hitml),加载模型(YOLOv8v5Detector实例化),并初始化UI元素(如侧边栏setup_sidebar)。
- 在
-
用户配置
- 用户通过侧边栏(
setup_sidebar方法中实现)进行配置,可以选择模型类型、调整检测参数(如置信度conf_threshold和IOU阈值iou_threshold),并选择输入源(上传的文件或摄像头)。
- 用户通过侧边栏(
-
文件上传与摄像头选择
- 用户选择上传文件(图片或视频)或选择摄像头作为输入源。系统通过
uploaded_file或selected_camera变量处理用户的选择。
- 用户选择上传文件(图片或视频)或选择摄像头作为输入源。系统通过
-
图像处理与目标检测(
frame_process)- 对于每个输入图像,首先使用
cv2.resize调整图像尺寸,然后model.preprocess对图像进行预处理,以适配YOLOv8v5Detector模型的输入要求。 - 调用
YOLOv8v5Detector的predict方法进行目标检测,然后对预测结果应用model.postprocess进行后处理,如绘制检测框(drawRectBox)并生成检测信息。
- 对于每个输入图像,首先使用
-
结果展示与日志记录
- 系统在主界面上通过
image_placeholder或image_placeholder_res展示处理后的图像。同时,检测信息如目标类别、置信度等通过LogTable类记录,并支持以CSV格式导出(save_to_csv)。
- 系统在主界面上通过
-
用户交互与反馈
- 用户可以通过侧边栏进行进一步的操作,如更改检测参数或重新选择输入源。系统根据用户操作实时更新UI显示和检测结果。
-
结束与清理
- 用户操作完成后,可以通过点击UI中的导出按钮(在
setupMainWindow中处理)导出检测结果日志。系统也会在结束时自动进行资源释放和清理工作。
- 用户操作完成后,可以通过点击UI中的导出按钮(在
本系统通过以上流程,有效地实现了对机场航拍图像中小目标的检测,从用户配置到结果展示的每一环节都设计得尽可能直观易用,确保了系统的实用性和有效性。
代码下载链接
如果您希望获取博客中提及的完整资源包,包含测试图片、视频、Python文件(*.py)、网页配置文件、训练数据集、代码及界面设计等,可访问博主在面包多平台的上传内容。相关的博客和视频资料提供了所有必要文件的下载链接,以便一键运行。完整资源的预览如下图所示:
资源包中涵盖了你需要的训练测试数据集、训练测试代码、UI界面代码等完整资源,完整项目文件的下载链接可在下面的视频简介中找到➷➷➷
演示与介绍视频 :https://www.bilibili.com/video/BV15M4m197c8/
YOLOv8/v7/v6/v5项目合集下载:https://mbd.pub/o/bread/mbd-ZZ2Xm5ht
YOLOv8和v5项目完整资源下载:https://mbd.pub/o/bread/mbd-ZZybk59t
YOLOv7项目完整资源下载:https://mbd.pub/o/bread/mbd-ZZ2XmZxq
YOLOv6项目完整资源下载:https://mbd.pub/o/bread/mbd-ZZ2Xmpdy
完整安装运行教程:
这个项目的运行需要用到Anaconda和Pycharm两个软件,下载到资源代码后,您可以按照以下链接提供的详细安装教程操作即可运行成功,如仍有运行问题可私信博主解决:
- Pycharm和Anaconda的安装教程:https://deepcode.blog.csdn.net/article/details/136639378;
软件安装好后需要为本项目新建Python环境、安装依赖库,并在Pycharm中设置环境,这几步采用下面的教程可选在线安装(pip install直接在线下载包)或离线依赖包(博主提供的离线包直接装)安装两种方式之一:
- Python环境配置教程:https://deepcode.blog.csdn.net/article/details/136639396(2,3方法可选一种);
- 离线依赖包的安装指南:https://deepcode.blog.csdn.net/article/details/136650641(2,3方法可选一种);
如使用离线包方式安装,请下载离线依赖库,下载地址:https://pan.baidu.com/s/1uHbU9YzSqN0YP_dTHBgpFw?pwd=mt8u (提取码:mt8u)。
7. 结论与未来工作
通过对基于YOLOv8/v7/v6/v5的机场航拍小目标检测系统的详细介绍和分析,我们可以看到该系统不仅具备高效处理机场航拍图像的能力,而且通过精心设计的用户界面,为用户提供了极为便捷的操作体验。系统的核心——YOLO模型的灵活应用与优化,确保了在实现快速检测的同时,也保持了较高的准确性。此外,通过Streamlit框架构建的交互式界面大大降低了用户的操作难度,使得非专业人员也能轻松进行复杂的目标检测任务。
然而,尽管当前的系统已经在多个方面表现出色,但考虑到机场安全监控的复杂性和不断变化的安全威胁,我们认为系统的未来工作应当着重于以下几个方面:
-
模型优化与更新:随着深度学习技术的不断进步,新的目标检测模型和算法持续涌现。未来,我们计划定期评估和集成最新的模型,以进一步提升检测的准确性和速度。同时,考虑到不同场景下的特殊需求,针对性地优化模型,以应对复杂多变的航拍图像特征。
-
数据增强和模型训练:为了应对极端天气、不同光照条件下的航拍图像,将采用更多样化的数据增强技术来丰富训练数据集,提高模型的泛化能力。此外,通过收集更多的机场航拍图像进行深度训练,定期更新模型权重,以保持系统的最佳性能。
-
实时监控与告警系统:未来工作中,我们将探索将本系统与实时监控系统集成,实现自动化的监控和即时告警功能。这将大大提高机场安全监控的效率和响应速度,对于异常情况能够做出快速反应。
-
用户反馈与系统迭代:持续收集用户反馈,是系统不断完善和优化的关键。未来,我们计划建立更为完善的用户反馈机制,根据用户的使用体验和建议不断迭代更新系统,使其更加贴合用户需求。
-
扩展应用场景:虽然当前系统主要针对机场航拍图像的小目标检测,但其潜力远不止于此。未来,我们将探索系统在更广泛领域的应用可能,如城市规划、交通监控等,以发挥其最大价值。
总而言之,基于YOLOv8/v7/v6/v5的机场航拍小目标检测系统展现了强大的性能和潜力。通过不断的技术迭代和优化,我们相信该系统将在未来发挥更加重要的作用,为机场安全监控和其他领域提供有力的技术支持。
Liu C, Tao Y, Liang J, et al. Object detection based on YOLO network[C]//2018 IEEE 4th information technology and mechatronics engineering conference (ITOEC). IEEE, 2018: 799-803. ↩︎
Zhu X, Lyu S, Wang X, et al. TPH-YOLOv5: Improved YOLOv5 based on transformer prediction head for object detection on drone-captured scenarios[C]//Proceedings of the IEEE/CVF international conference on computer vision. 2021: 2778-2788. ↩︎
Sun Z, Chen B. Research on Pedestrian Detection and Recognition Based on Improved YOLOv6 Algorithm[C]//International Conference on Artificial Intelligence in China. Singapore: Springer Nature Singapore, 2022: 281-289. ↩︎
Zhao H, Zhang H, Zhao Y. Yolov7-sea: Object detection of maritime uav images based on improved yolov7[C]//Proceedings of the IEEE/CVF winter conference on applications of computer vision. 2023: 233-238. ↩︎
Aboah A, Wang B, Bagci U, et al. Real-time multi-class helmet violation detection using few-shot data sampling technique and yolov8[C]//Proceedings of the IEEE/CVF conference on computer vision and pattern recognition. 2023: 5349-5357. ↩︎
Zhou D, Kang B, Jin X, et al. Deepvit: Towards deeper vision transformer[J]. arXiv preprint arXiv:2103.11886, 2021. ↩︎
Parmar N, Vaswani A, Uszkoreit J, et al. Image transformer[C]//International conference on machine learning. PMLR, 2018: 4055-4064. ↩︎

在本博客中,我们深入探讨了基于YOLOv8/v7/v6/v5的机场航拍小目标检测系统。该系统的核心技术是采用YOLOv8,并整合了YOLOv7、YOLOv6、YOLOv5算法,从而进行性能指标的综合对比。我们详细介绍了国内外在机场航拍小目标检测领域的研究现状、数据集处理过程、算法原理、模型构建与训练代码,以及基于Streamlit的交互式Web应用界面设计。在该Web应用界面中,用户不仅可以上传图像、视频进行小目标检测,还能够实时通过摄像头捕获机场航拍画面进行小目标检测。系统支持上传不同版本的YOLO训练模型(YOLOv8/v7/v6/v5)进行推理预测,界面设计考虑了用户友好性,可以方便用户根据需求修改配置。本博客附带了完整的网页设计、深度学习模型代码和训练数据集的下载链接,旨在为研究人员和技术开发者提供一个全面的、易于操作的机场航拍小目标检测解决方案。通过对YOLO系列算法的深度融合与优化,本系统在准确率、检测速度及实时性等方面都展现出了卓越的性能,特别适用于对机场航拍场景中的小目标进行快速、准确的检测。
浙公网安备 33010602011771号