JUnit 5架构如何用模块化颠覆测试框架?
大家好,这里是架构资源栈!点击上方关注,添加“星标”,一起学习大厂前沿架构!
关注、发送C1即可获取JetBrains全家桶激活工具和码!

在Java开发中,JUnit一直是自动化测试的首选工具。大多数开发者都将它当作“写测试的工具”,但很少人深入研究其内部架构。而对于希望构建具备高扩展性和模块化能力系统的架构师而言,JUnit 5 提供了一个绝佳的案例。
本文从架构视角出发,剖析了JUnit 5 是如何利用微内核架构(Microkernel Architecture)实现可插拔、可拓展和向后兼容的特性。
架构的本质是什么?
架构不仅是系统组件的简单拼装,它承载的是系统运行的核心决策。换句话说,架构决定了系统的非功能特性(如可维护性、可扩展性、性能与复杂性管理)是否得以实现。
其中,组件(Component)和连接器(Connector)是软件架构中最基本的构建单元:
- 组件:可独立编译、具有封装性的功能模块。
- 连接器:负责组件之间的通信,最常见的如过程调用(Procedure Call)。

JUnit采用了哪种架构模式?
JUnit 5 的核心在于其微内核架构模式(Microkernel Pattern):
- 核心(Microkernel) 提供基础能力;
- 插件(Plugins) 在此之上构建特性功能,如执行不同风格的测试;
- 插件与核心通过统一的接口进行通信,故障互不影响;
- 插件可在编译期或运行时添加/移除,增强了系统的可扩展性与安全性。

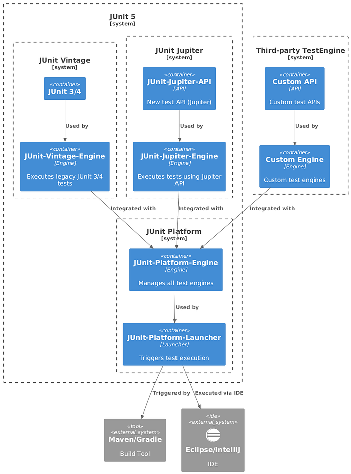
JUnit 5 的三大核心模块
1. JUnit Platform:微内核的本体
- 
负责启动测试、管理生命周期、与 IDE、Maven、Gradle 等工具集成; 
- 
提供标准 SPI 接口,允许外部插件注册 TestEngine;
- 
包括两个关键包: - junit-platform-engine:定义TestEngine的标准;
- junit-platform-launcher:负责发现和执行测试。
 
2. JUnit Jupiter:现代测试引擎
- 提供 @Test、@BeforeEach等JUnit 5的测试注解;
- 实现一个 TestEngine,支持基于注解的现代化测试风格;
- 包含 junit-jupiter-api与junit-jupiter-engine两个模块。
3. JUnit Vintage:向后兼容的守护者
- 提供支持JUnit 3 和 JUnit 4 测试的 TestEngine;
- 让老项目可以逐步迁移到JUnit 5,无需一次性重写所有测试;
- 不再提供新的注解,仅复用旧版测试风格。

测试发现与执行机制
JUnit 5 使用 Java 的 ServiceLoader 实现对 TestEngine 插件的动态发现。这也是JUnit支持可插拔架构的关键:
- 插件通过添加 META-INF/services/org.junit.platform.engine.TestEngine文件进行注册;
- 核心模块在启动时扫描这些文件,加载所有实现 TestEngine接口的引擎;
- 不同风格的测试引擎(如Jupiter和Vintage)被加载并统一调度。
LauncherDiscoveryRequest request = LauncherDiscoveryRequestBuilder.request()
    .selectors(
      selectPackage("org.example.user"),
      selectClass("org.example.payment.PaymentTests"),
      selectClass(ShippingTests.class),
      selectMethod("org.example.order.OrderTests#test1")
    )
    .build();
执行过程简要流程如下:
- 
发现阶段(Discovery) 
 各个引擎通过discover()方法返回一棵TestDescriptor测试树。
- 
执行阶段(Execution) 
 平台调用每个引擎的execute()方法逐个执行测试,向监听器汇报进度与结果。
- 
监听器回调(Listener) 
 包括如testPlanExecutionStarted()、executionStarted()、executionFinished()等事件回调,通知IDE或终端打印结果。
TestDescriptor descriptor = engine.discover(request, uniqueId);
// 构建测试计划树
launcher.execute(TestPlan.from(descriptor));
注解的运行机制
在开发者眼中,写测试很简单:
import org.junit.jupiter.api.Test;
import static org.junit.jupiter.api.Assertions.assertEquals;
@Test
void addition() {
    assertEquals(2, calculator.add(1, 1));
}
但幕后却是复杂的架构协作:
- @Test注解作为元数据存在;
- Jupiter引擎反射分析类和方法;
- 生成 TestDescriptor;
- 交由平台统一调度执行;
- 通过监听器将测试结果反馈给终端或IDE。
结语:JUnit 的架构价值不止于测试
JUnit 5 不只是一个测试框架,它也是微内核架构模式的典范。其可扩展性、兼容性、模块化设计理念,为众多软件系统提供了可借鉴的架构思路:
- 核心微内核 + 插件机制,带来灵活性;
- 标准化的接口设计,降低集成成本;
- 动态发现机制,增强系统开放性。
当开发者理解了 JUnit 架构的全貌,再去使用 @Test 时,也许能体会到那背后更深层次的设计哲学。
建议参考其源码与官方文档进一步了解:
- GitHub:
https://github.com/junit-team/junit-framework- API文档:
https://docs.junit.org/snapshot/api/index.html
如对JUnit架构有更深入的理解与经验,欢迎评论区探讨交流!
 
                    
                
 
                
            
         浙公网安备 33010602011771号
浙公网安备 33010602011771号