JetBrains Symfony Plugin 深度解析:Symfony 开发者的高效利器
大家好,这里是架构资源栈!点击上方关注,添加“星标”,一起学习大厂前沿架构!
Symfony 是一款在企业级 PHP 项目中广泛使用的 Web 框架,以高性能、可维护性和组件化著称。JetBrains 针对 Symfony 生态推出的 Symfony Plugin 插件,为 PHPStorm 和 IntelliJ IDEA 等 IDE 带来了前所未有的开发效率提升。
其在JetBrains插件市场,更是有非常高的下载量!

如果你是一位 Symfony 开发者,正在使用 JetBrains 家的 IDE,那么这款插件将成为你提升效率、减少出错、增强代码导航体验的必备神器。
一、Symfony Plugin 是什么?
Symfony Plugin 是一款由 JetBrains 官方维护的 PHP 插件,专为 Symfony 框架定制,目标是 原生集成 Symfony 核心特性 到 IDE 中,提升开发者的智能提示、跳转导航、语法分析、代码生成、控制反转(DI)辅助等能力。
📌 插件页面地址:
https://plugins.jetbrains.com/plugin/7219-symfony-plugin
二、为什么需要 Symfony Plugin?

Symfony 本身是一套复杂但模块化的框架,涵盖:
- 路由定义(YAML/Annotations/PHP)
- 控制器映射
- 服务注入(DI Container)
- Twig 模板语法
- Doctrine ORM 映射
- 表单构建器
- 命令行工具(Console)
而这些功能在裸 IDE 中很难实现语义分析、跳转、自动补全。而安装了 Symfony Plugin 之后,开发者将获得类似“框架级别的 IDE 支持”,具体包括以下核心亮点。
三、核心功能亮点

🔁 智能路由导航
- 自动补全、跳转路由定义与控制器方法
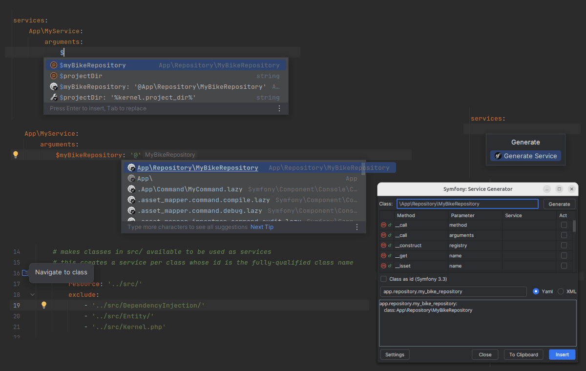
🧭 服务容器智能提示
- 识别 services.yaml中的服务 ID 与依赖注入逻辑
🗃️ Doctrine ORM 与 Entity 支持
- 提示 Entity 字段、关系映射,支持注解与属性语法
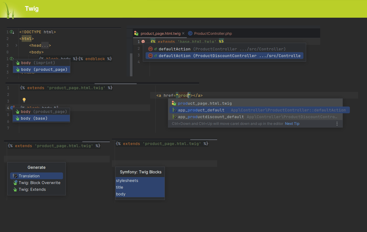
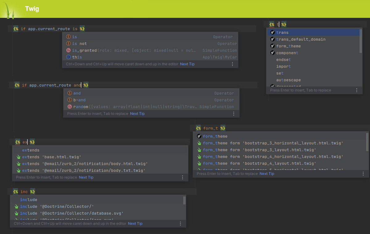
🎨 Twig 模板语法增强
- 补全模板函数、路径、变量与过滤器,跳转模板文件


🔍 Console 命令解析
- 在控制台调用 bin/console时自动补全命令名称和参数
🧩 配置文件结构提示
- 对 YAML/XML/PHP 配置文件进行语法高亮和结构验证
四、免费 vs 付费功能对比


Symfony Plugin 由社区开发者 @Haehnchen 维护,插件本体开源并托管于 GitHub,但某些增强特性则通过 Symfony Support+ 的形式提供付费订阅。

为了帮助开发者更好地决策,以下对比了插件的核心功能模块在 免费版 和 付费增强版(即 Symfony Support+)下的支持情况。
| 功能模块 | 免费开源插件(GitHub) | Symfony Support+ 付费功能 | 说明 | 
|---|---|---|---|
| 服务(Service)ID 补全 | ✅ 支持 | ✅ 支持 | 免费版功能全面 | 
| 控制器跳转和补全 | ✅ 支持 | ✅ 支持 | 基本功能齐全 | 
| Twig 模板跳转、函数提示 | ✅ 支持 | ✅ 支持 | 模板支持完整 | 
| Doctrine 实体字段识别 | ✅ 支持 | ✅ 支持 | 支持字段导航与注解 | 
| bin/console命令导航与提示 | ✅ 支持 | ✅ 支持 | 实用性强 | 
| 配置文件(YAML/XML)结构提示 | ✅ 支持 | ✅ 支持 | 框架级导航 | 
| 自动生成 Controller、Service | ❌ 不支持 | ✅ 支持 | 快速开发辅助,需付费 | 
| .env环境变量导航与跳转 | ❌ 不支持 | ✅ 支持 | 可跨文件跳转变量定义 | 
| Symfony Messenger 支持 | ❌ 不支持 | ✅ 支持 | 包括消息类跳转、处理器绑定提示 | 
| 属性(PHP Attributes)增强导航 | ⚠️ 限制支持 | ✅ 支持 | 免费支持基础跳转,增强功能需订阅 | 
| 自定义路由参数、复杂正则提示 | ❌ 不支持 | ✅ 支持 | 高阶使用者适用 | 
| PhpStorm IDE 支持 | ✅(需授权 IDE) | ✅ | IDE 本身需单独购买 | 
💬 说明:Symfony Plugin 插件本身是开源免费的,但其作者提供了名为 Symfony Support+ 的扩展订阅服务,为高阶用户提供增强能力。大部分核心功能在免费版中已经涵盖,适合大多数开发者使用。
✅ 什么是 Symfony Support+?
Symfony Support+ 是插件作者通过 JetBrains Marketplace 提供的高级订阅服务,每月大约 2.99 欧元(可选),用户支付后可解锁高级导航、代码生成与特定框架支持等功能。
✅ 建议:如何选择版本?
| 用户类型 | 推荐版本 | 原因 | 
|---|---|---|
| 初学者 / 学生 | 免费版 | 已覆盖日常开发所需 | 
| 中小团队 / 个人开发者 | 免费版 + PhpStorm IDE | 兼顾效率与成本 | 
| 高阶用户 / 企业团队 | 免费版 + Symfony Support+ | 快速导航 + 批量生成代码功能,节省时间 | 
| 开源爱好者 | 免费版 + GitHub 贡献 | 可参与插件完善和社区建设 | 
五、如何安装 Symfony Plugin?
✅ 安装步骤
- 打开 JetBrains 系列 IDE(推荐 PhpStorm)
- Settings → Plugins搜索 "Symfony Plugin"
- 点击安装并重启 IDE
- 进入 Settings → PHP → Symfony启用插件支持
六、开发建议与最佳实践
- 在大型 Symfony 项目中启用插件,可大幅减少 IDE 外跳转操作
- 配置 config/,src/Entity,templates/等目录为源码或资源路径,增强补全准确率
- 搭配 Php Inspections EA Ultimate 插件(推荐)提升代码质量分析能力
- 合理设置 service visibility,利用插件提示服务是否 public/private
七、适用人群
- Symfony 项目开发者(不论初级/高级)
- 使用 Twig + Doctrine 构建后端系统的 PHP 团队
- 企业项目维护人员,需对服务关系、配置文件等结构精准分析
- 热爱极致开发体验的 IDE 用户
八、总结:Symfony 最佳拍档
JetBrains Symfony Plugin 凭借其全面支持 Symfony 框架核心特性的能力,成为 PHPStorm 用户进行现代 Symfony 开发的理想伴侣。配合 JetBrains 强大的 IDE 能力,无论是控制器、服务、配置还是模板,开发者都能享受到高效、清晰且可预测的编码体验。
🧩 插件官网地址:
https://plugins.jetbrains.com/plugin/7219-symfony-plugin
推荐链接
- Symfony 官方文档:https://symfony.com/doc/current/index.html
 
                     
                    
                 
                    
                
 
                
            
         
         浙公网安备 33010602011771号
浙公网安备 33010602011771号