(一)C#窗体应用程序打包发布安装到桌面全过程
一、首先安装好VS2022(可以参考如下安装教程),其次在里面扩展添加Visual Studio Installer Projects
1.VS2022安装教程参考:VisualStudio2022下载安装与使用超详细教程 - 编程宝库 (codebaoku.com)

2.在Visual Studio里面安装插件

二、项目配置
1.配置项目图标

2.创建应用程序清单(非必须):应用程序清单可以配置程序管理员权限打开程序

3.项目属性配置:选择自己目标平台(例如X64或者X86)

4.添加资源文件(将项目中用到的图片、图标等资源加入下图的资源中方便调用)

5.取消勾选启动ClickOnce安全配置(项目用到本地路径时需要操作)(非必须)

6.外置配置文件(非必须)(外置的配置文件格式和App.config想通,需要引入System.Configuration)System.Environment Exit(0):关闭程序
//获取配置文件中常量值
//System.Configuration.ConfigurationSettings.AppSettings---> 适用于 .net 1.0.1.1 新版本已经弃用
//System.Configuration.ConfigurationManager.AppSettings ---> 新版适用
//读取外部配置文件
string configFilePath = Path.Combine("C:\\Program Files", "App.config");
if (!File.Exists(configFilePath))
{
MessageBox.Show("请将配置文件放在正确位置!!!");
//Application.Exit();
System.Environment.Exit(0);
return;
}
// 创建 ExeConfigurationFileMap 并指定配置文件的路径
ExeConfigurationFileMap fileMap = new ExeConfigurationFileMap();
fileMap.ExeConfigFilename = configFilePath;
// 根据文件映射加载配置
Configuration configuration = ConfigurationManager.OpenMappedExeConfiguration(fileMap, ConfigurationUserLevel.None);
string a = configuration.AppSettings.Settings["aa"].Value;
三、开始打包
1.创建setup程序

2.setup程序创建完成
Application Folder存放项目的文件(需要将项目根目录下/bin/Debug中所有文件添加到Application Folder中)
User's Desktop表示桌面快捷方式

3.将上节所需文件添加到Application Folder目录下,按照以下步骤,全选所需文件


(注:如果/bin/Debug下存在文件夹需要,需要创建对应名称的文件夹,再在该添加该文件夹下文件,步骤同上)
4.添加主输出并添加快捷方式(快捷方式需要拖动到User's Desktop文件夹下)




5.添加卸载程序(选择路径下程序:C:\Windows\System32\msiexec.exe,并添加快捷方式)


6.给主输出和卸载快捷方式添加图标和项目参数

A.将产品编号复制到快捷方式属性的Arguments(卸载快捷方式需要在产品编号前添加 /x )(name表示桌面快捷方式的名字,lcon表示桌面快捷方式的图标)


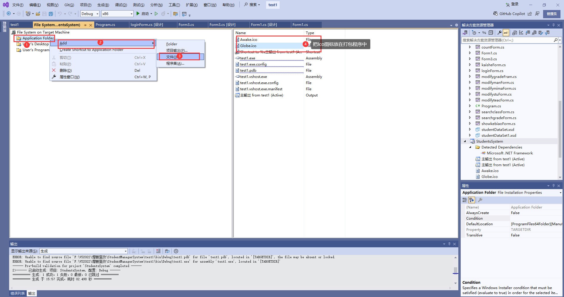
B. (如需给快捷方式添加图标,需要先将图片添加到打包程序中,再选择图片)

7.设置打包程序参数
AddRemoveProgramsIcon: 打包程序的图标(在控制面板的程序中可查看)
Author:项目的作者
Manufacturer:制作者
RemovePreviousVersions:安装新版本时是否删除之前安装的旧版本(选择true)
Version: 程序的版本号(自己设置)
Productname: 产品名
TargetPlatform: 程序操作系统平台(我这里是x64)

8.选择程序所需的组件(右键setup项目 ->选择属性 ->选择Prerequisites... ->勾选所需的组件)

9.设置默认安装路径(点击Application Folder,查看属性,修改DefaultLocation(也可不修改))

10.生成程序( 在setup项目的Debug目录下出现两个文件表示打包成功(双击setup.exe进行安装))


四、启动程序验证是否安装成功
A.双击打开系统

B.运行后显示正常

C.任务管理器上显示运行程序

五、总结
本文原文参考了CSDN的一位博主(https://blog.csdn.net/m0_61618246/article/details/132051784)),然后自己尝试在自己电脑上打包了一次,确认无误后发布了此篇文章以供后续学习查阅。
1.初次打包可能会遇到各种问题,建议多学习交流。

浙公网安备 33010602011771号