第二次博客作业-航空货运管理系统
一、前言
此次迭代的题目较上一次电梯迭代的题目难度较小,我更加得心应手。不过在处理这道题目的时候,我同样遇到了很多的小问题,这类小问题是一道题写出来的关键。本次题目集主要考察的是继承与多态,涉及的知识点有接口、抽象类,以及各种原则的使用,如单一职责原则、开闭原则、依赖倒置原则、里氏代换原则等等。
二、设计与分析
1.第一次“航空货运管理系统”分析
1.1题目要求
某航空公司“航空货运管理系统”中的空运费的计算涉及多个因素,通常包括货物重量/体积、运输距离、附加费用、货物类型、客户类型以及市场供需等。题目要求我们计算“计费重量”、“基础运费”等,以及根据航空公司提供的信息,按照一定格式输出。 这不仅考验我们对业务逻辑的理解与把握,更要求我们能够运用所学的编程知识,将这些复杂的规则转化为准确、高效的代码实现。
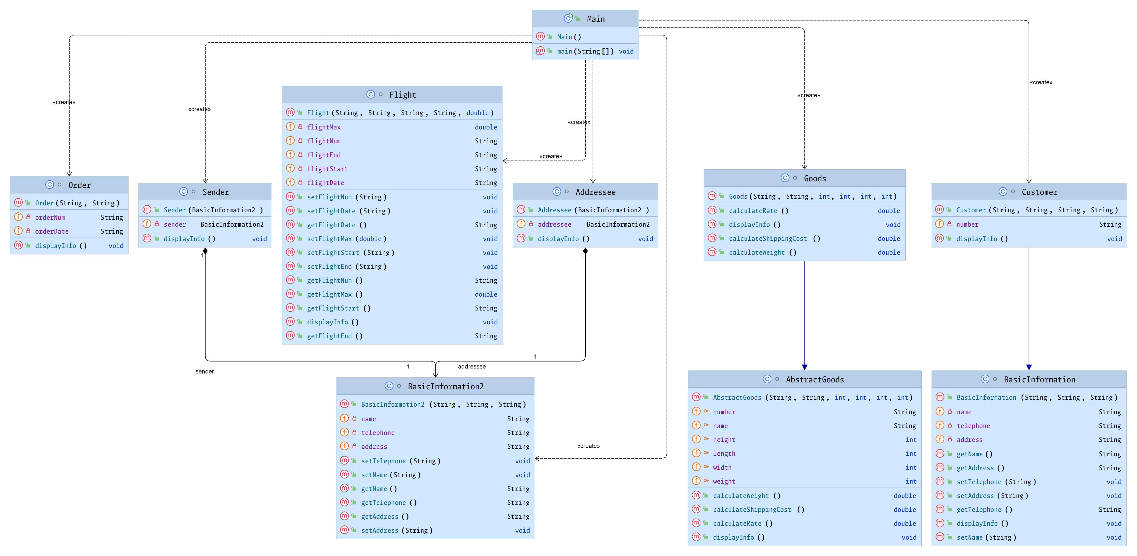
1.2类图

本次设计中共包含十个类,它们各自承担着独特的职责,共同构建起系统的基本架构:BasicInformation、BasicInformation2、Customer、Sender、Addressee、AbstractGoods、Goods、Flight、Order、Main;
BasicInformation:用于存储基本的数据,是Customer的父类
Customer:用于存储顾客信息的类
Sender:用于存储发件人信息的类
Addressee:用于存储收件人信息的类
Goods:用于存储货物信息的类
Flight:用于存储航班信息的类
Order:用于存储订单信息的类
Main:主类
1.3SourceMonitor分析结果:


1.4分析
通过 SourceMonitor 工具对代码进行分析,我们获取了一系列关键数据:
代码复杂度:平均复杂度为 1.11,最大复杂度为 4(位于Goods.calculateRate()方法) ,说明整体代码逻辑复杂程度不算很高,但部分方法存在一定复杂性。平均块深度为 1.44,最大块深度为 3 ,反映代码中嵌套结构的深度情况。
复杂方法分布:图中列出了最复杂的方法,如Goods.calculateRate()复杂度为 4 ,有 8 条语句,调用深度为 2 ,调用次数为 1 。说明该方法内部逻辑相对复杂,可能包含较多条件判断或计算逻辑。
语句情况:共有 150 条语句,分支语句占比 2.7% ,方法调用语句有 24 条 。分支语句占比低,说明代码中条件判断逻辑不算多;方法调用语句数量表明代码中存在一定的方法间调用关系。
注释情况:带注释的行数占比为 20.0% ,这是比较严重的问题,缺乏注释会使代码可读性变差,后期维护和理解代码困难。
1.5心得
将深度较大的方法进行拆分:有部分方法的深度较大,最好将其进行拆分
添加注释:我应该增加些注释,方便后期的维护
2.第二次“航空货运管理系统”分析
2.1题目要求
某航空公司“航空货运管理系统”中的空运费的计算涉及多个因素,通常包括货物重量/体积、运输距离、附加费用、货物类型、客户类型以及市场供需等。题目要求我们计算“计费重量”、“基础运费”等,以及根据航空公司提供的信息,按照一定格式输出。相较于第一次,增加了货物的类型,货物类型的不同,导致费率的计算的不同,由此导致基础运费的不同。同时,此次题目还增加了单一职责原则、里氏代换原则、开闭原则以及合成复用原则、依赖倒转原则的运用。这一变化不仅增加了业务逻辑的复杂性,也对我们的代码设计和实现提出了更高的要求。
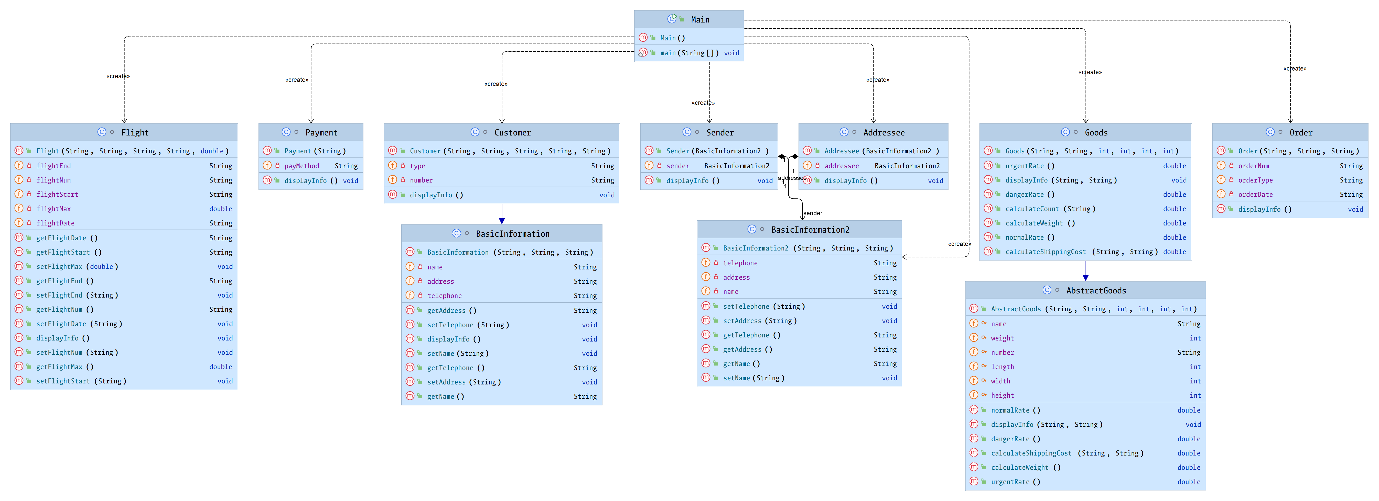
2.2类图

共有十一个类:BasicInformation、BasicInformation2、Customer、Sender、Addressee、AbstractGoods、Goods、Flight、Payment、Order、Main;
BasicInformation:用于存储基本的数据,是Customer的父类
Customer:用于存储顾客信息的类
Sender:用于存储发件人信息的类
Addressee:用于存储收件人信息的类
Goods:用于存储货物信息的类
Flight:用于存储航班信息的类
Order:用于存储订单信息的类
Payment:用于判断哪种支付方式的类
Main:主类
2.3SourceMonitor分析结果:

2.4分析
通过 SourceMonitor 工具对代码进行分析,我们获取了一系列关键数据:
复杂度:平均复杂度为 1.05 ,最大复杂度为 2(Order.displayInfo()方法 ),整体代码逻辑复杂程度较低。平均块深度 1.66 ,最大块深度 3 ,说明代码中存在一定的嵌套结构,但不算特别深。
复杂方法:最复杂方法是Order.displayInfo() ,复杂度为 2 ,有 4 条语句,调用深度 2 ,调用次数 4 。相比其他大部分复杂度为 1 的方法,它的逻辑稍复杂些,可能涉及较多的信息展示逻辑或方法调用。
语句情况:有 155 条语句,分支语句占比 2.6% ,方法调用语句 61 条 。分支语句占比低,意味着条件判断逻辑不多;较多的方法调用语句说明代码中方法间的交互较为频繁。
注释情况:带注释的行数占比为 0% ,这是严重不足,会极大影响代码的可读性和可维护性。
2.5心得
有所进步:相对于电梯那次迭代,以及航空货物的第一次迭代,这次有些微的进步。
还需改进:注释太少,可以增加点注释
三、踩坑心得
点击查看代码
import java.util.Scanner;
abstract class BasicInformation{
private String name;
private String telephone;
private String address;
public BasicInformation(String name,String telephone,String address){
this.name = name;
this.telephone = telephone;
this.address = address;
}
abstract public void displayInfo();
public String getName() {
return name;
}
public void setName(String name){
this.name = name;
}
public String getTelephone() {
return telephone;
}
public void setTelephone(String telephone){
this.telephone = telephone;
}
public String getAddress() {
return address;
}
public void setAddress(String address){
this.address = address;
}
}
class BasicInformation2{
private String name;
private String telephone;
private String address;
public BasicInformation2(String name,String telephone,String address){
this.name = name;
this.telephone = telephone;
this.address = address;
}
public String getName() {
return name;
}
public void setName(String name){
this.name = name;
}
public String getTelephone() {
return telephone;
}
public void setTelephone(String telephone){
this.telephone = telephone;
}
public String getAddress() {
return address;
}
public void setAddress(String address){
this.address = address;
}
}
class Customer extends BasicInformation{
private String number;
public Customer(String number, String name, String telephone, String address) {
super(name, telephone, address);
this.number = number;
}
@Override
public void displayInfo(){
System.out.println("客户:" + getName() + "(" + getTelephone() + ")" + "订单信息如下:");
}
}
class Sender{
private BasicInformation2 sender;
public Sender(BasicInformation2 sender){
this.sender = sender;
}
public void displayInfo(){
System.out.println("发件人姓名:" + sender.getName());
System.out.println("发件人电话:" + sender.getTelephone());
System.out.println("发件人地址:" + sender.getAddress());
}
}
class Addressee{
private BasicInformation2 addressee;
public Addressee(BasicInformation2 addressee){
this.addressee = addressee;
}
public void displayInfo(){
System.out.println("收件人姓名:" + addressee.getName());
System.out.println("收件人电话:" + addressee.getTelephone());
System.out.println("收件人地址:" + addressee.getAddress());
}
}
abstract class AbstractGoods {
protected String number;
protected String name;
protected int width;
protected int length;
protected int height;
protected int weight;
public AbstractGoods(String number, String name, int width, int length, int height, int weight) {
this.number = number;
this.name = name;
this.width = width;
this.length = length;
this.height = height;
this.weight = weight;
}
public abstract double calculateWeight();
public abstract double calculateRate();
public abstract double calculateShippingCost();
public abstract void displayInfo();
}
class Goods extends AbstractGoods {
public Goods(String number, String name, int width, int length, int height, int weight) {
super(number, name, width, length, height, weight);
}
@Override
public double calculateWeight() {
double volumeWeight = (length * width * height) / 6000;
return volumeWeight > weight? volumeWeight : weight;
}
@Override
public double calculateRate() {
double billingWeight = calculateWeight();
if (billingWeight >= 100)
return 15;
if (billingWeight >= 50)
return 25;
if (billingWeight >= 20)
return 30;
return 35;
}
@Override
public double calculateShippingCost() {
return calculateWeight() * calculateRate();
}
@Override
public void displayInfo() {
System.out.printf("%s\t%.1f\t%.1f\t%.1f\n", name, calculateWeight(), calculateRate(), calculateShippingCost());
}
}
class Flight{
private String flightNum;
private String flightStart;
private String flightEnd;
private String flightDate;
private double flightMax;
public Flight(String flightNum,String flightStart,String flightEnd,String flightDate,double flightMax){
this.flightNum = flightNum;
this.flightStart = flightStart;
this.flightEnd = flightEnd;
this.flightDate = flightDate;
this.flightMax = flightMax;
}
public String getFlightNum() {
return flightNum;
}
public void setFlightNum(String flightNum) {
this.flightNum = flightNum;
}
public String getFlightStart() {
return flightStart;
}
public void setFlightStart(String flightStart) {
this.flightStart = flightStart;
}
public String getFlightEnd() {
return flightEnd;
}
public void setFlightEnd(String flightEnd) {
this.flightEnd = flightEnd;
}
public String getFlightDate() {
return flightDate;
}
public void setFlightDate(String flightDate) {
this.flightDate = flightDate;
}
public double getFlightMax() {
return flightMax;
}
public void setFlightMax(double flightMax) {
this.flightMax = flightMax;
}
public void displayInfo(){
System.out.println("航班号:" + flightNum);
}
}
class Order{
private String orderNum;
private String orderDate;
public Order(String orderNum, String orderDate){
this.orderNum = orderNum;
this.orderDate = orderDate;
}
public void displayInfo(){
System.out.println("订单号:" + orderNum);
System.out.println("订单日期:" + orderDate);
}
}
public class Main{
public static void main(String args[]){
Scanner sc = new Scanner(System.in);
String customerNum = sc.nextLine();
String customerName = sc.nextLine();
String customerTelephone = sc.nextLine();
String customerAddress = sc.nextLine();
BasicInformation customer = new Customer(customerNum,customerName,customerTelephone,customerAddress);
int num = sc.nextInt();
sc.nextLine();
Goods[] goods = new Goods[num];
for(int i = 0; i<num; i++){
String goodsNum = sc.nextLine();
String goodsName = sc.nextLine();
int goodsWidth = sc.nextInt();
int goodsLength = sc.nextInt();
int goodsHeight = sc.nextInt();
int goodsWeight = sc.nextInt();
sc.nextLine();
goods[i] = new Goods(goodsNum, goodsName, goodsWidth, goodsLength, goodsHeight, goodsWeight);
}
String flightNum = sc.nextLine();
String flightStart = sc.nextLine();
String flightEnd = sc.nextLine();
String flightDate = sc.nextLine();
double flightMax = sc.nextDouble();
sc.nextLine();
Flight flight = new Flight(flightNum,flightStart,flightEnd,flightDate,flightMax);
String orderNum = sc.nextLine();
String orderDate = sc.nextLine();
Order order = new Order(orderNum,orderDate);
String senderAddress = sc.nextLine();
String senderName = sc.nextLine();
String senderTelephone = sc.nextLine();
BasicInformation2 senderInfo = new BasicInformation2(senderName, senderTelephone, senderAddress);
Sender sender = new Sender(senderInfo);
String addresseeAddress = sc.nextLine();
String addresseeName = sc.nextLine();
String addresseeTelephone = sc.nextLine();
BasicInformation2 addresseeInfo = new BasicInformation2(addresseeName, addresseeTelephone, addresseeAddress);
Addressee addressee = new Addressee(addresseeInfo);
double totalWeight = 0;
double totalCost = 0;
for (Goods good : goods) {
totalWeight += good.calculateWeight();
totalCost += good.calculateShippingCost();
}
if(totalWeight > flightMax){
System.out.println("The flight with flight number:" + flight.getFlightNum() +" has exceeded its load capacity and cannot carry the order.");
//System.out.println("its load capacity and cannot carry the order.");
System.exit(0);
}
customer.displayInfo();
System.out.println("-----------------------------------------");
flight.displayInfo();
order.displayInfo();
sender.displayInfo();
addressee.displayInfo();
System.out.printf("订单总重量(kg):%.1f\n",totalWeight);
System.out.printf("微信支付金额:%.1f\n",totalCost);
System.out.printf("\n");
System.out.println("货物明细如下:");
System.out.println("-----------------------------------------");
System.out.println("明细编号\t货物名称\t计费重量\t计费费率\t应交运费");
int i = 0;
for (Goods good : goods) {
i++;
System.out.printf("%d\t",i);
good.displayInfo();
}
sc.close();
}
}
点击查看代码
import java.util.Scanner;
abstract class BasicInformation{
private String name;
private String telephone;
private String address;
public BasicInformation(String name,String telephone,String address){
this.name = name;
this.telephone = telephone;
this.address = address;
}
abstract public void displayInfo();
public String getName() {
return name;
}
public void setName(String name){
this.name = name;
}
public String getTelephone() {
return telephone;
}
public void setTelephone(String telephone){
this.telephone = telephone;
}
public String getAddress() {
return address;
}
public void setAddress(String address){
this.address = address;
}
}
class BasicInformation2{
private String name;
private String telephone;
private String address;
public BasicInformation2(String name,String telephone,String address){
this.name = name;
this.telephone = telephone;
this.address = address;
}
public String getName() {
return name;
}
public void setName(String name){
this.name = name;
}
public String getTelephone() {
return telephone;
}
public void setTelephone(String telephone){
this.telephone = telephone;
}
public String getAddress() {
return address;
}
public void setAddress(String address){
this.address = address;
}
}
class Customer extends BasicInformation{
private String number;
private String type;
public Customer(String number, String name, String telephone, String address, String type) {
super(name, telephone, address);
this.number = number;
this.type = type;
}
@Override
public void displayInfo(){
System.out.println("客户:" + getName() + "(" + getTelephone() + ")" + "订单信息如下:");
}
}
class Sender{
private BasicInformation2 sender;
public Sender(BasicInformation2 sender){
this.sender = sender;
}
public void displayInfo(){
System.out.println("发件人姓名:" + sender.getName());
System.out.println("发件人电话:" + sender.getTelephone());
System.out.println("发件人地址:" + sender.getAddress());
}
}
class Addressee{
private BasicInformation2 addressee;
public Addressee(BasicInformation2 addressee){
this.addressee = addressee;
}
public void displayInfo(){
System.out.println("收件人姓名:" + addressee.getName());
System.out.println("收件人电话:" + addressee.getTelephone());
System.out.println("收件人地址:" + addressee.getAddress());
}
}
abstract class AbstractGoods {
protected String number;
protected String name;
protected int width;
protected int length;
protected int height;
protected int weight;
public AbstractGoods(String number, String name, int width, int length, int height, int weight) {
this.number = number;
this.name = name;
this.width = width;
this.length = length;
this.height = height;
this.weight = weight;
}
public abstract double calculateWeight();
public abstract double normalRate();
public abstract double dangerRate();
public abstract double urgentRate();
public abstract double calculateShippingCost(String type, String customerType);
public abstract void displayInfo(String type, String customerType);
}
class Order{
private String orderNum;
private String orderDate;
private String orderType;
public Order(String orderNum, String orderDate, String orderType){
this.orderNum = orderNum;
this.orderDate = orderDate;
this.orderType = orderType;
}
public void displayInfo(){
System.out.println("订单号:" + orderNum);
System.out.println("订单日期:" + orderDate);
}
}
class Goods extends AbstractGoods {
public Goods(String number, String name, int width, int length, int height, int weight) {
super(number, name, width, length, height, weight);
}
@Override
public double calculateWeight() {
double volumeWeight = (length * width * height) / 6000;
return volumeWeight > weight? volumeWeight : weight;
}
@Override
public double normalRate() {
double billingWeight = calculateWeight();
if (billingWeight >= 100)
return 15;
if (billingWeight >= 50)
return 25;
if (billingWeight >= 20)
return 30;
return 35;
}
@Override
public double dangerRate(){
double billingWeight = calculateWeight();
if (billingWeight >= 100)
return 20;
if (billingWeight >= 50)
return 30;
if (billingWeight >= 20)
return 50;
return 80;
}
@Override
public double urgentRate(){
double billingWeight = calculateWeight();
if (billingWeight >= 100)
return 30;
if (billingWeight >= 50)
return 40;
if (billingWeight >= 20)
return 50;
return 60;
}
public double calculateCount(String customerType){
if(customerType.equals("Individual"))
return 0.9;
return 0.8;
}
@Override
public double calculateShippingCost(String type,String customerType) {
if(type.equals("Normal"))
return calculateWeight() * normalRate();
if(type.equals("Expedite"))
return calculateWeight() * urgentRate();
return calculateWeight() * dangerRate();
}
@Override
public void displayInfo(String type,String customerType) {
double count = calculateCount(customerType);
if(type.equals("Normal"))
System.out.printf("%s\t%.1f\t%.1f\t%.1f\n", name, calculateWeight(), normalRate(), calculateShippingCost(type,customerType));
if(type.equals("Expedite"))
System.out.printf("%s\t%.1f\t%.1f\t%.1f\n", name, calculateWeight(), urgentRate(), calculateShippingCost(type,customerType));
if(type.equals("Dangerous"))
System.out.printf("%s\t%.1f\t%.1f\t%.1f\n", name, calculateWeight(), dangerRate(), calculateShippingCost(type,customerType));
}
}
class Flight{
private String flightNum;
private String flightStart;
private String flightEnd;
private String flightDate;
private double flightMax;
public Flight(String flightNum,String flightStart,String flightEnd,String flightDate,double flightMax){
this.flightNum = flightNum;
this.flightStart = flightStart;
this.flightEnd = flightEnd;
this.flightDate = flightDate;
this.flightMax = flightMax;
}
public String getFlightNum() {
return flightNum;
}
public void setFlightNum(String flightNum) {
this.flightNum = flightNum;
}
public String getFlightStart() {
return flightStart;
}
public void setFlightStart(String flightStart) {
this.flightStart = flightStart;
}
public String getFlightEnd() {
return flightEnd;
}
public void setFlightEnd(String flightEnd) {
this.flightEnd = flightEnd;
}
public String getFlightDate() {
return flightDate;
}
public void setFlightDate(String flightDate) {
this.flightDate = flightDate;
}
public double getFlightMax() {
return flightMax;
}
public void setFlightMax(double flightMax) {
this.flightMax = flightMax;
}
public void displayInfo(){
System.out.println("航班号:" + flightNum);
}
}
class Payment{
private String payMethod;
public Payment(String payMethod){
this.payMethod = payMethod;
}
public void displayInfo(){
if(payMethod.equals("Wechat"))
System.out.printf("微信");
else if(payMethod.equals("ALiPay"))
System.out.printf("支付宝");
else if(payMethod.equals("Cash"))
System.out.printf("现金");
}
}
public class Main{
public static void main(String args[]){
Scanner sc = new Scanner(System.in);
String customerType = sc.nextLine();
String customerNum = sc.nextLine();
String customerName = sc.nextLine();
String customerTelephone = sc.nextLine();
String customerAddress = sc.nextLine();
BasicInformation customer = new Customer(customerNum,customerName,customerTelephone,customerAddress,customerType);
String goodsType = sc.next();
int num = sc.nextInt();
sc.nextLine();
Goods[] goods = new Goods[num];
for(int i = 0; i<num; i++){
String goodsNum = sc.nextLine();
String goodsName = sc.nextLine();
int goodsWidth = sc.nextInt();
int goodsLength = sc.nextInt();
int goodsHeight = sc.nextInt();
int goodsWeight = sc.nextInt();
sc.nextLine();
goods[i] = new Goods(goodsNum, goodsName, goodsWidth, goodsLength, goodsHeight, goodsWeight);
}
String flightNum = sc.nextLine();
String flightStart = sc.nextLine();
String flightEnd = sc.nextLine();
String flightDate = sc.nextLine();
double flightMax = sc.nextDouble();
sc.nextLine();
Flight flight = new Flight(flightNum,flightStart,flightEnd,flightDate,flightMax);
String orderNum = sc.nextLine();
String orderDate = sc.nextLine();
Order order = new Order(orderNum,orderDate,goodsType);
String senderAddress = sc.nextLine();
String senderName = sc.nextLine();
String senderTelephone = sc.nextLine();
BasicInformation2 senderInfo = new BasicInformation2(senderName, senderTelephone, senderAddress);
Sender sender = new Sender(senderInfo);
String addresseeAddress = sc.nextLine();
String addresseeName = sc.nextLine();
String addresseeTelephone = sc.nextLine();
BasicInformation2 addresseeInfo = new BasicInformation2(addresseeName, addresseeTelephone, addresseeAddress);
Addressee addressee = new Addressee(addresseeInfo);
String paymethod = sc.next();
Payment payment = new Payment(paymethod);
double totalWeight = 0;
double totalCost = 0;
for (Goods good : goods) {
totalWeight += good.calculateWeight();
totalCost += good.calculateShippingCost(goodsType,customerType)*good.calculateCount(customerType);
}
if(totalWeight > flightMax){
System.out.println("The flight with flight number:" + flight.getFlightNum() +" has exceeded its load capacity and cannot carry the order.");
System.exit(0);
}
customer.displayInfo();
System.out.println("-----------------------------------------");
flight.displayInfo();
order.displayInfo();
sender.displayInfo();
addressee.displayInfo();
System.out.printf("订单总重量(kg):%.1f\n",totalWeight);
payment.displayInfo();
System.out.printf("支付金额:%.1f\n",totalCost);
System.out.printf("\n");
System.out.println("货物明细如下:");
System.out.println("-----------------------------------------");
System.out.println("明细编号\t货物名称\t计费重量\t计费费率\t应交运费");
int i = 0;
for (Goods good : goods) {
i++;
System.out.printf("%d\t",i);
good.displayInfo(goodsType,customerType);
}
sc.close();
}
}
1.异常测试有误
第一次提交的时候,其他三个测试都过了,只有最后一个异常测试的没有过,通过我仔细的阅读,发现我漏了一种情况,然后我就加上去了。加上去之后又发现我还是错了,于是我就更仔细阅读,但是尝试在多次之后,并未取得正确答案,于是我便求救同学,在同学的帮助下,我发现我少了一个空格。这件事告诉我一定要认真!

2.忽略了抽象类不能实例化
在我第一次写航空货物这道题的时候,将BasicInformation设置成抽象类,但在主类中,我又将它实例化了,犯了一个大错误。于是我弄一个和它一样的类出来,就是名字不一样,不过这样虽然能成功,但是重复了其实不太好。这个问题告诉我还是不能忽略这些细枝末节的事情!
(无图片)
3.货物类型弄错
在第二次写这个题目的时候,也就是迭代的时候,加了货物的类型,不同类型的货物所对应的费率不同。本来这个很简单,只需要加方法,但是由于我弄错了危险货物和加急货物,导致基础运费计算错误,浪费了我好多时间。这道题告诉我一定要好好学英语!
4.将折扣乘错了地方
迭代的时候,增加了打折这个功能。但是我误以为折扣是乘在最终的总费用上,导致我花了好多时间来找错误。这让我明白了要好好看题目!同时,在实现新功能时,要养成先进行逻辑分析和设计的习惯,绘制流程图或伪代码,明确各个步骤的顺序和逻辑关系,避免因理解偏差而导致错误,提高代码的准确性和可靠性。
四、改进建议
1.设计优化
1.1避免类重复
在我这两次的作业中,有两个类实际重复了,它们内部完全相等,只不过一个是抽象类,一个不是抽象类而已。
1.2统一抽象类设计
客户 (Customer) 类继承自 BasicInformation,但发货人和收货人使用 BasicInformation2,应统一设计
1.3简化计费逻辑
Goods 类中的 calculateShippingCost 和 displayInfo 方法包含重复的条件判断,可重构为策略模式
(以下为优化的代码)
点击查看代码
// 合并 BasicInformation 和 BasicInformation2
class ContactInfo {
private String name;
private String telephone;
private String address;
public ContactInfo(String name, String telephone, String address) {
this.name = name;
this.telephone = telephone;
this.address = address;
}
// Getters and setters
// displayInfo 方法可在这里实现,或在使用处实现
}
// 发货人和收货人可统一使用 ContactInfo
class Sender {
private ContactInfo contact;
public Sender(ContactInfo contact) {
this.contact = contact;
}
// 其他方法
}
// 优化 Goods 类的计费逻辑
enum GoodsType {
NORMAL, EXPEDITE, DANGEROUS
}
class Goods extends AbstractGoods {
// 其他代码保持不变
@Override
public double calculateShippingCost(String type, String customerType) {
GoodsType goodsType = GoodsType.valueOf(type.toUpperCase());
double rate = switch(goodsType) {
case NORMAL -> normalRate();
case EXPEDITE -> urgentRate();
case DANGEROUS -> dangerRate();
};
return calculateWeight() * rate * calculateCount(customerType);
}
@Override
public void displayInfo(String type, String customerType) {
GoodsType goodsType = GoodsType.valueOf(type.toUpperCase());
double rate = switch(goodsType) {
case NORMAL -> normalRate();
case EXPEDITE -> urgentRate();
case DANGEROUS -> dangerRate();
};
double cost = calculateWeight() * rate * calculateCount(customerType);
System.out.printf("%s\t%.1f\t%.1f\t%.1f\n", name, calculateWeight(), rate, cost);
}
}
2.代码质量提升
2.1优化异常处理
使用 try-with-resources 管理 Scanner 资源,添加更具体的异常处理逻辑
2.2提高代码可读性
添加必要的注释解释复杂逻辑,使用更具描述性的变量名,提取重复代码为独立方法
五、总结
1.内容概述
本篇Blog包含以下内容:前言、代码的设计以及对代码的分析、运用SourceMonitor进行分析、踩坑心得以及对代码的改进。
2.学习收获与未来展望
通过两次的迭代,我学习到了很多。学会了如何应用这些原则,如单一职责原则,里氏代换原则,开闭原则等。我认识到了学会这些原则以及运用好这些原则是件多么重要的事,它对我们代码的可维护性非常重要!
3.实践中的教训与反思
异常测试中因漏写空格导致错误、折扣计算位置偏差等问题,提醒我需更细致地审题和调试,避免 “小错误” 引发大问题。货物类型(如 “Expedite”“Dangerous”)的混淆,凸显了技术英语在编程中的基础作用,需加强专业词汇积累。
4.建议
希望输出题目指定语句的时候,格式要说清楚,不要出现题目要求和测试点有细微差错的情况。
浙公网安备 33010602011771号