uml总结
1) UML中的类图
类图(Class Diagram): 类图是面向对象系统建模中最常用和最重要的图,是定义其它图的基础。类图主要是用来显示系统中的类、接口以及它们之间的静态结构和关系的一种静态模型。
类图的3个基本组件:类名、属性、方法。
2) UML中的四种关系
2-1) 泛化(generalization)
表示is-a的关系,是对象之间耦合度最大的一种关系,子类继承父类的所有细节。直接使用语言中的继承表达。在类图中使用带三角箭头的实线表示,箭头从子类指向父类。
2-2) 实现(Realization
在类图中就是接口和实现的关系。这个没什么好讲的。在类图中使用带三角箭头的虚线表示,箭头从实现类指向接口。
2-3) 依赖(Dependency)
对象之间最弱的一种关联方式,是临时性的关联。代码中一般指由局部变量、函数参数、返回值建立的对于其他对象的调用关系。一个类调用被依赖类中的某些方法而得以完成这个类的一些职责。在类图使用带箭头的虚线表示,箭头从使用类指向被依赖的类。
2-4) 关联(Association)
对象之间一种引用关系,比如客户类与订单类之间的关系。这种关系通常使用类的属性表达。关联又分为一般关联、聚合关联与组合关联。
2-4-1) 一般关联
在类图使用带箭头的实线表示,箭头从使用类指向被关联的类。可以是单向和双向。
2-4-2)聚合关联(Aggregation)
表示has-a的关系,是一种不稳定的包含关系。较强于一般关联,有整体与局部的关系,并且没有了整体,局部也可单独存在。如公司和员工的关系,公司包含员工,但如果公司倒闭,员工依然可以换公司。在类图使用空心的菱形表示,菱形从局部指向整体。
2-4-3) 组合关联(Composition)
表示contains-a的关系,是一种强烈的包含关系。组合类负责被组合类的生命周期。是一种更强的聚合关系。部分不能脱离整体存在。如公司和部门的关系,没有了公司,部门也不能存在了;调查问卷中问题和选项的关系;订单和订单选项的关系。在类图使用实心的菱形表示,菱形从局部指向整体。
2-4-4) 多重性(Multiplicity) :
通常在关联、聚合、组合中使用。就是代表有多少个关联对象存在。使用数字…星号(数字)表示。如下图,一个割接通知可以关联0个到N个故障单。
2-4-5) 聚合和组合的区别
这两个比较难理解,重点说一下。聚合和组合的区别在于:聚合关系是“has-a”关系,组合关系是“contains-a”关系;聚合关系表示整体与部分的关系比较弱,而组合比较强;聚合关系中代表部分事物的对象与代表聚合事物的对象的生存期无关,一旦删除了聚合对象不一定就删除了代表部分事物的对象。组合中一旦删除了组合对象,同时也就删除了代表部分事物的对象。
实例分析
联通客户响应OSS。系统有故障单、业务开通、资源核查、割接、业务重保、网络品质性能等功能模块。现在我们抽出部分需求做为例子讲解。
大家可以参照着类图,好好理解。
-
通知分为一般通知、割接通知、重保通知。这个是继承关系。
-
NoticeService和实现类NoticeServiceImpl是实现关系。
-
NoticeServiceImpl通过save方法的参数引用Notice,是依赖关系。同时调用了BaseDao完成功能,也是依赖关系。
-
割接通知和故障单之间通过中间类(通知电路)关联,是一般关联。
-
重保通知和预案库间是聚合关系。因为预案库可以事先录入,和重保通知没有必然联系,可以独立存在。在系统中是手工从列表中选择。删除重保通知,不影响预案。
-
割接通知和需求单之间是聚合关系。同理,需求单可以独立于割接通知存在。也就是说删除割接通知,不影响需求单。
-
通知和回复是组合关系。因为回复不能独立于通知存在。也就是说删除通知,该条通知对应的回复也要级联删除。
3) UML中有九种建模的图
3-1) 用例图
用例图Use case diagrams描述了作为一个外部的观察者的视角对系统的印象。强调这个系统是什么而不是这个系统怎么工作。
用例图与情节紧紧相关的。情节scenario是指当某个人与系统进行互动时发生的情况。下面是一个医院门诊部的情节。
“一个病人打电话给门诊部预约一年一次的身体检查。接待员找出在预约记录本上找出最近的没有预约过的时间,并记上那个时间的预约记录。”
用例Use case是为了完成一个工作或者达到一个目的的一系列情节的总和。角色actor是发动与这个工作有关的事件的人或者事情。角色简单的扮演着人或者对象的作用。下面的图是一个门诊部Make Appointment用例。角色是病人。角色与用例的联系是通讯联系communication association(或简称通讯communication)

角色是人状的图标,用例是一个椭圆,通讯是连接角色和用例的线。
一个用例图是角色,用例,和它们之间的联系的集合。我们已经把Make Appointment作为一个含有四个角色和四个用例的图的一部分。注意一个单独的用例可以有多个角色。

用例图在三个领域很有作用。
- 决定特征(需求)。当系统已经分析好并且设计成型时,新的用例产生新的需求
- 客户通讯。使用用例图很容易表示开发者与客户之间的联系。
- 产生测试用例。一个用例的情节可能产生这些情节的一批测试用例。
3-2) 类图
类图Class diagram通过显示出系统的类以及这些类之间的关系来表示系统。类图是静态的-它们显示出什么可以产生影响但不会告诉你什么时候产生影响。
下面是一个顾客从零售商处预定商品的模型的类图。中心的类是Order。连接它的是购买货物的Customer和Payment。Payment有三种形式:Cash,Check,或者Credit。订单包括OrderDetails(line item),每个这种类都连着Item。

UML类的符号是一个被划分成三块的方框:类名,属性,和操作。抽象类的名字,像Payment是斜体的。类之间的关系是连接线。
类图有三种关系。
- 关联association-表示两种类的实例间的关系。如果一个类的实例必须要用另一个类的实例才能完成工作时就要用关联。在图中,关联用两个类之间的连线表示。
- 聚合aggregation-当一个类属于一个容器是的一种特殊关系。聚合用一个带菱形的连线,菱形指向具有整体性质的类。在我们的图里,Order是OrderDetails的容器。
- 泛化generalization-一个指向以其他类作为超类的继承连线。泛化关系用一个三角形指向超类。Payment是Cash,Check和Credit的超类。
一个关联有两个尾端。每个尾端可以有一个角色名role name来说明关联的作用。比如,一个OrderDetail实例是一个Order实例的项目。
关 联上的方向性navigability箭头表示该关联传递或查询的方向。OrderDetail类可以查询他的Item,但不可以反过来查询。箭头方向同 样可以告诉你哪个类拥有这个关联的实现;也就是,OrderDetail拥有Item。没有方向性的箭头的关联是双向。
关 联尾端的数字表示该关联另一边的一个实例可以对应的数字端的实例的格数,通过这种方式表达关联的多样性multiplicity。多样性的数字可以是一个 单独的数字或者是一个数字的范围。在例子中,每个Order只有一个Customer,但一个Customer可以有任意多个Order。
下面这个表给出了最普遍的多样性示例。
| 多样性 | 意义 |
|---|---|
| 0..1 | 0或1个实例. n..m符号表示有n到m个实例 |
| 0..* | or * 没有实例格数的限制(包括没有). |
| 1 | 只有一个实例 |
| 1..* | 最少一个实例 |
每个类图包括类,关联和多样性表示。方向性和角色是为了使图示得更清楚时可选的项目。
3-3) 包和对象图
为了简单地表示出复杂的类图,可以把类组合成包packages。一个包是UML上有逻辑关系的元件的集合。下面这个图是是一个把类组合成包的一个商业模型。
dependencies关系。如果另一个的包B改变可能会导致一个包A改变,则包A依赖包B。

包是用一个在上方带有小标签的矩形表示的。包名写在标签上或者在矩形里面。点化线箭头表示依赖
对象图Object diagrams用来表示类的实例。他们在解释复杂关系的细小问题时(特别是递归关系时)很有用。
这个类图示一个大学的Department可以包括其他很多的Departments。

这个对象图示上面类图的实例。用了很多具体的例子。
UML中实例名带有下划线。只要意思清楚,类或实例名可以在对象图中被省略。

每个类图的矩形对应了一个单独的实例。实例名称中所强调的UML图表。类或实例的名称可能是省略对象图表只要图的意义仍然是明确的。
3-4) 顺序图
类图和对象图是静态模型的视图。交互图是动态的。他们描述了对象间的交互作用。
顺序图将交互关系表示为一个二维图。纵向是时间轴,时间沿竖线向下延伸。横向轴代表了在协作中各独立对象的类元角色。类元角色用生命线表示。当对象存在时,角色用一条虚线表示,当对象的过程处于激活状态时,生命线是一个双道线。
消息用从一个对象的生命线到另一个对象生命线的箭头表示。箭头以时间顺序在图中从上到下排列。

3-5) 协作图
协作图也是互动的图表。他们像序列图一样也传递相同的信息,但他们不关心什么时候消息被传递,只关心对象的角色。在序列图中,对象的角色放在上面而消息则是连接线。

对象角色矩形上标有类或对象名(或者都有)。类名前面有个冒号(:)。
协作图的每个消息都有一个序列号。顶层消息的数字是1。同一个等级的消息(也就是同一个调用中的消息)有同样的数字前缀,再根据他们出现的顺序增加一个后缀1,2等等。
3-6) 状态图
对象拥有行为和状态。对象的状态是由对象当前的行动和条件决定的。状态图statechart diagram显示出了对象可能的状态以及由状态改变而导致的转移。
我们的模型例图建立了一个银行的在线登录系统。登录过程包括输入合法的密码和个人账号,再提交给系统验证信息。
登录系统可以被划分为四种不重叠的状态:Getting SSN, Getting PIN, Validating, 以及 Rejecting。每个状态都有一套完整的转移transitions来决定状态的顺序。

状态是用圆角矩形来表示的。转移则是使用带箭头的连线表示。触发转移的事件或者条件写在箭头的旁边。我们的图上有两个自转移。一个是在Getting SSN,另一个则在上Getting PIN。
初始状态(黑色圆圈)是开始动作的虚拟开始。结束状态也是动作的虚拟结束。
事件或条件触发动作时用(/动作)表示。当进入Validating状态时,对象并不等外部事件触发转移。取而代之,它产生一个动作。动作的结果决定了下一步的状态。
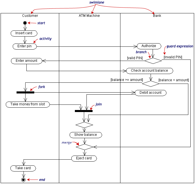
3-7) 活动图
活动图activity diagram是一个很特别的流程图。活动图和状态图之间是有关系的。状态图把焦点集中在过程中的对象身上,而活动图则集中在一个单独过程动作流程。活动图告诉了我们活动之间的依赖关系。
对我们的例子来说,我们使用如下的过程。
“通过ATM来取钱。”
这个活动有三个类Customer, ATM和 Bank。整个过程从黑色圆圈开始到黑白的同心圆结束。活动用圆角矩形表示。

活动图可以被分解成许多对象泳道swimlanes ,可以决定哪些对象负责那些活动。每个活动都有一个单独的转移transition连接这其他的活动。
转移可能分支branch成两个以上的互斥的转移。保护表达式(在[]中)表示转移是从一个分支中引出的。分支以及分支结束时的合并merge在图中用菱形表示。
转移也可以分解fork成两个以上的并行活动。分解以及分解结束时的线程结合join在图中用粗黑线表示
3-8) 组件与配置图
组件component是代码模块。组件图是是类图的物理实现。
配置图Deployment diagrams则是显示软件及硬件的配置。
下面的配置图说明了与房地产事务有关的软件及硬件组件的关系。

物理上的硬件使用节点nodes表示。每个组件属于一个节点。组件用左上角带有两个小矩形的矩形表示。

浙公网安备 33010602011771号