实验3:OpenFlow协议分析实践
1.基础要求
a)/home/用户名/学号/lab3/目录下的拓扑文件



b)wireshark抓包的结果截图和对应的文字说明
Hello
控制器6633端口(我最高能支持OpenFlow 1.0) ---> 交换机36994端口

控制器6633端口(我最高能支持OpenFlow 1.0) ---> 交换机36988端口

Features Request
控制器6633端口(我需要你的特征信息) ---> 交换机36988端口

Set Conig
控制器6633端口(请按照我给你的flag和max bytes of packet进行配置) ---> 交换机36988端口

Port Status
当交换机端口发生变化时,告知控制器相应的端口状态。

Features Reply
Features Reply消息包括Openflow Header 和Features Reply Message
交换机36988端口(这是我的特征信息,请查收) ---> 控制器6633端口

Packet in
有两种情况会触发交换机向控制器发送 Packet-in 消息:
当交换机收到一个数据包后,查找流表。如果流表中有匹配条目,则交换机按照流表所指示的 action 列表处理数据包。如果没有,则交换机将数据包封装在 Packet-in 消息中发送给控制器处理,注意这时候数据包仍然会被放进缓冲区等待处理而不是被丢弃。
数据包在流表中有匹配的条目,但是其中所指示的 action 列表中包含转发给控制器的动作(Output = CONTROLLER),注意这时候数据包不会被放进缓冲区。
交换机36994端口(有数据包进来,请指示)--- 控制器6633端口

Packet out
不是所有的数据包都需要向交换机中添加一条流表项来匹配处理,网络中有些数据包出现的数量很少(如ARP、 IGMP等),没必要通过流表项来指定这一类数据包的处理方法。此时可使用 Packet-Out 消息,告诉交换机某一个数据包如何处理。
控制器6633端口(请按照我给你的action进行处理) ---> 交换机36994端口

Flow mod
控制器收到 Packet‐in 消息后,可以发送 Flow‐Mod 消息向交换机写一个流表项。并且将 Flow‐Mod 消息中的 buffer_id 字段设置为 Packet‐in 消息中的 buffer_id 值。从而控制器向交换机写入了一条与数据包相关的流表项,并且指定该数据包按照此流表项的 action 列表处理。
Flow-Mod 消息共有五种类型:
ADD,用来添加一条新的流表项
DELETE,用来删除所有符合一定条件的流表项
DELETE-STRICT,用来删除某一条指定的流表项
MODIFY,用来修改所有符合一定条件的流表项
MODIFY-STRICT,用来修改某一条指定的流表项
以上五种类型对应的数值分别为0-4
控制器通过6633端口向交换机36988端口下发流表项,指导数据的转发处理


c)OpenFlow协议中交换机与控制器的消息交互过程,画出相关交互图或流程图

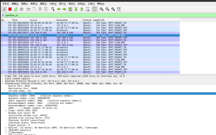
d)交换机与控制器建立通信时是使用TCP协议还是UDP协议?
使用的是TCP协议,如下图

3.个人总结
a)实验感想
这次的实验难度不大,重点就是理解和分析OpenFlow 交换机与控制器交互过程。同时掌握通过抓包软件来查看相对应的消息类型和版本号、id号等信息。进阶要求就是在文档中打开源代码进行分析,进一步对OpenFlow主要消息类型的对应数据结构定义有所了解,掌握了OpenFlow通讯过程中数据包的流动过程。在网上查阅资料的时候,也学到了很多知识。并且和所学的路由知识能相呼应上,在 Wireshark 抓包流程上更加熟悉。
b)实验过程中问题及解决办法
这次实验中的出错、排错比较少,主要要注意的地方是要记得在创建拓扑之前开启抓包软件,然后选择any。创建完拓扑之后,再选择过滤器去抓取相对应的报文进行解析。
浙公网安备 33010602011771号