DeepSeek圣经:20张图 大白话 解读 DeepSeek 底层原理, 超复杂(图解+秒懂+史上最全)
本文 的 原文 地址
原始的内容,请参考 本文 的 原文 地址
本文作者:
- 第一作者 老架构师 肖恩(肖恩 是尼恩团队 高级架构师,负责写此文的第一稿,初稿 )
- 第二作者 老架构师 尼恩 (45岁老架构师, 负责 提升此文的 技术高度,让大家有一种 俯视 技术、俯瞰技术、 技术自由 的感觉)
尼恩:LLM大模型学习圣经PDF的起源
尼恩架构团队,通过 梳理一个《LLM大模型学习圣经》 帮助更多的人做LLM架构,拿到年薪100W, 这个内容体系包括下面的内容:
- 《Python学习圣经:从0到1精通Python,打好AI基础》
- 《LLM大模型学习圣经:从0到1吃透Transformer技术底座》
- 《LangChain学习圣经:从0到1精通LLM大模型应用开发的基础框架》
- 《LLM大模型学习圣经:从0到1精通RAG架构,基于LLM+RAG构建生产级企业知识库》
- 《SpringCloud + Python 混合微服务架构,打造AI分布式业务应用的技术底层》
- 《LLM大模型学习圣经:从0到1吃透大模型的顶级架构》
- 《LLM 智能体 学习圣经:从0到1吃透 LLM 智能体 的架构 与实操》
- 《LLM 智能体 学习圣经:从0到1吃透 LLM 智能体 的 中台 架构 与实操》
而 DeepSeek 很复杂,在辅导小伙伴的面试过程中,发现大家对 DeepSeek 底层原理不理解。
接下来, 尼恩用20年的技术内功, 用20张图+ 大白话介绍, 带大家来穿透 MOE架构。
DeepSeek是什么?
成立于2023年7月17日,由杭州知名量化资管巨头幻方量化创立,即深度求索,幻方量化为DeepSeek的技术研发提供了强大的硬件支持。

DeepSeek-V3 在推理速度上相较历史模型 有 大幅提升。 在目前大模型主流榜单中,DeepSeek-V3 在开源模型中位列榜首,与世界上最先进的闭源模型不分伯仲。

DeepSeek发展历程
第一阶段:创立与核心技术突破(2023年)
2023年初,DeepSeek由多位来自中国顶尖高校和科技企业的AI专家联合创立。
创始团队认为,AGI的实现需要“更高效的模型架构”与“更低成本的训练方法”。
成立仅3个月后,团队即发布首个开源模型DeepSeek-R1,该模型在自然语言理解任务中以百亿参数量达到千亿级模型的性能,首次验证了“轻量化+高精度”技术路线的可行性。
这一突破迅速吸引投资机构关注,公司完成数亿元天使轮融资。
第二阶段:开源生态与行业落地(2024年)
2024年成为DeepSeek的生态扩张年。
公司推出DeepSeek-1.3B模型,首次在代码生成、多轮对话等复杂任务中超越同等规模的国际开源模型(如Meta的LLaMA),GitHub星标数突破3万。
同时,DeepSeek发布自研的分布式训练框架DeepSpeed-Lite,将大模型训练效率提升40%,并开源全套工具链。
这一阶段,DeepSeek与清华大学、上海人工智能实验室等机构建立联合实验室,推动学术与产业协同创新。
第三阶段:多模态与全球化布局(2025年至今)
2025年,DeepSeek发布全球首个千亿参数级多模态模型DeepSeek-Vision,支持文本、图像、视频的跨模态推理,在医疗影像分析、工业质检等领域实现商业化落地。
同年,公司与微软Azure达成战略合作,推出企业级AI平台DeepSeek Enterprise,服务金融、制造、教育等行业的500余家客户。
2026年,DeepSeek启动“全球开发者计划”,在硅谷、新加坡设立研发中心,模型下载量突破1000万次,成为GitHub最活跃的AI开源项目之一。
DeepSeek的MOE架构
DeepSeek 相继推出了3个主要的大模型版本,分别是DeepSeek V2.5、DeepSeek V3、DeepSeek-R1 。

DeepSeek V2.5、DeepSeek V3、DeepSeek-R1 无一例外的都是用了MOE架构。
接下来, 尼恩用20年的技术内功, 用20张图,正式开始带大家来穿透 MOE架构。
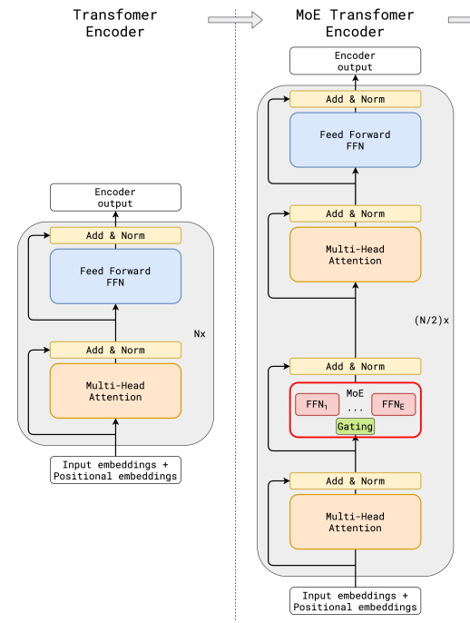
Transformer整体架构
首先,45岁老java架构师尼恩特别说明:
要看懂deepseek 就一定要 回顾 Transformer 的整体结构,要不然 看不懂本文。
Transformer整体架构 如下:

以下的小段内容,来自于尼恩的 PDF 文章《LLM 大模型学习圣经》:
Transformer抛弃了传统的RNN和CNN, 特点如下:
-
首先它使用了Attention机制,将序列中的任意两个位置之间的距离是缩小为一个常量;
-
其次, Transformer 不是类似RNN的顺序结构,因此具有更好的并行性,是多头注意力机制,符合现有的GPU框架,有效的解决了NLP中棘手的长期依赖问题 。
Transformer是一个encoder-decoder的结构,由若干个编码器和解码器堆叠形成。
如上图
- 左侧部分为编码器,由Multi-Head Attention和一个全连接组成,用于将输入语料转化成特征向量。
- 右侧部分是解码器,其输入为编码器的输出以及已经预测的结果,由Masked Multi-Head Attention, Multi-Head Attention以及一个全连接组成,用于输出最后结果的条件概率 。
简单梳理一下,大概包括下面的几个部分:

要看懂deepseek,就一定要 回顾 Transformer 的整体结构,要不然, 看不懂本文。 关于Transformer ,请异步 尼恩的PDF 文章《LLM 大模型学习圣经》.
DeepSeek对Transformer架构两大改进
DeepSeek 整体上 是Transformer架构,但是进行的架构的优化和改进,两个重要的改进为
- FFN 前馈网络使用的DeepSeekMoE架构
- Attention机制使用MLA架构

另外,与DeepSeek-V2相比,DeepSeek- V3额外引入了一种 负载均衡策略,用于DeepSeekMoE,以减轻因需要保证Expert负载均衡而导致的性能下降。
DeepSeek-V3 模型 网络架构的两大改进
为了在训练和推理时跑得更快、效果更好,DeepSeekV3 自己研发了两个核心技术:
(1) MLA(多头潜在注意力)
(2) 无辅助损失的 MoE 负载均衡策略
什么是 MLA(多头潜在注意力)?(多角度看问题)
45岁老架构师给大家的直白的解释,MLA 就是 多角度看问题
MLA(多头潜在注意力), 用来提升模型理解和生成能力的一种机制。
MLA(多头潜在注意力), 可以想象成一个人在分析问题的时候, 同时从多个角度看一个问题。
比如看一幅画,可以从颜色、形状、构图等多个角度去分析,这样看得更全面、理解得更深入。
MLA 就是让模型在处理语言时,能从多个“角度”提取信息,从而更好地理解上下文。
什么是无辅助损失的 MoE 负载均衡策略 ? (部门分工、专人专事)
45岁老架构师给大家的直白的解释,MoE 就是 部门分工、专人专事 , 不再是 一个人打全场。
可以把DeepSeek想象成一个公司:公司里有很多不同部门(比如技术部、市场部、财务部),每个部门都擅长处理特定类型的任务。当有任务来的时候,由 “前台” 来 决定把任务分配给哪个部门处理。
当然, MoE 有时候可能会出现这样的情况:
- 有些专家特别忙,总是被调用;
- 而有些专家却很闲,几乎没活干。
这就需要一个调度员来合理分配任务,让每个专家都能发挥自己的作用。
DeepSeekV3 使用了一种新的负载均衡方法,不需要额外加复杂的规则,就能让各个“专家”之间的工作量更平均,提高整体效率。
DeepSeekMoE + MLA 注意力机制 的 总结说明:
| 技术 | 简单说明 |
|---|---|
| DeepSeekMoE | 多个专家模型协同工作,任务分配更智能,训练效率更高 |
| MLA 注意力机制 | 对 Key 和 Value 压缩存储,减少缓存占用,推理更快 |
这两项技术让 DeepSeekV3 在保持强大性能的同时,训练和推理都更快了。
基础架构的第一个优化:DeepSeekMoE架构
第一个将MoE架构引入Transformer网络的就是GShard架构了, GShard架构 图如下:

与传统大模型架构相比,GShard 架构下 MoE 在数据流转过程中集成了一个专家网络层。
可以看出传统的MoE基本两部分组成:Gating门控网络、稀疏MoE层;
-
稀疏 MoE 层:
这些层代替了传统 Transformer 模型中的前馈网络 (FFN) 层。MoE 层包含若干“专家”(例如 8 个),每个专家本身是一个独立的神经网络。
在实际应用中,这些专家通常是前馈网络 (FFN),但它们也可以是更复杂的网络结构,甚至可以是 MoE 层本身,从而形成层级式的 MoE 结构。
-
门控网络或路由:
这个部分用于决定哪些Token被发送到哪个专家。
Token的路由方式是 MoE 使用中的一个关键点,因为路由器由学习的参数组成,并且与网络的其他部分一同进行预训练。
和传统的MoE架构相比,DeepSeekMoE使用更细粒度的专家,并将一些专家隔离为共享专家,减少专家间的知识冗余。

- 门控网络路由策略:
TopK表示第t个Token和所有路由专家计算出的亲和力分数中K个最高分数的集合,在DeepSeekV3中,使用sigmoid函数计算亲和力分数,然后在所有选择的亲和力分数中应用归一化来生成门控值。
通常在MoE模型的训练过程中,不同专家因为路由策略的因素会导致接收的训练数据分布不均,比如所有的Token都被发送到只有少数几个受欢迎的专家,那么有些专家就可能没有被训练到。
业界通用的解决方案就是引入辅助损失,但是,有时候过大的辅助损失会损害模型性能。
- 无辅助损失的负载均衡策略
为了在负载均衡和模型性能之间取得更好的平衡,DeepSeek开创了一种无辅助损失的负载均衡策略:为每个专家引入一个偏差项
,并将其添加到相应的亲和力分数
中以确定top-K路由.
具体来说:如果其对应的专家过载,DeepSeek 将偏差项减少γ;如果其对应的专家负载不足,DeepSeek将偏差项增加γ,其中γ是一个称为偏差更新速度的超参数。
门控网络本质上就是一个softmax叠加一个分类网络,那么辅助loss往往就是添加一个惩罚项,对输出过大的 logits 进行惩罚,鼓励模型生成更加适度的 logits 值,防止模型生成过于极端的输出。
DeepSeekV3 是一个非常大的语言模型,它的参数总量达到了 6710亿(也就是 671B),但你不用被这个数字吓到。
其实每次处理一句话或者一段文字时,它只用到了其中一小部分参数,大概有 370亿(37B)左右在工作。
这背后,靠的就是这个 一个叫 MoE(Mixture of Experts,专家混合) 的架构。
直观的说, 可以把DeepSeek 想象成一个“大公司”,里面有几百个员工(专家),但不是每次任务都让所有人一起干,而是根据任务内容,挑几个最合适的专家来完成。这样既高效又省资源。
第一大架构改进:MoE(专家混合)结构通俗讲解
MoE,全称 Mixture of Experts,中文叫“专家混合”。
你可以把它想象成一个公司:公司里有很多不同部门(比如技术部、市场部、财务部),每个部门都擅长处理特定类型的任务。当有任务来的时候,由 “前台” 来 决定把任务分配给哪个部门处理。
在 MoE 中:
- 各个部门 = 各个“专家”(Expert)
- “前台” = “门控网络”(Gating Network)
传统 MoE 的结构
传统 MoE 主要由两个部分组成:
(1) 门控网络(Gating Network)
就像公司的 “前台” ,它负责判断每个输入的 Token(可以理解为一句话中的一个词)应该交给哪个专家去处理。
(2) 稀疏 MoE 层(Expert Layer)
这一层里有多个“专家”,每个专家其实就是一个小型神经网络。
它们只处理被门控网络选中的 Token。
举个例子:
假设你输入一句话:“我今天想买手机”。
门控网络会分析这句话,觉得“买”和“手机”这两个词更适合交给“购物专家”处理,而“我”和“今天”可能更适合交给“日常对话专家”处理。
这样,每个专家只负责处理它擅长的部分,效率更高。

DeepSeekMoE 的创新点
DeepSeekMoE 在传统 MoE 的基础上做了两个重要改进:
-
更细粒度的专家划分
把专家分得更细,每个专家只专注处理更具体、更细分的任务。
就像把公司部门划分得更细致,比如从“技术部”再分出“前端组”、“后端组”、“AI组”。
-
引入共享专家
有些任务可能多个专家都能处理,这时候可以引入一个“通用专家”,大家都可以调用它,避免重复劳动,提高效率。

门控网络是怎么工作的?
门控网络就像是一个“智能调度员”,它会为每一个 Token 计算出它和各个专家之间的“匹配度分数”,然后选出最合适的 Top-K 个专家来处理这个 Token。
在 DeepSeekV3 中,这个匹配度是通过 Sigmoid 函数 来计算的,然后还会做一个“归一化”处理,确保这些分数加起来是 1,这样就能决定每个专家应该承担多少任务量。
负载均衡问题及解决方法
如果某些专家总是被选中干活,而其他专家一直“闲着”,就会导致训练不均衡,影响整体效果。
通常的做法是加一个“惩罚项”(辅助损失),但这种方法有时会影响模型性能。
DeepSeekV3 提出了一个 不需要额外惩罚项的负载均衡方法:
- 给每个专家加一个“偏差项”(b_i)
- 如果某个专家太忙(过载),就减小它的偏差,让它“少干活”
- 如果某个专家太闲(负载不足),就增大它的偏差,让它“多干活”
这样可以动态调整专家的使用频率,达到更好的平衡。
DeepSeekMoE 的核心流程图

第二大架构改进: MLA 多头潜在注意力
为什么注意力机制会影响大模型的效率?
在大模型中,注意力机制就像是一个“大脑”,它负责决定在处理一句话或一段内容时,哪些部分更重要,应该多关注一些。
但这个“大脑”有个问题:它会占用很多内存和计算资源,尤其是在模型推理(或者说 生成答案)时。
其中,KV Cache(键值缓存) 是个大头。
可以把KV Cache(键值缓存) 理解为模型在生成回答时,为了记住之前已经处理过的内容,需要不断保存一些中间数据。
KV Cache(键值缓存) 数据越多,模型运行得就越慢。
传统的注意力机制叫 MHA(多头注意力),它虽然效果好,但会生成大量的 KV Cache,导致推理变慢。
为了解决这个问题,业界尝试了很多方法,比如:
- PagedAttention:像分页管理内存一样管理 KV Cache
- MQA(多查询注意力):减少 Key 和 Value 的数量
- GQA(分组查询注意力):把多个头分组处理,节省资源
但这些方法在性能上,往往不如原生的 MHA。
MLA (多头潜在注意力)是什么?怎么解决这个问题?
DeepSeekV2 提出了一个新方法,叫做 MLA(Multi-head Latent Attention) 多头潜在注意力,在 V3 中也继续使用并优化了它。
MLA 的核心思想是:
对 Key 和 Value 做压缩,减少缓存占用,同时尽量不损失性能。
可以这样理解:就像我们压缩图片或视频一样,先把数据“缩小”存起来,等要用的时候再“放大”还原回来。这样
举个例子:低秩压缩是怎么回事?
假设你有一个表格,是 4 行 5 列的数据(4x5 的矩阵),看起来很大。
但其实,这个表格里的数据是有规律的,可以用两个小表格来表示:
- 一个 4 行 2 列的表格
- 一个 2 行 5 列的表格
把这两个小表格相乘,就能还原出原来的 4x5 表格。
这就是所谓的 低秩压缩,也就是用更小的数据来表示原来的大数据。
MLA 就是用了这个思路,把 Key 和 Value 向量进行压缩,减少存储空间。
MLA (多头潜在注意力)的计算流程是怎样的?
MLA 的整个流程可以分为几个步骤:
(1) 输入 Token h_t:模型接收到当前要处理的词或字符
(2) 压缩处理:用一个矩阵 W^DKV 把 h_t 压缩成一个小向量 c_t^KV,用于缓存
(3) 恢复处理:在需要的时候,用 W^UK 和 W^UV 把 c_t^KV 还原成原始的 Key 和 Value
(4) 注意力计算:用还原后的 Key 和 Value 做标准的注意力计算
(5) 输出结果:得到最终的输出

MLA 的核心流程图

训练推理的四大核心改进
DeepSeek-V3在一个配备了2048个NVIDIA H800 GPU的集群上进行训练,使用的是自研的HAI-LLM框架,框架实现了四种并行训练方式:ZeRO 支持的数据并行、流水线并行、张量切片模型并行和序列并行。
这种并行能力支持不同工作负载的需求,可以支持数万亿规模的超大模型并扩展到数千个 GPU,同时还自研了一些配套的高性能算子haiscale,可以帮助 HAI-LLM 极大优化大模型训练的显存效率和计算效率。
DeepSeek 训练推理的四大核心改进
- 训练框架 HAI-LLM
- 核心算法DualPipe-创新流水线并行算法
- 用于FP8训练的混合精度框架
- 多 Token 预测(MTP) 架构演进

训推第一个改进:自研的 训练框架 HAI-LLM
DeepSeek-V3 是在一个非常强大的服务器集群上训练出来的,这个集群配备了 2048 块 NVIDIA H800 显卡,相当于一个超级计算机。
它用的是 DeepSeek 自己开发的一套训练框架,叫做 HAI-LLM。
这套 HAI-LLM 框架专门用来训练超大规模的语言模型,比如 DeepSeek-V3 这种拥有万亿参数的大模型。
这个框架之所以强大,是因为它支持四种不同的并行方式,能高效地利用这么多显卡来一起工作:
(1) 数据并行(ZeRO):
把训练的数据分成很多小份,每块显卡处理一小份,最后再把结果合起来。就像一群人一起做同一道数学题,每人算一部分,最后拼成完整答案。
(2) 流水线并行:
把整个模型拆成几段,像工厂里的流水线一样,一块显卡处理完一段后传给下一块,这样效率更高。
(3) 张量切片模型并行:
把模型中一些特别大的计算任务切成小块,分配到不同显卡上同时运算,加快训练速度。
(4) 序列并行:
对输入文本的不同部分进行并行处理,特别适合处理长文章或对话。
这几种方法配合使用,让 HAI-LLM 能够轻松应对各种训练任务,不管是小模型还是超大模型都能搞定,还能扩展到上千块显卡一起工作。
为了进一步提升训练效率,团队还开发了一个高性能算子工具包,叫 haiscale。
haiscale 工具包 可以更高效地管理显存和计算资源,就像是给训练过程装上了“加速器”,让整个训练更快、更省资源。

训推第2个改进:创新的流水线并行算法 DualPipe
实现多个维度的并行
DualPipe 是创新的流水线并行算法, 实现多个维度的并行
DeepSeek-V3 在训练大模型时,用了很多方法来加快速度、节省资源。
主要包括三种策略:
-
流水线并行
-
专家并行
-
数据并行
(1)把模型拆成段,分给不同 GPU(流水线并行)
就像把一条生产线分成多个工序,每个 GPU 负责一个阶段。DeepSeek 把整个模型分成了 16 段,每段由不同的 GPU 来计算。
这样做的好处是:GPU 可以同时工作,效率更高。
(2)多个“专家”一起干活(专家并行)
在一些大模型中,会设计很多“专家”模块,每个专家负责一部分任务。
DeepSeek 使用了 8 个服务器节点,每个节点有 8 个 GPU,总共可以运行 64 个专家模块。
你可以想象成:一个工厂里安排了 64 个老师傅,每人专攻一项技能,大家分工合作,效率翻倍。
(3)数据也分开跑(数据并行)
训练时需要大量数据,如果都放在一个 GPU 上,内存会爆掉。
DeepSeek 使用了一种叫 ZeRO-1 的技术,把数据切开,分给各个设备去算,减少单个 GPU 的负担。
DualPipe:让 GPU 更忙起来
传统方式的问题
以前的流水线并行有个毛病:当一个阶段算完后,下一个阶段的 GPU 得等着它传数据才能开始干活。这段时间就浪费了,我们叫它“空转时间”。
这就像工厂里的传送带,前一道工序没做完,下一道工序就得干等,效率低。
DualPipe 的改进
DeepSeek 提出了一个叫 DualPipe 的技术,它能更好地安排任务顺序,让计算和通信尽可能同时进行,减少等待时间。
DualPipe 技术的两大特点:
i.通信计算重叠优化
ii.跨节点全对全通信
可以看出DeepSeek在PP这块,做了大量的通信计算重叠优化,从技术报告中看出,即使是细粒度的all-all专家通信,all-all的通信开销几乎为0。

DualPipe 是怎么做到 通信计算重叠优化 ?
它把每个计算块分成四个部分:
(1) 注意力计算:
模型理解上下文关系;
(2) All-to-all调度:
把数据分配到不同 GPU;
(3) MLP计算:
做复杂的数学运算;
(4) All-to-all组合:
把结果再收回来。
举个例子,假设有两个计算块 A 和 B:
- 当 A 在做前向计算时,B 同时在做反向传播的通信;
- 等 A 前向算完后,开始通信;这时 B 开始它的前向计算。
这种“你算我传、我算你传”的方式,让 GPU 几乎没有空闲时间。
实际效果如何?
即使是非常频繁的数据交换(比如每个词都要和其他 GPU 打交道),也能几乎不耽误整体进度。通信开销被“藏”起来了。
图示:DualPipe 如何重叠计算与通信

什么是“通信与计算重叠”?
打个比方:你在厨房做饭,一边炒菜(计算),一边等水烧开(通信)。如果你等水开了再炒菜,就浪费了时间。但如果炒菜的同时烧水,就能省时间。
这就是“通信与计算重叠”的原理。
流水线中的“气泡”问题
在传统的流水线训练中,前面的层还没算完,后面的 GPU 就只能干等,形成“气泡”——也就是空闲时间。
如下图所示,灰色区域就是 GPU 空转的时间:

而 DualPipe 正是通过合理安排任务,把这些“气泡”变小甚至消除,从而提高整体训练效率。
DualPipe 跨节点 “全对全” 通信架构演进
DeepSeek 在训练大模型时,特别优化了 GPU 之间的数据交换方式,尤其是跨节点之间的“all-to-all”通信(即每个 GPU 都要和其他所有 GPU 交换数据)。
这种优化让模型在大规模扩展时依然保持高效。
网络架构设计
- 节点内部通信:使用 NVLink,就像 GPU 之间的“高速内网”,速度快、延迟低。
- 节点之间通信:使用 InfiniBand(简称 IB),就像连接不同大楼之间的“高速公路”,适合远距离高速传输。
- 通信调度限制:每个 token 最多只分配到 4 个节点,避免网络负担过重。
warp 专业化技术(任务分工)
GPU 是并行计算的高手,它内部有很多小任务单元,叫做 warp。
DeepSeek 利用这些 warp 做了“任务分工”,就像让不同的员工负责不同的工作环节:
- 一部分 warp 负责把数据通过 IB (InfiniBand) 发送出去
- 一部分负责把 IB (InfiniBand) 收到的数据转给 NVLink
- 一部分专门接收 NVLink 传来的数据
这些任务是同时进行的,而且 warp 的数量会根据任务多少自动调整,确保通信顺畅、不卡顿。
合并结果时的优化
在最后把结果汇总时,也采用了类似的分工:
- 一部分 warp 发送 NVLink 数据
- 一部分负责把 NVLink 数据转发并累加到 IB
- 一部分接收 IB 数据并进行整合
同样是多个 warp 并行处理,动态调整资源,保证效率。
实际效果
通过这种“分工+并行”的方式,IB 和 NVLink 的通信几乎可以同时完成,不会互相等待,也就没有额外的延迟。
带来的好处包括:
- 每个 token 平均可以使用 3.2 个专家(节点)
- 整体最多可扩展到 13 个专家(4个节点 × 3.2)
- 即使现在只用了 8 个专家,未来也能轻松扩容,通信成本不会增加
MoE (混合专家模型) 下的“all-to-all”通信 核心流程
DeepSeek-V3 使用的是 混合专家模型(MoE),这是一种“按需分配”的模型结构。
具体配置如下:
- 1个共享专家:所有 token 都会用到,就像一个通用服务窗口
- 256个路由专家:每个 token 根据自己的需求,选择其中的 8 个专家来处理自己
可以想象成一个“智能快递系统”:每个包裹(token)会自动选择最适合的几个快递员(专家)来运输,既高效又灵活。
核心流程图

流程说明:
- 先做注意力计算(A)
- 然后进行 all-to-all 数据调度(B)
- 接着执行 MLP 计算(C)
- 再次进行 all-to-all 数据组合(D)
- 最后进入下一块计算(E)
训推第3大改进:从单精度 到 高低混合的 精度框架 演进
DeepSeek 使用了 高精度(BF16/FP32)+ 低精度 (FP8) 混合的 精度框架,这 是一种通过动态组合不同精度格式(如FP8、BF16、FP32)来优化大模型训练效率的技术方案
- 在矩阵乘法(GEMM)、梯度计算等密集型操作中使用FP8格式,显存占用仅为FP16的50%,理论计算速度提升2倍
- 对数值敏感的组件(如归一化层、注意力机制)仍采用BF16/FP32计算,确保训练稳定性
尼恩备注:DeepSeek 做了速度和精度的平衡, 做了 速度和 精度 的最优取舍。
通过 精度解耦 ,将 低精度的FP8格式 用于通信和存储 密集型的 环节(如权重传输),而在 优化器状态等关键参数处理环节,则使用高精度的BF16/FP32格式 ,减少量化误差累积。
三大主流的数据精度格式 的对比
FP8的全称为8位浮点数(8-bit Floating Point),其标准英文名称为 Float8 或完整表述 Floating Point 8。该名称直接体现了其核心特性:
(1) “FP” 代表浮点数(Floating Point),区别于整型等数据类型;
(2) “8” 指代总存储位数为8比特,显著低于FP16(16位)和FP32(32位)的存储需求
FP8、BF16和FP32是目前深度学习领域主流的数据精度格式,它们在存储结构、数值范围、精度表现和应用场景上存在显著差异 。
FP8、BF16和FP32 核心对比如下:
| 精度格式 | 总位数/字节 | 符号位 | 指数位 | 尾数位 | 数值范围 | 典型精度特点 |
|---|---|---|---|---|---|---|
| FP32 | 32位 (4字节) | 1位 | 8位 | 23位 | ±3.4×10³⁸ | 高精度,无显著精度损失 |
| BF16 | 16位 (2字节) | 1位 | 8位 | 7位 | ±3.39×10³⁸ | 指数范围同FP32,尾数精度较低 |
| FP8 | 8位 (1字节) | 1位 | 4-5位¹ | 2-3位¹ | ±448 (E4M3) | 精度损失明显,需动态缩放 |
1、 内存与计算效率
- FP32:占用资源最多,计算速度最慢,但精度最稳定 ;
- BF16/FP16:内存占用为FP32的50%,计算速度提升2-3倍 ;
- FP8:内存仅FP16的50%,理论算力翻倍,适合高吞吐场景 。
2、 数值稳定性
- FP32:几乎无溢出/下溢风险,适合科学计算和梯度累积 ;
- BF16:指数范围与FP32一致,避免训练中梯度溢出(优于FP16) ;
- FP8:动态范围窄,需配合损失缩放技术 。
低精度训练中的策略:哪些用 FP8?哪些不用?
在训练模型时,并不是所有部分都使用 FP8 这种低精度的数据格式。这样做是为了在加快训练速度的同时,不让模型的效果下降太多。
FP8 是一种低精度数据格式, 虽然节省空间、速度快,但精度低,容易出错。所以Deepseek 挑着用。
哪些计算适合用 FP8?哪些不适合?
- ✅ 适合用 FP8 的:
主要是那些计算量大的操作,比如矩阵乘法(GEMM)。这些操作是训练中最耗时间的部分,用 FP8 可以明显提升效率。
- ❌ 不适合用 FP8 的:
一些对数值特别敏感的操作,比如归一化、注意力机制、Embedding 层等。如果这些模块用了 FP8,可能会导致数值不稳定,影响训练结果。
- 🔄 折中处理的:
还有一些轻量级操作,虽然也可以用 FP8,但为了稳妥起见,还是保留了更高精度(如 BF16 或 FP32),以确保整体训练过程更稳定。
具体保留高精度的模块包括:
- Embedding 层(词向量)
- 输出头(最后一层预测)
- MoE门控模块(决定哪个专家网络参与计算)
- Normalization 算子(如 LayerNorm)
- Attention 模块(注意力机制)
如何在低精度下保持训练质量?
(1)更细粒度地做量化
-
对于激活值(activation):
我们在 token 维度上做 group-wise 的量化,每个 group 是 1×128 大小。
就像把一大块数据切成小块,每一块单独处理,这样能更好地适应不同位置的数据变化。
-
对于权重(weight):
采用 block-wise 的方式,每个 block 是 128×128 大小。
这种方式可以在不牺牲太多性能的前提下,提高量化精度。
打个比方:这就像切蛋糕,大刀阔斧容易出错,切成小块慢慢调整,更容易做到均匀和准确。
(2)提高累加计算的精度
虽然矩阵乘法是在 FP8 下进行的,但在累加过程中,我们会把中间结果从 TensorCore 转移到 CUDA Core 上,使用 FP32 来做累加。
这就像是你用计算器算账,虽然输入的是整数,但内部用浮点数来避免误差累积。
高低混合的 精度框架 核心流程图

如何提高低精度训练精度?
■细粒度量化
对激活,在token维度采用group-wise的量化(1128);对权重,采用128 128的block-wise量化

■提高累加精度
在 TensorCore 上执行矩阵 MMA(矩阵乘法累加)操作时,每当累加达到一个间隔时,这些部分结果会被传输到 CUDA Cores 上的 FP32 寄存器中,并在那里进行FP32 精度的累加计算。

总之:Deepseek 是 从单精度 到 高低混合的 精度框架 演进
DeepSeek在深度学习训练框架中关于数值精度的技术演进路径,其核心是从单一高精度(如FP32)向高低精度混合计算的转变过程 。
具体分为三个阶段:
1、 单精度阶段(FP32主导)
早期训练完全依赖FP32格式,虽能保证数值稳定性,但计算效率低且显存占用高(如ResNet50需7.8GB显存)。
2、 混合精度过渡(FP16+FP32)
引入自动混合精度(AMP)技术,关键改进包括:
- 前向/反向计算使用FP16加速
- 权重和梯度更新保留FP32精度
- 动态损失缩放(Loss Scaling)解决FP16梯度下溢问题。
3、 高低混合架构(FP8/BF16+FP32)
最新框架实现更细粒度的精度分层:
- 计算层:矩阵乘法等密集型操作使用FP8(E4M3/E5M2格式),显存占用降低50%
- 敏感模块:层归一化、梯度累积等保留BF16/FP32
- 动态调度:根据训练阶段自动调整精度(如初期高精度、中期低精度、后期微调恢复)
训推第4个改进:多 Token 预测(MTP) 架构演进
DeepSeekV3 在训练过程中引入了一个新方法,叫做 多 Token 预测(Multi-Token Prediction,简称 MTP)。
简单来说,就是让模型在学习的时候不只是猜下一个词,而是能一口气预测接下来多个词。
这就像我们背书一样,以前是一个字一个字地记,现在可以一段话一段话地理解记忆,效率更高,也更容易掌握整体意思。
为什么这样做更有用?
传统的语言模型在训练时,通常只关注“下一步该说什么”,也就是只预测一个词。但我们在实际说话或写作时,往往是一口气说出一整句话或者一段话。
MTP 让模型在训练阶段就学会这种“提前思考”的能力,相当于让它在学习时就能看到更远的地方。这样训练出来的模型,在回答问题、写文章、做推理等任务上表现得更好。
技术报告中的实验也验证了这一点——使用 MTP 后,模型在大多数测试任务中得分都有明显提升。
还能让生成更快?
更厉害的是,这个 MTP 不只是训练时有用,在模型生成文本的时候也能派上用场。
传统模型生成文字是“一个字一个字往外吐”,效率很低。而有了 MTP,模型可以一次预测多个词,就像批量输出一样,大大加快了生成速度。
多 Token 预测(MTP) 核心流程图解
下面这张图展示了 MTP 在训练和推理过程中的核心流程 :

Deepseek 训练 是从单 Token 预测 到 多 Token 预测演进
DeepSeek在语言模型训练目标上的技术演进路径,其核心是从传统的单Token预测(逐个预测)升级为多Token预测(并行预测)的范式转变。
具体差异如下:
1、 单Token预测阶段
早期模型(如DeepSeek-V3初始设计)采用传统自回归方式,每次仅预测下一个Token,需迭代生成序列。
这种方式存在计算效率低(生成长文本需多次重复计算)和短期上下文依赖(难以捕捉长距离逻辑)的缺陷。
2、 多Token预测(MTP)技术演进
DeepSeek通过以下创新实现突破:
- 并行预测架构:模型通过多个输出头同时预测未来3-5个Token(如Head_1预测t+1,Head_2预测t+2),单次前向传播完成多步推理。
- 动态调整机制:根据输入复杂度自适应调整预测Token数量(短文本精细预测,长序列宽泛前瞻)。
- 训练目标优化:通过分层交叉熵损失联合优化多Token概率,增强长期连贯性。
这种演进使DeepSeek-R1的生成速度提升1.5倍,长文本困惑度降低18%,同时减少22%训练收敛时间。
总结一下多 Token 预测(MTP)
- MTP 是什么?
就是让模型在训练时一次性预测多个词,而不是只看下一步。
- 有什么好处?
提升模型的理解和表达能力,还能在生成时加快速度。
-
有没有实验证明?
有!官方的技术报告里做了对比实验,结果显示用了 MTP 的模型在多数任务上都更强。
参考资料(原始代码/图片):

推理部署方案的改进: 预填充(Prefilling)和解码(Decoding)分离
DeepSeek-V3 是一个非常大的人工智能模型,参数量高达 6710亿(671B)。
你可以把它想象成一个超级大脑,里面装了非常多的知识和计算能力。
但正因为太大了,没法直接放在一台电脑上运行,所以需要一套聪明的部署方法,让它既能快速响应用户的问题,又能稳定运行。
(一)推理过程拆分:预填充 + 解码
为了让这个大模型跑得更快更稳,它的推理过程被分成了两个阶段:
1、 预填充阶段(Prefill)
任务:理解用户输入的内容。比如你输入“请帮我写一首诗”,系统会先分析这句话的意思,准备好相关的背景知识。
类比:就像厨师看到菜单后,先准备好要用的食材,比如洗菜、切菜、备料。
2、 解码阶段(Decode)
任务:根据前面的理解,一步步生成回答内容。
类比:这一步就是厨师开始炒菜,一道一道地出成品,比如先炒青菜,再炒肉,最后装盘。
这两个阶段分开处理,可以让资源利用更高效,响应更快,同时也能处理更多用户的请求
由于平台篇幅限制, 剩下的内容,请参加原文地址
浙公网安备 33010602011771号