11.12
实验13:享元模式
本次实验属于模仿型实验,通过本次实验学生将掌握以下内容:
1、理解享元模式的动机,掌握该模式的结构;
2、能够利用享元模式解决实际问题。
[实验任务一]:围棋
设计一个围棋软件,在系统中只存在一个白棋对象和一个黑棋对象,但是它们可以在棋盘的不同位置显示多次。
实验要求:
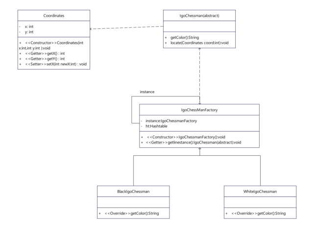
1、类图

2、源代码
①、BlackIgoChessman.java
package org.example.shiyanshisan;
public class BlackIgoChessman extends IgoChessman{
@Override
public String getColor() {
return "黑色";
}
}
②、WhiteIgoChessman.java
package org.example.shiyanshisan;
public class WhiteIgoChessman extends IgoChessman{
@Override
public String getColor() {
return "白色";
}
}
③、IgoChessman.java
package org.example.shiyanshisan;
public abstract class IgoChessman {
public abstract String getColor();
public void locate(Coordinates coordinates){
System.out.println("棋子颜色:"+this.getColor()+",棋子位置:("+coordinates.getX()+","+coordinates.getY()+")");
}
}
④、IgoChessmanFactory.java
package org.example.shiyanshisan;
import java.util.Hashtable;
public class IgoChessmanFactory {
private static IgoChessmanFactory instance=new IgoChessmanFactory();
private static Hashtable ht;
public IgoChessmanFactory(){
ht=new Hashtable();
IgoChessman black,white;
black=new BlackIgoChessman();
ht.put("b",black);
white=new WhiteIgoChessman();
ht.put("w",white);
}
public static IgoChessmanFactory getInstance()
{
return instance;
}
public static IgoChessman getIgoChessman(String color){
return (IgoChessman) ht.get(color);
}
}
⑤、Coordinates.java
package org.example.shiyanshisan;
public class Coordinates {
private int x;
private int y;
public Coordinates(int x,int y){
//TODO Auto-generated constructor stub
this.x=x;
this.y=y;
}
public int getX() {
return x;
}
public void setX(int x) {
this.x = x;
}
public int getY() {
return y;
}
public void setY(int y) {
this.y = y;
}
}
⑥、Client.java
package org.example.shiyanshisan;
public class Client {
public static void main(String[] args) {
IgoChessman black1,black2,black3,white1,white2;
IgoChessmanFactory factory;
factory=IgoChessmanFactory.getInstance();
black1=factory.getIgoChessman("b");
black2=factory.getIgoChessman("b");
black3=factory.getIgoChessman("b");
System.out.println("判断前两个黑棋是否相同:"+(black1==black2));
white1=factory.getIgoChessman("w");
white2=factory.getIgoChessman("w");
System.out.println("判断后两个白棋是否相同:"+(white1==white2));
black1.locate(new Coordinates(1,1));
black2.locate(new Coordinates(2,4));
black3.locate(new Coordinates(2,3));
white1.locate(new Coordinates(3,5));
white2.locate(new Coordinates(2,6));
}
}
3、运行结果


浙公网安备 33010602011771号