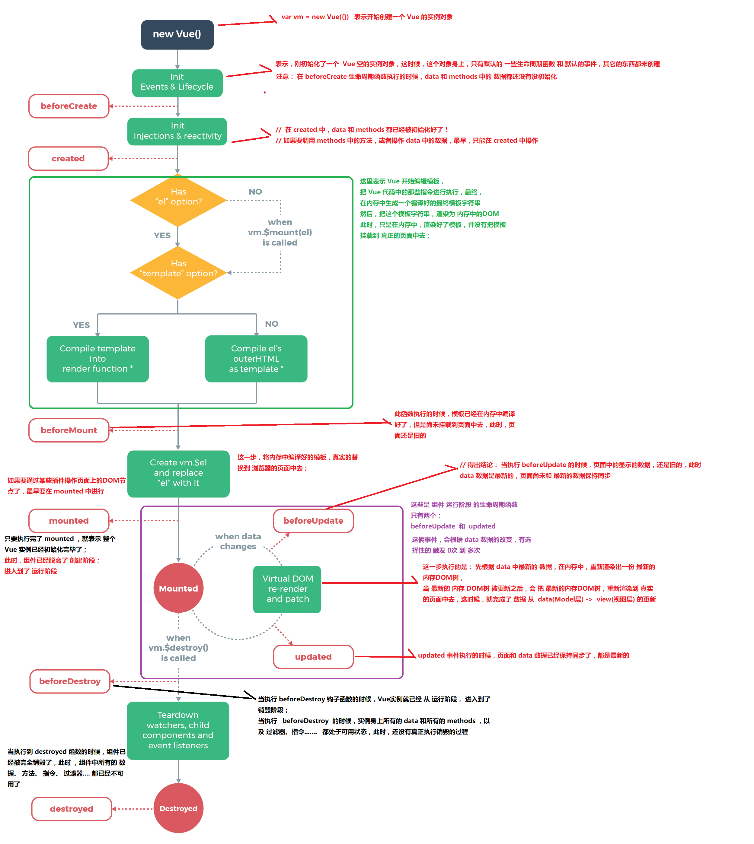
vue之生命周期(beforeCreate,created,beforeMount,mounted,beforeUpdate,updated)
什么是生命周期:从Vue实例创建、运行、到销毁期间,总是伴随着各种各样的事件,这些事件,统称为生命周期!
- 生命周期钩子:就是生命周期事件的别名而已;
- 生命周期钩子 = 生命周期函数 = 生命周期事件
创建
1,创建一个vue实例对象
2,初始化 一些默认的声明周期函数和默认的事件 -> beforeCreate()
这时候,data和methods中的数据都没初始化
3,初始化 数据 -> created()
data和methods中的数据都被初始化好了
4,编译模板 -> beforeMount()
即 <div id=“app”>{{msg}} </div> -> 在内存中生成一个编译好的最终模板字符串 -> 把这个模板字符串渲染为内存中dom
注意:只是在内存中渲染好了模板,并没有把模板挂载到页面上去,此时 页面还是旧的, 简单的说 结果就是在内存中渲染了一个 <div id=“app”>ok</div> 的dom元素,但是页面上还是 <div id=“app”>{{msg}} </div>
5,将编译好的模板真实提换到页面中去 -> mounted()
即 将内存中渲染好的dom元素即 < div id=“app”>ok< /div>已经 提换了页面上的 < div id=“app”>{{msg}} < /div>
运行
6,当数据改变时 即完成data(model层) ->view(视图层)的更新
6.1 先在内存中渲染一份最新的dom树 -> beforeUpdate()
页面上的数据还是旧的,但是data中的数据都是最新的,页面和最新的数据尚未保存同步
6.2 将最新的dom树重新渲染到真实的页面上去 -> updated()
页面上的数据和data中的数据都是最新的,页面和最新的数据保存同步
销毁
7,销毁之前,实例上的data和所有methods,以及过滤器、指令。。。都处于可用状态,还未真正销毁 -> beforeDestroy()
8,销毁,实例上的data和所有methods,以及过滤器、指令。。。都处于不可用状态,还未真正销毁 -> destroyed()

<!DOCTYPE html>
<html lang="en">
<head>
<meta charset="UTF-8">
<meta name="viewport" content="width=device-width, initial-scale=1.0">
<meta http-equiv="X-UA-Compatible" content="ie=edge">
<title>Document</title>
<script src="./lib/vue-2.4.0.js"></script>
</head>
<body>
<div id="app">
<input type="button" value="修改msg" @click="msg='No'">
<h3 id="h3">{{ msg }}</h3>
</div>
<script>
// 创建 Vue 实例,得到 ViewModel
var vm = new Vue({
el: '#app',
data: {
msg: 'ok'
},
methods: {
show() {
console.log('执行了show方法')
}
},
beforeCreate() { // 这是我们遇到的第一个生命周期函数,表示实例完全被创建出来之前,会执行它
// console.log(this.msg)
// this.show()
// 注意: 在 beforeCreate 生命周期函数执行的时候,data 和 methods 中的 数据都还没有没初始化
},
created() { // 这是遇到的第二个生命周期函数
// console.log(this.msg)
// this.show()
// 在 created 中,data 和 methods 都已经被初始化好了!
// 如果要调用 methods 中的方法,或者操作 data 中的数据,最早,只能在 created 中操作
},
beforeMount() { // 这是遇到的第3个生命周期函数,表示 模板已经在内存中编辑完成了,但是尚未把 模板渲染到 页面中
// console.log(document.getElementById('h3').innerText)
// 在 beforeMount 执行的时候,页面中的元素,还没有被真正替换过来,只是之前写的一些模板字符串
},
mounted() { // 这是遇到的第4个生命周期函数,表示,内存中的模板,已经真实的挂载到了页面中,用户已经可以看到渲染好的页面了
// console.log(document.getElementById('h3').innerText)
// 注意: mounted 是 实例创建期间的最后一个生命周期函数,当执行完 mounted 就表示,实例已经被完全创建好了,此时,如果没有其它操作的话,这个实例,就静静的 躺在我们的内存中,一动不动
},
// 接下来的是运行中的两个事件
beforeUpdate() { // 这时候,表示 我们的界面还没有被更新【数据被更新了吗? 数据肯定被更新了】
/* console.log('界面上元素的内容:' + document.getElementById('h3').innerText)
console.log('data 中的 msg 数据是:' + this.msg) */
// 得出结论: 当执行 beforeUpdate 的时候,页面中的显示的数据,还是旧的,此时 data 数据是最新的,页面尚未和 最新的数据保持同步
},
updated() {
console.log('界面上元素的内容:' + document.getElementById('h3').innerText)
console.log('data 中的 msg 数据是:' + this.msg)
// updated 事件执行的时候,页面和 data 数据已经保持同步了,都是最新的
}
});
</script>
</body>
</html>
浙公网安备 33010602011771号