14-Final_Lab
14-Final_Lab
实验目的
- 掌握CCNA阶段的主要路由交换技术
- 掌握部署中小型企业网络技能
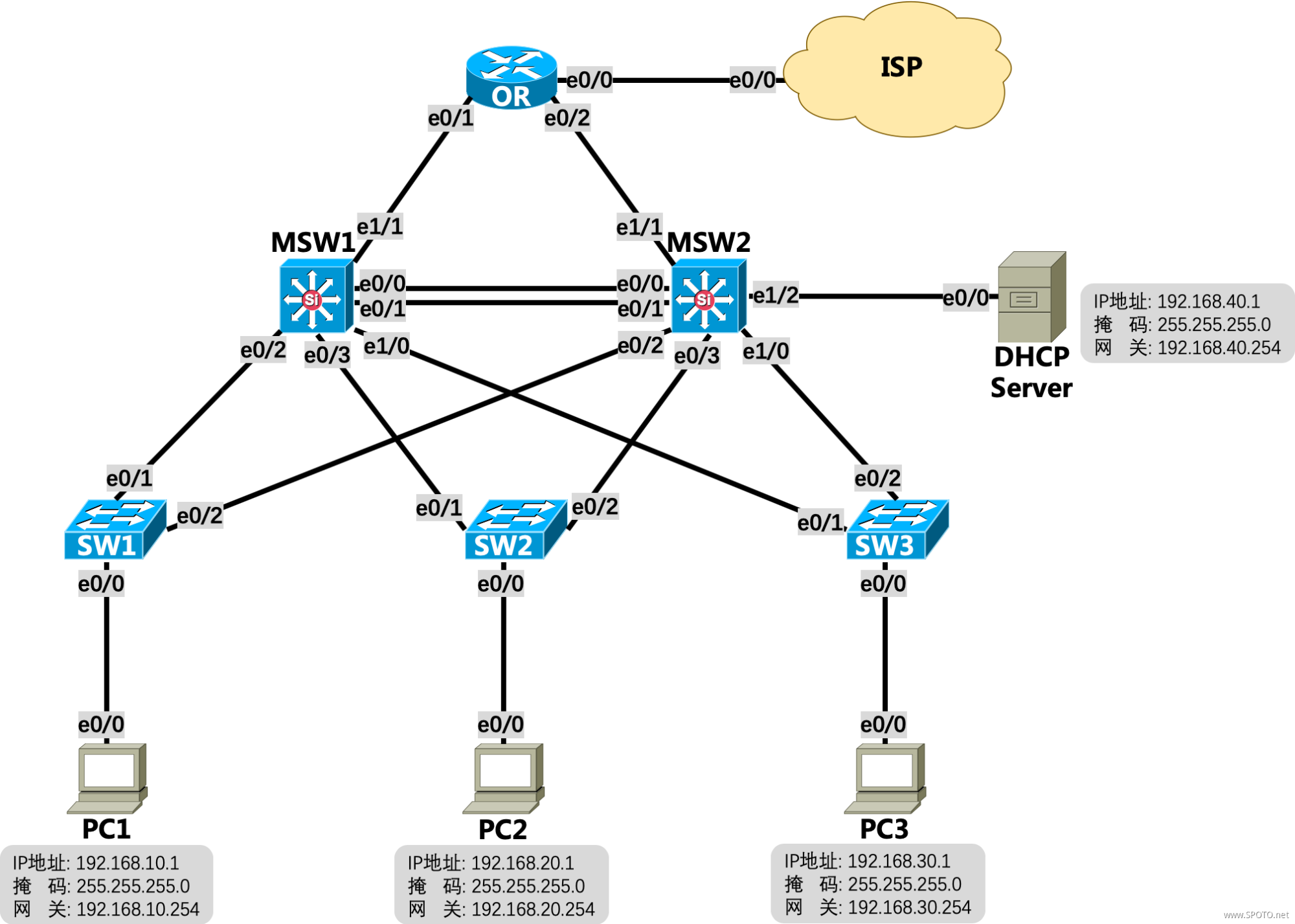
拓扑与需求
拓扑:

需求:
- PC1属于VLAN10,PC2属于VLAN20,PC3属于VLAN30,DHCP Server属于VLAN40,PC1、PC2、PC3的IP地址均采用DHCP方式获取;
- VLAN10、20的网关为MSW1对应的SVI,VLAN30、40的网关为MSW2对应的SVI;
- 所有5台交换机之间线路均为Trunk,其中MSW1和MSW2之间E0/0-1需使用EtherChannel进行捆绑;
- 所有5台交换机均启用Rapid-PVST(RSTP),其中MSW1为VLAN10、20的根桥,MSW2为备份根桥,MSW2为VLAN30、40的根桥,MSW1为备份根桥;
- 配置DHCP Server,创建3个地址池,分别为Sales:192.168.10.0/24,网关为192.168.10.254、Product:192.168.20.0/24,网关为192.168.20.254、Services:192.168.30.0/24,网关为192.168.30.254,VLAN10、20、30的网关配置DHCP中继至DHCP Server;
- OR、MSW1、MSW2之间运行OSPF,进程ID:100,Area ID:0,OR下发默认路由仅当本身存在默认路由时;
- OR配置PPPoE,用户名:
SPOTO密码:SPOTO123,ISP没有告知使用哪种认证方式,拨号成功后自动获取IP信息,以及本地自动生成一条默认路由指向ISP; - OR配置端口复用NAT,使得内网PC1~3能成功ping通ISP上的8.8.8.8;
- PC1 ping 8.8.8.8时,手动关闭SW1的E0/1口模拟线路故障,观察PC1的数据通信情况。
配置与实现
1. PC1属于VLAN10,PC2属于VLAN20,PC3属于VLAN30,DHCP Server属于VLAN40,PC1、PC2、PC3的IP地址均采用DHCP方式获取;
SW1
1 interface Ethernet0/0 2 switchport access vlan 10 3 switchport mode access
SW2
1 interface Ethernet0/0 2 switchport access vlan 20 3 switchport mode access
SW3
1 interface Ethernet0/0 2 switchport access vlan 30 3 switchport mode access
MSW2
1 interface Ethernet1/2 2 switchport access vlan 40 3 switchport mode access
PC1/PC2/PC3
1 interface Ethernet0/0 2 ip address dhcp 3 no shutdown
2. VLAN10、20的网关为MSW1对应的SVI,VLAN30、40的网关为MSW2对应的SVI;
MSW1
1 vlan 10,20,30,40 2 interface Vlan10 3 ip address 192.168.10.254 255.255.255.0 4 no shutdown 5 interface Vlan20 6 ip address 192.168.20.254 255.255.255.0 7 no shutdown
MSW2
1 vlan 10,20,30,40 2 interface Vlan30 3 ip address 192.168.30.254 255.255.255.0 4 no shutdown 5 interface Vlan40 6 ip address 192.168.40.254 255.255.255.0 7 no shutdown
3. 所有5台交换机之间线路均为Trunk,其中MSW1和MSW2之间E0/0-1需使用EtherChannel进行捆绑;
MSW1/MSW2
1 interface range Ethernet0/0-3,Ethernet1/0 2 switchport trunk encapsulation dot1q 3 switchport mode trunk 4 interface range Ethernet0/0-1 5 channel-group 12 mode on
SW1/SW2/SW3
1 interface range Ethernet0/1-2 2 switchport trunk encapsulation dot1q 3 switchport mode trunk
验证



4. 所有5台交换机均启用Rapid-PVST(RSTP),其中MSW1为VLAN10、20的根桥,MSW2为备份根桥,MSW2为VLAN30、40的根桥,MSW1为备份根桥;
MSW1
1 spanning-tree mode rapid-pvst 2 spanning-tree vlan 10,20 priority 0 3 spanning-tree vlan 30,40 priority 4096
MSW2
1 spanning-tree mode rapid-pvst 2 spanning-tree vlan 10,20 priority 4096 3 spanning-tree vlan 30,40 priority 0
建议采用直接指定最小优先级的方式配置根桥和备份根桥
SW1/SW2/SW3
1 spanning-tree mode rapid-pvst
验证







5.配置DHCP Server,创建3个地址池,分别为Sales:192.168.10.0/24,网关为192.168.10.254、Product:192.168.20.0/24,网关为192.168.20.254、Services:192.168.30.0/24,网关为192.168.30.254,VLAN10、20、30的网关配置DHCP中继至DHCP Server;
DHCP_Server
1 ip dhcp pool Sales 2 network 192.168.10.0 255.255.255.0 3 default-router 192.168.10.254 4 ip dhcp pool Product 5 network 192.168.20.0 255.255.255.0 6 default-router 192.168.20.254 7 ip dhcp pool Services 8 network 192.168.30.0 255.255.255.0 9 default-router 192.168.30.254
MSW1
1 interface Vlan10 2 ip helper-address 192.168.40.1 3 interface Vlan20 4 ip helper-address 192.168.40.1
MSW2
1 interface Vlan30 2 ip helper-address 192.168.40.1
6. OR、MSW1、MSW2之间运行OSPF,进程ID:100,Area ID:0,OR下发默认路由仅当本身存在默认路由时;
OR
1 router ospf 100 2 network 10.1.1.1 0.0.0.0 area 0 3 network 10.1.2.1 0.0.0.0 area 0 4 default-information originate
MSW1/MSW2
1 router ospf 100 2 network 0.0.0.0 255.255.255.255 area 0
验证



PC无法获取IP地址时,可尝试shutdown然后no shutdown接口
7.OR配置PPPoE,用户名:SPOTO 密码:SPOTO123,ISP没有告知使用哪种认证方式,拨号成功后自动获取IP信息,以及本地自动生成一条默认路由指向ISP;
OR
1 interface dialer0 2 ip address negotiated 3 ip mtu 1492 4 encapsulation ppp 5 dialer pool 1 6 ppp chap hostname SPOTO 7 ppp chap password 0 SPOTO123 8 ppp pap sent-username SPOTO password 0 SPOTO123 9 ppp ipcp route default 10 interface Ethernet0/0 11 pppoe enable group global 12 pppoe-client dial-pool-number 1 13 no shutdown
验证




8. OR配置端口复用NAT,使得内网PC1~3能成功ping通ISP上的8.8.8.8;
OR
1 interface Dialer0 2 ip nat outside 3 interface Ethernet0/1 4 ip nat inside 5 interface Ethernet0/2 6 ip nat inside 7 access-list 1 permit any 8 ip nat inside source list 1 interface Dialer0 overload
ACL也可仅匹配内网网段
验证




9. PC1 ping 8.8.8.8时,手动关闭SW1的E0/1口模拟线路故障,观察PC1的数据通信情况。

共计丢包15个,每个2s,切换用时30s

切换过程中查看SW1的STP收敛状态发现:备用接口E0/2很快进入Forwarding转发状态,但由于下联PC的接口E0/0在收敛过程中未处于Forwarding状态导致下联PC无法通信;
优化建议:
下联PC的接口E0/0属于边缘接口,主要用于连接终端设备,而不是其他交换机,故可以开启Portfast功能,加快此类接口的切换速度(可缩短至1s内)



再次测试发现整个切换过程仅丢失了1个报文,较之前有大幅优化
浙公网安备 33010602011771号