音频克隆-Index-TTS进阶版(ComfyUI_IndexTTS)可以实现多人对话
之前介绍过Index-TTS,音频克隆,现在是他的ComfyUI版本,实现了多人对话版本。
单人音频克隆:https://www.cnblogs.com/cj8988/p/18973016
一:参考之前的文档,搭建ComfyUI工具。
https://www.cnblogs.com/cj8988/p/18949573
二:下载源码:
https://github.com/billwuhao/ComfyUI_IndexTTS
解压到文件夹ComfyUI\custom_nodes 中,修改文件夹名字为ComfyUI_IndexTTS

下载模型:如果之前下载过:https://www.cnblogs.com/cj8988/p/18973016 直接复制过来就行。
模型下载(下载最新的1.5):https://huggingface.co/IndexTeam/IndexTTS-1.5/tree/main
下载位置放到(没有文件夹,就新建): \ComfyUI\models\TTS\Index-TTS\

三:修改一下配置:
修改一些配置文件中的配置:\ComfyUI\custom_nodes\ComfyUI_IndexTTS\checkpoints\config_v1_5.yaml
模型名字修改为什么下载的模型名字。
将文件中的 _v1_5 去掉:
比如:
bpe_v1_5.model 修改为 bpe.model 。
gpt_v1_5.pth 修改为 gpt.pth 。
bigvgan_generator_v1_5.pth 修改为 bigvgan_generator.pth。
四:安装
下载 pynini: https://github.com/billwuhao/pynini-windows-wheels/releases/tag/v2.1.6.post1
根据你的python版本选择一个选择:

下载完成后,安装:
pip install pynini-2.1.6.post1-cp3xx-cp3xx-win_amd64.whl
pip install importlib_resources
pip install WeTextProcessing>=1.0.4 --no-deps
五:运行:
#在 \ComfyUI\ 文件夹下:
python .\main.py
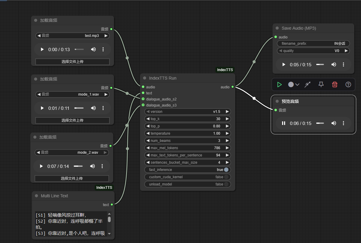
推拽文件: \ComfyUI\custom_nodes\ComfyUI_IndexTTS\workflow-examples\


推拽多人对话json:S1是第一个音频说的话,S2是第二个人说的话。

当然你可以修改人口文件:indexttsnode.py ,增加更多人对话:S1是第一个音频说的话,S2是第二个人说的话,S3是第三个人说的话。

输出的文件在文件夹:\ComfyUI\output

浙公网安备 33010602011771号