Blog.014 VRRP的产生及概述
本章目录
1. 单网关的缺陷
2. 多网关存在的问题
3. VRRP概述
3.1 VRRP协议版本和报文
3.2 VRRP基本结构
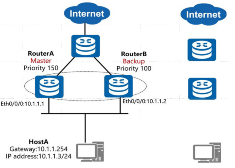
4. VRRP主备备份工作过程
4.1 VRRP主备路由器切换过程
- 当网关路由器RouterA出现故障时,本网段内以该设备为网关的主机都不能与Internet进行通信。

- 通过部署多网关的方式实现网关的备份;
- 但多网关可能会出现一些问题:网关间IP地址冲突;主机会频繁切换网络出口。

VRRP能够在不改变组网的情况下,将堕胎路由器虚拟成一个虚拟路由器,通过配置虚拟路由器的IP地址为默认网关,实现网关的备份。
通俗的讲:VRRP实现了一个组中的路由器,哪个路由器工作,哪个路由器作为备份。
实际上:如果一个组中有两个路由,其可以理解为三个路由,第三个路由为虚拟路由,它的虚拟IP做为局域网内所有主机的网关,而Master路由负责转发数据到这个虚拟路由,备份路由主要监听Master路由,当这个路由出现问题,开始替换。
(1)协议版本:
- VRRPv2(常用):仅适用于IPv4网络;
- VRRPv3:VRRPv3适用于IPv4和IPv6两种网络。
(2)VRRP协议报文:
- Advertisement报文:目的IP地址为224.0.0.18,目的MAC地址是01-00-5e-00-00-12,协议号是112。

- Priority: 设备在备份组中的优先级,取值范围是0~255。
- 0表示设备停止参与VRRP备份组, 用来使备份设备尽快成为Master设备, 而不必等到计时器超时;
- 255则保留给IP地址拥有者, 无法手工配置;
- 设备缺省优先级值是100。
- vrid: 虚拟路由器的标识, 如图中RouterA和RouterB组成的虚拟路由器的vrid为1, 需手工指定, 范围1-255。
- 虚拟IP地址(Virtual IP Address):虚拟路由器的IP地址, 一个虚拟路由器可以有一个或多个IP地址, 由用户配置,不能与物理地址冲突。

(1)选举出Master;
(2)Master设备周期性地发送VRRP报文给组内其他设备,通知自己处于正常工作状态。
(1)当Master发生故障时的主备切换:

(2)当Maste恢复正常工作时:

浙公网安备 33010602011771号